java程序设计开发,设计思想开源框架-创建型模式之建造者模式,将一个复杂对象的构建与它的表示分离,使得同样的构建过程可以创建不同的表示。
建造者模式概述
定义
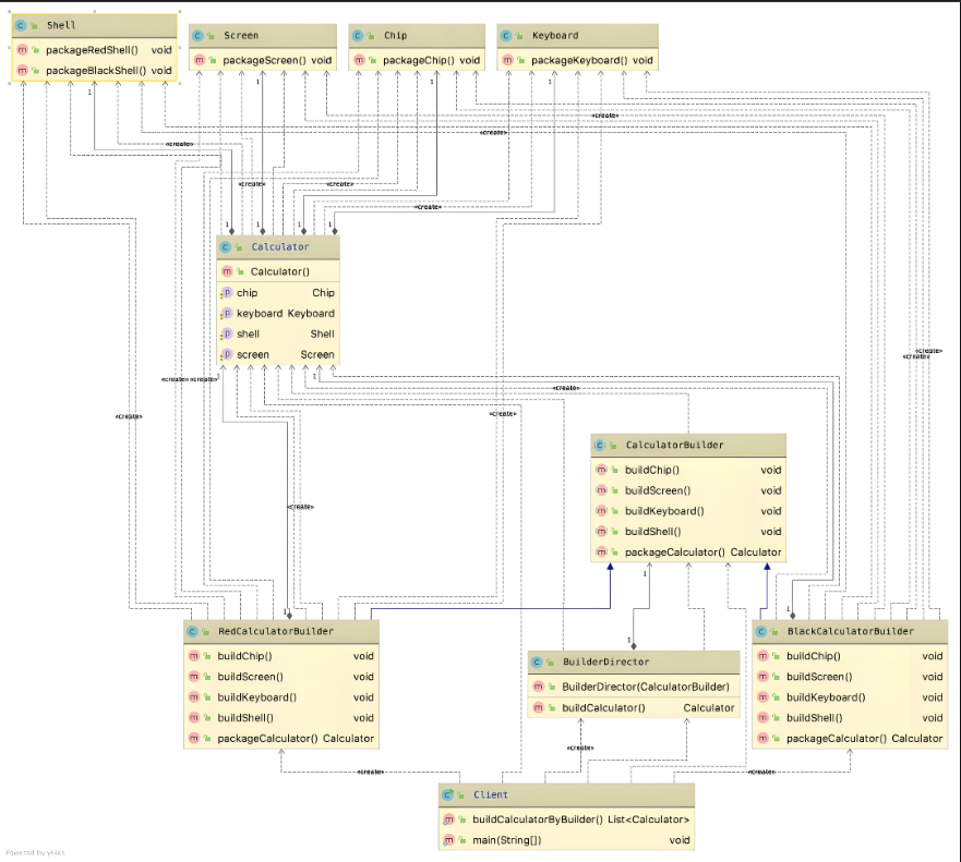
建造者模式(Builder Pattern)是一种创建型设计模式,它将一个复杂对象的构建与它的表示分离,使得同样的构建过程可以创建不同的表示。该模式允许用户只通过指定复杂对象的类型和内容就可以构建它们,而不需要知道内部的具体构建细节。
核心角色
- 产品(Product):要创建的复杂对象。
- 抽象建造者(Abstract Builder):定义了创建产品各个部分的抽象方法,通常还会有一个返回最终产品的方法。
- 具体建造者(Concrete Builder):实现抽象建造者中的抽象方法,负责具体的产品构建过程。
- 指挥者(Director):负责指挥具体建造者构建产品,控制构建过程的顺序。
实际应用案例:游戏角色创建
假设在一款游戏中,需要创建不同类型的角色,每个角色有姓名、性别、职业、武器等属性。我们可以使用建造者模式来创建角色。
// 产品:角色
class GameCharacter {
private String name;
private String


最低0.47元/天 解锁文章

1161

被折叠的 条评论
为什么被折叠?



