《云平台权限治理》系列,共包含以下文章:
- 1️⃣ 云平台权限治理(一):虚拟数据中心 VDC
- 2️⃣ 云平台权限治理(二):VDC 与企业项目
- 3️⃣ 云平台权限治理(三):为什么公有云没有 VDC ?
- 4️⃣ 云平台权限治理(四):VDC、企业项目、用户组
- 5️⃣ 云平台权限治理(五):VDC 的树形管理结构
- 6️⃣ 云平台权限治理(六):企业项目的管理结构
😊 如果您觉得这篇文章有用 ✔️ 的话,请给博主一个一键三连 🚀🚀🚀 吧 (点赞 🧡、关注 💛、收藏 💚)!!!您的支持 💖💖💖 将激励 🔥 博主输出更多优质内容!!!
云平台权限治理(五):VDC 的树形管理结构
VDC 的树形管理结构是其实现大规模、精细化云资源治理的核心设计。这种结构完美地映射了企业的组织架构,实现了权力的下放和责任的分离。
本文将详细阐述 VDC 树形管理结构的概念、组成、运作机制及其价值。

1.什么是 VDC 的树形管理结构?
VDC 树形管理结构 是指在一个顶层的物理或逻辑资源池(根VDC)下,可以创建多个子VDC,而这些子VDC本身还可以继续创建更下一级的子VDC,从而形成一棵倒置的 “资源树” 或 “管理树”。
核心类比:国家行政体系
- 根VDC:相当于 整个国家,拥有全部的资源(土地、矿产等)。
- 一级子VDC:相当于 各省,从国家分配资源,并拥有治理本省的权力。
- 二级子VDC:相当于 各市,从省里分配资源。
- 以此类推:可以到县、乡。
在这个体系中,上级VDC 是 下级VDC 的 资源提供者和管理者,而 下级VDC 是 上级VDC 的 资源消费者和自治单元。
2.树形结构的核心组成部分
一棵典型的 VDC 管理树包含以下关键要素:
- 1️⃣ 根VDC
- 地位:整棵树的根,是资源的最终来源。
- 管理者:通常是 系统管理员 或 云平台运维团队。
- 职责:规划整个云资源,并分配给一级子VDC(如各大部门或子公司)。
- 2️⃣ 父VDC 与 子VDC
- 父VDC:任何一个拥有 下级VDC 的 VDC 都是 父VDC。
- 子VDC:从 父VDC 中分配资源而创建的 VDC。
- 关系:资源和管理权限从 父VDC 流向 子VDC。父VDC 可以控制 子VDC 的资源上限和基本策略。
- 3️⃣ 叶VDC
- 地位:位于树形结构最末端的 VDC,它没有 下级VDC。
- 特点:这是 最终用户(如开发团队、项目组)实际工作和消费资源的地方。他们在此 VDC 内创建虚拟机、数据库等。
3.树形结构的运作机制与权限流转
这种结构的管理是通过 分层授权 和 资源配额 来实现的。
3.1 资源的递归分配
- 系统管理员 将
1000
1000
1000 个 vCPU 和
2
2
2 TB 内存分配给 “
研发中心VDC”(一级子VDC)。 - “
研发中心VDC” 的管理员(如 研发总监)再将这 1000 1000 1000 个 vCPU 中的 500 500 500 个分配给 “后端开发部VDC”(二级子VDC)。 - “
后端开发部VDC” 的管理员(如 后端经理)最后将 200 200 200 个 vCPU 分配给 “A项目组VDC”(叶VDC)。 - “
A项目组” 的 成员 就在这 200 200 200 个 vCPU 的配额内创建他们的测试环境。
3.2 管理权限的继承与下放
权限的流转与资源分配同步,遵循 “谁创建,谁管理” 的原则:
- 系统管理员:拥有所有 VDC 的完全控制权,可以创建和删除任何 VDC。
- 父VDC 管理员:由创建该 父VDC 的管理员指定。他拥有对该 父VDC 及其 所有子孙VDC 的管理权限,可以:
- 创建、删除 子VDC。
- 为 子VDC 分配资源配额。
- 任命 子VDC 的管理员。
- 设置继承给 所有子孙VDC 的通用策略(如必须开启备份)。
- 叶VDC 管理员:只能管理自己这个 VDC 内的资源和用户,无法创建下级VDC。
如图所示,权限是向下覆盖的:
系统管理员 (权限: 所有)
└── 研发中心VDC管理员 (权限: 研发中心及下属所有VDC)
└── 后端开发部VDC管理员 (权限: 后端开发部及下属所有VDC)
└── A项目组VDC管理员 (权限: 仅A项目组VDC)
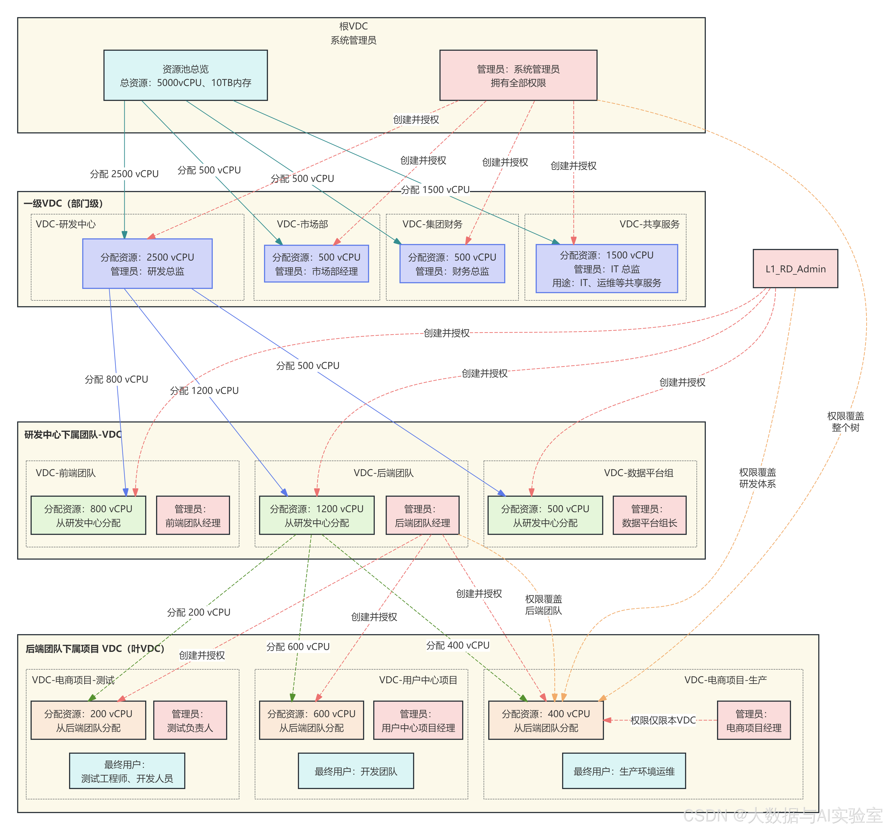
4.一个完整的企业级示例
假设 “云科技公司” 采用了 VDC 树形管理:
- 1️⃣ 根VDC:(系统管理员管理)
- 总资源: 5000 5000 5000 vCPU, 10 10 10 TB 内存。
- 2️⃣ 一级子VDC:(系统管理员创建)
VDC-研发中心:分配 2500 2500 2500 vCPU。VDC-市场部:分配 500 500 500 vCPU。VDC-集团财务:分配 500 500 500 vCPU。VDC-共享服务:分配 1500 1500 1500 vCPU(用于 IT、运维等)。
- 3️⃣ 二级子VDC:(由一级 VDC 管理员创建)
- 在
VDC-研发中心下:VDC-前端团队(分配 800 800 800 vCPU)VDC-后端团队(分配 1200 1200 1200 vCPU)VDC-数据平台组(分配 500 500 500 vCPU)
- 在
- 4️⃣ 三级子VDC(叶VDC):(由二级 VDC 管理员创建)
- 在
VDC-后端团队下:VDC-电商项目-生产(分配 400 400 400 vCPU)VDC-电商项目-测试(分配 200 200 200 vCPU)VDC-用户中心项目(分配 600 600 600 vCPU)
- 在
最终,电商项目的开发工程师:
- 他是
VDC-电商项目-测试的普通用户。 - 他只能看到并使用这个 VDC 里的资源。
- 他完全不知道 “
后端团队” 或 “研发中心” 有多少资源,他的世界就被限定在这个 “叶VDC” 之内。
5.树形管理结构的核心价值
- 1️⃣ 精准的职责分离:每个层级的管理员只关心自己这一亩三分地和直接下属,实现了管理责任的清晰划分,减轻了顶层管理员的重负。
- 2️⃣ 灵活的资源治理:资源可以按需、按组织架构进行精准分配和调整,避免了资源浪费和争抢。
- 3️⃣ 策略的继承与统一:上级 VDC 可以定义基础策略(如网络规范、安全基线、备份要求),这些策略会自动继承给所有子孙 VDC,保证了整个组织治理的统一性和合规性。
- 4️⃣ 成本分摊清晰:可以轻松统计出任意一个 VDC(包括其所有子孙 VDC)的总成本,便于按部门、按项目进行成本核算和预算控制。
- 5️⃣ 极高的可扩展性:企业规模扩大时,只需在现有结构上增加新的子 VDC 即可,管理模型无需推倒重来,具有良好的伸缩性。
🚀 总结:VDC 的树形管理结构是将企业复杂的行政管理和资源分配逻辑,直接翻译成云平台操作语言的一种强大范式。它不仅是技术上的资源划分,更是一套完整的、反映企业运营方式的治理模型。
1426

被折叠的 条评论
为什么被折叠?



