简介
真实开发中的python web程序来说,一般会分为两部分:服务器程序和应用程序。服务器程序负责对socket服务器进行封装,并在请求到来时,对请求的各种数据进行整理。应用程序则负责具体的逻辑处理。
为了方便应用程序的开发,就出现了众多的Web框架,例如:Django、Flask、web.py 等。不同的框架有不同的开发方式,但是无论如何,开发出的应用程序都要和服务器程序配合,才能为用户提供服务。
这样,服务器程序就需要为不同的框架提供不同的支持。对服务器来说,需要支持各种不同框架,对框架来说,只有支持它的服务器才能被开发出的应用使用。
这时候,标准化就变得尤为重要。服务器可以支持更多支持标准的框架,框架也可以使用更多支持标准的服务器。
WSGI(Web Server Gateway Interface)就是一种规范,它定义了使用Python编写的web应用程序与web服务器程序之间的接口格式,实现web应用程序与web服务器程序间的解耦。
常用的WSGI服务器有uwsgi、Gunicorn。而Python标准库提供的独立WSGI服务器叫wsgiref,Django开发环境用的就是这个模块来做服务器。

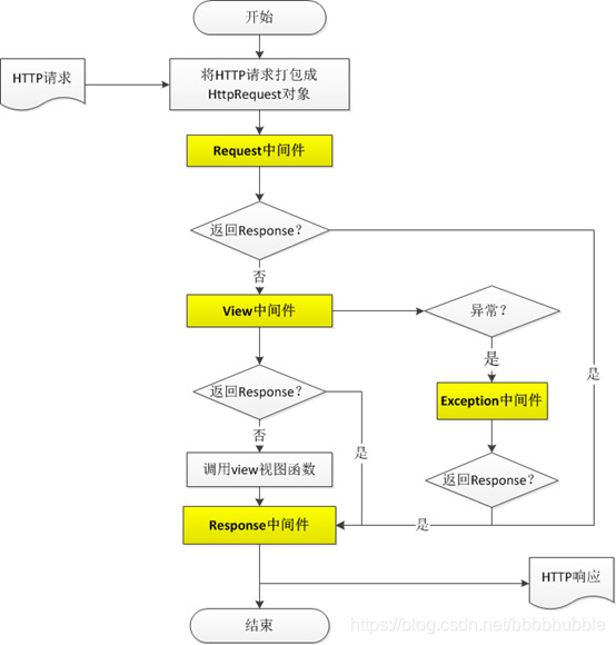
核心在于middleware(中间件),django所有的请求、返回都由中间件来完成。
中间件,就是处理HTTP的request和response的,类似插件,比如有Request中间件、view中间件、response中间件、exception中间件等,Middleware都需要在 “project/settings.py” 中 MIDDLEWARE_CLASSES 的定义。大致的程序流程图如下所示:

首先,Middleware都需要在 “project/settings.py” 中 MIDDLEWARE_CLASSES 的定义, 一个HTTP请求,将被这里指定的中间件从头到尾处理一遍,暂且称这些需要挨个处理的中间件为处理链,如果链中某个处理器处理后没有返回response,就把请求传递给下一个处理器;如果链中某个处理器返回了response,直接跳出处理链由response中间件处理后返回给客户端,可以称之为短路处理。
路由系统
URL配置(URLconf)就像Django 所支撑网站的目录。它的本质是URL与要为该URL调用的视图函数之间的映射表。
基本格式:
from django.conf.urls import url
urlpatterns = [
url(正则表达式, views视图函数,参数,别名),
]
参数说明:
• 一个正则表达式字符串
• 一个可调用对象,通常为一个视图函数或一个指定视图函数路径的字符串
• 可选的要传递给视图函数的默认参数(字典形式)
• 一个可选的name参数
Tips:
- 若要从URL中捕获一个值,只需要在它周围放置一对圆括号(分组匹配),会当参数传入 views 视图
- 不需要添加一个前导的反斜杠,因为每个URL 都有。例如,应该是^articles 而不是 ^/articles
- urlpatterns中的元素按照书写顺序从上往下逐一匹配正则表达式,一旦匹配成功则不再继续
未完待续…………
本文介绍了WSGI规范在PythonWeb开发中的作用,探讨了服务器程序与应用程序的关系,以及Django、Flask等Web框架如何通过中间件处理HTTP请求与响应,实现了与服务器的解耦。
10万+

被折叠的 条评论
为什么被折叠?



