原文链接:https://blog.youkuaiyun.com/wkw1125/article/details/65632960
AudioEffect构造流程跟踪
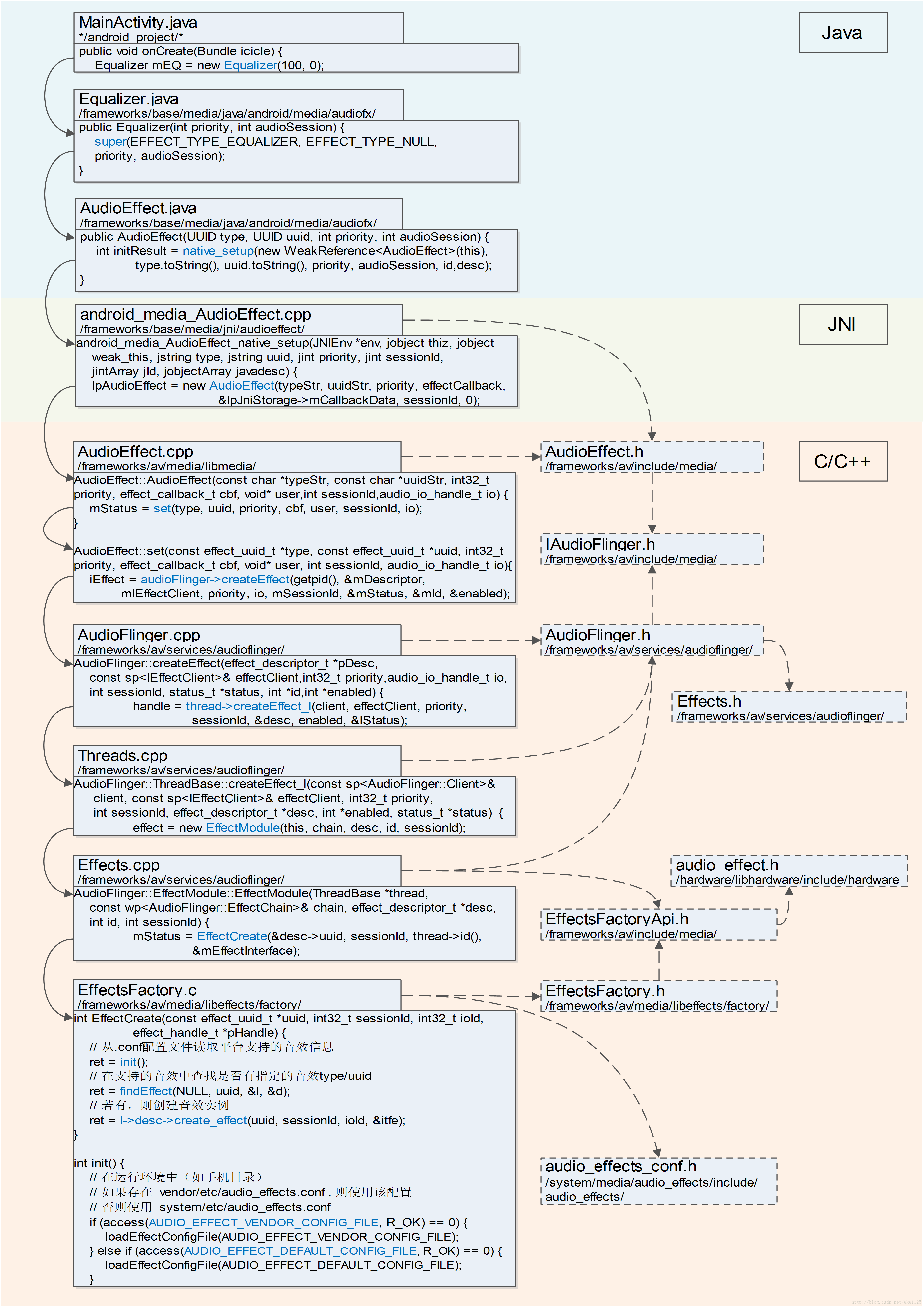
为了编写新的音效实现,需要了解Android底层在AudioEffect的底层实现:
在Java层new Equalizer();后,通过JNI进入底层C/C++的实现过程。在底层,通过层层调用,由音控中枢AudioFlinger.cpp负责音效的管理,在线程中使用音效工厂EffectFactory.c读取.conf配置文件完成音效实例的创建。
AudioEffect构造流程图
详细代码跟踪参考:安卓音效AudioEffect源码剖析1——构造流程
根据上文,我做了张图帮助理解,其中将涉及到的类、头文件的关系列出,并标明了代码路径方便查找。当然,图中只列出了构造流程的关键代码。

音效工厂EffectsFactory.c中的EffectCreate方法中的三个调用:
// 从配置文件读取平台支持的音效信息
ret = init();
// 在支持的音效中查找是否有指定的音效type/uuid
ret = findEffect(NULL, uuid, &l, &d);
// 若有,则创建音效实例
ret = l->desc->create_effect(uuid, sessionId, ioId, &itfe);
配置文件路径
init()读取运行环境的音效配置文件,如果vendor/etc/audio_effects.conf存在则使用该配置,若不存在则使用系统的system/etc/audio_effects.conf。
配置文件的路径定义在
/system/media/audio_effects/include/audio_effects/audio_effects_conf.h,有以下值:
| 常量 | 值 | 顺序 |
|---|---|---|
| AUDIO_EFFECT_VENDOR_CONFIG_FILE | vendor/etc/audio_effects.conf | 优先 |
| AUDIO_EFFECT_DEFAULT_CONFIG_FILE | system/etc/audio_effects.conf | 其次 |
配置文件audio_effects.conf
audio_effects.conf配置文件内声明了平台所支持的音效库,新增音效库时需对该文件进行修改。
AOSP路径:/frameworks/av/media/libeffects/data/audio_effects.conf
配置内容如下:
#audio_effects.conf
libraries {
...
bundle {
path /system/lib/soundfx/libbundlewrapper.so
}
...
}
effects {
...
bassboost {
library bundle
uuid 8631f300-72e2-11df-b57e-0002a5d5c51b
}
equalizer {
library bundle
uuid ce772f20-847d-11df-bb17-0002a5d5c51b
}
...
libraries指出了音效库.so文件路径,默认是在平台的/system/lib/soundfx/目录下,新增的音效库so也要放在此处。
effects定义了音效名、音效库、实现引擎uuid的关系。注意到,同一个音效库so可以包含多种音效引擎。
到此,Java层到底层C/C++层层调用,找到.so库完成对音效的创建。
两个关键头文件及结构体
android/hardware/libhardware/include/hardware/audio_effect.h
android/system/media/audio/include/system/audio_effect.h
定义了音效库接口,音效描述符以及音效控制接口,音效参数结构体等。
audio_effect_library_t //定义了音效库的实现接口,每个音效库必须定义一个该结构体类型的变量,并命名为 AUDIO_EFFECT_LIBRARY_INFO_SYM,这样音效框架才能加载到。
effect_descriptor_t //音效描述,名称、实现者、uuid、flags等
effect_interface_s //该接口用于实际运行过程中,对音效的控制。如process执行数据处理,command向音效发命令或获取参数。
音效工厂 HAL接口
由于音效库加载和音效创建等都需要用到音效工厂HAL接口,这里简单介绍下。
AudioFlinger在构造过程中,会调用EffectsFactoryHalInterface::create(),执行到EffectFactoryHalHidl.cpp的createIEffectsFactorys(),调用getService()获取Hal进程的音效工厂实例,返回一个EffectFactoryHalHidl对象给AudioFlinger,保存在mEffectsFactoryHal变量中,后续通过mEffectsFactoryHal与HAL层工厂音效打交道。
音效库加载
音效库在EffectFactory.c的 init函数中加载,主要做两件事:
1、loadLibrarie,加载xml中的所有库文件
2、loadEffects,加载xml中的<effects>节点下配置的所有音效。
加载完成后会保存到gLibraryList指向的全局链表中,链表中每一个实体(lib_entry_t)代表一个音效库),lib_entry_t有一个成员属性effects,它也是一个链表,表示该音效库中所有的音效。在创建音效时,根据传入的uuid从该链表中查找对应的音效描述符desc,然后执行其creat_effect()。
音效的创建
音效的创建由应用层发起,涉及的模块从上到下依次为AudioEffect、AudioFlinger 、HalHidl、EffectsFactory和音效库。
音效数据处理
1、数据混音后,从mMixerBuffer拷贝到mEffectBuffer。
2、effectChains[i]->process_l 调用EffectBufferHalHidl对象的update方法,将数据拷贝到mAudioBuffer(AudioServer与HAL 音效线程的共享内存)。
3、在processImpl函数中,有主要分为两部分:
3.1、调用prepareForProcessing函数,在HAL层创建线程PrecessThread,调用setProcessBuffers设置Buffer。这里只在第一次执行
3.2 数据处理,这个是双端互相等待互相唤醒的过程。ProcessThread线程起来后,threadLoop()执行mEfGroup->wait(REQUEST_PROCESS_ALL)等待被唤醒。
AudioEffect音效库实现
公司导师要求做一个新的AudioEffect音效库实现音频的升降调,目前已经使用SoundTouch实现。
这里解读Android自带的音效库Visualizer实现,因为这个音效实现代码最为简约,模仿这个音效库容易写出新库。
Visualizer相关
Visualizer 路径
音效库.so (运行平台)/system/lib/soundfx/libvisualizer.so
编译脚本 /frameworks/av/media/libeffects/visualizer/Android.mk
实现.cpp /frameworks/av/media/libeffects/visualizer/EffectVisualizer.cpp
头文件.h /system/media/audio_effects/include/audio_effects/effect_visualizer.h
创建新库的过程是编写EffectVisualizer.cpp实现effect_visualizer.h中的接口,并用编译脚本Android.mk编译为音效库libvisualizer.so。前3个对象是要编写的内容。
头文件effect_visualizer.h
#ifndef ANDROID_EFFECT_VISUALIZER_H_
#define ANDROID_EFFECT_VISUALIZER_H_
//------包含audio_effect.h,其中定义了音效库接口、音效控制接口
#include <hardware/audio_effect.h>
//------C/C++条件编译
#if __cplusplus
extern "C" {
#endif
//...省略...
//------参数常量,需要与Java中的定义保持同步(一致)
// to keep in sync with frameworks/base/media/java/android/media/audiofx/Visualizer.java
#define VISUALIZER_SCALING_MODE_NORMALIZED 0
#define VISUALIZER_SCALING_MODE_AS_PLAYED 1
//------音效参数枚举
//通过该参数进行对应控制,从Java层传进的参数序号正是与此对应
/* enumerated parameters for Visualizer effect */
typedef enum
{
VISUALIZER_PARAM_CAPTURE_SIZE, // Sets the number PCM samples in the capture.
VISUALIZER_PARAM_SCALING_MODE, // Sets the way the captured data is scaled
VISUALIZER_PARAM_LATENCY, // Informs the visualizer about the downstream latency
} t_visualizer_params;
//------音效控制命令
//audio_effect.h中已经预设了EFFECT_CMD_SET_PARAM等命令,此处是Visualizer自增的命令
/* commands */
typedef enum
{
VISUALIZER_CMD_CAPTURE = EFFECT_CMD_FIRST_PROPRIETARY, // Gets the latest PCM capture.
}t_visualizer_cmds;
#if __cplusplus
} // extern "C"
#endif
#endif /*ANDROID_EFFECT_VISUALIZER_H_*/
实现EffectVisualizer.cpp
#define LOG_TAG "EffectVisualizer"
//#define LOG_NDEBUG 0
#include <cutils/log.h>
#include <assert.h>
#include <stdlib.h>
#include <string.h>
#include <new>
#include <time.h>
#include <audio_effects/effect_visualizer.h> //包含头文件
extern "C" {
// effect_handle_t interface implementation for visualizer effect
extern const struct effect_interface_s gVisualizerInterface;
//------音效引擎描述结构体
//定义音效类型Type、实现引擎UUID、版本、连接模式、实现者等信息,与Java中的Descriptor类对应
//注意:在配置文件audio_effects.conf中effects的uuid元素是指实现引擎engine-uuid,而Java层的AudioEffect.java中定义的EFFECT_TYPE_XXX是音效类型effect-type。
//当AudioEffect.java的构造函数中只指定type参数(uuid参数为EFFECT_TYPE_NULL)时,系统自动查找该音效类型可用的实现引擎。若只指定uuid参数(type参数为EFFECT_TYPE_NULL)时,系统直接使用指定的音效实现引擎。
// Google Effect Type : e46b26a0-dddd-11db-8afd-0002a5d5c51b
// Google Visualizer UUID: d069d9e0-8329-11df-9168-0002a5d5c51b
const effect_descriptor_t gVisualizerDescriptor = {
{0xe46b26a0, 0xdddd, 0x11db, 0x8afd, {0x00, 0x02, 0xa5, 0xd5, 0xc5, 0x1b}}, // effect-type 音效类型
{0xd069d9e0, 0x8329, 0x11df, 0x9168, {0x00, 0x02, 0xa5, 0xd5, 0xc5, 0x1b}}, // engine-uuid 实现引擎
EFFECT_CONTROL_API_VERSION, //版本
(EFFECT_FLAG_TYPE_INSERT | EFFECT_FLAG_INSERT_FIRST), //连接模式
0, // CPU load
1, // Data memory
"Visualizer", // 音效名
"The Android Open Source Project", //实现者
};
//------音效引擎状态
enum visualizer_state_e {
VISUALIZER_STATE_UNINITIALIZED,//未初始化
VISUALIZER_STATE_INITIALIZED,//已初始化
VISUALIZER_STATE_ACTIVE,//激活
};
//------包装上下文
//持有一些处理对象
//***持有SoundTouch对象
struct VisualizerContext {
const struct effect_interface_s *mItfe;
effect_config_t mConfig;
uint32_t mCaptureIdx;
uint32_t mCaptureSize;
uint32_t mScalingMode;
uint8_t mState;
uint8_t mLastCaptureIdx;
uint32_t mLatency;
struct timespec mBufferUpdateTime;
uint8_t mCaptureBuf[CAPTURE_BUF_SIZE];
};
//------局部方法
//重置上下文
void Visualizer_reset(VisualizerContext *pContext)
//设置I/O配置:采样率、声道、格式等
int Visualizer_setConfig(VisualizerContext *pContext, effect_config_t *pConfig)
//依据配置初始化音效引擎
int Visualizer_init(VisualizerContext *pContext)
//------音效库接口实现
//每个音效库都必须有名为AUDIO_EFFECT_LIBRARY_INFO_SYM的audio_effect_library_t结构体,该结构体的定义位于audio_effect.h,它定义了音效库的5个音效处理函数指针。
//(按C/C++语法,该结构体的赋值应位于使用的5个函数指针定义之后,提前在这是为了为了方便理解)
audio_effect_library_t AUDIO_EFFECT_LIBRARY_INFO_SYM = {
tag : AUDIO_EFFECT_LIBRARY_TAG,
version : EFFECT_LIBRARY_API_VERSION,
name : "Visualizer Library",
implementor : "The Android Open Source Project",
#if EFFECT_API_VERSION_MAJOR(EFFECT_LIBRARY_API_VERSION) <= 2
query_num_effects : VisualizerLib_QueryNumberEffects,
query_effect : VisualizerLib_QueryEffect,
#endif
create_effect : VisualizerLib_Create,
release_effect : VisualizerLib_Release,
get_descriptor : VisualizerLib_GetDescriptor,
};
//该结构体中5个函数的定义分别为:
//音效库兼容性检查
//audio_effect_library_t的定义在audio_effect.h中,该结构体在Android4.3+时有发生变化,query_num_effects()和query_effect()被删除。如果希望做库兼容性,需要检测EFFECT_LIBRARY_API_VERSION
#if EFFECT_API_VERSION_MAJOR(EFFECT_LIBRARY_API_VERSION) <= 2
//查询音效数量(API版本检查)
int VisualizerLib_QueryNumberEffects(uint32_t *pNumEffects)
//查询音效(API版本检查)
int VisualizerLib_QueryEffect(uint32_t index, effect_descriptor_t *pDescriptor)
#endif
//创建音效库
int VisualizerLib_Create(const effect_uuid_t *uuid, int32_t sessionId, int32_t ioId, effect_handle_t *pHandle)
//释放音效库
int VisualizerLib_Release(effect_handle_t handle)
//获取音效描述(gVisualizerDescriptor)
int VisualizerLib_GetDescriptor(const effect_uuid_t *uuid, effect_descriptor_t *pDescriptor)
//------音效控制接口实现
//音效控制接口effect_interface_s的实现
//effect_handle_s的定义位于audio_effect.h,定义了用于音效控制的3个函数指针
//(按C/C++语法,该结构体的赋值应位于使用的5个函数指针定义之后,提前在这是为了为了方便理解)
const struct effect_interface_s gVisualizerInterface = {
Visualizer_process,//音效处理 函数指针
Visualizer_command,//命令执行 函数指针
Visualizer_getDescriptor,//获取音效描述 函数指针
NULL,//见定义
};
//该结构体中3个函数的定义分别为:
//音效处理:对音频数据进行处理,实现具体效果
//***SoundTouch的处理应放在此处
int Visualizer_process(effect_handle_t self,audio_buffer_t *inBuffer, audio_buffer_t *outBuffer)
//执行命令:执行对音效的指定操作命令
int Visualizer_command(effect_handle_t self, uint32_t cmdCode, uint32_t cmdSize, void *pCmdData, uint32_t *replySize, void *pReplyData) {
VisualizerContext * pContext = (VisualizerContext *)self;
int retsize;
if (pContext == NULL || pContext->mState == VISUALIZER_STATE_UNINITIALIZED) {
return -EINVAL;
}
switch (cmdCode) {//预设音效命令在audio_effect.h中定义
case EFFECT_CMD_INIT://初始化
if (pReplyData == NULL || *replySize != sizeof(int)) {
return -EINVAL;
}
*(int *) pReplyData = Visualizer_init(pContext);
break;
case EFFECT_CMD_SET_CONFIG://配置
case EFFECT_CMD_GET_CONFIG://读取配置
case EFFECT_CMD_RESET://重置
case EFFECT_CMD_ENABLE://启用
case EFFECT_CMD_DISABLE://禁用
case EFFECT_CMD_GET_PARAM: {//获取参数
//...
//根据传入的音效参数枚举,返回对应值
switch (*(uint32_t *)p->data) {//(音效参数枚举在effect_visualizer.h中定义)
case VISUALIZER_PARAM_CAPTURE_SIZE://音效参数之一
ALOGV("get mCaptureSize = %d", pContext->mCaptureSize);
*((uint32_t *)p->data + 1) = pContext->mCaptureSize;
p->vsize = sizeof(uint32_t);
*replySize += sizeof(uint32_t);
break;
case VISUALIZER_PARAM_SCALING_MODE://
default://
}
} break;
case EFFECT_CMD_SET_PARAM: {//设置参数
//根据传入的音效参数枚举与值,设置参数
switch (*(uint32_t *)p->data) {
case VISUALIZER_PARAM_CAPTURE_SIZE://音效参数之一
pContext->mCaptureSize = *((uint32_t *)p->data + 1);
ALOGV("set mCaptureSize = %d", pContext->mCaptureSize);
break;
case VISUALIZER_PARAM_SCALING_MODE://
case VISUALIZER_PARAM_LATENCY://
default://
}
} break;
case EFFECT_CMD_SET_DEVICE:
case EFFECT_CMD_SET_VOLUME:
case EFFECT_CMD_SET_AUDIO_MODE:
break;
//Visualizer自增的命令
case VISUALIZER_CMD_CAPTURE:
//...
break;
default://
}
return 0;
}
//获取音效描述(gVisualizerDescriptor)
//与int VisualizerLib_GetDescriptor(const effect_uuid_t *uuid, effect_descriptor_t *pDescriptor) 不同
int Visualizer_getDescriptor(effect_handle_t self, effect_descriptor_t *pDescriptor)
编译脚本Android.mk
LOCAL_PATH:= $(call my-dir)
# Visualizer library
include $(CLEAR_VARS)
LOCAL_SRC_FILES:= \
EffectVisualizer.cpp #实现源码.cpp
LOCAL_CFLAGS+= -O2
LOCAL_SHARED_LIBRARIES := \
libcutils \
libdl
LOCAL_MODULE_PATH := $(TARGET_OUT_SHARED_LIBRARIES)/soundfx #编译出so的输出位置,默认/system/lib/soundfx/
LOCAL_MODULE:= libvisualizer #so库名:libvisualizer.so
LOCAL_C_INCLUDES := \
$(call include-path-for, graphics corecg) \
$(call include-path-for, audio-effects) # 调用宏定义函数批量引入库,audio-effects的定义位于/build/core/pathmap.mk,其值为system/media/audio_effects/include ,该位置包含了effect_visualizer.h
include $(BUILD_SHARED_LIBRARY)
编译音效库.so
将编写的音效文件EffectVisualizer.cpp、effect_visualizer.h、Android.mk置于AOSP的/external/目录下,使用Android.mk进行编译,成功的话会在/system/lib/soundfx/目录中生成libvisualizer.so。
P.S.
在NDK中编译音效库是不够的,缺乏audio_effect.h相关库。
编写中介类Visualizer.java
完成了底层的音效库实现后,在Java层编写对应的类进行调用。Visualizer.java只是“中介”,代码十分简单,继承音效基类AudioEffect.java,实现相关的调用即可。具体编写可参考: AudioEffect与Equalizer解析(Java侧)中对中介类的解读。
type和uuid的区别?
对于Android预设的Equalizer等音效,在AudioEffect基类中定义的EFFECT_TYPE_EQUALIZER对应底层音效引擎.cpp中effect_descriptor_t结构体的type字段。因此,在Equalizer等预设音效类的构造函数中,均指定type参数而将uuid参数指定为EFFECT_TYPE_NULL,如:
public Equalizer(int priority, int audioSession)
throws IllegalStateException, IllegalArgumentException,
UnsupportedOperationException, RuntimeException {
super(EFFECT_TYPE_EQUALIZER, EFFECT_TYPE_NULL, priority, audioSession);
按我的理解,如果只指定type,系统会自动查找支持该type音效的一个音效引擎进行实现;如果只指定uuid,那么不管是什么类型的音效,系统直接使用指定uuid的引擎进行实现。一开始在这上面弄糊涂了,导致系统一直找不到编写好的音效库。
如何使用@hide?
在Java层继承AudioEffect实现新的音效中介类时,会遇到AudioEffect的几乎所有的public字段、方法都被@hide 标记导致无法在子类中调用的问题。
原因与解决方法参考:Android中使用@hide成员
导入classes.jar包(注意:要勾上System library(addedto the boot class path),否则“Java heap space”爆满)
Java反射机制
修改配置文件audio_effects.conf
如果只是单独编译了新的音效库用于现有Android平台(手机)的使用,那么需要修改平台的system/etc/audio_effects.conf配置文件,加入新音效库的.so库路径以及新音效的effect uuid。
(猜测)如果是重编译整个Android版本的话,修改/frameworks/av/media/libeffects/data/audio_effects.conf文件后进行编译即可自动修改平台运行配置文件。
在手机上使用新音效
假设单独编译了新音效库libnew.so,也正确编写新应用.apk,那么要在手机上让新音效库生效,需要以下步骤:
将新音效库libnew.so放到/system/lib/soundfx/目录下
修改配置文件:system/etc/audio_effects.conf,加入新音效库路径path以及effect uuid
重启手机,运行apk
P.S.
修改手机system/下目录和文件需要root权限
#手机root后:
adb root #进入root模式,$变#
adb remount #重新挂载system目录
adb shell cp ... #复制新内容到指定位置
参考
安卓音效AudioEffect源码剖析1——构造流程_xiaoyur347的博客-优快云博客_audioeffect
安卓音效AudioEffect源码剖析2——音效库接口_xiaoyur347的博客-优快云博客
Android Audio Effect 机制初探_pengcao89的博客-优快云博客_audioeffect
新浪博客
AudioEffect与Equalizer解析(Java侧)_wkw1125的博客-优快云博客_equalizer.java
Android中使用@hide成员_wkw1125的博客-优快云博客_android hide
Android音效实现揭秘:AudioEffect构造流程与新库实践
本文详细解析了Android AudioEffect构造流程,从Java调用JNI到C/C++实现,涉及配置文件、音效工厂、音效库加载和创建过程。同时介绍了如何自定义新音效库,如Visualizer的实现方式和步骤,以及如何在系统中注册和使用新音效。
7509

被折叠的 条评论
为什么被折叠?



