网络可视化的范式转移:从专用硬件到云原生架构
在网络架构不断演进的今天,我们正悄然经历一场静默的范式转移。传统的网络数据包代理(NPB)领域,长期被封闭的专用硬件所主导。这些“铁盒子”虽然性能稳定,却也带来了高昂的成本、僵化的扩展性以及与现代云化网络格格不入的运营模式。

NPB 2.0的诞生,标志着这一范式的终结。它并非对传统方案的简单升级,而是一次从底层哲学到顶层设计的彻底重构——将NPB从一种硬件形态,重新定义为一种基于开放标准和容器技术的云原生网络服务。
拥抱开放生态,挣脱厂商锁定
传统NPB的“黑盒”架构,意味着深度绑定的硬件、专用的操作系统和封闭的API。任何功能的扩展或策略的调整,都严重依赖原厂,企业丧失了自主演进的灵活性。
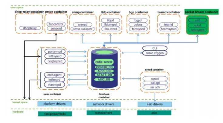
NPB 2.0的答案清晰而坚定:根植于SONiC。

作为业界公认的开放网络操作系统,SONiC为我们提供了一个标准化的、可编程的底层平台。这意味着:
-
解耦与互操作性:NPB功能不再与特定硬件绑定,任何支持SONiC的交换机都可能成为NPB的载体。
-
自动化与编排:基于开放的API,NPB策略的部署和变更可以被无缝集成到企业现有的自动化运维流水线中,实现网络配置即代码(Networking as Code)。
容器化应用,实现服务敏捷性

如果说SONiC是稳固的“地基”,那么容器化就是NPB 2.0充满活力的“建筑模块”。
我们将所有NPB核心功能——流量过滤、隧道终结、负载均衡等——封装为一个独立的、轻量级的容器应用。这一设计带来了革命性的优势:
-
独立部署与升级:NPB应用的发布、升级与底层交换机固件完全解耦。您可以像更新手机App一样,在不中断网络硬件服务的情况下,为整个NPB系统增加新功能或修复漏洞。
-
极致的弹性与扩展:在需要处理更大流量时,您可以通过编排系统,在集群内的其他SONiC交换机上快速拉起新的NPB容器实例,实现容量的线性平滑扩展。

从“数据管道”到“智能数据平面”
传统的NPB更像一个被动的、“哑”的数据管道。而NPB 2.0凭借其软件定义的特性,演变为一个智能的、可编程的数据平面。
它不再只是简单地复制和转发流量。通过在网络边缘(Spine或Leaf交换机上)集成强大的报文预处理能力(如GRE/VXLAN隧道终结、TCP重组、数据脱敏),它能够对原始流量进行清洗、加工和提炼,只为后端昂贵的分析工具(如IPS、大数据分析平台)输送“高价值密度”的数据。这极大地提升了整个监控分析系统的效率与性价比。
架构师视角下的未来图景
对于技术架构师而言,选择NPB 2.0远不止是选择一个产品,而是为未来网络选择了一种架构原则:
在云化园区中,它作为Spine-Leaf架构中的一个原生服务,实现了网络与可视化的统一管理与运维。

在非SONiC的传统网络中,它作为一个透明的“赋能层”平滑嵌入,在不推翻现有架构的前提下,赋予其现代可视化能力。

在安全敏感场景中,其串接部署与Bypass能力,确保了业务链路的绝对可靠。

NPB 2.0解决方案,是一次从“硬件Appliance”到“软件Service”的深刻变革。它让网络可视化基础设施终于跟上了云原生与软件定义的时代步伐,为企业构建下一代开放、自动化、智能的网络,奠定了坚实的数据基石。
1317

被折叠的 条评论
为什么被折叠?



