转:https://blog.youkuaiyun.com/weixin_34247299/article/details/86055022
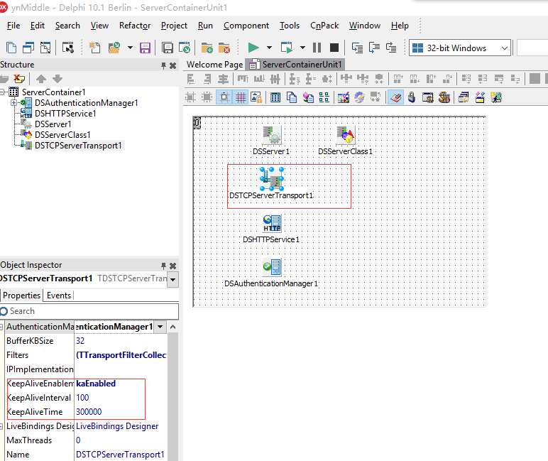
DATASNAP使用TCP/IP长连接的时候,由于诸如客户端非正常关闭的情况会造成中间件产生僵死SOCKET连接,随着时间的推移,僵死连接越来越多,造成中间件停止服务,表现为客户端无法连接中间件。DELPHI XE2以上版本已经封装好属性,如下图设置:
还有一种方法就是改TCP/IP长连接为短连接,即无SOCKET僵死连接问题存在。
本文探讨了DATASNAP在使用TCP/IP长连接时遇到的僵死SOCKET连接问题,该问题可能导致中间件服务停止。文章介绍了DELPHIXE2以上版本的解决方案,以及如何通过将长连接改为短连接来避免SOCKET僵死。
转:https://blog.youkuaiyun.com/weixin_34247299/article/details/86055022
DATASNAP使用TCP/IP长连接的时候,由于诸如客户端非正常关闭的情况会造成中间件产生僵死SOCKET连接,随着时间的推移,僵死连接越来越多,造成中间件停止服务,表现为客户端无法连接中间件。DELPHI XE2以上版本已经封装好属性,如下图设置:
还有一种方法就是改TCP/IP长连接为短连接,即无SOCKET僵死连接问题存在。
转载于:https://www.cnblogs.com/railgunman/p/11456228.html

被折叠的 条评论
为什么被折叠?