今天学习了一下序列化,下面简要说说步奏:
主要功能是: 输入内容 保存到 文档里面,但是要在界面ListBox里面显示出来

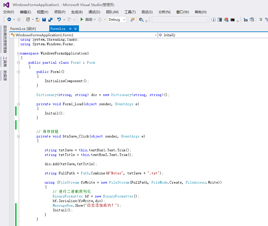
上面图是窗体加载 和保存按钮的代码

上图是 初始化 和 添加成功后 绑定到 ListBox 控件上面的代码

上图是 反序列化 (就是当点击ListBox控件里面的某一个文本文档 反序列化到左边的文本框显示,但是实际在 Notes 文件里保存的是2进制的,后面上图说明)

上图是窗体加载 左边没有内容信息,右边ListBox 加载了已经添加的 文本文档

上图是点击某一个 文本文档 在左边显示 ,但是Notes 文件里的实际保存的不是这些内容,保存的是序列化过后的内容

序列化与反序列化实战

被折叠的 条评论
为什么被折叠?



