cgroup原理:可以参考美团的文章来理解:Linux资源管理之cgroups简介
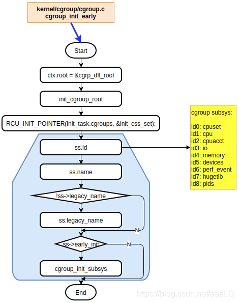
函数流程
函数作用:cgroup初始化,并按照是否需要early_init(Bool)配置,初始化相关的子系统

cgroup支持的各子系统
cpuset
/* kernel/cgroup/cpuset.c */
struct cgroup_subsys cpuset_cgrp_subsys = {
.css_alloc = cpuset_css_alloc,
.css_online = cpuset_css_online,
.css_offline = cpuset_css_offline,
.css_free = cpuset_css_free,
.can_attach = cpuset_can_attach,
.cancel_attach = cpuset_cancel_attach,
.attach = cpuset_attach,
.post_attach = cpuset_post_attach,
.bind = cpuset_bind,
.fork = cpuset_fork,
.legacy_cftypes = legacy_files,
.dfl_cftypes = dfl_files,
.early_init = true,
.threaded = true,
};
cpu
// kernel/sched/core.c
struct cgroup_subsys cpu_cgrp_subsys = {
.css_alloc = cpu_cgroup_css_alloc,
.css_online = cpu_cgroup_css_online,
.css_released = cpu_cgroup_css_released,
.css_free = cpu_cgroup_css_free,
.css_extra_stat_show = cpu_extra_stat_show,
.fork = cpu_cgroup_fork,
.can_attach = cpu_cgroup_can_attach,
.attach = cpu_cgroup_attach,
.legacy_cftypes = cpu_legacy_files,
.dfl_cftypes = cpu_files,
.early_init = true,
.threaded = true,
};
cpuacct
// kernel/sched/cpuacct.c
struct cgroup_subsys cpuacct_cgrp_subsys = {
.css_alloc = cpuacct_css_alloc,
.css_free = cpuacct_css_free,
.legacy_cftypes = files,
.early_init = true,
};
io
// block/blk-cgroup.c
struct cgroup_subsys io_cgrp_subsys = {
.css_alloc = blkcg_css_alloc,
.css_online = blkcg_css_online,
.css_offline = blkcg_css_offline,
.css_free = blkcg_css_free,
.can_attach = blkcg_can_attach,
.css_rstat_flush = blkcg_rstat_flush,
.bind = blkcg_bind,
.dfl_cftypes = blkcg_files,
.legacy_cftypes = blkcg_legacy_files,
.legacy_name = "blkio",
.exit = blkcg_exit,
.depends_on = 1 << memory_cgrp_id,
};
memory
// mm/memcontrol.c
struct cgroup_subsys memory_cgrp_subsys = {
.css_alloc = mem_cgroup_css_alloc,
.css_online = mem_cgroup_css_online,
.css_offline = mem_cgroup_css_offline,
.css_released = mem_cgroup_css_released,
.css_free = mem_cgroup_css_free,
.css_reset = mem_cgroup_css_reset,
.can_attach = mem_cgroup_can_attach,
.cancel_attach = mem_cgroup_cancel_attach,
.post_attach = mem_cgroup_move_task,
.dfl_cftypes = memory_files,
.legacy_cftypes = mem_cgroup_legacy_files,
.early_init = 0,
};
devices
// security/device_cgroup.c
struct cgroup_subsys devices_cgrp_subsys = {
.css_alloc = devcgroup_css_alloc,
.css_free = devcgroup_css_free,
.css_online = devcgroup_online,
.css_offline = devcgroup_offline,
.legacy_cftypes = dev_cgroup_files,
};
perf_event
// kernel/events/core.c
struct cgroup_subsys perf_event_cgrp_subsys = {
.css_alloc = perf_cgroup_css_alloc,
.css_free = perf_cgroup_css_free,
.css_online = perf_cgroup_css_online,
.attach = perf_cgroup_attach,
.implicit_on_dfl = true,
.threaded = true,
};
hugetlb
// mm/hugetlb_cgroup.c
struct cgroup_subsys hugetlb_cgrp_subsys = {
.css_alloc = hugetlb_cgroup_css_alloc,
.css_offline = hugetlb_cgroup_css_offline,
.css_free = hugetlb_cgroup_css_free,
.dfl_cftypes = hugetlb_files,
.legacy_cftypes = hugetlb_files,
};
pids
// kernel/cgroup/pids.c
struct cgroup_subsys pids_cgrp_subsys = {
.css_alloc = pids_css_alloc,
.css_free = pids_css_free,
.can_attach = pids_can_attach,
.cancel_attach = pids_cancel_attach,
.can_fork = pids_can_fork,
.cancel_fork = pids_cancel_fork,
.release = pids_release,
.legacy_cftypes = pids_files,
.dfl_cftypes = pids_files,
.threaded = true,
};
1250

被折叠的 条评论
为什么被折叠?



