正则表达式 思维导图

JavaScript正则表达式

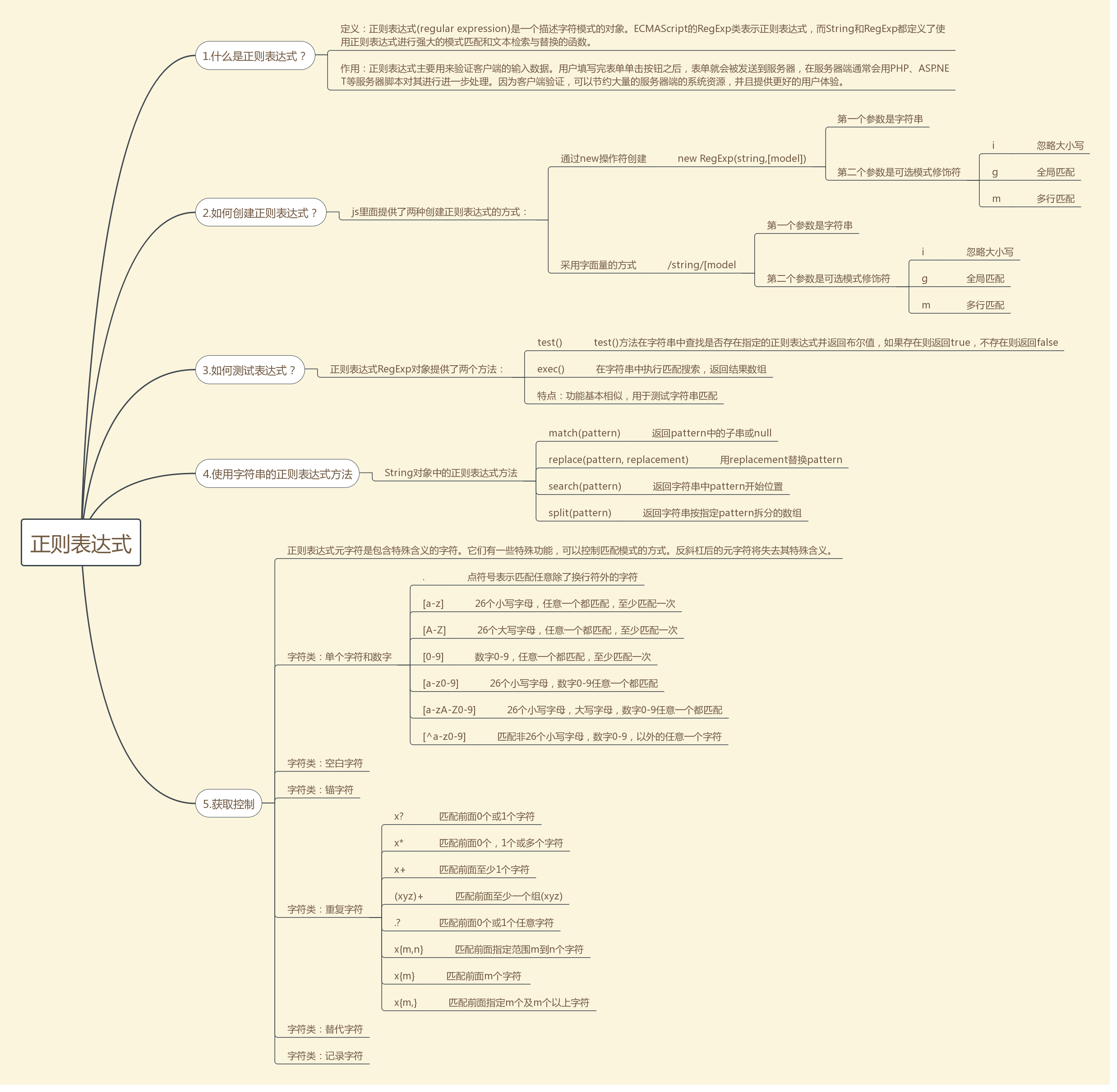
JavaScript正则表达式RegExp
在这里插入图片描述

正则表达式

阅读《正则表达式30分钟入门教程》读书思维导图
在这里插入图片描述

正则表达式

正则表达式
在这里插入图片描述
在这里插入图片描述

正则表达式一般整理

正则表达式一般整理
在这里插入图片描述

正则表达式

正则表达式总结
在这里插入图片描述

正则表达式总结

正则表达式学习整理
在这里插入图片描述

正则表达式

基础正则表达式思维导图
在这里插入图片描述

正则表达式

这是学习正则表达式后总结知识点画出来的思维导图,以供大家参考
在这里插入图片描述

字符串操作和正则表达式

主要描述python一般的字符串操作和正则表达式,是我学习中的一点经验总结。
在这里插入图片描述

评论
添加红包

请填写红包祝福语或标题

红包个数最小为10个

红包金额最低5元

当前余额3.43前往充值 >
需支付:10.00
成就一亿技术人!
领取后你会自动成为博主和红包主的粉丝 规则
hope_wisdom
发出的红包
实付
使用余额支付
点击重新获取
扫码支付
钱包余额 0

抵扣说明:

1.余额是钱包充值的虚拟货币,按照1:1的比例进行支付金额的抵扣。
2.余额无法直接购买下载,可以购买VIP、付费专栏及课程。

余额充值