【vue】对vue组件的生命周期函数的详细剖解

本文详细介绍了组件的生命周期函数,包括beforeCreate、created、beforeMount等八个阶段。每个阶段都发挥着特定的作用,有助于理解组件的状态变化。

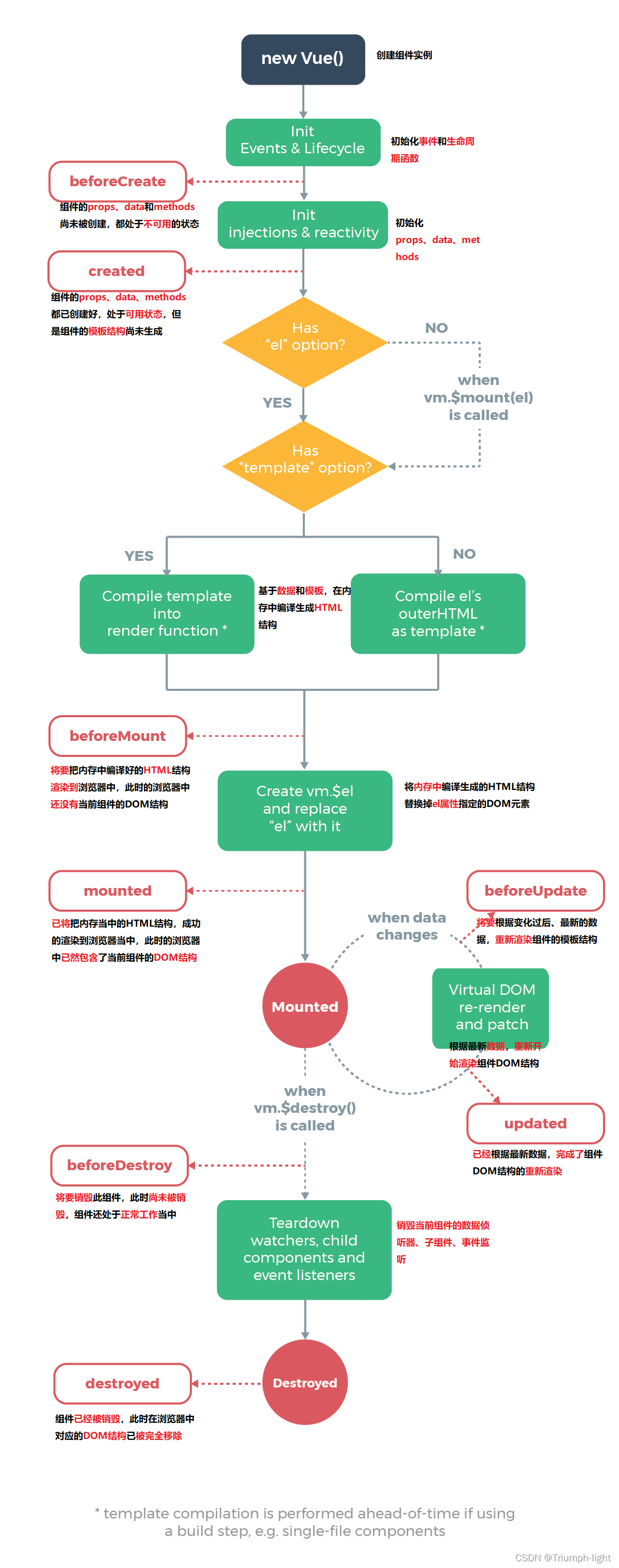
生命周期函数

组件的生命周期函数有:

  • beforeCreate()
  • created()
  • beforeMount()
  • mounted()
  • beforeUpdate()
  • updated()
  • beforeDestroy ()
  • destroyed()

对于每一个生命周期函数的剖解:
在这里插入图片描述

评论
成就一亿技术人!
拼手气红包6.0元
还能输入1000个字符
 
红包 添加红包
表情包 插入表情
 条评论被折叠 查看
添加红包

请填写红包祝福语或标题

红包个数最小为10个

红包金额最低5元

当前余额3.43前往充值 >
需支付:10.00
成就一亿技术人!
领取后你会自动成为博主和红包主的粉丝 规则
hope_wisdom
发出的红包

打赏作者

Triumph-light

你的鼓励将是我创作的最大动力

¥1 ¥2 ¥4 ¥6 ¥10 ¥20
扫码支付:¥1
获取中
扫码支付

您的余额不足,请更换扫码支付或充值

打赏作者

实付
使用余额支付
点击重新获取
扫码支付
钱包余额 0

抵扣说明:

1.余额是钱包充值的虚拟货币,按照1:1的比例进行支付金额的抵扣。
2.余额无法直接购买下载,可以购买VIP、付费专栏及课程。

余额充值