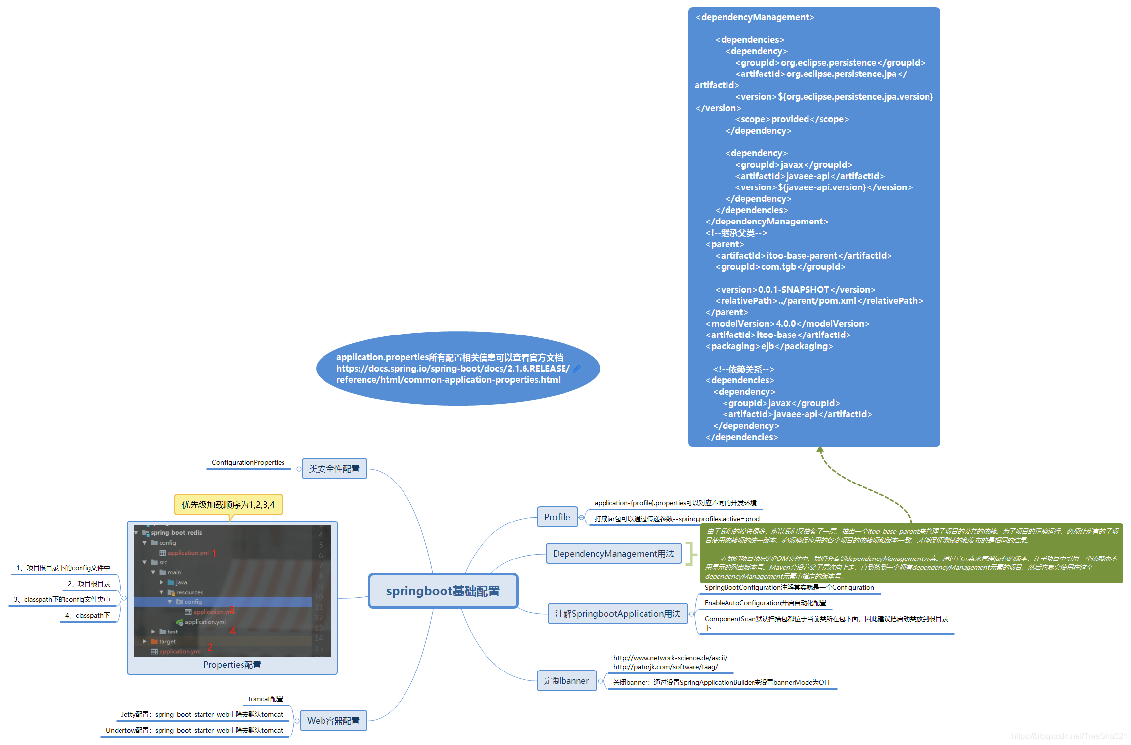
由于这张比较简单,我画了个思维导图,这样大家可以很明白我们这一张具体内容是做什么。
代码git地址:[https://github.com/FadeHub/spring-boot-learn](https://github.com/FadeHub/spring-boot-learn)
本文分享了一份关于 Spring Boot 的学习资源,通过一张简洁的思维导图清晰地展示了学习的主要内容,同时提供了对应的代码仓库链接。
由于这张比较简单,我画了个思维导图,这样大家可以很明白我们这一张具体内容是做什么。
代码git地址:[https://github.com/FadeHub/spring-boot-learn](https://github.com/FadeHub/spring-boot-learn)

被折叠的 条评论
为什么被折叠?