文章目录
CORS(跨源资源共享)。这是一个在现代 Web 开发中至关重要且常见的概念,尤其对于前后端分离的架构。
1. CORS 是什么?为什么需要它?
1.1 同源策略:安全基石
要理解 CORS,必须先理解它的对立面:同源策略(Same-Origin Policy)。
- 定义 : 同源策略是浏览器一个至关重要的安全机制。它规定,一个源(Origin)的文档或脚本,默认情况下无法与另一个源的资源进行交互。
- 何为“同源”?:如果两个 URL 的协议(Protocol)、域名(Host)、端口(Port) 完全相同,则它们属于同源。
- https://example.com/app1 和 https://example.com/app2 -> 同源(协议、域名、端口相同)
- https://example.com 和 http://example.com -> 不同源(协议不同, HTTPS vs HTTP)
- https://example.com 和 https://api.example.com -> 不同源(域名不同)
- https://example.com:8080 和 https://example.com:443 -> 不同源(端口不同)
- 为何需要?:没有同源策略将会极其危险。一个恶意网站(evil.com)的脚本可以随意读取你在银行网站(your-bank.com)上的数据、伪造你的身份进行操作等。同源策略将不同网站隔离在了各自的“沙箱”中。
1.2 合法跨源的需求与 CORS 的诞生
然而,合法的跨源需求无处不在:
- 前端应用(https://myapp.com)需要调用后端 API(https://api.myapp.com)。
- 使用第三方服务(如 Google Maps API、支付网关)。
为了解决这个矛盾,CORS 应运而生。CORS 是一个 W3C 标准,它允许服务器显式地声明哪些外部源有权访问其资源,从而让浏览器放松同源限制。
核心思想:控制权在服务器手中。浏览器只是规则的执行者。服务器通过设置一系列的 HTTP 响应头来告诉浏览器:“我允许来自某某源的请求访问我。”
2. CORS 的工作原理
CORS 请求分为两类:简单请求和预检请求。
2.1 简单请求
满足以下所有条件的请求被视为简单请求:
-
方法: GET, HEAD, POST
-
头部: 仅限以下集合:
-
Accept
-
Accept-Language
-
Content-Language
-
Content-Type (值仅限于 application/x-www-form-urlencoded, multipart/form-data, text/plain)
-
Range (带有特殊限制)
-
DPR, Downlink, Save-Data, Viewport-Width, Width
-
-
没有使用 ReadableStream 对象。
工作流程:
-
浏览器照常发出请求(例如,一个 GET 请求),并在请求头中自动添加 Origin,表明请求来自哪个源(如 Origin: https://myapp.com)。
-
服务器检查 Origin。如果允许,则在响应头中包含 Access-Control-Allow-Origin,其值可以是允许的源(如 Access-Control-Allow-Origin: https://myapp.com)或通配符 *(允许任何源)。
-
浏览器收到响应后,会检查 Access-Control-Allow-Origin 头。如果它包含了当前请求的源,则允许前端 JavaScript 访问响应内容;否则,浏览器会阻止前端代码访问响应,并在控制台抛出 CORS 错误。

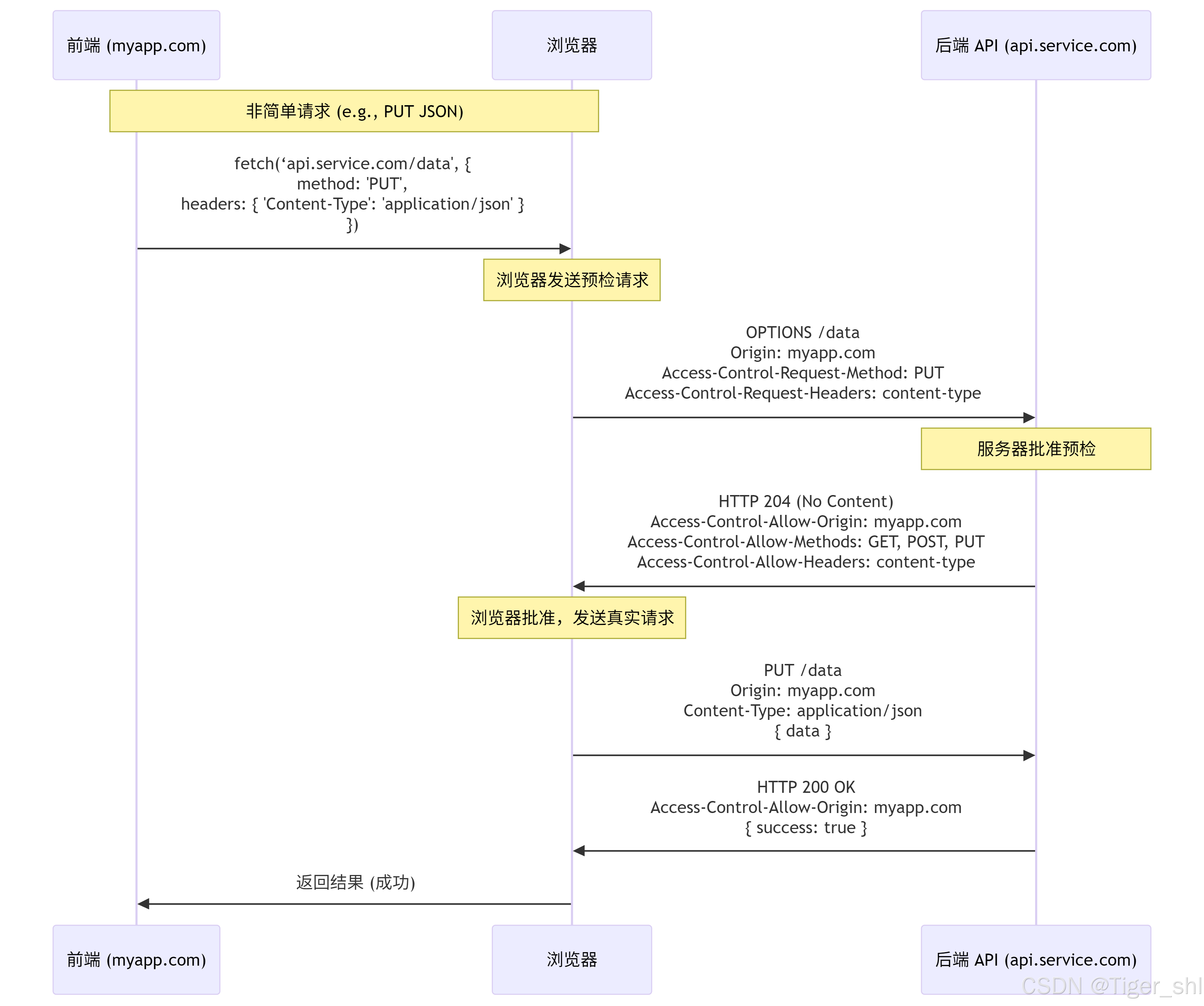
2.2 预检请求
不满足简单请求条件的请求(例如,使用 PUT, DELETE 方法,或 Content-Type: application/json),浏览器会首先使用 OPTIONS 方法发起一个 预检请求。
工作流程
-
浏览器发现请求不符合简单请求条件,于是先自动发起一个 OPTIONS 请求到目标服务器。这个请求包含:
- Origin: 请求源
- Access-Control-Request-Method: 实际请求想要使用的方法(如 PUT)。
- Access-Control-Request-Headers: 实际请求想要携带的自定义头部(如 X-Custom-Header)。
-
服务器响应这个 OPTIONS 请求,通过响应头声明允许的策略:
- Access-Control-Allow-Origin: 允许的源。
- Access-Control-Allow-Methods: 允许的 HTTP 方法(如 GET, POST, PUT)。
- Access-Control-Allow-Headers: 允许的请求头。
- Access-Control-Max-Age: 告诉浏览器可以将这个预检响应缓存多久,避免频繁发送 OPTIONS。
-
浏览器检查预检响应头。如果所有要求都被服务器批准,浏览器才会接着发出真正的实际请求。否则,就在这一步报错,不会发出实际请求。

3. 核心的 CORS 响应头
服务器通过以下头部来控制 CORS:

最低0.47元/天 解锁文章
541

被折叠的 条评论
为什么被折叠?



