概览
我们可以在应用概览页面修改应用的基本信息,查看运行状态,或者删除应用。

来源
我们可以在应用来源页面查看应用的来源信息。
从 Docker Compose 创建的应用的来源页面,和其他方式相比增加预处理配置信息。


从 Docker Image 创建的应用的来源页面

从 Dockerfile 选择“在线输入 Dockerfile 的内容”创建的应用的来源页面

从 Dockerfile 选择“从 Git 仓库中选择 Dockerfile”创建的应用的来源页面。


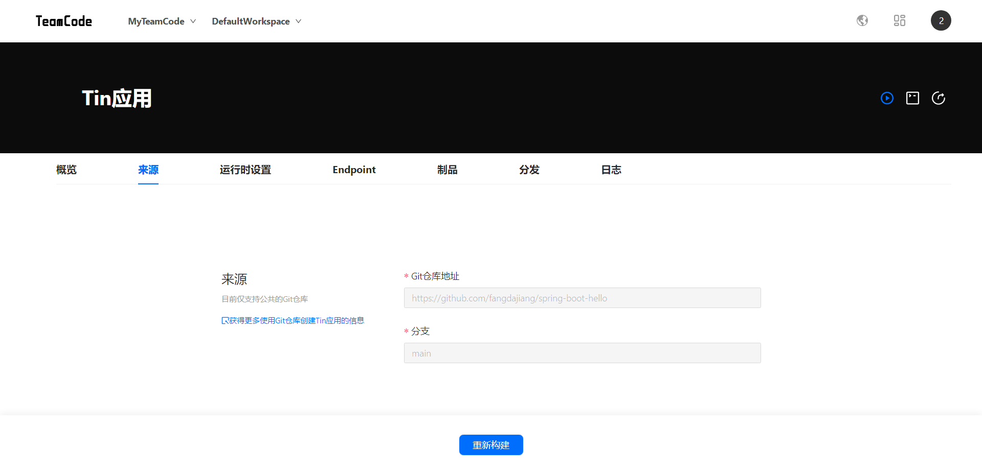
从源代码创建的应用的来源页面

运行时设置
非 Docker Compose 方式创建的 Tin,我们可以在运行时设置页面选择应用运行时所需硬件配置,并根据所选规格和使用时长付费;也可以设置端口、环境变量等信息。


修改运行时设置信息后,点击“应用”,即可启动当前应用。
Docker Compose 方式创建的 Tin,在运行时设置页面显示的信息只能查看不能修改。

Endpoint
我们可以在 Endpoint 页面查看 Tin 应用各个容器的端口以及可访问的 URL。

应用在已启动状态下,我们可以访问上述 URL,实时查看应用变化。
产品文档:https://docs.teamcode.com/teamcode/teamcode-overview
公众号:

本文介绍了如何配置Tin应用,包括查看应用概览、了解不同来源的应用信息,如Docker Compose、Docker Image、Dockerfile和源代码创建的应用。在运行时设置中,你可以调整硬件配置、端口和环境变量,但对于Docker Compose创建的应用,这些设置是只读的。此外,文章还提到了Endpoint部分,展示了如何查看和访问应用的URL以实时监控应用状态。
1078

被折叠的 条评论
为什么被折叠?



