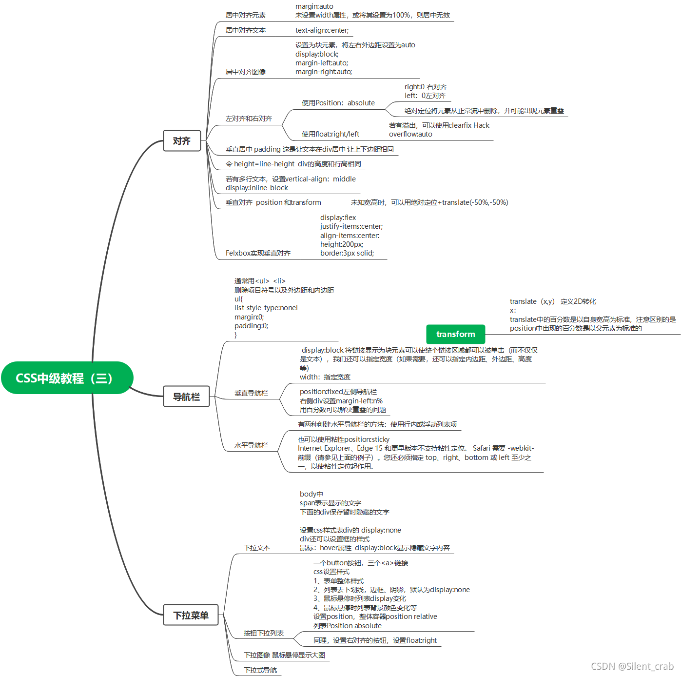
中级教程(三)分为三个部分
对齐、导航栏、下拉菜单
其实基本都是学习过的内容,实际上是对各个学习过的知识点的综合应用。
包括普通的形状、颜色样式,以及点击效果,悬停效果用到的伪类
位置用到了float position等,同样是面试中常考的点

CSS复习中级部分(三)对齐 导航栏 下拉菜单
最新推荐文章于 2023-04-12 11:55:36 发布
本文将深入讲解在前端开发中常用的对齐技巧、导航栏设计和下拉菜单实现,结合CSS样式与JavaScript交互,展示面试中常见的基础知识应用和定位技术,如float、position等。

662

被折叠的 条评论
为什么被折叠?



