前言
本章目标
- 掌握生命周期函数的使用
- 掌握vue-resource的使用
- 掌握axios的使用
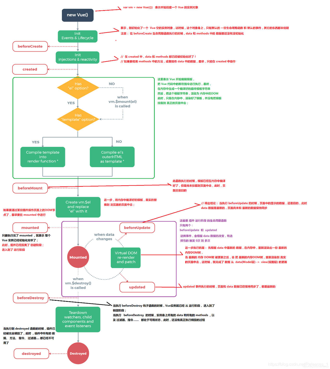
1、什么是生命周期?
从Vue实例创建、运行、到销毁期间,总是伴随着各种各样的事件,这些事件,统称为生命周期!
2、vue生命周期钩子函数
每个 Vue 实例在被创建时都要经过一系列的初始化过程——例如,需要设置数据监听、编译模板、将实例挂载到 DOM 并在数据变化时更新 DOM 等。同时在这个过程中也会运行一些叫做生命周期钩子的函数,这给了用户在不同阶段添加自己的代码的机会。
生命周期函数=生命周期事件=生命周期钩子
3、vue生命周期

<body>
<div id="app">
<input type="button" value="修改msg" @click="msg='No'">
<h3 id="h3">{{ msg }}</h3>
</div>
<script>
// 创建 Vue 实例,得到 ViewModel
var vm = new Vue({
el: '#app',
data: {
msg: 'ok'
},
methods: {
show() {
console.log('执行了show方法')
}
},
beforeCreate() { // 这是我们遇到的第一个生命周期函数,表示实例完全被创建出来之前,会执行它
// console.log(this.msg)
// this.show()
// 注意: 在 beforeCreate 生命周期函数执行的时候,data 和 methods 中的 数据都还没有没初始化
},
created() { // 这是遇到的第二个生命周期函数
// console.log(this.msg)
// this.show()
// 在 created 中,data 和 methods 都已经被初始化好了!
// 如果要调用 methods 中的方法,或者操作 data 中的数据,最早,只能在 created 中操作
},
beforeMount() { // 这是遇到的第3个生命周期函数,表示 模板已经在内存中编辑完成了,但是尚未把 模板渲染到 页面中
// console.log(document.getElementById('h3').innerText)
// 在 beforeMount 执行的时候,页面中的元素,还没有被真正替换过来,只是之前写的一些模板字符串
},
mounted() { // 这是遇到的第4个生命周期函数,表示,内存中的模板,已经真实的挂载到了页面中,用户已经可以看到渲染好的页面了
// console.log(document.getElementById('h3').innerText)
// 注意: mounted 是 实例创建期间的最后一个生命周期函数,当执行完 mounted 就表示,实例已经被完全创建好了,此时,如果没有其它操作的话,这个实例,就静静的 躺在我们的内存中,一动不动
},
// 接下来的是运行中的两个事件
beforeUpdate() { // 这时候,表示 我们的界面还没有被更新【数据被更新了吗? 数据肯定被更新了】
/* console.log('界面上元素的内容:' + document.getElementById('h3').innerText)
console.log('data 中的 msg 数据是:' + this.msg) */
// 得出结论: 当执行 beforeUpdate 的时候,页面中的显示的数据,还是旧的,此时 data 数据是最新的,页面尚未和 最新的数据保持同步
},
updated() {
console.log('界面上元素的内容:' + document.getElementById('h3').innerText)
console.log('data 中的 msg 数据是:' + this.msg)
// updated 事件执行的时候,页面和 data 数据已经保持同步了,都是最新的
}
});
</script>
4、vue-resource的使用
- 直接在页面中,通过script标签,引入vue-resource的脚本文件;
- 注意:先引用Vue的脚本文件,再引用vue-resource的脚本文件
created() {
// 接口请求。数据初始化
this.$http
.get(
"http://wkt.myhope365.com/weChat/applet/course/banner/list?number=4"
)
.then((res) => {
// console.log(res);
console.log(res.body.data);
// this.imgSrc = res.body.data[0].imgUrlPc
this.imgList = res.body.data;
});
// post请求
this.$http
.post(
"http://wkt.myhope365.com/weChat/applet/course/list/type",
{ type: "free", pageNum: 1, pageSize: 10 },
{ emulateJSON: true }
)
.then((res) => {
console.log(res);
this.courseList = res.body.rows;
});
},
5、axios的使用的使用
created() {
// 接口请求
axios
.get(
"http://wkt.myhope365.com/weChat/applet/course/banner/list?number=4"
)
.then((res) => {
// console.log(res);
this.imgList = res.data.data;
});
// post
let form = new FormData();
或 let form = new URLSearchParams();
// 添加属性 append
form.append("type", "free");
form.append("pageSize", 10);
form.append("pageNum", 1);
axios
.post(
"http://wkt.myhope365.com/weChat/applet/course/list/type",
form
)
.then((res) => {
console.log(res);
});
axios
.post("http://wkt.myhope365.com/weChat/applet/subject/list", {
enable: 1,
})
.then((res) => {
// console.log(res);
});
},
6、vue中的动画
6.1 引入外部的animate.css动画
1.HTML结构:
使用 transition 将需要过渡的元素包裹起来
transiton name=" "
2.创建VM示例:
enter enter-active enter-to
leave leave-active leave-to
methods: {
myAnimate() {
this.isshow = !this.isshow;
}
- style中添加样式
.fade-enter-active,
.fade-leave-active {
transition: all 0.2s ease;
position: absolute;
}
6.2 使用第三方css动画库
定义 transition 及属性
<transition
enter-active-class="fadeInRight"
leave-active-class="fadeOutRight"
:duration="{ enter: 500, leave: 800 }">
<div class="animated" v-show="isshow">动画哦</div>
</transition>
6.3 使用动画钩子函数
定义三个 methods 钩子方法:
methods: {
beforeEnter(el) { // 动画进入之前的回调
el.style.transform = 'translateX(500px)';
},
enter(el, done) { // 动画进入完成时候的回调
el.offsetWidth;
el.style.transform = 'translateX(0px)';
done();
},
afterEnter(el) { // 动画进入完成之后的回调
this.isshow = !this.isshow;
}
}
6.4 v-for的列表过渡
<style>
.list-enter,
.list-leave-to {
opacity: 0;
transform: translateY(10px);
}
.list-enter-active,
.list-leave-active {
transition: all 0.3s ease;
}
</style>
定义DOM结构,其中,需要使用 transition-group 组件把v-for循环的列表包裹起来
6.5 列表的排序过渡
transition-group 组件还有一个特殊之处。不仅可以进入和离开动画,还可以改变定位。要使用这个新功能只需了解新增的 v-move 特性,它会在元素的改变定位的过程中应用。
.v-move{
transition: all 0.8s ease;
}
.v-leave-active{
position: absolute;
}
Vue生命周期与资源请求:Vue-resource与axios实战指南
本文详细讲解了Vue中的生命周期函数,包括beforeCreate、created、beforeMount、mounted等,并展示了如何在created阶段利用vue-resource和axios进行API请求。重点介绍了这两个库在数据初始化和页面渲染中的应用。
752

被折叠的 条评论
为什么被折叠?



