1.ECX00U系列模组
ECX00U使用的dump抓取工具与日志抓取工具一致,均为cooltools。

如同抓取日志一样,我们通过Quectel USB AP Log Port将模组连接到日志工具


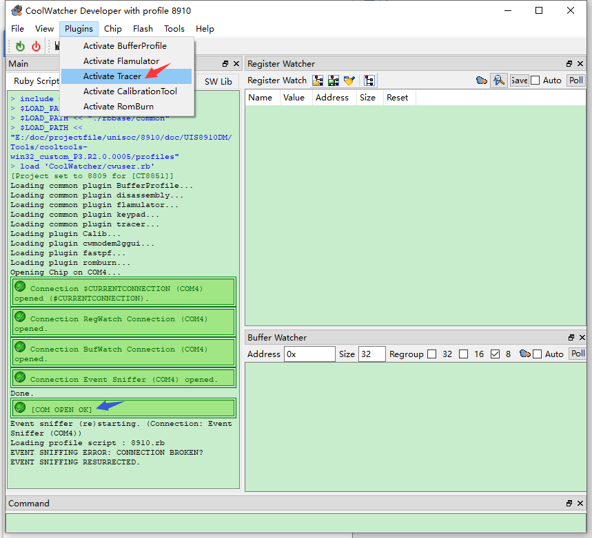
然后在Plugins菜单下拉框中选择“Activate Tracer”启动Trace tool插件,并点击Tracer工具栏上的绿色箭头,如果有日志输出,则说明模组已经和日志工具连接成功。


当发生dump时,log输出界面会打印关键字“CP PANIC!”,然后开始保存dump信息(此时可见许多以task开头的日志)

当这些以Task开头的日志停止打印时,说明dump信息准备完毕。此时在Tools下拉框选择Blue Screen dump,选择对应版本的elf文件(一般不随版本输出,有调试需求时移远提供)和输出路径。选择完毕后点击start。



若出现以下界面,则说明dump已经抓取成功。

以下是输出的dump文件,请打包发送给移远分析。

2.ECX00G系列模组
ECX00G产生dump时,日志口也会打印CP PANIC相关字样,这时,我们需要断开日志工具,使用dtools来抓取dump信息。

点击dtools左上角的图标,打开配置菜单,选择DIAG口,连接Quectel USB DIAG Port。


端口连接后,点击右侧的ELF图标,选择对应版本的elf调试文件(一般不随版本输出,有调试需求时移远提供)。




DIAG口和ELF均配置完成后,选择Blue screen dump,此处dump Folder即为dump文件输出路径。点击start开始抓取dump。

抓取进度条达到100%时,dump日志抓取成功,打包提供给移远分析

620

被折叠的 条评论
为什么被折叠?



