
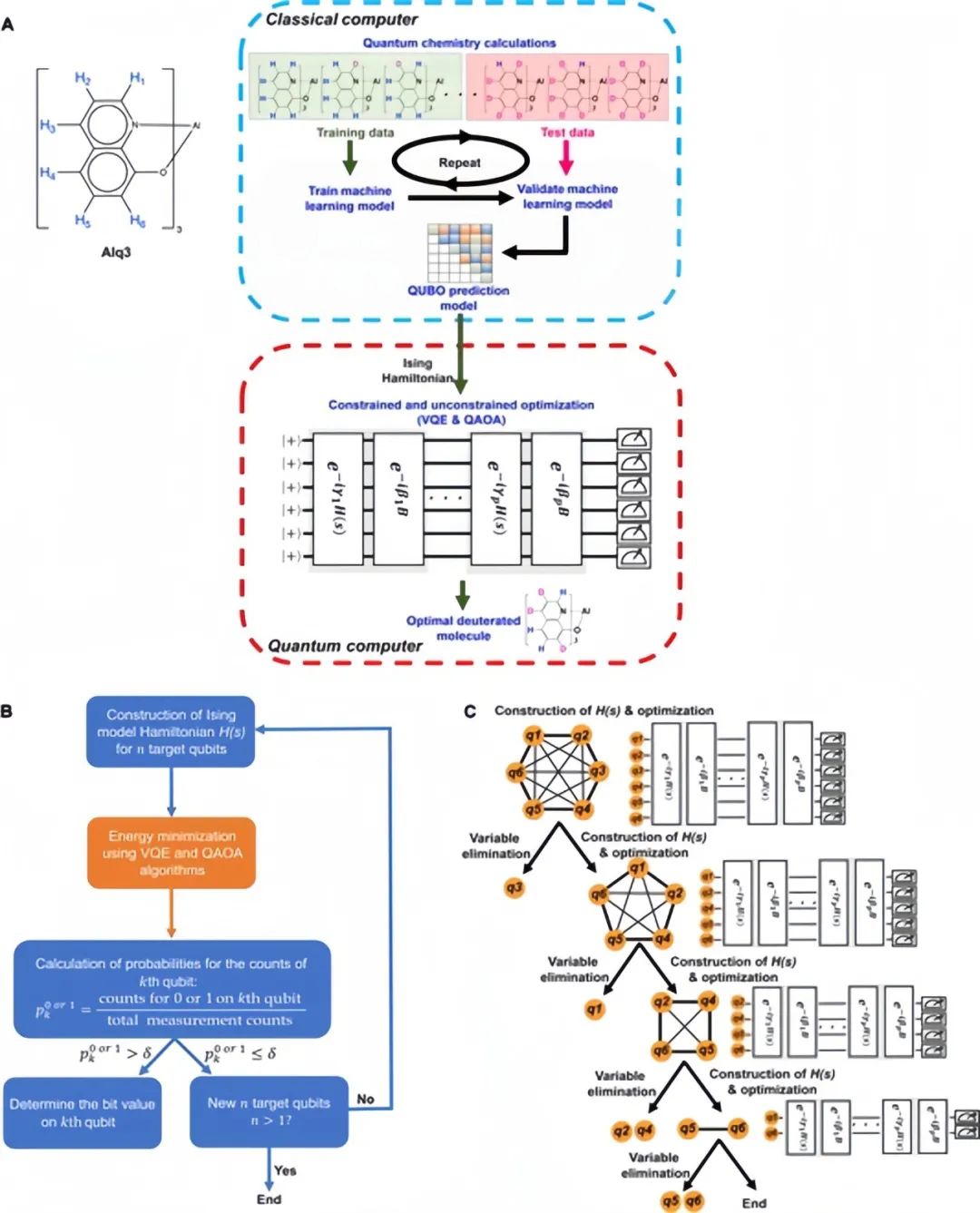
(A)Alq₃的结构;(B)两种量子优化算法的流程图;
(C)减少设备噪声影响的方法图(图片来源:网络)
过去十年,学术界和工业界公认有机发光材料必将“前途无量”,它可用于轻型、柔性和多功能光电器件(如OLED显示器)。然而,如何找到合适的高效材料是一个挑战。
为此,一个联合研究小组开发了一种将机器学习模型与量子经典计算分子设计相结合的新方法,以加速发现高效的OLED发射器。这项研究发表在《智能计算》上。
通过使用这种“混合量子经典算法”,研究人员发现的最佳OLED发射器是Alq₃的氘代衍生物,在发光和可合成方面都非常有用。氘代OLED发射器利用了一种有机材料,其发射极分子中的氢原子由氘原子取代。它们的发光效果很好,但设计这种氘代OLED发射器具有计算挑战,因为需要优化发射极分子中氘原子的位置,这需要从头计算。
新的工作流程涉及经典计算机和量子计算机,加快了计算速度。首先,在经典计算机上进行量子化学计算,以获得一组氘化Alq₃分子的“量子效率”。这些关于不同分子发光效率的数据将用于创建训练和测试数据集,以构建机器学习模型,预测各种氘代Alq₃分子的量子效率。
接下来,机器学习模型用于构建系统的能量函数,称为哈密顿量。然后使用两种变分量子优化算法(变分量子特征求解器 (VQE) 和量子近似优化算法 (QAQA)),在量子计算机上执行量子优化,以帮助机器学习发现具有最佳量子效率的分子。并在量子优化过程中引入合成约束,以确保优化的分子是可合成的。
为了提高量子器件预测的准确性,研究人员采用了一种噪声处理技术,称为递归概率变量消除(RPVE),并设法使用量子器件以非常高的精度找到最佳的氘代分子。以将这种新的噪声处理技术与两种量子优化算法相结合,实现量子优势。
研究人员的方法结合了量子化学、机器学习和量子优化,创造了“生成和优化材料信息学关键分子”的新机会。
论文链接:
https://spj.science.org/doi/10.34133/icomputing.0037
编译:王珩
编辑:慕一
特此说明:量子前哨翻译此文仅作信息传递和参考,并不意味着同意此文中的观点与数据。
——end——
欢迎添加我们的微信,加入量子前哨粉丝群
与大家一起探讨交流量子领域动态↓↓↓~~

1598

被折叠的 条评论
为什么被折叠?



