随着Web2.0时代的来临,后又推向Web3.0,Web安全开始备受瞩目,对于白帽来说,测试时使用的工具越方便、全面、迅速越好。下面推荐一个工具Burp Suite,其功能包括HTTP包的截获及修改,扫描,网站爬行,爆破,注入检测等功能。下面就讲解一下Burp Suite的用法(大牛绕过)
Burp suite 是利用本地代理结果所传送的数据包,运行之前需要安装JAVA环境,当然网上转来转去的天花乱坠的教程很多,可是有用的地方很少,而有些人还在网上去卖这些工具的使用教程,实在无法忍受。
关于Burp suite 我准备分别对数据包截获修改,网站扫描,网站爆破,注入检测做分开讲解。
本次就来说一下Burp suite强悍的扫描功能。
首先,来设置下代理

此端口可以随意设置,不影响其他通信就OK
接着,我们用本地浏览器通过此代理进行网络访问。

这样 Bruf 就可以截获网页数据包了
浏览下baidu试试效果,如下图

可见,所有通过百度的数据包都已经被截获了,而且在截获的过程中爬行了相关域名下路径,可以再截获数据包的时候进行改包和发送,forward或者drop,这个就先不说了,此次重点是扫描,点击scanner可以看到下面有四个选项,结果,扫描队列,存活的扫描线程和选项

不用理会我那个红色的proxy,那是其他网页传输数据就会提示,在active scanning中可以随自己的想法来设置,在选项中可以设置你想要去扫描的类型

想扫什么选什么,不然速度很慢,当然,此时已经是自动(主动)扫描模式,你所打开网页后所截获的数据的url都会被扫描到

在这里也可以设置你想定义的扫描范围,暂不做演示,我选择第二项,来扫描我所选择的网页

OK,那么现在我们回到target,在截获的URL中选择你想扫描的(也可以CTRL+A)全选,右键加入到scope里

在看scope

能看到都是用正则来判断的,其实这里面大可以自己来写想要获取的url正则,比如以任意字符开头,后面包含baidu.com都可以,这就要看自己的正则水平了。
下面我们回到sitemap来扫描这两个站试试


当你自定义扫描范围的时候,上面的两个选项才会变成可选,这次我所演示的是单一的扫描,但是不要忘记,定义扫描范围,要在scanning中live scanning中设置。

Next之后可以看到我们所得到的url,点击OK 开启扫描

回到scan queue中可以看到扫描线程和状态,估计我这个也扫不出来什么,我刚把所有的扫描项目都选上了,还是要慢慢的等。
等待的这段时间我在说点别的,其实对于这样的检测,可以推荐大家多使用appscan和WVS之类的软件,但我个人还是比较喜欢这个,不用安装,小巧方便,扫描的类型及范围都可自定义。而且速度快。效果还算不错,功能也多。
OK,扫好了

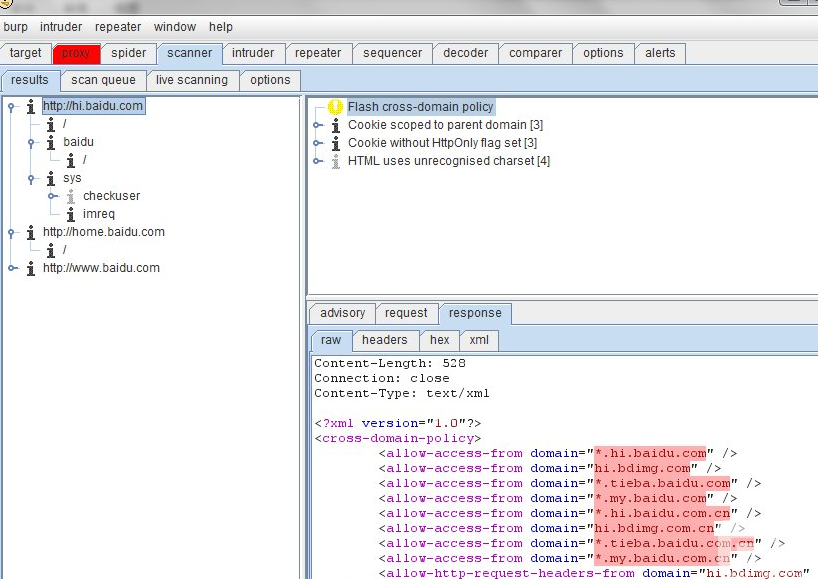
左边的是域名及扫描的树状结构,右边是具体的问题分析及数据包,可以看到hi的域名有跨域文件,看下具体的

还好是有限制的,高危的会显示为红色,黄色的是普通问题,还有就是?,需要自己来判断是否是问题或者漏洞

可以再这里看到
如果有误报,可以将其标记,以后相同的问题就不会再报了
这个结果是可以输出的

至于输出什么样的格式我就不演示了,大家都是大牛,没必要,一路NEXT,选择输出就OK
好了基本上这块就差不多了,关于数据包截取改包,暴力破解,下次再说,在做这个的时候其实已经把网站爬行的地方演示了,但是这一个小小的JAVA程序,却还有很多其他的功能,下次有空在发出来给大家分享。
因为平时工作很忙,只能挑空余的时间来写点东西,分享分享,肯定会有不全面的地方,会的请飘过,不会的看看大家一起学习学习。
为了帮助大家更好的学习网络安全,我给大家准备了一份网络安全入门/进阶学习资料,里面的内容都是适合零基础小白的笔记和资料,不懂编程也能听懂、看懂这些资料!
因篇幅有限,仅展示部分资料,需要点击下方链接即可前往获取
优快云大礼包:《黑客&网络安全入门&进阶学习资源包》免费分享



因篇幅有限,仅展示部分资料,需要点击下方链接即可前往获取

本文介绍了Web安全工具BurpSuite的使用方法,重点讲解了其扫描功能,包括设置代理、数据包截获与修改、自定义扫描范围以及漏洞检测。作者还推荐了其他类似工具如AppScan和WVS,并提供了网络安全入门学习资源。
2883

被折叠的 条评论
为什么被折叠?



