花了一点时间来学习和研究经典的transformer架构及原理,这个是2017年谷歌的一个论文,开拓了AI的新时代,尽量通俗易懂的解释一下,做好笔记把它记录下来。
先看下整体的架构图:

有几个部分,举个例子来说,比如“请介绍一些《孙子兵法》这本”,这13个词,咱们先暂定26个token哈。主要用于后面举例说明。咱们分开来理解,先看左边部分。
1、tokenization原理,对应的是token化,在输入的语句中进行token化,一般而言,一个100token个对应50给汉字,100个token对应75给英文单词,是一个分词拆分法,大家有没有想过,为什么不是一个汉字或者一个英文单词对应一个token呢?如果一个字或者一个单词对应一个token,那么这个token词表会一直变大,因为有一些新的字出现,其次,像,河,海,英文happy,unhappy,happiness,可以复用token的,最后,分词拆分法也是可以增加一些语义的理解。像上面例子一看就知道一些意思。
2、词元嵌入表示,embedding模型,就是将token进行向量化,计算机的世界是识别数字的,万事万物皆可向量化。向量空间即是特征,我们可以从向量中提取特征,所谓的特征工程。向量化里有一个one-hot编码,一个token对应是一个512维的向量(transfomer是512维的向量),一个1和其他维度都是0,这种编码也是有问题的,就是在整个向量空间里第一是太稀疏了,第二没有距离,第三没有数量关系或逻辑关系。
3、位置编码positional Encoding,就是定义一个向量表示词的位置,有了这个向量是增加语义的理解,比如“狗咬了猫”,“猫咬了狗” 字是一样的,但是位置不一样,他们的含义也是不同的。这个向量也是512维。
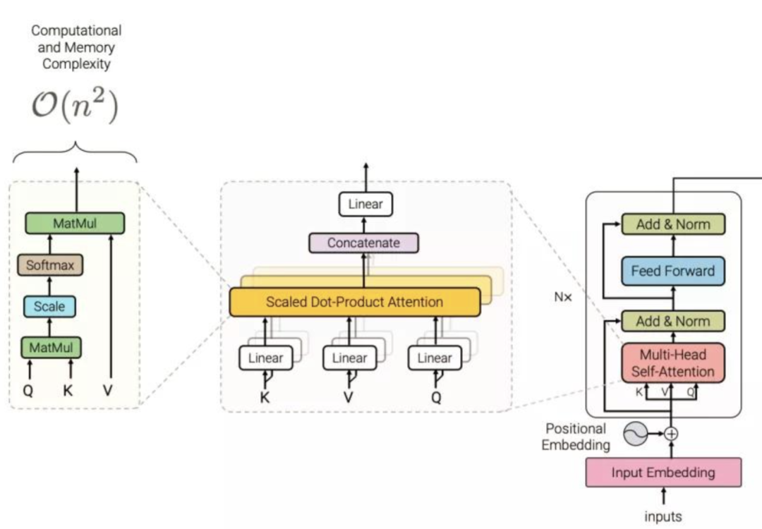
4、这时候看图才进入编码器Encoding,编码器包含2个部分,一个是多头自注意力机制,另外一个是位置感知前馈神经网络
多头注意力机制,公式是Attention(Q,K,V)=softmax(Q*K(T)/开根号dk)*V 不会弄就中文解释下,这公式的意思是,请把注意力放到重要的信息上。咱们先了解什么是注意力机制?什么是自注意力机制?什么是多头注意力机制?
看如下图来理解注意力机制

这个图是理解为一维的,也增加二维(身高178,腰围38),对应的K也要是二维的(身高,腰围),V值也加,比如预测(体重,腿长),还可以是多维的,大脑里细品哈,只要有数据,任何东西都可以预测。
自注意力机制,核心是做信息的聚合,就是自己跟自己去比较计算,想像一下,前面例子26个token,对应26个向量,对应是26个512维的向量空间,结合上面的图,把所有的数据替换成26个512维的向量值,然后按照图的计算公式进行计算,得到的值也是一个26个的512维向量。(V中智是每个向量的加权求和)
多头自注意力机制,引入多个专家去关注不同的注意点,然后再进行自注意力机制的计算,但是transformer里面引入了神经网络进行了向量的线性的变换。比如原始的26*512维向量,进行向量变换,生成3个不同的Wq,Wk,Wv向量,这个经过神经网络的线性变换后,从而突出某些需要突出的,弱化某些需要弱化的。

纯写文字,可能不太好理解,结合上面图来理解一下。上图分左/中/右
中间输入是26*512维的向量,经过linear线性变换后,看左边的图,Q和K和V变换成26*(512/8=64)维的向量了,通过Scale缩放点积和softmax。后面的concatenate将8个26*64的向量合并,最后输出是26*512维的向量。
然后再说下位置感知前馈神经网络,就是一个全连接的神经网络,输入的26*512维向量 经过线性变换,激活函数变成26*2024维的向量,再转换变成26*512的向量进行输出。
5、右边部分是解码器,从下往上看,前面的输出、token化、词元嵌入表示、位置编码这4部分跟编码器是一样的。不一样的是掩码多头自注意力机制、多头注意力机制

掩码多头注意力机制,原理跟自注意力机制一样,区别在于,可以理解为一个把答案遮住的,看上图,对角线的右边全为白色,对应向量里全部为0.
6、编码器与解码器的区别是编码器输出的是向量,解码器输出的是概率,编码器一般用来做分析,解码器一般用来做生成。
是编码器输出的是向量,解码器输出的是概率,编码器一般用来做分析,解码器一般用来做生成。
7、linear和softmxa概率函数,一个26*512维的向量经过linear后,形成跟最后一个向量的相关度系数,得到的相关系数后进行softmax进行计算到概率,按概率最高的词去预测下一个字。
如何学习大模型 AI ?
我国在AI大模型领域面临人才短缺,数量与质量均落后于发达国家。2023年,人才缺口已超百万,凸显培养不足。随着Al技术飞速发展,预计到2025年,这一缺口将急剧扩大至400万,严重制约我国Al产业的创新步伐。加强人才培养,优化教育体系,国际合作并进,是破解困局、推动AI发展的关键。
但是具体到个人,只能说是:
“最先掌握AI的人,将会比较晚掌握AI的人有竞争优势”。
这句话,放在计算机、互联网、移动互联网的开局时期,都是一样的道理。
我在一线互联网企业工作十余年里,指导过不少同行后辈。帮助很多人得到了学习和成长。
我意识到有很多经验和知识值得分享给大家,也可以通过我们的能力和经验解答大家在人工智能学习中的很多困惑,所以在工作繁忙的情况下还是坚持各种整理和分享。但苦于知识传播途径有限,很多互联网行业朋友无法获得正确的资料得到学习提升,故此将重要的AI大模型资料包括AI大模型入门学习思维导图、精品AI大模型学习书籍手册、视频教程、实战学习等录播视频免费分享出来。

2025最新大模型学习路线
明确的学习路线至关重要。它能指引新人起点、规划学习顺序、明确核心知识点。大模型领域涉及的知识点非常广泛,没有明确的学习路线可能会导致新人感到迷茫,不知道应该专注于哪些内容。
对于从来没有接触过AI大模型的同学,我帮大家准备了从零基础到精通学习成长路线图以及学习规划。可以说是最科学最系统的学习路线。

针对以上大模型的学习路线我们也整理了对应的学习视频教程,和配套的学习资料。
大模型经典PDF书籍
新手必备的大模型学习PDF书单来了!全是硬核知识,帮你少走弯路!

配套大模型项目实战
所有视频教程所涉及的实战项目和项目源码等

博主介绍+AI项目案例集锦
MoPaaS专注于Al技术能力建设与应用场景开发,与智学优课联合孵化,培养适合未来发展需求的技术性人才和应用型领袖。


这份完整版的大模型 AI 学习资料已经上传优快云,朋友们如果需要可以微信扫描下方优快云官方认证二维码免费领取【保证100%免费】

为什么要学习大模型?
2025人工智能大模型的技术岗位与能力培养随着人工智能技术的迅速发展和应用 , 大模型作为其中的重要组成部分 , 正逐渐成为推动人工智能发展的重要引擎 。大模型以其强大的数据处理和模式识别能力, 广泛应用于自然语言处理 、计算机视觉 、 智能推荐等领域 ,为各行各业带来了革命性的改变和机遇 。

适合人群
- 在校学生:包括专科、本科、硕士和博士研究生。学生应具备扎实的编程基础和一定的数学基础,有志于深入AGI大模型行业,希望开展相关的研究和开发工作。
- IT行业从业人员:包括在职或失业者,涵盖开发、测试、运维、产品经理等职务。拥有一定的IT从业经验,至少1年以上的编程工作经验,对大模型技术感兴趣或有业务需求,希望通过课程提升自身在IT领域的竞争力。
- IT管理及技术研究领域人员:包括技术经理、技术负责人、CTO、架构师、研究员等角色。这些人员需要跟随技术发展趋势,主导技术创新,推动大模型技术在企业业务中的应用与改造。
- 传统AI从业人员:包括算法工程师、机器视觉工程师、深度学习工程师等。这些AI技术人才原先从事机器视觉、自然语言处理、推荐系统等领域工作,现需要快速补充大模型技术能力,获得大模型训练微调的实操技能,以适应新的技术发展趋势。

课程精彩瞬间
大模型核心原理与Prompt:掌握大语言模型的核心知识,了解行业应用与趋势;熟练Python编程,提升提示工程技能,为Al应用开发打下坚实基础。
RAG应用开发工程:掌握RAG应用开发全流程,理解前沿技术,提升商业化分析与优化能力,通过实战项目加深理解与应用。
Agent应用架构进阶实践:掌握大模型Agent技术的核心原理与实践应用,能够独立完成Agent系统的设计与开发,提升多智能体协同与复杂任务处理的能力,为AI产品的创新与优化提供有力支持。
模型微调与私有化大模型:掌握大模型微调与私有化部署技能,提升模型优化与部署能力,为大模型项目落地打下坚实基础。
顶尖师资,深耕AI大模型前沿技术
实战专家亲授,让你少走弯路

一对一学习规划,职业生涯指导
- 真实商业项目实训
- 大厂绿色直通车
人才库优秀学员参与真实商业项目实训
以商业交付标准作为学习标准,具备真实大模型项目实践操作经验可写入简历,支持项目背调
大厂绿色直通车,冲击行业高薪岗位
文中涉及到的完整版的大模型 AI 学习资料已经上传优快云,朋友们如果需要可以微信扫描下方优快云官方认证二维码免费领取【保证100%免费】

Transformer架构深度解析与大模型学习指南







被折叠的 条评论
为什么被折叠?



