各位网络安全爱好者,今天咱们来聊聊一个老生常谈但又不得不防的安全漏洞——CSRF (Cross-Site Request Forgery),也就是跨站请求伪造。别看它名字挺唬人,其实理解起来一点都不难。保证你看完这篇文章,就能像躲避老板突击检查一样,轻松应对 CSRF 攻击!
温馨提示:网络安全测试需谨慎,切记要在测试环境中进行,避免在生产环境中误操作!
啥是 CSRF?
简单来说,CSRF 就像是黑客偷偷借用了你的浏览器,冒充你向网站发起请求。攻击者通过一些手段,让你的浏览器去访问你之前登录过,且令牌还没失效的网站,并执行你原本没打算执行的操作。
举个栗子,如果某个网站存在 CSRF 漏洞,攻击者精心构造的 payload 可能会让你在不知不觉中:
- 修改账号绑定的邮箱
- 修改账号密码
- 甚至直接转账!
通过这些骚操作,攻击者就能完全控制你的账号。如果受害者恰好是系统管理员,那后果简直不堪设想!
CSRF 攻击的前置条件
想要成功发起 CSRF 攻击,需要满足以下几个条件:
- 目标网站有值得攻击的功能: 比如修改邮箱、密码、转账等高危操作。退一步讲,起码得有增删改的功能吧。如果网站只是用来展示数据的,那 CSRF 攻击就毫无意义,因为你啥也偷不走。
- 基于 Cookie 的会话管理: 网站只通过 Cookie 来验证用户身份,没有其他更安全的会话跟踪和用户验证机制。
- 缺少不可预测的参数: 比如修改密码时需要输入验证码或原密码。这些参数攻击者既不知道,也猜不到,那 CSRF 攻击就很难成功。
CSRF 漏洞的测试方法
CSRF 的测试方法其实so easy:
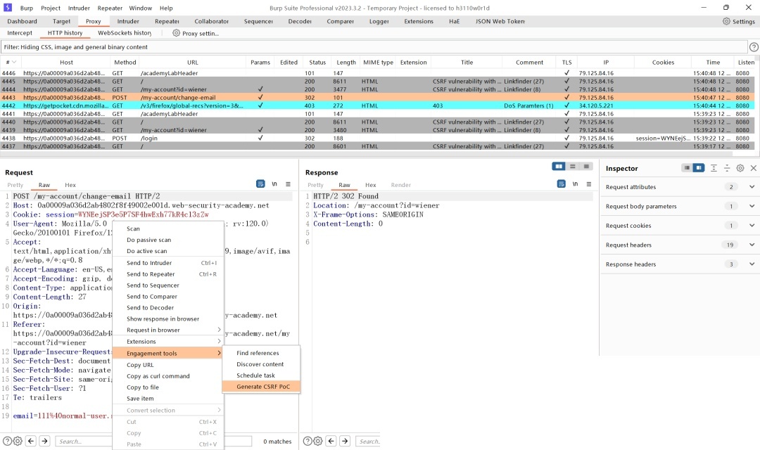
- 打开 Burp Suite (网络安全测试必备神器)
- 找到你要测试的那个请求
-
右键点击,选择 "Engagement tools" -> "Generate CSRF PoC"

4. 根据实际情况修改 POC 代码
5. 点击 "Test in browser" -> "copy"
6. 打开浏览器,把刚才复制的 URL 粘贴到地址栏
7. 如果执行成功,恭喜你,发现了一个 CSRF 漏洞!
8. 如果失败了,别灰心,看看报错信息,分析是 POC 的问题还是真的不存在 CSRF 漏洞。具体问题具体分析,才是安全测试的精髓。
CSRF 的利用方式
CSRF 的传播方式和反射型 XSS 基本一致,都是想方设法诱导用户点击恶意链接:
- 攻击者把恶意代码放在自己控制的网站上,诱导受害者访问。
- 通过邮件、短信、社交软件等渠道传播恶意链接。
- 把恶意链接放在存在漏洞的网站上,等待有缘人上钩,比如在评论区里搞事情。
CSRF vs XSS:傻傻分不清楚?
CSRF 和 XSS 经常被放在一起比较,但它们之间有本质区别:
- XSS 允许攻击者在受害者的浏览器上执行 JS 代码;而 CSRF 只能冒充用户发起请求,不能执行任意代码。
- XSS 可以通过窃取 Cookie 来接管账号,但如果网站使用了 HttpOnly,就没辙了;CSRF 则是利用浏览器自动携带 Cookie 的特性,即使有 HttpOnly 也能发起攻击。
- XSS 的危害通常更大。攻击者如果成功实施 XSS 攻击,几乎可以使用受害者在该网站的所有功能;而 CSRF 只能攻击特定的存在漏洞的功能。
- CSRF 无法让攻击者获取服务器返回的数据,因为响应最终还是发送到了受害者的浏览器;而 XSS 可以通过 JS 代码将任何数据发送到攻击者的服务器,比如 Cookie。
CSRF 的防御方法:安全三板斧
- 【最稳妥】CSRF Token: 服务器生成一个唯一的、不可预测的 Token,发送给客户端。当用户执行敏感操作时,要求客户端在请求中携带这个 Token。这样攻击者就很难伪造有效的请求,从而有效防止 CSRF 攻击。
-
SameSite Cookie: 这个属性可以指定 Cookie 是否允许跨站请求使用。它有三个可选值:
- Strict(严格模式): Cookie 在任何跨站请求中都不会被发送,可以有效防止 CSRF 攻击。但可能会导致某些功能受限。
- Lax(宽松模式): Cookie 只在顶级导航(比如从外部网站链接进入)以及 GET 方法的跨站请求中发送。POST、PUT、DELETE 等请求不会发送 Cookie。
- None(无限制模式): Cookie 在任何情况下都会被发送,即使是跨站请求。注意:使用 None 模式时,必须同时设置 Secure 属性(仅通过 HTTPS 传输)才能生效,且存在一定的安全风险和隐私问题,应谨慎使用。

3. 【可能有坑】校验 Referer 头: 网站通过验证请求的 Referer 头是否来自自己的域名来防御 CSRF 攻击。但在某些情况下,这种验证可能失效。
CSRF 攻防实战案例
接下来,我们通过几个真实的实验案例,深入了解 CSRF 攻击与防御的各种姿势。
案例一:修改邮箱的 CSRF 漏洞
任务简报
这个实验存在一个修改邮箱的 CSRF 漏洞,你的任务是制作一个 POC 来修改受害者的邮箱。
任务过程
-
使用提供的账号密码登录实验室 wiener:peter

2. 可以看到默认邮箱是 wiener@normal-user.net,随便修改一个抓包,比如修改成 111@normal-user.net。
3. 可以看到,这里只提交了一个修改后的邮箱。使用 Burp Suite 自带的功能生成 POC。
4. 将邮箱修改成我们自己的 13333333333@qq.com,只需要修改 value 中的值。
5. 点击 "Test in browser" -> "copy",然后在同一个浏览器打开,模拟受害者点击我们传播的 URL。


6. 此时邮箱已经被改变了。回到第 4 步,把邮箱改回 111@normal-user.net,以便下面的演示。
7. 将修改后的 POC 复制到实验室对应的利用服务器上。
8. 将 HTML 复制到 body 中,同时点击 store 保存。
9. 模拟受害者在登录了 web-security-academy.net 这个网站的时候,受到攻击者诱导,在攻击者的网站 exploit-server.net 上点击了一个功能 (View exploit),然后浏览器自动发起修改 web-security-academy.net 上用户绑定邮箱的场景。点击 View exploit。

10. 可以看到,网站自动跳转到 web-security-academy.net 并将邮箱从 111@normal-user.net 修改为了 13333333333@qq.com。点击 deliver exploit to victim 将你的 POC 传播给受害者们,就可以通过这个实验室了。
CSRF Token 绕过:见招拆招
接下来,我们来深入研究各种绕过 CSRF Token 的方法。
绕过姿势一:未限制请求方法
这种漏洞的出现,是因为开发者没有严格限制请求方法,导致可以使用 GET 方法绕过 POST 方法的 CSRF Token 校验。
任务简报
这个实验在修改邮箱的地方存在 CSRF 漏洞,并且它试图通过 CSRF Token 来阻止 CSRF 攻击。
任务过程
-
省略前面的步骤,直接看修改邮箱的功能是如何实现的。

2. 可以看到存在一个 CSRF Token。尝试删除它,看看会发生什么。
3. 很遗憾,删除 CSRF Token 后请求失败。但不要放弃,尝试使用 GET 方法来修改邮箱。

4. 惊喜!居然成功了。删除 CSRF Token 参数,看看处理逻辑有没有变化。

5. GET 方法居然没有校验 CSRF Token!继续生成 POC,保存到利用服务器,就搞定了。

6. 收工下班!
绕过姿势二:未校验参数是否存在
这种漏洞的出现,是因为开发者没有校验参数的完整性,导致可以直接删除 CSRF Token 参数绕过校验。
任务简报
这个实验在修改邮箱的地方存在 CSRF 漏洞,并且它试图通过 CSRF Token 来阻止 CSRF 攻击。
任务过程
-
看修改邮箱的请求。

2. 和上面的案例类似,删除 CSRF Token 参数。
3. 哈!更简单了,直接干!右键生成 POC,上传利用服务器,就完事了。
绕过姿势三:使用公共的 CSRF Token 池
这种情况是因为应用没有将用户的 Session 和 CSRF Token 进行绑定,而是使用了一个公共的 CSRF Token 池。攻击者可以登录自己的账号获取 Token,然后用于攻击其他用户。
任务简报
这个实验在修改邮箱的地方存在 CSRF 漏洞,并且它试图通过 CSRF Token 来阻止 CSRF 攻击。
任务过程
- 这个演示需要两个账号:wiener:peter 和 carlos:montoya。
-
先登录 wiener,看看修改邮箱是如何实现的。

3. 请求包还是一样的。尝试上面的两种方法,看看是否还能绕过(当然不行)。
4. 记录 wiener 的 Token 值 roVAju4ZU5DLlKwBO9n0GzqvERfXumk8,然后登出当前账号,重新登录 carlos,看看刚才的 Token 还能不能使用。
5. 使用 Intercept 拦截修改 CSRF 的值,发现是无效的。可能有以下几种情况:
* Token 和 Session 绑定,不能使用别人的 Token 绕过校验。
* Token 是一次性的,用后即焚。
* 是公共 Token 池,但是用后即焚。
6. 第一种可能已经验证过了,验证第二种。修改一下邮箱,看看服务器有没有下发新的 CSRF Token,或者看看两次传递的 Token 是不是一样的。
7. 居然是一次性的!只能试试第三种情况。保存现在的 Token (不要用它),然后登出 carlos,登录 wiener,在修改邮箱的时候替换 CSRF 的值,看看结果如何。

8. 成功了!它的逻辑很清楚:用户每次修改邮箱的时候需要一个服务器下发的一次性 CSRF Token,但这个 Token 并没有与 Session 绑定,而是从公共 Token 池中提取的。可以通过自己的账号来获取一个有效的 CSRF Token 绕过校验。每次有用户上钩之后需要刷新这个 Token 值。
9. 思路清晰之后,重复上面的过程就可以了。
绕过姿势四:CSRF Token 直接在 Cookie 中获取
这种情况下,想要利用还需要有 CRLF 漏洞配合,或者有其他的可以注入 Cookie 的漏洞,使得可以控制 Cookie 的数据,进而控制 CSRF Token 的数据。
防御思路是通过 Cookie 和请求体参数双重提交 Token,服务器判断两个值是否相等来防御 CSRF 漏洞。这样做的好处是服务器不需要进行多余的计算、保存 CSRF Token 值,在生成 Cookie 的时候就可以一起完成。但是,当用户可以定义 Set-Cookie 的时候,这种做法就不再安全了。
任务简报
这个实验在修改邮箱的地方存在 CSRF 漏洞,并且它试图通过双重提交 CSRF Token 来阻止 CSRF 攻击。
任务过程
-
看修改邮箱是如何实现的。

2. 这里可以看出它们是相同的。需要一个地方来想办法注入 Set-Cookie。巧的是,在搜索这里存在一个 CRLF 漏洞:payload %0d%0aSet-Cookie:%20csrf=123456%3b%20SameSite=None
3. 在自己的服务器上(exploit-server.net)构造一个响应,让它去请求 web-security-academy.net 上的资源,然后发起一个请求来实现 CRLF 注入,之后再发送请求去修改邮箱。
4. 生成一个 CSRF 的 POC。
5. 修改 POC,利用 img 标签去请求 web-security-academy.net 上的一个不存在的图片。当它发送这个请求的时候,web-security-academy.net 的 Cookie 中的 csrf 键将被设置为 csrf=123456。当请求失败的时候,就会提交 CSRF 代码来修改邮箱。html <html> <head> <title>CSRF PoC</title> </head> <body> <img src="https://0a5b003404675754805b547c00ba00c1.web-security-academy.net/feedback?search=%0d%0aSet-Cookie:%20csrf=123456%3b%20SameSite=None"> <form action="https://0a5b003404675754805b547c00ba00c1.web-security-academy.net/my-account/change-email" method="POST"> <input type="hidden" name="email" value="hacker@evil.com"> <input type="hidden" name="csrf" value="123456"> <input type="submit" value="Change email"> </form> </body> </html>
6. 看看效果。

7. 攻击完成。
绕过 Referer 头校验
有些网站通过校验 Referer 头来判断请求是否来自自己的网站,以此来防御 CSRF 漏洞。但这种防御方法在某些情况下也可能会被绕过。
绕过姿势一:删除 Referer 头
这种情况存在于开发人员在写代码的时候没有考虑到 Referer 头不存在的情况下的处理逻辑,导致绕过了 Referer 校验。
任务简报
本实验室在修改账号邮箱的地方存在 CSRF 漏洞,但是网站通过 Referer 头进行 CSRF 防御,通过 exploit-server 修改账号的邮箱来通关本实验室。
任务过程
-
看修改邮箱的请求。

2. 成功修改的话会自动跳转,同时请求包里有 Referer 头。修改一下会是什么响应。
3. 报错无效的 Referer。删除它会有什么响应。
4. 可以看到同样修改成功了!如何在 POC 里让它不发送 Referer 头?使用 meta 标签。html <meta name="referrer" content="never">
5. 还是生成一个 POC。
6. 这样的 POC 发送的请求是含有 Referer 头的。加上 meta 标签。
7. Referer 头没有了!绕过成功!
绕过姿势二:包含目标网址的域名
对方的校验逻辑太过简单,比如检验 Referer 是否以自己的域名开始,或者是否包含自己的域名。
这两种都可以用一种简单的办法绕过,那就是买一个域名,然后自己添加一个含有目标站点的子域名,比如 www.baidu.com.test.cn,其中的 www.baidu.com 就是子域名。
对于后面的查看 Referer 是否包含自己的域名,可以有一个简单的办法,比如在 URI 里加上它的值就好了,比如 history.pushState('', '', '/?www.baidu.com')
任务简报
本实验室在修改账号邮箱的地方存在 CSRF 漏洞,但是网站通过 Referer 头进行 CSRF 防御,通过 exploit-server 修改账号的邮箱来通关本实验室。
任务过程
-
直接看修改邮箱的请求包。

2. 看看 Referer 是怎么校验的吧(删掉不好使)。

3. 上面的两种方法都能绕过,说明是校验 Referer 中是否含有域名。生成 POC,然后稍微修改一下 payload:history.pushState("", "", "/?0afc003404932ab58ac96e4e005700a5.web-security-academy.net")
4. 虽然加上了history.pushState("", "", "/?0afc003404932ab58ac96e4e005700a5.web-security-academy.net"),但是它请求的时候 Referer 并没有包含其中自定义的 URI。这是因为浏览器出于安全考虑会在请求的时候删除 Referer 中的查询字段。不过,可以通过租个服务器,设置响应头
Referrer-Policy: unsafe-url来解决这个问题,这样再次请求的时候就不会删掉 Referer 中的查询值了。
5. 使用靶场自带的利用服务器来演示。
![]()
资料目录
-
成长路线图&学习规划
-
配套视频教程
-
SRC&黑客文籍
-
护网行动资料
-
黑客必读书单
-
面试题合集
282G《网络安全/黑客技术入门学习大礼包》,可以扫描下方二维码免费领取!

1.成长路线图&学习规划
要学习一门新的技术,作为新手一定要先学习成长路线图,方向不对,努力白费。
对于从来没有接触过网络安全的同学,我们帮你准备了详细的学习成长路线图&学习规划。可以说是最科学最系统的学习路线,大家跟着这个大的方向学习准没问题。


2.视频教程
很多朋友都不喜欢晦涩的文字,我也为大家准备了视频教程,其中一共有21个章节,每个章节都是当前板块的精华浓缩。


3.SRC&黑客文籍
大家最喜欢也是最关心的SRC技术文籍&黑客技术也有收录
SRC技术文籍:

黑客资料由于是敏感资源,这里不能直接展示哦!
4.护网行动资料
其中关于HW护网行动,也准备了对应的资料,这些内容可相当于比赛的金手指!

5.黑客必读书单

6.面试题合集
当你自学到这里,你就要开始思考找工作的事情了,而工作绕不开的就是真题和面试题。

更多内容为防止和谐,可以扫描获取~

朋友们需要全套共282G的《网络安全/黑客技术入门学习大礼包》,可以扫描下方二维码免费领取!

3653

被折叠的 条评论
为什么被折叠?



