随着WAF产品从传统规则库到智能引擎的转型,通用漏洞类型已基本可以防护。但WAF的局限性也在于只能防御流量层面的攻击,难以防御业务逻辑型的漏洞。而如今大部分企业在Web应用层的防护主要依赖WAF,往往会忽视业务逻辑场景产生的漏洞。本文介绍一些基于业务逻辑场景的应用漏洞挖掘方法,希望可以对各企业安全建设和SRC漏洞挖掘有所启发。
信息收集
信息收集是漏洞挖掘的第一步,你拥有的“资产信息”决定了你的产出。下面列举几种常见的信息收集手段:子域名收集。
- 暴力破解
推荐在线子域名扫描工具:YoungxjTools,速度快,内置大量字典且支持自定义字典,本地工具layer也很方便,比YoungxjTools多了端口配置功能。

- 搜索引擎搜索
Google、百度、360、bing、搜狗等主流搜索引擎,可以通过搜索语法进行搜索,在发现域名时往往会同时发现一些敏感的页面,但收录有限。
- 证书查询
常用的证书查询网站有censys.io crtsh等,可以发现暴力破解无法爆破出来的子域,但同样收录有限。


- 微信公众号、小程序
微信已是如今人们日常生活中用的最多的软件之一,越来越多的公司选择在微信公众号、小程序来拓展业务及影响力,我们可以通过这些渠道来收集更多的域名或ip地址
业务逻辑的切入点
1.登陆注册,修改密码处(验证码绕过)
客户端刷新验证码
在挖掘验证码问题中,一般情况下会先通过抓取数据包验证常见的逻辑错误、暴力破解、短信轰炸等问题。此处讲解下检查源码方式,直接右键检查验证码的html代码,可以看到验证码是客户端通过一个img标签进行请求刷新的,<imgsrc="http://xxxx.xxxx:80//ImageServlet"id="code_img"height=“26”/>,此处src地址即为验证码地址。

正常当我们输入错误的验证码时,请求会返回验证码错误信息且刷新一次验证码,当我们将客户端刷新验证码的请求hold住时,验证码处会一直停留在原始的验证码,不会再做刷新,此时我们就可绕过验证码刷新并使用burpsuite进行账户密码的暴力破解了。

- 支付功能处(更改客户端)
高并发问题
假设用户的账户余额100元,某商品单价100元/件,当用户使用账户余额购买此商品时只能购买一件数量,且购买成功后账户余额归零。但当业务存在高并发漏洞时,扣款的同时数据库未落锁,导致账户余额可能减少至负数,购买到的商品也可大于一件。

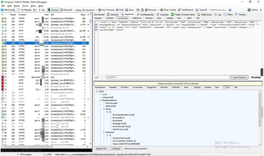
如在某小程序中,有一处使用积分抽奖的功能,在使用积分抽奖按钮处使用fiddler抓包并截断数据包请求。

shift+r设置同时高并发50次,可看到抽奖次数已超出积分余额,同时剩余积分变为负数。


3.订单管理处(用户权限,用户未授权)如增删改查、本地验证绕过
水平越权(不安全的直接对象引用IDOR)
越权漏洞是web应用程序常见的漏洞之一,主要分为以下几类:
-
未授权访问:本来没有账号(即没有某个功能权限),但是通过越权操作,获取了某个功能权限;
-
水平越权:本来有个账号(即只能操作自己的数据,比如增删改查),但是通过越权操作,能操作其他同等权限账号的数据。
-
垂直越权:本来有个账号只有小权限,但是通过越权操作,获取了大权限。
在日常安全测试中,大部分发现的都是未授权访问和水平越权,本次讲解下水平越权。水平越权常见于业务系统中,对用户信息或者订单信息进行增删改查操作时,由于用户编号或者订单编号有规律可循(有序递增,订单编号常发现以日期开头后面再接几位有序增长的数字,类似20200520xxxx1,20200520xxxx2),且执行请求时未校验用户对应权限或权限校验不足,就可能存在越权漏洞,此时我们通过burpsuite的 intruder对目标参数进行遍历测试即可。
如下是某厂商业务系统的分销中心,提供分销账单的查询功能:

登陆账户后,任意选择一个分销账单,点击订单明细查询,使用burpsuite进行抓包,可以看到查询的参数只有”billld”一个选项,且参数值为简单的4位数字,返回包中含明文的订单明细信息:


更改一个不在账户权限下billld,发现仍可正常返回,使用intruder对billld参数进行遍历,并对length排序,可得多条有效payload对应的订单明细,理论上遍历的参数值范围够大,可得全站分销账单明细。

4.配置不当
SPF邮件伪造
SPF是 Sender PolicyFramework 的缩写,一种以IP地址认证电子邮件发件人身份的技术。接收邮件方会首先检查域名的SPF记录,来确定发件人的IP地址是否被包含在SPF记录里面,如果在,就认为是一封正确的邮件,否则会认为是一封伪造的邮件进行退回。SPF可以防止别人伪造你来发邮件,是为了防范垃圾邮件而提出来的一种DNS记录,它是一种TXT类型的记录。
由于SMTP邮件服务商互相发送邮件是不需要认证的,邮件伪造也是利用这个特性来实现伪造任意发件人。

如何查看邮件服务器是否配置SPF记录:
Windows下进入DOS模式后用以下命令:
nslookup -type=txt 域名
Unix操作系统下用:
dig -t txt host
已配置SPF的情况

可以看到在ANSWER SECTION下存在一条
“v=spf1include:spf1.baidu.com include:spf2.baidu.com include:spf3.baidu.com a mx ptr-all”
简述下此条记录的含义,v=spf1 声明SPF的版本,include: 表示引入域名下的 SPF 记录,支持当前域名的a mx ptr记录进行验证,-all表示除此之外拒绝所有。
未配置SPF的情况,可看到声明中无相关spf记录

攻击者可以找一个在线smtp发件服务器,伪造发件地址进行钓鱼,以下是某企业邮箱存在SPF邮件伪造的示意图:


总结
本篇文章只简单介绍了几个业务漏洞挖掘的方向,大家可在此基础上拓展思路,发掘更多姿势。业务问题产生的漏洞很多,一些扫描器、WAF等安全产品也难以覆盖,尤其一些新上线的大型业务系统接口多,功能点的逻辑复杂,容易产生被忽视的漏洞,是SRC漏洞挖掘的重点部分,同时也提醒我们甲方此类安全测试的重要性。
作者:盐风
黑客/网络安全学习路线
对于从来没有接触过黑客/网络安全的同学,目前网络安全、信息安全也是计算机大学生毕业薪资相对较高的学科。
大白也帮大家准备了详细的学习成长路线图。可以说是最科学最系统的学习路线,大家跟着这个大的方向学习准没问题。
这也是耗费了大白近四个月的时间,吐血整理,文章非常非常长,觉得有用的话,希望粉丝朋友帮忙点个**「分享」「收藏」「在看」「赞」**
网络安全/渗透测试法律法规必知必会****
今天大白就帮想学黑客/网络安全技术的朋友们入门必须先了解法律法律。
【网络安全零基础入门必知必会】什么是黑客、白客、红客、极客、脚本小子?(02)
【网络安全零基础入门必知必会】网络安全专业术语全面解析(05)
【网络安全入门必知必会】《中华人民共和国网络安全法》(06)
【网络安全零基础入门必知必会】《计算机信息系统安全保护条例》(07)
【网络安全零基础入门必知必会】《中国计算机信息网络国际联网管理暂行规定》(08)
【网络安全零基础入门必知必会】《计算机信息网络国际互联网安全保护管理办法》(09)
【网络安全零基础入门必知必会】《互联网信息服务管理办法》(10)
【网络安全零基础入门必知必会】《计算机信息系统安全专用产品检测和销售许可证管理办法》(11)
【网络安全零基础入门必知必会】《通信网络安全防护管理办法》(12)
【网络安全零基础入门必知必会】《中华人民共和国国家安全法》(13)
【网络安全零基础入门必知必会】《中华人民共和国数据安全法》(14)
【网络安全零基础入门必知必会】《中华人民共和国个人信息保护法》(15)
【网络安全零基础入门必知必会】《网络产品安全漏洞管理规定》(16)
网络安全/渗透测试linux入门必知必会
【网络安全零基础入门必知必会】什么是Linux?Linux系统的组成与版本?什么是命令(01)
【网络安全零基础入门必知必会】VMware下载安装,使用VMware新建虚拟机,远程管理工具(02)
【网络安全零基础入门必知必会】VMware常用操作指南(非常详细)零基础入门到精通,收藏这一篇就够了(03)
【网络安全零基础入门必知必会】CentOS7安装流程步骤教程(非常详细)零基入门到精通,收藏这一篇就够了(04)
【网络安全零基础入门必知必会】Linux系统目录结构详细介绍(05)
【网络安全零基础入门必知必会】Linux 命令大全(非常详细)零基础入门到精通,收藏这一篇就够了(06)
【网络安全零基础入门必知必会】linux安全加固(非常详细)零基础入门到精通,收藏这一篇就够了(07)
网络安全/渗透测试****计算机网络入门必知必会****
【网络安全零基础入门必知必会】TCP/IP协议深入解析(非常详细)零基础入门到精通,收藏这一篇就够了(01)
【网络安全零基础入门必知必会】什么是HTTP数据包&Http数据包分析(非常详细)零基础入门到精通,收藏这一篇就够了(02)
【网络安全零基础入门必知必会】计算机网络—子网划分、子网掩码和网关(非常详细)零基础入门到精通,收藏这一篇就够了(03)
网络安全/渗透测试入门之HTML入门必知必会
【网络安全零基础入门必知必会】什么是HTML&HTML基本结构&HTML基本使用(非常详细)零基础入门到精通,收藏这一篇就够了1
【网络安全零基础入门必知必会】VScode、PhpStorm的安装使用、Php的环境配置,零基础入门到精通,收藏这一篇就够了2
【网络安全零基础入门必知必会】HTML之编写登录和文件上传(非常详细)零基础入门到精通,收藏这一篇就够了3
网络安全/渗透测试入门之Javascript入门必知必会
【网络安全零基础入门必知必会】Javascript语法基础(非常详细)零基础入门到精通,收藏这一篇就够了(01)
【网络安全零基础入门必知必会】Javascript实现Post请求、Ajax请求、输出数据到页面、实现前进后退、文件上传(02)
网络安全/渗透测试入门之Shell入门必知必会
【网络安全零基础入门必知必会】Shell编程基础入门(非常详细)零基础入门到精通,收藏这一篇就够了(第七章)
网络安全/渗透测试入门之PHP入门必知必会
【网络安全零基础入门】PHP环境搭建、安装Apache、安装与配置MySQL(非常详细)零基础入门到精通,收藏这一篇就够(01)
【网络安全零基础入门】PHP基础语法(非常详细)零基础入门到精通,收藏这一篇就够了(02)
【网络安全零基础入门必知必会】PHP+Bootstrap实现表单校验功能、PHP+MYSQL实现简单的用户注册登录功能(03)
网络安全/渗透测试入门之MySQL入门必知必会
【网络安全零基础入门必知必会】MySQL数据库基础知识/安装(非常详细)零基础入门到精通,收藏这一篇就够了(01)
【网络安全零基础入门必知必会】SQL语言入门(非常详细)零基础入门到精通,收藏这一篇就够了(02)
【网络安全零基础入门必知必会】MySQL函数使用大全(非常详细)零基础入门到精通,收藏这一篇就够了(03)
【网络安全零基础入门必知必会】MySQL多表查询语法(非常详细)零基础入门到精通,收藏这一篇就够了(04)
****网络安全/渗透测试入门之Python入门必知必会
【网络安全零基础入门必知必会】之Python+Pycharm安装保姆级教程,Python环境配置使用指南,收藏这一篇就够了【1】
【网络安全零基础入门必知必会】之Python编程入门教程(非常详细)零基础入门到精通,收藏这一篇就够了(2)
python入门教程python开发基本流程控制if … else
python入门教程之python开发可变和不可变数据类型和hash
【网络安全零基础入门必知必会】之10个python爬虫入门实例(非常详细)零基础入门到精通,收藏这一篇就够了(3)
****网络安全/渗透测试入门之SQL注入入门必知必会
【网络安全渗透测试零基础入门必知必会】之初识SQL注入(非常详细)零基础入门到精通,收藏这一篇就够了(1)
【网络安全渗透测试零基础入门必知必会】之SQL手工注入基础语法&工具介绍(2)
【网络安全渗透测试零基础入门必知必会】之SQL注入实战(非常详细)零基础入门到精通,收藏这一篇就够了(3)
【网络安全渗透测试零基础入门必知必会】之SQLmap安装&实战(非常详细)零基础入门到精通,收藏这一篇就够了(4)
【网络安全渗透测试零基础入门必知必会】之SQL防御(非常详细)零基础入门到精通,收藏这一篇就够了(4)
****网络安全/渗透测试入门之XSS攻击入门必知必会
【网络安全渗透测试零基础入门必知必会】之XSS攻击基本概念和原理介绍(非常详细)零基础入门到精通,收藏这一篇就够了(1)
网络安全渗透测试零基础入门必知必会】之XSS攻击获取用户cookie和用户密码(实战演示)零基础入门到精通收藏这一篇就够了(2)
【网络安全渗透测试零基础入门必知必会】之XSS攻击获取键盘记录(实战演示)零基础入门到精通收藏这一篇就够了(3)
【网络安全渗透测试零基础入门必知必会】之xss-platform平台的入门搭建(非常详细)零基础入门到精通,收藏这一篇就够了4
【网络安全渗透测试入门】之XSS漏洞检测、利用和防御机制XSS游戏(非常详细)零基础入门到精通,收藏这一篇就够了5
****网络安全/渗透测试入门文件上传攻击与防御入门必知必会
【网络安全渗透测试零基础入门必知必会】之什么是文件包含漏洞&分类(非常详细)零基础入门到精通,收藏这一篇就够了1
【网络安全渗透测试零基础入门必知必会】之cve实际漏洞案例解析(非常详细)零基础入门到精通, 收藏这一篇就够了2
【网络安全渗透测试零基础入门必知必会】之PHP伪协议精讲(文件包含漏洞)零基础入门到精通,收藏这一篇就够了3
【网络安全渗透测试零基础入门必知必会】之如何搭建 DVWA 靶场保姆级教程(非常详细)零基础入门到精通,收藏这一篇就够了4
【网络安全渗透测试零基础入门必知必会】之Web漏洞-文件包含漏洞超详细全解(附实例)5
【网络安全渗透测试零基础入门必知必会】之文件上传漏洞修复方案6
****网络安全/渗透测试入门CSRF渗透与防御必知必会
【网络安全渗透测试零基础入门必知必会】之CSRF漏洞概述和原理(非常详细)零基础入门到精通, 收藏这一篇就够了1
【网络安全渗透测试零基础入门必知必会】之CSRF攻击的危害&分类(非常详细)零基础入门到精通, 收藏这一篇就够了2
【网络安全渗透测试零基础入门必知必会】之XSS与CSRF的区别(非常详细)零基础入门到精通, 收藏这一篇就够了3
【网络安全渗透测试零基础入门必知必会】之CSRF漏洞挖掘与自动化工具(非常详细)零基础入门到精通,收藏这一篇就够了4
【网络安全渗透测试零基础入门必知必会】之CSRF请求伪造&Referer同源&置空&配合XSS&Token值校验&复用删除5
****网络安全/渗透测试入门SSRF渗透与防御必知必会
【网络安全渗透测试零基础入门必知必会】之SSRF漏洞概述及原理(非常详细)零基础入门到精通,收藏这一篇就够了 1
【网络安全渗透测试零基础入门必知必会】之SSRF相关函数和协议(非常详细)零基础入门到精通,收藏这一篇就够了2
【网络安全渗透测试零基础入门必知必会】之SSRF漏洞原理攻击与防御(非常详细)零基础入门到精通,收藏这一篇就够了3**
**
****网络安全/渗透测试入门XXE渗透与防御必知必会
【网络安全渗透测试零基础入门必知必会】之XML外部实体注入(非常详细)零基础入门到精通,收藏这一篇就够了1
网络安全渗透测试零基础入门必知必会】之XXE的攻击与危害(非常详细)零基础入门到精通,收藏这一篇就够了2
【网络安全渗透测试零基础入门必知必会】之XXE漏洞漏洞及利用方法解析(非常详细)零基础入门到精通,收藏这一篇就够了3
【网络安全渗透测试零基础入门必知必会】之微信XXE安全漏洞处理(非常详细)零基础入门到精通,收藏这一篇就够了4
****网络安全/渗透测试入门远程代码执行渗透与防御必知必会
【网络安全渗透测试零基础入门必知必会】之远程代码执行原理介绍(非常详细)零基础入门到精通,收藏这一篇就够了1
【网络安全零基础入门必知必会】之CVE-2021-4034漏洞原理解析(非常详细)零基础入门到精通,收藏这一篇就够了2
【网络安全零基础入门必知必会】之PHP远程命令执行与代码执行原理利用与常见绕过总结3
【网络安全零基础入门必知必会】之WEB安全渗透测试-pikachu&DVWA靶场搭建教程,零基础入门到精通,收藏这一篇就够了4
****网络安全/渗透测试入门反序列化渗透与防御必知必会
【网络安全零基础入门必知必会】之什么是PHP对象反序列化操作(非常详细)零基础入门到精通,收藏这一篇就够了1
【网络安全零基础渗透测试入门必知必会】之php反序列化漏洞原理解析、如何防御此漏洞?如何利用此漏洞?2
【网络安全渗透测试零基础入门必知必会】之Java 反序列化漏洞(非常详细)零基础入门到精通,收藏这一篇就够了3
【网络安全渗透测试零基础入门必知必会】之Java反序列化漏洞及实例解析(非常详细)零基础入门到精通,收藏这一篇就够了4
【网络安全渗透测试零基础入门必知必会】之CTF题目解析Java代码审计中的反序列化漏洞,以及其他漏洞的组合利用5
网络安全/渗透测试**入门逻辑漏洞必知必会**
【网络安全渗透测试零基础入门必知必会】之一文带你0基础挖到逻辑漏洞(非常详细)零基础入门到精通,收藏这一篇就够了
网络安全/渗透测试入门暴力猜解与防御必知必会
【网络安全渗透测试零基础入门必知必会】之密码安全概述(非常详细)零基础入门到精通,收藏这一篇就够了1
【网络安全渗透测试零基础入门必知必会】之什么样的密码是不安全的?(非常详细)零基础入门到精通,收藏这一篇就够了2
【网络安全渗透测试零基础入门必知必会】之密码猜解思路(非常详细)零基础入门到精通,收藏这一篇就够了
【网络安全渗透测试零基础入门必知必会】之利用Python暴力破解邻居家WiFi密码、压缩包密码,收藏这一篇就够了4
【网络安全渗透测试零基础入门必知必会】之BurpSuite密码爆破实例演示,零基础入门到精通,收藏这一篇就够了5
【网络安全渗透测试零基础入门必知必会】之Hydra密码爆破工具使用教程图文教程,零基础入门到精通,收藏这一篇就够了
【网络安全渗透测试零基础入门必知必会】之暴力破解medusa,零基础入门到精通,收藏这一篇就够了7
【网络安全渗透测试零基础入门必知必会】之Metasploit抓取密码,零基础入门到精通,收藏这一篇就够了8
****网络安全/渗透测试入门掌握Redis未授权访问漏洞必知必会
【网络安全渗透测试零基础入门必知必会】之Redis未授权访问漏洞,零基础入门到精通,收藏这一篇就够了
【网络安全渗透测试零基础入门必知必会】之Redis服务器被攻击后该如何安全加固,零基础入门到精通,收藏这一篇就够了**
**
网络安全/渗透测试入门掌握**ARP渗透与防御关必知必会**
【网络安全渗透测试零基础入门必知必会】之ARP攻击原理解析,零基础入门到精通,收藏这一篇就够了
【网络安全渗透测试零基础入门必知必会】之ARP流量分析,零基础入门到精通,收藏这一篇就够了
【网络安全渗透测试零基础入门必知必会】之ARP防御策略与实践指南,零基础入门到精通,收藏这一篇就够了
网络安全/渗透测试入门掌握系统权限提升渗透与防御关****必知必会
【网络安全渗透测试零基础入门必知必会】之Windows提权常用命令,零基础入门到精通,收藏这一篇就够了
【网络安全渗透测试零基础入门必知必会】之Windows权限提升实战,零基础入门到精通,收藏这一篇就够了
【网络安全渗透测试零基础入门必知必会】之linux 提权(非常详细)零基础入门到精通,收藏这一篇就够了
网络安全/渗透测试入门掌握Dos与DDos渗透与防御相关****必知必会
【网络安全渗透测试零基础入门必知必会】之DoS与DDoS攻击原理(非常详细)零基础入门到精通,收藏这一篇就够了
【网络安全渗透测试零基础入门必知必会】之Syn-Flood攻击原理解析(非常详细)零基础入门到精通,收藏这一篇就够了
【网络安全渗透测试零基础入门必知必会】之IP源地址欺骗与dos攻击,零基础入门到精通,收藏这一篇就够了
【网络安全渗透测试零基础入门必知必会】之SNMP放大攻击原理及实战演示,零基础入门到精通,收藏这一篇就够了
【网络安全渗透测试零基础入门必知必会】之NTP放大攻击原理,零基础入门到精通,收藏这一篇就够了
【网络安全渗透测试零基础入门必知必会】之什么是CC攻击?CC攻击怎么防御?,零基础入门到精通,收藏这一篇就够了
【网络安全渗透测试零基础入门必知必会】之如何防御DDOS的攻击?零基础入门到精通,收藏这一篇就够了
网络安全/渗透测试入门掌握无线网络安全渗透与防御相关****必知必会
【网络安全渗透测试零基础入门必知必会】之Aircrack-ng详细使用安装教程,零基础入门到精通,收藏这一篇就够了
【网络安全渗透测试零基础入门必知必会】之aircrack-ng破解wifi密码(非常详细)零基础入门到精通,收藏这一篇就够了
【网络安全渗透测试零基础入门必知必会】之WEB渗透近源攻击,零基础入门到精通,收藏这一篇就够了
【网络安全渗透测试零基础入门必知必会】之无线渗透|Wi-Fi渗透思路,零基础入门到精通,收藏这一篇就够了
【网络安全渗透测试零基础入门必知必会】之渗透WEP新思路Hirte原理解析,零基础入门到精通,收藏这一篇就够了
【网络安全渗透测试零基础入门必知必会】之WPS的漏洞原理解析,零基础入门到精通,收藏这一篇就够了
网络安全/渗透测试入门掌握木马免杀问题与防御********必知必会
【网络安全渗透测试零基础入门必知必会】之Metasploit – 木马生成原理和方法,零基础入门到精通,收藏这篇就够了
【网络安全渗透测试零基础入门必知必会】之MSF使用教程永恒之蓝漏洞扫描与利用,收藏这一篇就够了
网络安全/渗透测试入门掌握Vulnhub靶场实战********必知必会
【网络安全渗透测试零基础入门必知必会】之Vulnhub靶机Prime使用指南,零基础入门到精通,收藏这一篇就够了
【网络安全渗透测试零基础入门必知必会】之Vulnhub靶场Breach1.0解析,零基础入门到精通,收藏这一篇就够了
【网络安全渗透测试零基础入门必知必会】之vulnhub靶场之DC-9,零基础入门到精通,收藏这一篇就够了
【网络安全渗透测试零基础入门必知必会】之Vulnhub靶机Kioptrix level-4 多种姿势渗透详解,收藏这一篇就够了
【网络安全渗透测试零基础入门必知必会】之Vulnhub靶场PWNOS: 2.0 多种渗透方法,收藏这一篇就够了
网络安全/渗透测试入门掌握社会工程学必知必会
【网络安全渗透测试零基础入门必知必会】之什么是社会工程学?定义、类型、攻击技术,收藏这一篇就够了
【网络安全渗透测试零基础入门必知必会】之社会工程学之香农-韦弗模式,收藏这一篇就够了
【网络安全渗透测试零基础入门必知必会】之社工学smcr通信模型,收藏这一篇就够了
【网络安全渗透测试零基础入门必知必会】之社会工程学之社工步骤整理(附相应工具下载)收藏这一篇就够了
网络安全/渗透测试入门掌握********渗透测试工具使用******必知必会**
2024版最新Kali Linux操作系统安装使用教程(非常详细)零基础入门到精通,收藏这一篇就够了
【网络安全渗透测试零基础入门必知必会】之渗透测试工具大全之Nmap安装使用命令指南,零基础入门到精通,收藏这一篇就够了
2024版最新AWVS安装使用教程(非常详细)零基础入门到精通,收藏这一篇就够了
2024版最新burpsuite安装使用教程(非常详细)零基础入门到精通,收藏这一篇就够了
2024版最新owasp_zap安装使用教程(非常详细)零基础入门到精通,收藏这一篇就够了
2024版最新Sqlmap安装使用教程(非常详细)零基础入门到精通,收藏这一篇就够了
2024版最新Metasploit安装使用教程(非常详细)零基础入门到精通,收藏这一篇就够了
2024版最新Nessus下载安装激活使用教程(非常详细)零基础入门到精通,收藏这一篇就够了
2024版最新Wireshark安装使用教程(非常详细)零基础入门到精通,收藏这一篇就够了
觉得有用的话,希望粉丝朋友帮大白点个**「分享」「收藏」「在看」「赞」**

黑客/网络安全学习包


资料目录
-
成长路线图&学习规划
-
配套视频教程
-
SRC&黑客文籍
-
护网行动资料
-
黑客必读书单
-
面试题合集
因篇幅有限,仅展示部分资料,需要点击下方链接即可前往获取
优快云大礼包:《黑客&网络安全入门&进阶学习资源包》免费分享
1.成长路线图&学习规划
要学习一门新的技术,作为新手一定要先学习成长路线图,方向不对,努力白费。
对于从来没有接触过网络安全的同学,我们帮你准备了详细的学习成长路线图&学习规划。可以说是最科学最系统的学习路线,大家跟着这个大的方向学习准没问题。


因篇幅有限,仅展示部分资料,需要点击下方链接即可前往获取
优快云大礼包:《黑客&网络安全入门&进阶学习资源包》免费分享
2.视频教程
很多朋友都不喜欢晦涩的文字,我也为大家准备了视频教程,其中一共有21个章节,每个章节都是当前板块的精华浓缩。


因篇幅有限,仅展示部分资料,需要点击下方链接即可前往获取
优快云大礼包:《黑客&网络安全入门&进阶学习资源包》免费分享
3.SRC&黑客文籍
大家最喜欢也是最关心的SRC技术文籍&黑客技术也有收录
SRC技术文籍:

黑客资料由于是敏感资源,这里不能直接展示哦!
4.护网行动资料
其中关于HW护网行动,也准备了对应的资料,这些内容可相当于比赛的金手指!
5.黑客必读书单
**

**
6.面试题合集
当你自学到这里,你就要开始思考找工作的事情了,而工作绕不开的就是真题和面试题。

更多内容为防止和谐,可以扫描获取~

因篇幅有限,仅展示部分资料,需要点击下方链接即可前往获取
业务场景漏洞挖掘方法及网络安全学习路线


被折叠的 条评论
为什么被折叠?



