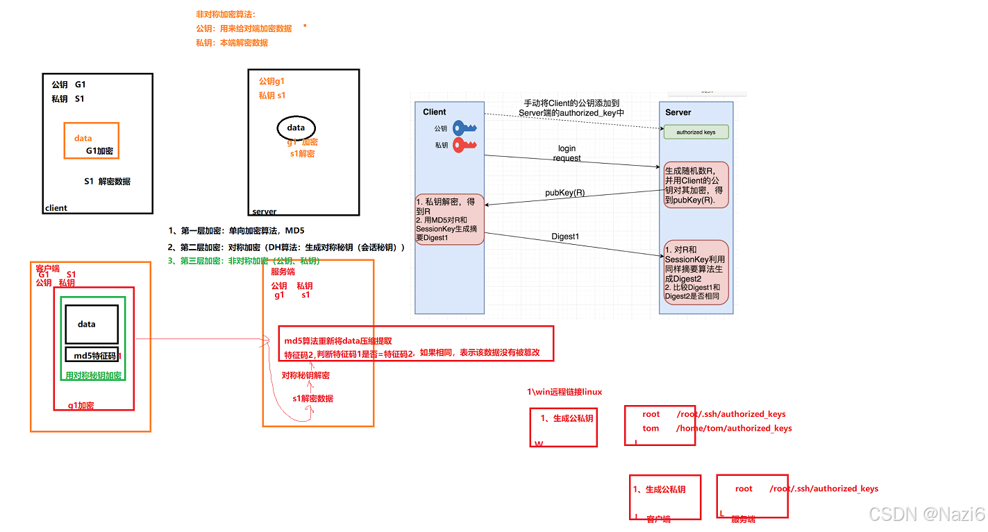
理解图

步骤一:安装
1.先挂载
![]()
2.安装

3.重启连接
![]()
4.查看服务启了没有
![]()
5.还要抓包就要按个抓包工具


这里我们实验用telnet远程连接,这里我没有弄通,但我们不管,因为用telnet不安全,会看到我们的密码之类的隐私,所以我们今天主要学习怎么用ssh远程连接。
步骤二:我们登录ssh
1.试着登录下看看

2.查看配置


实验一:我们修改ssh端口号
![]()

1.重启服务使之生效

但是报错了,我们来看看是哪里有问题

那么我们把selinux中的运行模式设置成宽容模式,然后再重启(Enforcing强制模式、Permissive宽容模式和Disabled关闭模式。)

成功后我们就可以用2222端口来连接我们的服务器


我们发现还是进不去,我们看看是什么问题


但用mobaxterm还是有问题,反正步骤就是这样的,可能我这里端口号有冲突
实验二:拒绝root用户远程登录
1.配置
![]()

2.重启服务
![]()
3.查看实验是否成功


但是能正常登录,我们看看哪里有问题

进去看看
![]()

改完后我们重启退出,然后再登录试试
![]()

这我们就成功拒绝root登录了

不过我们的普通用户能找出登录!没问题
实验三:允许特定用户ssh登录,其他用户都无法登录(相当于设置一个白名单)
1.查看我们系统下都有哪些用户
![]()

2.开始吧zhao4写入白名单里
![]()

然后我们看看给zhao4这个用户配密码了没

然后发现没有,就自然不能通过密码认证登录到系统,所以现在我们要给这个用户设置一下密码

3.测试实验是否成功





这里就说明实验成功,白名单设置成功
实验四:windows客户端通过秘钥登录linux服务端root用户
1.windows作为客户端生成密钥对


2.然后我们要把秘钥对中的公钥粘贴保存到服务器的文件里面
先看一下在哪里

![]()

![]()
然后把刚刚windows生成的公钥复制粘贴保存


后面我们就可以通过windows的终端来进入linux了
![]()
实验五:linux客户端通过秘钥登录linux服务端root用户(同样的道理)
1.客户端秘钥生成
在xshell中点击秘钥生成

然后下一步下一步,保存文件到合适的地方

2.修改sshd_config的配置文件
![]()

把密码认证关掉,只支持秘钥认证

3.把key传到远端的服务器上
点击这个xftp


我们看一下导入公钥成功没有进入家目录看看

没问题,然后第一次操作的时候默认没有ssh这个文件,就得自己创建,我这里是有的,再敲一遍是为了给大家演示

4.挪动共钥

然后我们再把显示的内容重定向一下


5.我们再重启一下服务
![]()
然后我们断开连接
再重新连接

就只能用秘钥连接了





3828

被折叠的 条评论
为什么被折叠?



