【镜像仿真篇】ESXi镜像仿真教程
我以为不会再有使用FTK Imager低版本的时候,毕竟Arsenal Image Mounte是我目前遇到的最强镜像挂载软件,直到这次遇到了这个ESXi镜像仿真的时候一直报错—【蘇小沐】
1、实验环境
| FTK Imanger ,[v3.1.1.8] |
| VMware Workstation 17 Pro[v17.0] |
| Windows 11 专业工作站版,[23H2(22631.3447)] |
(一)vSphere版本
Vmware第一个服务器虚拟化产品是ESX,在4.0版本时推出ESXi,后面VMware把ESX、ESXi等产品系列统称为vSphere。
1、vSphere Essentials Plus Kit
适用于小型企业的一体化解决方案,可虚拟化物理服务器并降低硬件成本。
-
vSphere Essentials Plus (vSphere Essentials 增强版)
-
vCenter 基础知识
2、vSphere Standard
业界领先的服务器虚拟化解决方案,用于数据中心整合和增强应用程序可用性。
-
vSphere 虚拟机管理程序 (ESXi)
-
vCenter 标准版
3、vSphere Foundation
企业工作负载引擎,用于优化各种规模组织的数据中心。
-
vSphere 企业增强版
-
vCenter 标准版
-
Tanzu Kubernetes 网格
-
咏叹调套房 (Aria Suite Term Standard)
-
加上可用的附加组件
(二)vSphere 两核心组件
vSphere 有两个核心组件:ESXi 和 vCenter Server。
ESXi :用于创建和运行虚拟机和虚拟设备的虚拟化平台。
vCenter Server :是一种服务,通过该服务可以管理网络中连接的多个主机并池主机资源。

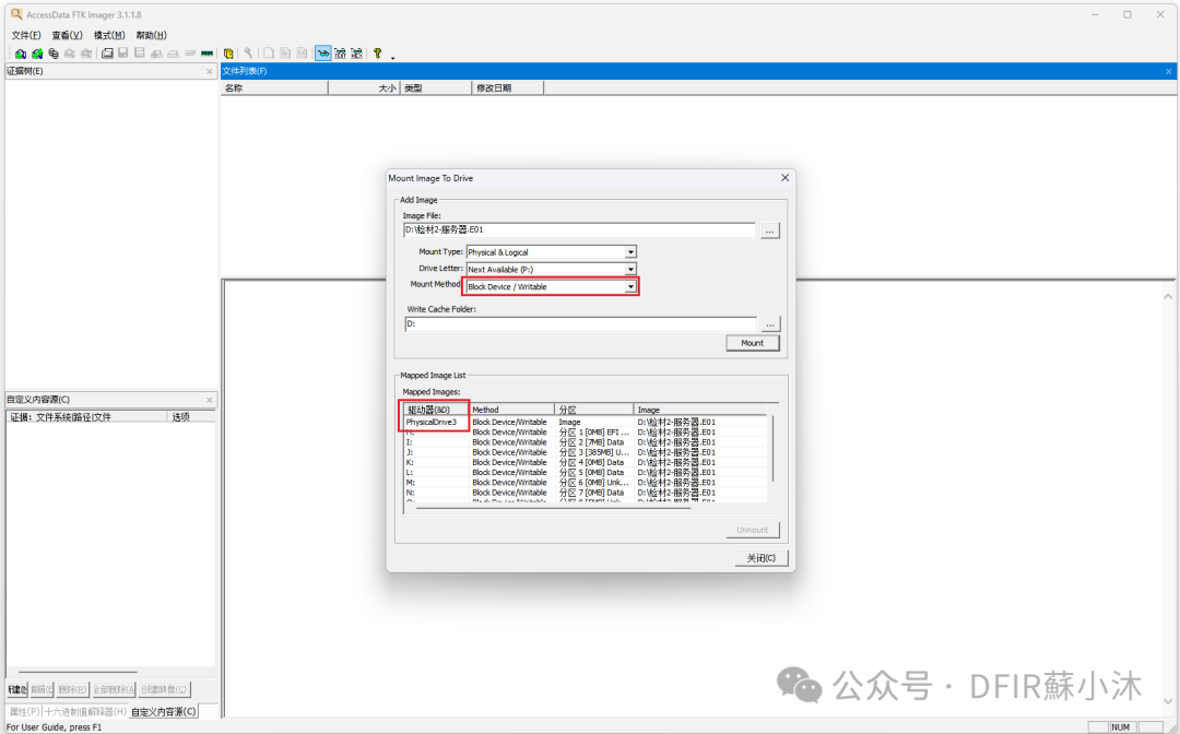
1、FTK Imager镜像挂载
同正常的镜像挂载,将ESXi镜像通过FTK Imager(v3.1.1.8)虚拟写挂载,查看分配的"驱动器号",此处为磁盘3。
【正常虚拟写挂载镜像,试过FTK Imager_v4.5、v4.7,Arsenal Image Mounter_v3.3、3.10、v3.11、CSI-Mounter等,可以挂载镜像,但均无法正常仿真,一直提示报错:“物理磁盘已被使用、打不开磁盘xxx.vmdk或它所依赖的某个快照磁盘、模块"Disk"启动失败、未能启动虚拟机”】
按照之前过的问题查找排除了磁盘被占用,目前对于这个暂未找到原因,不清楚是不是这个镜像特殊,还是ESXi镜像仿真都这样!!!

2、查看ESXi版本
镜像挂载之后,查找"BOOT.CFG"文件,这是 boot.cfg 指定 mboot.c32 或 mboot.efi 引导加载程序在 ESXi 安装中使用的内核、内核选项以及引导模块。里面记录着ESXi 引导加载程序相关信息,包括ESXi 版本号。

在build里面,可以看到ESXi版本号:build=6.7.0-8169922。这样的话镜像仿真就可以选择对应的系统版本。

(三)ESXi镜像仿真之典型配置安装虚拟机
除了常规的自定义高级设置配置虚拟机,在ESXi镜像环境仿真中,直接使用典型配置还是比较省心省力的。
1、默认典型设置
注意再选择客户操作系统的时候,选择对应的客户机操作系统和对应的版本。

2、编辑虚拟机设置
这里就是要更改硬盘参数,选择我们挂载的镜像驱动号。

移除前面设置的虚拟磁盘;再通过添加硬盘的方式,将挂载的磁盘选择上去。
【这一步是常推荐的方法,节约再次创建虚拟机的步骤】

物理磁盘选择。

3、成功仿真
提示无法连接虚拟设备,跳过即可。

可以正常进入到ESXi系统界面。

总结
系统仿真是个很神奇的东西,他能让你开心玩,也能让你崩溃。真的是没想到还有用的上FTK Imager3.1版本的一天,上一次使用应该还是2020年的时候,也是遇到一个奇葩的镜像死活起不来,这次没想到在ESXi又遇上,而且我一直引以为傲的Arsenal Image Mounte主力居然也不行。
书写片面,纯粹做个记录,有错漏之处欢迎指正。
公众号回复关键词【ESXi】自动获取资源合集。
【声明:欢迎转发收藏,个人创作不易,喜欢记得点点赞!!!转载引用请注明出处,著作所有权归 [蘇小沐] 所有】
【注:共享资源收集于官网或互联网公开材料,仅供学习研究,如有侵权请联系删除,谢谢!】
记录 |
开始编辑:2024年 05月 06日 |
|
|




532

被折叠的 条评论
为什么被折叠?



