本文通过一张图来看一下路由的配置以及请求处理的机制。
一、概述
路由主要有两个主要功能:
- 将请求的URL与已定义的路由进行匹配,找到该URL对应的处理程序并传入该请求进行处理。
- 根据已定义的路由生成URL
这两个功能看起来这两个是相反的。
A.路由的配置
路由的两个功能都离不开一个基本的操作:路由的基本配置。在Startup中默认通过 routes.MapRoute(name: "default",template: "{controller=Home}/{action=Index}/{id?}")定义,
当然我们还可以继续 routes.MapRoute(。。。); 这样就定义了一系列的路由匹配方式组成一个路由表,例如这样:
app.UseMvc(routes =>
{
routes.MapRoute(name: "test", template: "Hello");
routes.MapRoute("flylolo/{code}/{name}", MyRouteHandler.Handler);
routes.MapRoute(name: "default", template: "{controller=Home}/{action=Index}/{id?}");
});
每一个MapRoute会生成一个Route,第二个MapRoute看起来有些特殊,我们可以传入一个自定义的RequestDelegate(本例为MyRouteHandler.Handler)来处理“flylolo/{code}/{name}”这样的请求,
public static class MyRouteHandler
{
public static async Task Handler(HttpContext context)
{
await context.Response.WriteAsync("MyRouteHandler");
}
}
它会被封装成一个RouteHandler(new RouteHandler(MyRouteHandler.Handler))赋值给Route的target属性,而对于另外两种没有指定的,Route的target属性默认会被指定为MvcRouteHandler ,如下图:

B.Handler的选择
当请求进入之后,根据此路由表对该URL进行逐一匹配,并将请求交给匹配到的路由的target(即MvcRouteHandler或RouteHandler),调用 _target.RouteAsync(context); ,在这个方法中,若是MvcRouteHandler会对请求的Controller和Action验证,若验证成功,则对context(是一个RouteContext)的Handler属性赋值一个匿名方法;若是RouteHandler则会直接将其封装的RequestDelegate(本例为MyRouteHandler.Handler)赋值给RouteContext.Handler.
C.请求处理
经过Handler的选择后,若RouteContext.Handler不为空,则调用RouteContext.Handler(HttpContext)对请求进行处理。
D.其他
回想一下中间件,这个是不是和app.Map("/test", XXHandle)这样配置中间件的方式有点像,当请求路径是/test的时候,请求交由XXHandle处理,同样是Map,对比着更容易理解。
下面通过一张图看一下路由配置和请求处理的流程。
二、流程及解析
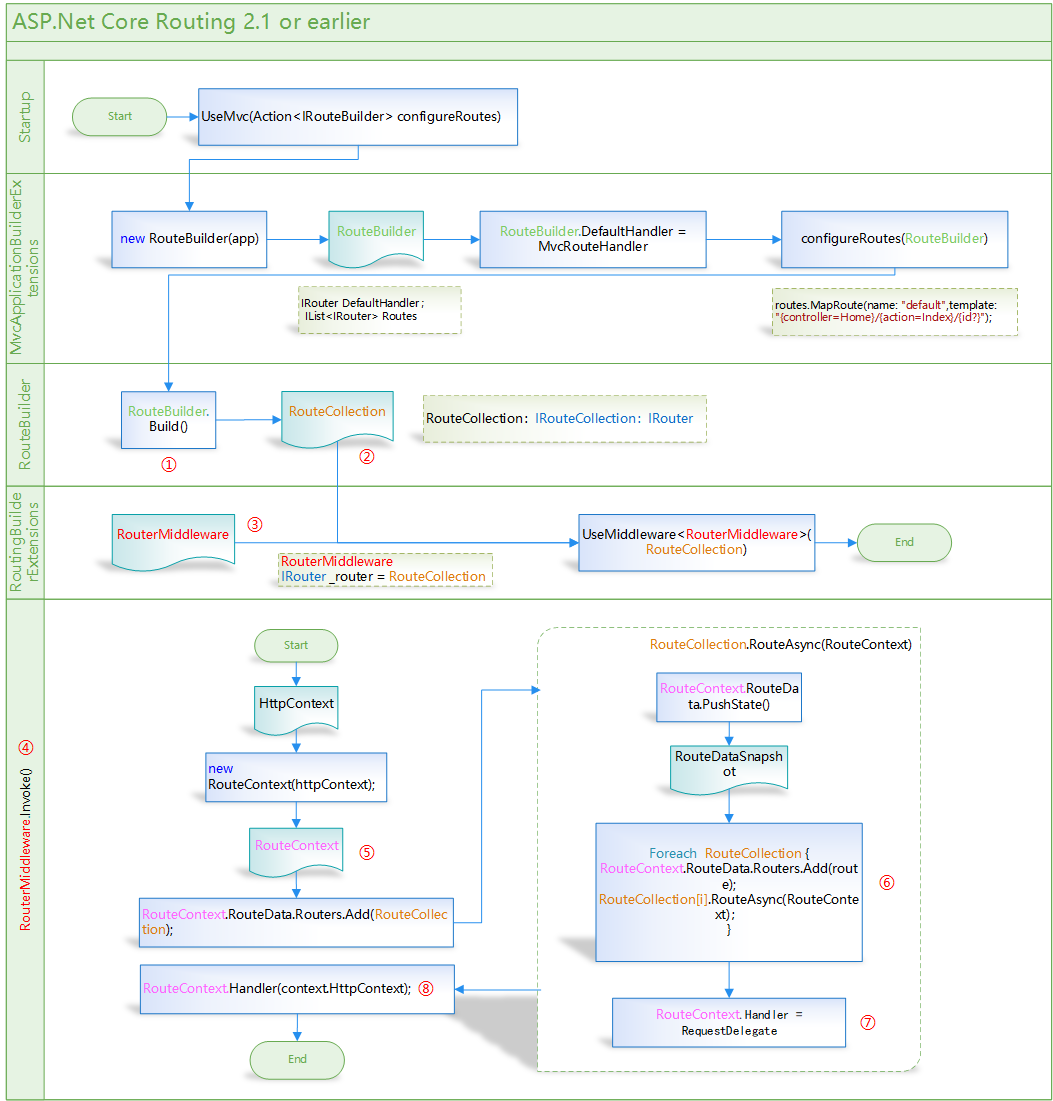
为了方便查看,对几个“重点对象”做了颜色标识(点击图片可以看大图):
- 路由的初始化配置
- 一切从Startup开始,之前在中间件的文章中介绍过,一般是通过多个UseXXX的方式将多个中间件组成“请求处理管道”,而在这里通过UseMvc方法进行配置,传入routes.MapRoute(...)这样的一个或多个配置。
-
- 接下来会New一个
RouteBuilder
- ,顾名思义就是一个Route的创建者,通过调用传进来的一个或多个routes.MapRoute()方法生成多个Route,并配置默认的Handler。
var routes = new RouteBuilder(app)
{
DefaultHandler = app.ApplicationServices.GetRequiredService<MvcRouteHandler>(),
};
configureRoutes(routes);//调用Startup中的routes.MapRoute(...)方法
①调用RouteBuilder的Build方法,生成一个RouteCollection。
public IRouter Build()
{
var routeCollection = new RouteCollection();
foreach (var route in Routes)
{
routeCollection.Add(route);
}
return routeCollection;
}
②RouteCollection实现IRouteCollection和IRouter接口,他是在Startup中的配置组成的集合。
③RouterMiddleWare就是专门用于进行路由处理的中间件,在此将RouteCollection作为中间件RouterMiddleWare的参数,并将这个中间件插入管道中。
public class RouterMiddleware
{
private readonly IRouter _router; //就是RouteCollection
public async Task Invoke(HttpContext httpContext);
}
2. 请求处理流程
④请求的处理流程在RouterMiddleWare的invoke()方法中。
⑤请求首先会被封装成一个RouteContext,本质就是将httpContext、_router(也就是RouteCollection)包装到一个对象里。
var context = new RouteContext(httpContext);
context.RouteData.Routers.Add(_router);
public class RouteContext
{
private RouteData _routeData;
public RequestDelegate Handler ;
public HttpContext HttpContext;//简单的赋值
public RouteData RouteData;
}
⑥调用_router(也就是RouteCollection)的RouteAsync(context)方法,在其中遍历每一个路由
⑦若与请求URL匹配,则将对应的Handler赋值给context.Handler。
public async virtual Task RouteAsync(RouteContext context)
{
// 快照备份
var snapshot = context.RouteData.PushState(null, values: null, dataTokens: null);
//遍历
for (var i = 0; i < Count; i++)
{
var route = this[i];
context.RouteData.Routers.Add(route);
try
{
await route.RouteAsync(context);//若匹配,则给context.Handler赋值
if (context.Handler != null)
{
break;
}
}
finally
{
if (context.Handler == null)
{
snapshot.Restore();//通过快照还原
}
}
}
}
⑧在RouterMiddleWare的invoke()方法中,调用新赋值的context.Handler处理HttpContext;
httpContext.Features[typeof(IRoutingFeature)] = new RoutingFeature()
{
RouteData = context.RouteData,
};
await context.Handler(context.HttpContext);
三、其他
由于文章写的比较早各种原因一直没有写完,现在发现2.2版本之后,启用了新的路由方案,还是把这章完成了发出来,有愿意看的可以参考一下,下一篇文章介绍一下2.2版的新的路由方案,至于通过路由生成URL部分,就暂时不写了。

4492

被折叠的 条评论
为什么被折叠?



