mousewheel鼠标滚轮事件响应
兼容性:
除了FireFox浏览器的滚轮事件响应使用的是DOMMouseScroll以外,其余浏览器均使用的是onmousewheel(在使用addEventListener()添加监听事件的时候就把“onmousewheel”的“on”去掉,变成“mousewheel”。“onclick”等监听事件也是一样。)
使用:
document.body.onmousewheel = function(event){
...编写响应函数...
}
响应函数有event作参数,event有属性wheelDelta,鼠标滚轮向下滚动时event.wheelDelta属性值为负且是-120的倍数,相反,鼠标滚轮向上滚动时event.wheelDelta属性值为正且是120的倍数。(不同浏览器鼠标一次滚动时这个属性值变化值不一样,有的甚至连续滚动几次后会属性值变化会加快。不妨在网页中输出观察一下。)
实例
实现一个简单的进度条可以随着鼠标的滚动而变化进度:
首先用bootstrap4创建一个简单的进度条:
<div class="container">
<div id="c">
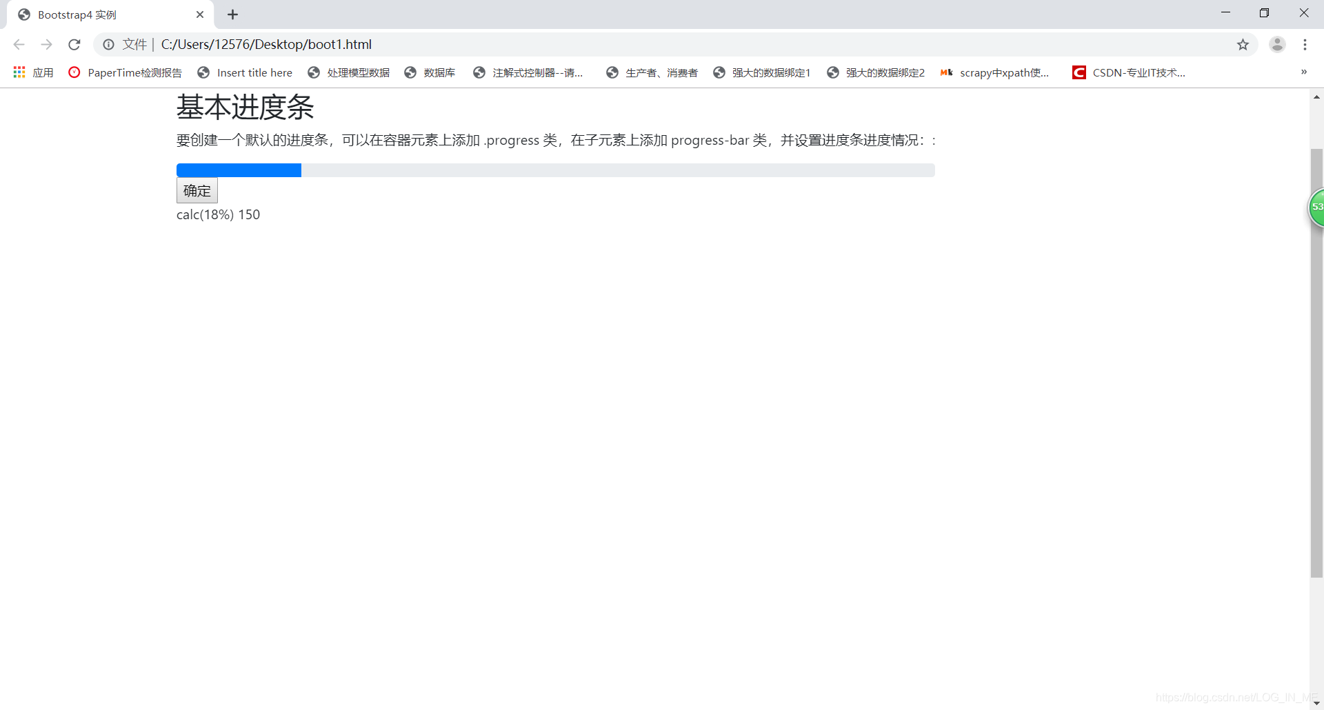
<h2>基本进度条</h2>
<p>要创建一个默认的进度条,可以在容器元素上添加 .progress 类,在子元素上添加 progress-bar 类,并设置进度条进度情况::</p>
<div class="progress" id="1" onclick="change()">
<div class="progress-bar" style="width:0%"></div>
</div>
<input type="button" id="btn" value="确定">
<p></p>
</div>
<div id="space"></div>
</div>
初始默认进度为0。(style="width:0%")
然后在<script>里<body>的滚轮响应监听事件中,用JS的DOM根据event.wheelDelta修改wdth这一属性值:
document.body.onmousewheel = function(event){
var or = document.getElementsByClassName("progress-bar")[0].style.width;
document.getElementsByTagName("p")[1].innerHTML = ""+or+" "+event.wheelDelta+"";
document.getElementsByClassName("progress-bar")[0].style.width="calc("+or+" + "+(-event.wheelDelta/100)+"%)";
}
document.body.onmousewheel = function(event){}创建监听事件,当然你也可以用其他方法添加监听事件,但一定要带上参数event。
在监听事件里,var or = document.getElementsByClassName("progress-bar")[0].style.width;用一个变量or保存当前width的属性值。
document.getElementsByTagName("p")[1].innerHTML = ""+or+" "+event.wheelDelta+"";用DOM获取第二个<p>标签,在标签内装填当前进度值和event.wheelDelta属性值显示出来。
document.getElementsByClassName("progress-bar")[0].style.width="calc("+or+" + "+(-event.wheelDelta/100)+"%)";使用CSS3的calc()函数来将进度变化值(-event.wheelDelta/100)加在原有的进度or上,注意做+-的时候,运算符前后要有空格。

本文介绍如何利用鼠标滚轮事件(onmousewheel)在不同浏览器中响应鼠标滚轮的上下滚动,通过监听事件并利用event.wheelDelta属性值的变化,实现一个随鼠标滚动而变化进度的进度条。文章提供了兼容多种浏览器的代码示例。
1079

被折叠的 条评论
为什么被折叠?



