一、简介
SoapUI:常用的接口测试工具,掌握了能更好进行接口的开发。
二、Http接口调用
1.创建项目

2.输入http请求地址

3.选择对应项目的request,输入信息发送请求

三、Webservice接口调用
web service分两大类架构一种是基于soap协议的(wsdl结尾的接口),另外一种就是基于restful思想的,由于restful api接口(http地址的接口,但是请求报文为xml/json)的设计思想,后者国外商业应用更多。
1.soap风格的webservice接口调用的步骤
直接点击左上角的SOAP按钮(见图圈出来处),弹出new soap project的对话框。在Initial WSDL中浏览Webservice接口服务端生成的WSDL文件或者填入WSDL文件请求路径。ProjectName可以自定义,软件也会自动在你浏览了WSDL文件后填上内容,点击OK即可。

完成上述步骤后,在左侧项目中可以查询接口是Soap1.1还是Soap1.2协议,后缀无12者为Soap1.1协议

进入设置入参的界面。还是自动生成的入参报文,只需要输入入参,点击绿三角运行,就完成了接口调用。在右侧现实出回参XML

左侧请求信息中选择Raw标签页,即可看到如下图数据信息

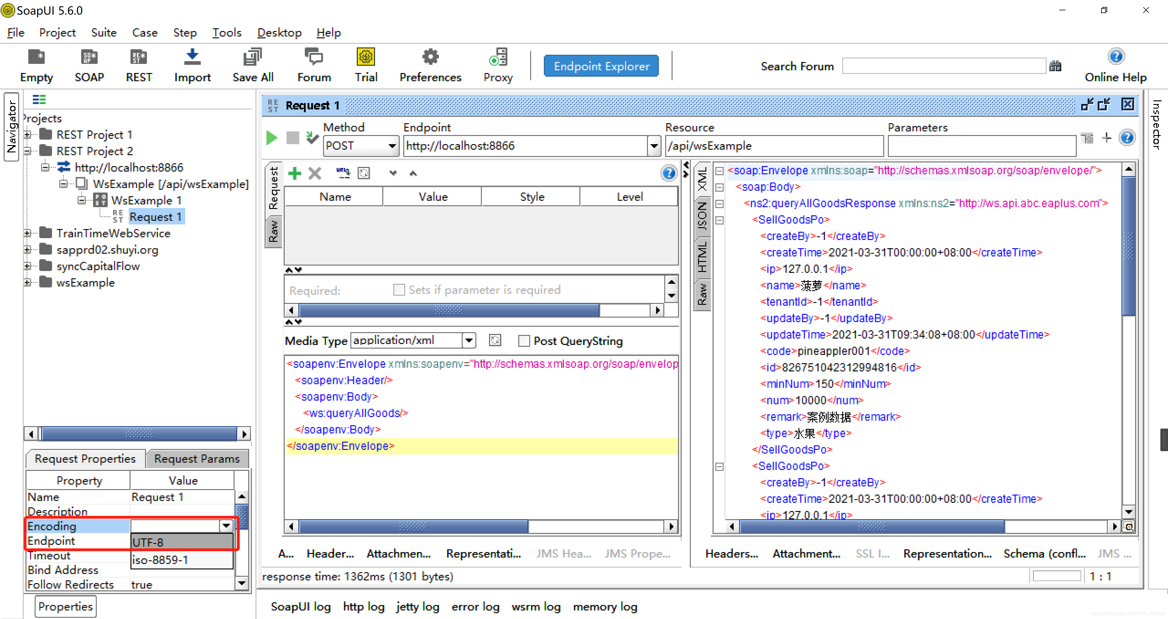
2.Rest风格调用webservice接口调用的步骤
同Soap新建一样,这里点击Rest,new rest project,这里的URI就是服务方提供的接口地址,点击OK。

接口地址会被自动拆分成三部分,其中parameters是空。通过选择请求的方式-Method,已经选择参数的类型Media Type设置入参类型和入参的内容。如图示。都设置好,并输入了入参信息,点击绿三角,调用接口。可在右侧看到返回值。返回值也是有几种:xml,json,Html等。

总结区别:
1.soap风格依赖与wsdl这个接口服务描述文件,通过这个wsdl文件,可以把暴露的接口中的所有方法显示出来,然后在列表中选择你要调用的方法,输入参数就可以了。
2.soap风格没有设置请求方式是get,post,还是delete,put。因为soap默认为post请求。而rest是可以自己设定请求类型的。
3.soap风格参数底层传输固定是出入参固定是xml格式的。没有json等其他形式的参数格式。rest风格的出入参数的数据类型可以是xml,json等常用格式,入参没有底层生成的任何东西,全部自己搞定,xml还是json格式,要严格符合选中的数据类型才行。
四、Bug篇
1.报文乱码

2.http接口返回报文乱码


2817

被折叠的 条评论
为什么被折叠?



