网工的世界,你为什么不能错过
先问问自己:为什么学网工?在2025年,这个问题答案太多了。想想看,我们的生活已经被网络包围了。从手机上网,到智能家居,再到企业云办公,哪一样离得开网络工程师?根据我最近关注的行业报告(比如华为和思科的年度白皮书),全球网工缺口高达百万级,中国更是热门。薪资呢?入门级网工月薪轻松过万,资深点的能到2-3万,甚至更高。关键是,这行门槛不高,零基础半年就能上手,但上手后天花板很高,能玩转云计算、SDN(软件定义网络)、网络安全等领域。
网工到底干啥?简单说,就是设计、搭建、维护和管理计算机网络的人。举个例子:你家WiFi信号弱?那是网工能优化的。你公司数据泄露?网工来防火墙。你玩游戏卡顿?网工调路由。2025年,新兴技术如6G预研、边缘计算、零信任安全,让网工从“修网的”变成“架构师”。如果你是应届生、转行者,或者对科技感兴趣,这绝对是条黄金赛道。
但很多人迷茫:从哪学起?书太多,视频杂乱,实战机会少。我的建议:别急于求成,先建框架,再实战。
接下来,我就给你一个系统路径。
打牢基础,别让概念绊倒你
零基础入门,第一步是搞懂网络ABC。别怕枯燥,我用生活例子解释。
1. 网络的基本概念
网络,就是设备间的数据交换。想象一下,你发微信给朋友:你的手机(源设备)把消息打包,通过WiFi或4G(传输介质)送到微信服务器(目的设备),服务器再转发。核心元素有:设备(电脑、路由器)、介质(网线、无线电波)、协议(数据规则)。
分类:局域网(LAN,比如你家网络)、广域网(WAN,比如互联网)、城域网(MAN,城市级)。2025年,5G让WAN更快,物联网让LAN更智能。
2. OSI七层模型:网络的“七层楼”
这是网工的圣经,别背诵,理解就好。

OSI(Open System Interconnection)模型把网络分成七层,从下到上:
-
物理层(Layer 1):硬件层,管比特流传输。比如网线、光纤。问题:信号衰减?用中继器放大。
-
数据链路层(Layer 2):管帧传输,MAC地址在这里。交换机工作在这层。例子:你家路由器分配IP前,先用MAC识别设备。
-
网络层(Layer 3):路由选择,IP地址主角。路由器在这里决策数据走哪条路。IPV4/IPV6是重点,2025年IPV6普及率超80%。
-
传输层(Layer 4):端到端连接,TCP/UDP。TCP可靠(像快递确认收货),UDP快(像扔信封)。
-
会话层(Layer 5):管理会话,比如断线重连。
-
表示层(Layer 6):数据格式转换,加密解密。
-
应用层(Layer 7):用户接口,HTTP、FTP。浏览器上网就是这层。
为什么学这个?故障排查时,能定位层级。比如网页打不开,是物理层网线坏?还是网络层IP错?
3. TCP/IP协议栈:实际应用的“四层楼”
OSI是理论,TCP/IP是实战标准。四层:网络接口层(对应OSI1-2)、网络层(IP)、传输层(TCP/UDP)、应用层(HTTP等)。

重点协议:
-
IP:地址分配。公网IP稀缺,用NAT(网络地址转换)共享。
-
TCP:三次握手(SYN、SYN-ACK、ACK),确保可靠。
-
UDP:无连接,适合视频流。
-
ICMP:Ping命令用它测试连通性。
-
ARP:IP转MAC。
2025年,新增协议如QUIC(HTTP/3基础),更快更安全。
4. 网络拓扑和设备
拓扑:星型(常见,路由器中心)、环型、总线型。设备:
-
交换机:LAN内数据转发,支持VLAN分段。
-
路由器:WAN连接,路由协议如OSPF、BGP。
-
防火墙:安全门,ACL(访问控制列表)过滤。
-
无线AP:WiFi热点。
核心技术详解,2025年的热点
光理论不行,网工是动手活。2025年,强调云网融合、安全优先。
1. IP地址和子网划分
IP是网络身份证。IPV4:32位,如192.168.1.1。分类:A/B/C类。私网IP:192.168.x.x不上网。
子网掩码:如255.255.255.0,划分子网。计算:AND运算。例子:192.168.1.0/24,能有254主机。
实战:用CIDR(无类域间路由)优化。工具:ipcalc命令。
2025年,IPV6:128位,地址充足。格式:2001:db8::/32。
2. 路由和交换技术
交换:MAC表转发。VLAN:逻辑分网,防广播风暴。Trunk端口连交换机。
路由:静态路由(手动加)、动态路由(RIP简单、OSPF复杂)。BGP管互联网路由。
热点:SDN,用软件控制硬件,OpenFlow协议。2025年,云厂商如阿里云用SDN简化管理。
3. 无线网络和5G/6G
WiFi标准:802.11ax (WiFi6),支持MU-MIMO多用户。安全:WPA3加密。
5G:低延迟、高带宽。网工需懂RAN(无线接入网)、核心网。6G预研:太赫兹频段, holographic通信。
实战:配置家用路由器WiFi,设SSID、密码,用Wireshark抓包分析。
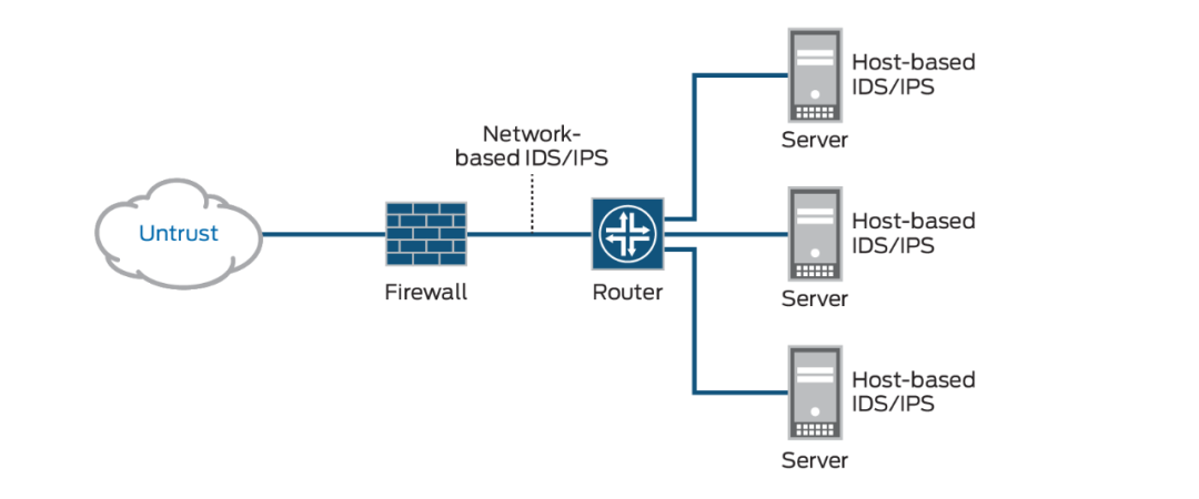
4. 网络安全基础
2025年,网络攻击频发。学这些:
-
防火墙:状态检测,NAT隐藏内网。
-
VPN:远程安全连接,IPSec/OpenVPN。
-
入侵检测:IDS/IPS,如Snort。

-
零信任:不默认信任,持续验证。
常见攻击:DDoS、钓鱼。防护:多因素认证、加密。
5. 云网络和虚拟化
AWS、Azure、阿里云是主流。虚拟网络:VPC(虚拟私有云)。NFV:虚拟化网络功能,如虚拟路由器。
2025热点:边缘计算,网络靠近用户端,减少延迟。
系统性实战指南,从模拟到真实
这是重头戏!零基础别怕,用模拟器起步。
1. 准备工具和环境
-
模拟软件:Cisco Packet Tracer(免费,模拟路由器交换机)。GNS3(高级,支持真实镜像)。

-
硬件:入门买二手思科路由器(100元左右),或用树莓派模拟。
-
操作系统:Windows/Linux双系统,学命令行。
-
学习平台:华为HCIA课程(免费部分)、思科NetAcad、Coursera的网络课程。
2. 实战项目1:搭建小型LAN
步骤:
-
下载Packet Tracer,建拓扑:两台PC、一交换机。
-
配置PC IP:PC1 192.168.1.10/24,PC2 192.168.1.20/24。
-
连线:直通线连PC到交换机。
-
测试:Ping 192.168.1.20。成功?LAN就起来了。
扩展:加VLAN。交换机CLI模式:vlan 10,int f0/1 switchport access vlan 10。
问题排查:Ping不通?查线缆、IP、防火墙。
3. 实战项目2:路由配置和互联网接入
拓扑:两LAN(192.168.1.0和192.168.2.0)、一路由器。
-
配置路由器接口:int f0/0 ip add 192.168.1.1 255.255.255.0,no shut。
-
加静态路由:ip route 192.168.2.0 255.255.255.0 192.168.1.2(假设对端)。
-
模拟WAN:加串口线,用PPP协议。
-
测试:跨网Ping。
2025扩展:加NAT,让内网上网。ip nat inside source list 1 int s0/0 overload。访问控制列表:access-list 1 permit 192.168.1.0 0.0.0.255。
4. 实战项目3:无线网络和安全
用Packet Tracer加无线路由器。
-
配置SSID:mywifi,WPA2密码。
-
手机模拟接入。
-
加防火墙:路由器上extended ACL,deny tcp any host 192.168.1.10 eq 80(禁web)。
安全实战:用Kali Linux模拟扫描(nmap -sV 192.168.1.1),然后防火墙堵。
5. 实战项目4:云网络入门
注册阿里云免费试用。
-
创建VPC:CIDR 10.0.0.0/16。
-
加子网、安全组(开80端口)。
-
部署ECS实例,配置网络。
-
测试:SSH连接,建网站。
扩展:用Terraform自动化部署(脚本语言,2025热门)。
6. 实战项目5:故障排查模拟
常见场景:
-
物理故障:线缆坏,用cable tester查。
-
配置错:show run查看配置,debug ip packet调试。
-
性能问题:用Wireshark抓包,看延迟。
建个复杂拓扑,故意出错,练手。
这些项目做完,你已入门。时间?每天2小时,1个月搞定。
学习资源和进阶路径
别孤军奋战,用好资源。
1. 书籍推荐
-
《计算机网络》(谢希仁):基础必读。
-
《TCP/IP详解》(卷1-3):协议深挖。
-
《CCNA官方指南》:思科认证书。
2025新书:《5G与网络工程实践》。
2. 在线课程
-
Bilibili:搜索“网工入门”,UP主如“黑马程序员”。
-
edX:MIT的网络课。
-
华为e-Learning:免费HCIA。
3. 社区和工具
-
论坛:优快云、华为社区、Reddit r/networking。
-
工具:Wireshark(抓包)、Putty(SSH)、VS Code(脚本)。
-
认证:先CCNA/HCIA(入门级),考题实战化。
进阶路径:
-
月1-3:基础+模拟项目。
-
月4-6:硬件实战+云。
-
月7+:安全/ SDN,找实习。
常见坑:别只看不练;多问社区;更新知识(2025年AI辅助网管兴起)。
职业发展和心态调整
网工职业:初级运维、中级架构师、高级顾问。2025年,远程工作多,转AI网管热门。
心态:拒绝迷茫,从小项目起步。失败正常,我当年配置错路由,断网半天。坚持,半年见效。
薪资路径:入门8-12k,3年15-25k。
行动起来,网络世界等你征服
朋友们,这篇指南是我用心写的,希望帮你从零起步。网工不是高大上,是实打实的技能。2025年,机会满满,别再迷茫了——下载Packet Tracer,现在就开始!有问题,欢迎评论区交流。
这两年,IT行业面临经济周期波动与AI产业结构调整的双重压力,确实有很多运维与网络工程师因企业缩编或技术迭代而暂时失业。
很多人都在提运维网工失业后就只能去跑滴滴送外卖了,但我想分享的是,对于运维人员来说,即便失业以后仍然有很多副业可以尝试。
运维,千万不要再错过这些副业机会!
第一个是知识付费类副业:输出经验打造个人IP
在线教育平台讲师
操作路径:在慕课网、极客时间等平台开设《CCNA实战》《Linux运维从入门到精通》等课程,或与培训机构合作录制专题课。
收益模式:课程销售分成、企业内训。
技术博客与公众号运营
操作路径:撰写网络协议解析、故障排查案例、设备评测等深度文章,通过公众号广告、付费专栏及企业合作变现。
收益关键:每周更新2-3篇原创,结合SEO优化与社群运营。
第二个是技术类副业:深耕专业领域变现
企业网络设备配置与优化服务
操作路径:为中小型企业提供路由器、交换机、防火墙等设备的配置调试、性能优化及故障排查服务。可通过本地IT服务公司合作或自建线上接单平台获客。
收益模式:按项目收费或签订年度维护合同。
远程IT基础设施代维
操作路径:通过承接服务器监控、日志分析、备份恢复等远程代维任务。适合熟悉Zabbix、ELK等技术栈的工程师。
收益模式:按工时计费或包月服务。
网络安全顾问与渗透测试
操作路径:利用OWASP Top 10漏洞分析、Nmap/BurpSuite等工具,为企业提供漏洞扫描、渗透测试及安全加固方案。需考取CISP等认证提升资质。
收益模式:单次渗透测试报告收费;长期安全顾问年费。
比如不久前跟我一起聊天的一个粉丝,他自己之前是大四实习的时候做的运维,发现运维7*24小时待命受不了,就准备转网安,学了差不多2个月,然后开始挖漏洞,光是补天的漏洞奖励也有个四五千,他说自己每个月的房租和饭钱就够了。

为什么我会推荐你网安是网工运维人员的绝佳副业&转型方向?
1.你的经验是巨大优势: 你比任何人都懂系统、网络和架构。漏洞挖掘、内网渗透、应急响应,这些核心安全能力本质上是“攻击视角下的运维”。你的运维背景不是从零开始,而是降维打击。
2.越老越吃香,规避年龄危机: 安全行业极度依赖经验。你的排查思路、风险意识和对复杂系统的理解能力,会随着项目积累而愈发珍贵,真正做到“姜还是老的辣”。
3.职业选择极其灵活: 你可以加入企业成为安全专家,可以兼职“挖洞“获取丰厚奖金,甚至可以成为自由顾问。这种多样性为你提供了前所未有的抗风险能力。
4.市场需求爆发,前景广阔: 在国家级政策的推动下,从一线城市到二三线地区,安全人才缺口正在急剧扩大。现在布局,正是抢占未来先机的黄金时刻。


1. 阶段目标
你已经有运维经验了,所以操作系统、网络协议这些你不是零基础。但要学安全,得重新过一遍——只不过这次我们是带着“安全视角”去学。
2. 学习内容
**操作系统强化:**你需要重点学习 Windows、Linux 操作系统安全配置,对比运维工作中常规配置与安全配置的差异,深化系统安全认知(比如说日志审计配置,为应急响应日志分析打基础)。
**网络协议深化:**结合过往网络协议应用经验,聚焦 TCP/IP 协议簇中的安全漏洞及防护机制,如 ARP 欺骗、TCP 三次握手漏洞等(为 SRC 漏扫中协议层漏洞识别铺垫)。
**Web 与数据库基础:**补充 Web 架构、HTTP 协议及 MySQL、SQL Server 等数据库安全相关知识,了解 Web 应用与数据库在网安中的作用。
**编程语言入门:**学习 Python 基础语法,掌握简单脚本编写,为后续 SRC 漏扫自动化脚本开发及应急响应工具使用打基础。
**工具实战:**集中训练抓包工具(Wireshark)、渗透测试工具(Nmap)、漏洞扫描工具(Nessus 基础版)的使用,结合模拟场景练习工具应用(掌握基础扫描逻辑,为 SRC 漏扫工具进阶做准备)。
1. 阶段目标
这阶段是真正开始“动手”了。信息收集、漏洞分析、工具联动,一样不能少。
熟练运用漏洞挖掘及 SRC 漏扫工具,具备独立挖掘常见漏洞及 SRC 平台漏扫实战能力,尝试通过 SRC 挖洞搞钱,不管是低危漏洞还是高危漏洞,先挖到一个。
2. 学习内容
信息收集实战:结合运维中对网络拓扑、设备信息的了解,强化基本信息收集、网络空间搜索引擎(Shodan、ZoomEye)、域名及端口信息收集技巧,针对企业级网络场景开展信息收集练习(为 SRC 漏扫目标筛选提供支撑)。
漏洞原理与分析:深入学习 SQL 注入、CSRF、文件上传等常见漏洞的原理、危害及利用方法,结合运维工作中遇到的类似问题进行关联分析(明确 SRC 漏扫重点漏洞类型)。
工具进阶与 SRC 漏扫应用:
-
系统学习 SQLMap、BurpSuite、AWVS 等工具的高级功能,开展工具联用实战训练;
-
专项学习 SRC 漏扫流程:包括 SRC 平台规则解读(如漏洞提交规范、奖励机制)、漏扫目标范围界定、漏扫策略制定(全量扫描 vs 定向扫描)、漏扫结果验证与复现;
-
实战训练:使用 AWVS+BurpSuite 组合开展 SRC 平台目标漏扫,练习 “扫描 - 验证 - 漏洞报告撰写 - 平台提交” 全流程。
SRC 实战演练:选择合适的 SRC 平台(如补天、CNVD)进行漏洞挖掘与漏扫实战,积累实战经验,尝试获取挖洞收益。
恭喜你,如果学到这里,你基本可以下班搞搞副业创收了,并且具备渗透测试工程师必备的「渗透技巧」、「溯源能力」,让你在黑客盛行的年代别背锅,工作实现升职加薪的同时也能开创副业创收!
如果你想要入坑黑客&网络安全,笔者给大家准备了一份:全网最全的网络安全资料包需要保存下方图片,微信扫码即可前往获取!
因篇幅有限,仅展示部分资料,需要点击下方链接即可前往获取
1. 阶段目标
全面掌握渗透测试理论与实战技能,能够独立完成渗透测试项目,编写规范的渗透测试报告,具备渗透测试工程师岗位能力,为护网红蓝对抗及应急响应提供技术支撑。
2. 学习内容
渗透测试核心理论:系统学习渗透测试流程、方法论及法律法规知识,明确渗透测试边界与规范(与红蓝对抗攻击边界要求一致)。
实战技能训练:开展漏洞扫描、漏洞利用、电商系统渗透测试、内网渗透、权限提升(Windows、Linux)、代码审计等实战训练,结合运维中熟悉的系统环境设计测试场景(强化红蓝对抗攻击端技术能力)。
工具开发实践:基于 Python 编程基础,学习渗透测试工具开发技巧,开发简单的自动化测试脚本(可拓展用于 SRC 漏扫自动化及应急响应辅助工具)。
报告编写指导:学习渗透测试报告的结构与编写规范,完成多个不同场景的渗透测试报告撰写练习(与 SRC 漏洞报告、应急响应报告撰写逻辑互通)。
1. 阶段目标
掌握企业级安全攻防、护网红蓝对抗及应急响应核心技能,考取网安行业相关证书。
2. 学习内容
护网红蓝对抗专项:
-
红蓝对抗基础:学习护网行动背景、红蓝对抗规则(攻击范围、禁止行为)、红蓝双方角色职责(红队:模拟攻击;蓝队:防御检测与应急处置);
-
红队实战技能:强化内网渗透、横向移动、权限维持、免杀攻击等高级技巧,模拟护网中常见攻击场景;
-
蓝队实战技能:学习安全设备(防火墙、IDS/IPS、WAF)联动防御配置、安全监控平台(SOC)使用、攻击行为研判与溯源方法;
-
模拟护网演练:参与团队式红蓝对抗演练,完整体验 “攻击 - 检测 - 防御 - 处置” 全流程。
应急响应专项: -
应急响应流程:学习应急响应 6 步流程(准备 - 检测 - 遏制 - 根除 - 恢复 - 总结),掌握各环节核心任务;
-
实战技能:开展操作系统入侵响应(如病毒木马清除、异常进程终止)、数据泄露应急处置、漏洞应急修补等实战训练;
-
工具应用:学习应急响应工具(如 Autoruns、Process Monitor、病毒分析工具)的使用,提升处置效率;
-
案例复盘:分析真实网络安全事件应急响应案例(如勒索病毒事件),总结处置经验。
其他企业级攻防技能:学习社工与钓鱼、CTF 夺旗赛解析等内容,结合运维中企业安全防护需求深化理解。
证书备考:针对网安行业相关证书考试内容(含红蓝对抗、应急响应考点)进行专项复习,参加模拟考试,查漏补缺。
网络安全这行,不是会几个工具就能搞定的。你得有体系,懂原理,能实战。尤其是从运维转过来的,别浪费你原来的经验——你比纯新人强多了。
但也要沉得住气,别学了两天Web安全就觉得自己是黑客了。内网、域渗透、代码审计、应急响应,要学的还多着呢。
如果你真的想转,按这个路子一步步走,没问题。如果你只是好奇,我劝你再想想——这行要持续学习,挺累的,但也是真有意思。
关于如何学习网络安全,笔者也给大家整理好了全套网络安全知识库,需要的可以扫码获取!
因篇幅有限,仅展示部分资料,需要点击下方链接即可前往获取
1、网络安全意识

2、Linux操作系统

3、WEB架构基础与HTTP协议

4、Web渗透测试

5、渗透测试案例分享

6、渗透测试实战技巧

7、攻防对战实战

8、CTF之MISC实战讲解

关于如何学习网络安全,笔者也给大家整理好了全套网络安全知识库,需要的可以扫码获取!
因篇幅有限,仅展示部分资料,需要点击下方链接即可前往获取

1265

被折叠的 条评论
为什么被折叠?



