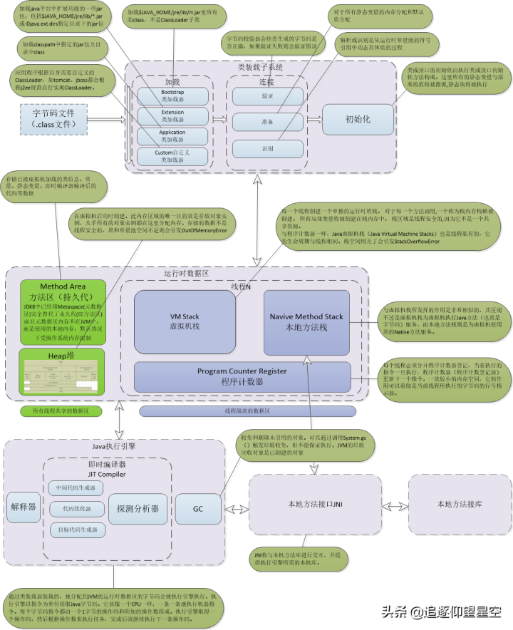
01 JVM内存模型的划分
由于我们生产环境使用的虚拟机HotSpot 居多,所以下面的描述都是基于HotSpot 虚拟机而言的,对于其他类型的虚拟机,如 JRockit(Oracle)、J9(IBM) 可能并不太一样
根据虚拟机规范,JVM的内存分为 堆、虚拟机栈、本地方法栈、程序计数器、本地方法栈5部分
JDK 1.8 同 JDK 1.7 比,最大的差别就是:元数据区取代了永久代。元空间的本质和永久代类似,都是对 JVM 规范中方法区的实现。不过元空间与永久代之间最大的区别在于:元数据空间并不在虚拟机中,而是使用本地内存

1.1 虚拟机栈
每个线程有一个私有的栈,随着线程的创建而创建。栈里面存着的是一种叫“栈帧”的东西,每个方法会创建一个栈帧,栈帧中存放了局部变量表(基本数据类型和对象引用)、操作数栈、方法出口等信息。栈的大小可以固定也可以动态扩展。当栈调用深度大于JVM所允许的范围,会抛出StackOverflowError的错误
虚拟机栈的特点
-
局部变量表随着栈帧的创建而创建,它的大小在编译时确定,创建时只需分配事先规定的大小即可。在方法运行过程中,局部变量表的大小不会发生改变
-
Java 虚拟机栈也是线程私有,随着线程创建而创建,随着线程的结束而销毁
-
Java 虚拟机栈会出现两种异常:StackOverFlowError (若 Java 虚拟机栈的大小不允许动态扩展,那么当线程请求栈的深度超过当前 Java 虚拟机栈的最大深度时,抛出 StackOverFlowError 异常)和 OutOfMemoryError(若允许动态扩展,那么当线程请求栈时内存用完了,无法再动态扩展时,抛出 OutOfMemoryError 异常)

1.2 本地方法栈
本地方法栈是为 JVM 运行 Native 方法准备的空间,由于很多 Native 方法都是用 C 语言实现的,所以它通常又叫 C 栈。它与 Java 虚拟机栈实现的功能类似,只不过本地方法栈是描述本地方法运行过程的内存模型。本地方法被执行时,在本地方法栈也会创建一块栈帧,用于存放该方法的局部变量表、操作数栈、动态链接、方法出口信息等。方法执行结束后,相应的栈帧也会出栈,并释放内存空间。也会抛出 StackOverFlowError 和 OutOfMemoryError 异常。
1.3 PC 寄存器计数器
PC 寄存器,也叫程序计数器。JVM支持多个线程同时运行,每个线程都有自己的程序计数器。倘若当前执行的是 JVM 的方法,则该寄存器中保存当前执行指令的地址;倘若执行的是native 方法,则PC寄存器中为空
1.4 堆
堆内存是 JVM 所有线程共享的部分,在虚拟机启动的时候就已经创建。所有的对象和数组都在堆上进行分配。这部分空间可通过 GC 进行回收。当申请不到空间时会抛出 OutOfMemoryError
堆的特点:
-
线程共享,整个 Java 虚拟机只有一个堆,所有的线程都访问同一个堆。而程序计数器、Java 虚拟机栈、本地方法栈都是一个线程对应一个
-
在虚拟机启动时创建
-
垃圾回收的主要场所
-
可分为:新生代(Eden区 From Survior To Survivor)、老年代
1.5 方法区
-
Java 虚拟机规范中定义方法区是堆的一个逻辑部分。
-
方法区也是所有线程共享。主要用于存储已经被虚拟机加载的类的信息、常量池、方法数据、方法代码等。方法区逻辑上属于堆的一部分,但是为了与堆进行区分,通常又叫 非堆 。需要注意的是,方法区只是规范上面的一个逻辑概念,并不是真实的物理存储的命名
1.6 直接内存(堆外内存)
直接内存是除 Java 虚拟机之外的内存,但也可能被 Java 使用,直接内存的大小不受 Java 虚拟机控制,但既然是内存,当内存不足时就会抛出 OutOfMemoryError 异常
直接内存与堆内存比较:
-
直接内存申请空间耗费更高的性能
-
直接内存读取 IO 的性能要优于普通的堆内存
02 JVM内存模型各部分的存储信息

03 针对JDK6、JDK7、JDK8三个版本的JVM内存模型调整说明
3.1 对永久代PermGen的说明
-
永久代是方法区在hotspot的一个具体实现。通过在运行时数据区域开辟空间实现方法区。
-
hotspot jdk7 之前的永久代,比较完整
-
从jdk7以后方法区就“四分五裂了”,不再是在单一的一个去区域内进行存储
-
在jdk8,移除了永久代,被Metsspace取代了,且Metsspace不在JVM堆内,放入了本地内存,元空间也就成了方法区的主要存放位置
绝大部分 Java 程序员应该都见过 java.lang.OutOfMemoryError: PermGen space 这个异常
这里的 “PermGen space”其实指的就是方法区。不过方法区和“PermGen space”又有着本质的区别。前者是 JVM 的规范,而后者则是 JVM 规范的一种实现,并且只有 HotSpot 才有 “PermGen space”,而对于其他类型的虚拟机,如 JRockit(Oracle)、J9(IBM) 并没有“PermGen space”。由于方法区主要存储类的相关信息,所以对于动态生成类的情况比较容易出现永久代的内存溢出。最典型的场景就是,在 jsp 页面比较多的情况,容易出现永久代内存溢出
3.2 对Metaspace元空间的说明
元空间的本质和永久代类似,都是对JVM规范中方法区的实现。元空间通过在本地内存区域开辟空间实现方法区。元空间并不在虚拟机中,而是使用本地内存,所以默认情况下,元空间的大小仅受本地内存限制,但可以通过以下参数来指定元空间的大小:
-XX:MetaspaceSize,初始空间大小,达到该值就会触发垃圾收集进行类型卸载,同时GC会对该值进行调整:如果释放了大量的空间,就适当降低该值;如果释放了很少的空间,那么在不超过MaxMetaspaceSize时,适当提高该值。
-XX:MaxMetaspaceSize,最大空间,默认是没有限制的。
除了上面两个指定大小的选项以外,还有两个与 GC 相关的属性:
-XX:MinMetaspaceFreeRatio,在GC之后,最小的Metaspace剩余空间容量的百分比,减少为分配空间所导致的垃圾收集
-XX:MaxMetaspaceFreeRatio,在GC之后,最大的Metaspace剩余空间容量的百分比,减少为释放空间所导致的垃圾收集
其实,移除永久代的工作从JDK1.7就开始了,JDK1.7中,存储在永久代的部分数据就已经转移到了Java Heap或者是 Native Heap。但永久代仍存在于JDK1.7中,并没完全移除。
譬如:
- 符号引用(Symbols)转移到了native heap;
- 字面量(interned strings)转移到了java heap;
- 类的静态变量(class statics)转移到了java heap
3.3 元空间特点
- 类及相关的元数据的生命周期与类加载器的一致,如果GC发现某个类加载器不再存活了,才会把相关的空间整个回收掉
- 每个类加载器有专门的存储空间
- 只进行线性分配,省掉了GC扫描及压缩的时间
- 元空间里的对象的位置是固定的
04 JVM内存划分调整的几个原因点分析
- 字符串存在永久代中,容易出现性能问题和内存溢出
- 类及方法的信息等比较难确定其大小,因此对于永久代的大小指定比较困难,太小容易出现永久代溢出,太大则容易导致老年代溢出
- 永久代会为 GC 带来不必要的复杂度,并且回收效率偏低

本文详细介绍了JVM内存模型的各个组成部分,包括虚拟机栈、本地方法栈、程序计数器、堆和方法区。重点讲述了JDK1.8中元空间(Metaspace)替代永久代的变化,以及元空间的配置参数和特点。内容还涵盖了不同JVM版本中方法区的实现差异,以及内存溢出问题的分析。

被折叠的 条评论
为什么被折叠?



