一、为什么必须去了解NIO
首先你需要之后Netty的主要实现手段就是Nio,很多人一直学不明白Netty,根本原因是 除了日常开发中很难能够实践,很大一部分原因是不熟悉NIO,事实上真正熟悉了NIO和它背后的原理之后,去查看Netty的源码就有如神助!我们今天就从最基本的IO、以及NIO学起!
二、操作系统是如何定义I/O的
I/O相关的操作,详细各位从事java的人员并不陌生,顾名思义也就是**Input/Output,**对应着连个动词,Read/Write 读写两个动作,但是在上层系统应用中无论是读还是写,操作系统都不会直接的操作物理机磁盘数据,而是由系统内核加载磁盘数据!我们以Read为例,当程序中发起了一个Read请求后,操作系统会将数据从内核缓冲区加载到用户缓冲区,如果内核缓冲区内没有数据,内核会将该次读请求追加到请求队列,当内核将磁盘数据读取到内核缓冲区后,再次执行读请求,将内核缓冲区的数据复制到用户缓冲区,继而返回给上层应用系统!

write请求也是类似于上图的情况,用户进程写入到用户缓冲区,复制到内核缓冲区,然后当数据到达一定量级之后由内核写入到网口或者磁盘文件!
假设我们以Socket服务端为例,我们口述一下一个完整的读写操作的流程:
1.客户端发送一个数据到网卡,由操作系统内核将数据复制到内核缓冲区!
2.当用户进程发起read请求后,将数据从内核缓冲区复制到用户缓冲区!
3.用户缓冲区获取到数据之后程序开始进行业务处理!处理完成后,调用Write请求,将数据从用户缓冲区写入到内核缓冲区!
4.系统内核将数据从内核缓冲区写入到网卡,通过底层的通讯协议发送到客户端!
三、网络编程中的IO模型
本文旨在让初学者先大致了解一下基本原理,所以这里并不会涉及到太多代码,具体的实现逻辑,可以关注后续源码分析的时候的文章,这里只做一个铺垫,为日后的学习做一个比较好的铺垫!
1. 同步阻塞I/O
I. 传统的阻塞IO模型

这种模型是单线程应用,服务端监听客户端连接,当监听到客户端的连接后立即去做业务逻辑的处理,该次请求没有处理完成之前,服务端接收到的其他连接全部阻塞不可操作!当然开发中,我们也不会这样写,这种写法只会存在于协议demo中!这种写法的缺陷在哪呢?
我们看图发现,当一个新连接被接入后,其他客户端的连接全部处于阻塞状态,那么当该客户端处理客户端时间过长的时候,会导致阻塞的客户端连接越来越多导致系统崩溃,我们是否能够找到一个办法,使其能够将业务处理与Accept接收新连接分离开来!这样业务处理不影响新连接接入就能够解决该问题!
II. 伪异步阻塞IO模型
这种业务模型是是对上一步单线程模型的一种优化,当一个新连接接入后,获取到这个链接的Socket,交给一条新的线程去处理,主程序继续接收下一个新连接,这样就能够解决同一时间只能处理一个新连接的问题,但是,明眼人都能看出来,这样有一个很致命的问题,这种模型处理小并发短时间可能不会出现问题,但是假设有10w连接接入,我需要开启10w个线程,这样会把系统直接压崩!我们需要限制线程的数量,那么肯定就会想到线程池,我们来优化一下这个模型吧!
III. 优化伪异步阻塞IO模型

这个模型是JDK1.4之前,没有NIO的时候的一个经典Socket模型,服务端接收到客户端新连接会后,将Socket连接以及业务逻辑包装为任务提交到线程池,由线程池开始执行,同时服务端继续接收新连接!这样能够解决上一步因为线程爆炸所引发的问题,但是我们回想下线程池的的提交步骤:当核心线程池满了之后会将任务放置到队列,当队列满了之后,会占用最大线程数的数量继续开启线程,当达到最大线程数的时候开始拒绝策略! 证明我最大的并发数只有1500个,其余的都在队列里面占1024个,假设现在的连接数是1w个,并且使用的是丢弃策略,那么会有近6000的连接任务被丢弃掉,而且1500个线程,线程之间的切换也是一个特别大的开销!这是一个致命的问题!
上述的三种模型除了有上述的问题之外,还有一个特别致命的问题,他是阻塞的!
在哪里阻塞的呢?
- 连接的时候,当没有客户端连接的时候是阻塞的!没有客户端连接的时候,线程只能傻傻的阻塞在哪里等待新连接接入!
- 等待数据写入的时候是阻塞的,当一个新连接接入后但是不写入数据,那么线程会一直等待数据写入,直到数据写入完成后才会停止阻塞! 假设我们使用
优化后的伪异步线程模型 ,1000个连接可能只有
100个连接会频繁写入数据,剩余900个连接都很少写入,那么就会有900个线程在傻傻等待客户端写入数据,所以,这也是一个很严重的性能开销!
现在我们总结一下上述模型的问题:
1.线程开销浪费严重!
2.线程间的切换频繁,效率低下!
3.read/write执行的时候会进行阻塞!
4.accept会阻塞等待新连接
那么,我们是否有一种方案,用很少的线程去管理成千上万的连接,read/write会阻塞进程,那么就会进入到下面的模型
2. 同步非阻塞I/O
同步非阻塞I/O模型就必须使用java NIO来实现了,看一段简单的代码:
public static void main(String[] args) throws IOException {
//新接连池
List<SocketChannel> socketChannelList = new ArrayList<>(8);
//开启服务端Socket
ServerSocketChannel serverSocketChannel = ServerSocketChannel.open();
serverSocketChannel.bind(new InetSocketAddress(8098));
//设置为非阻塞
serverSocketChannel.configureBlocking(false);
while (true) {
//探测新连接,由于设置了非阻塞,这里即使没有新连接也不会阻塞,而是直接返回null
SocketChannel socketChannel = serverSocketChannel.accept();
//当返回值不为null的时候,证明存在新连接
if(socketChannel!=null){
System.out.println("新连接接入");
//将客户端设置为非阻塞 这样read/write不会阻塞
socketChannel.configureBlocking(false);
//将新连接加入到线程池
socketChannelList.add(socketChannel);
}
//迭代器遍历连接池
Iterator<SocketChannel> iterator = socketChannelList.iterator();
while (iterator.hasNext()) {
ByteBuffer byteBuffer = ByteBuffer.allocate(128);
SocketChannel channel = iterator.next();
//读取客户端数据 当客户端数据没有写入完成的时候也不会阻塞,长度为0
int read = channel.read(byteBuffer);
if(read > 0) {
//当存在数据的时候打印数据
System.out.println(new String(byteBuffer.array()));
}else if(read == -1) {
//客户端退出的时候删除该连接
iterator.remove();
System.out.println("断开连接");
}
}
}
}
上述代码我们可以看到一个关键的逻辑:serverSocketChannel.configureBlocking(false); 这里被设置为非阻塞的时候无论是 accept还是read/write都不会阻塞!具体的为什么会非阻塞,我放到文章后面说,我们看一下这种的实现逻辑有什么问题!

看这里,我们似乎的确使用了一条线程处理了所有的连接以及读写操作,但是假设我们有10w连接,活跃连接(经常read/write)只有1000,但是我们这个线程需要每次要轮询10w条数据处理,极大的消耗了CPU!
我们期待什么?期待的是,每次轮询值轮询有数据的Channel, 没有数据的就不管他,比如刚刚的例子,只有1000个活跃连接,那么每次就只轮询这1000个,其他的有读写了有数据就轮询,没读写就不轮询!
3. 多路复用模型
多路复用模型是JAVA NIO 推荐使用的经典模型,内部通过 Selector进行事件选择,Selector事件选择通过系统实现,具体流程看一段代码:
public static void main(String[] args) throws IOException {
//开启服务端Socket
ServerSocketChannel serverSocketChannel = ServerSocketChannel.open();
serverSocketChannel.bind(new InetSocketAddress(8098));
//设置为非阻塞
serverSocketChannel.configureBlocking(false);
//开启一个选择器
Selector selector = Selector.open();
serverSocketChannel.register(selector, SelectionKey.OP_ACCEPT);
while (true) {
// 阻塞等待需要处理的事件发生
selector.select();
// 获取selector中注册的全部事件的 SelectionKey 实例
Set<SelectionKey> selectionKeys = selector.selectedKeys();
//获取已经准备完成的key
Iterator<SelectionKey> iterator = selectionKeys.iterator();
while (iterator.hasNext()) {
SelectionKey next = iterator.next();
//当发现连接事件
if(next.isAcceptable()) {
//获取客户端连接
SocketChannel socketChannel = serverSocketChannel.accept();
//设置非阻塞
socketChannel.configureBlocking(false);
//将该客户端连接注册进选择器 并关注读事件
socketChannel.register(selector, SelectionKey.OP_READ);
//如果是读事件
}else if(next.isReadable()){
ByteBuffer allocate = ByteBuffer.allocate(128);
//获取与此key唯一绑定的channel
SocketChannel channel = (SocketChannel) next.channel();
//开始读取数据
int read = channel.read(allocate);
if(read > 0){
System.out.println(new String(allocate.array()));
}else if(read == -1){
System.out.println("断开连接");
channel.close();
}
}
//删除这个事件
iterator.remove();
}
}
}
相比上面的同步非阻塞IO,这里多了一个selector选择器,能够对关注不同事件的Socket进行注册,后续如果关注的事件满足了条件的话,就将该socket放回到到里面,等待客户端轮询!

NIO底层在JDK1.4版本是用linux的内核函数select()或poll()来实现,跟上面的NioServer代码类似,selector每次都会轮询所有的sockchannel看下哪个channel有读写事件,有的话就处理,没有就继续遍历,JDK1.5开始引入了epoll基于事件响应机制来优化NIO,首先我们会将我们的SocketChannel注册到对应的选择器上并选择关注的事件,后续操作系统会根据我们设置的感兴趣的事件将完成的事件SocketChannel放回到选择器中,等待用户的处理!那么它能够解决上述的问题吗?
肯定是可以的,因为上面的一个同步非阻塞I/O痛点在于CPU总是在做很多无用的轮询,在这个模型里被解决了!这个模型从selector中获取到的Channel全部是就绪的,后续只需要也就是说他每次轮询都不会做无用功!
深入 底层概念解析
select模型
如果要深入分析NIO的底层我们需要逐步的分析,首先,我们需要了解一种叫做select()函数的模型,它是什么呢?他也是NIO所使用的多路复用的模型之一,是JDK1.4的时候所使用的一种模型,他是epoll模型之前所普遍使用的一种模型,他的效率不高,但是当时被普遍使用,后来才会被人优化为epoll!
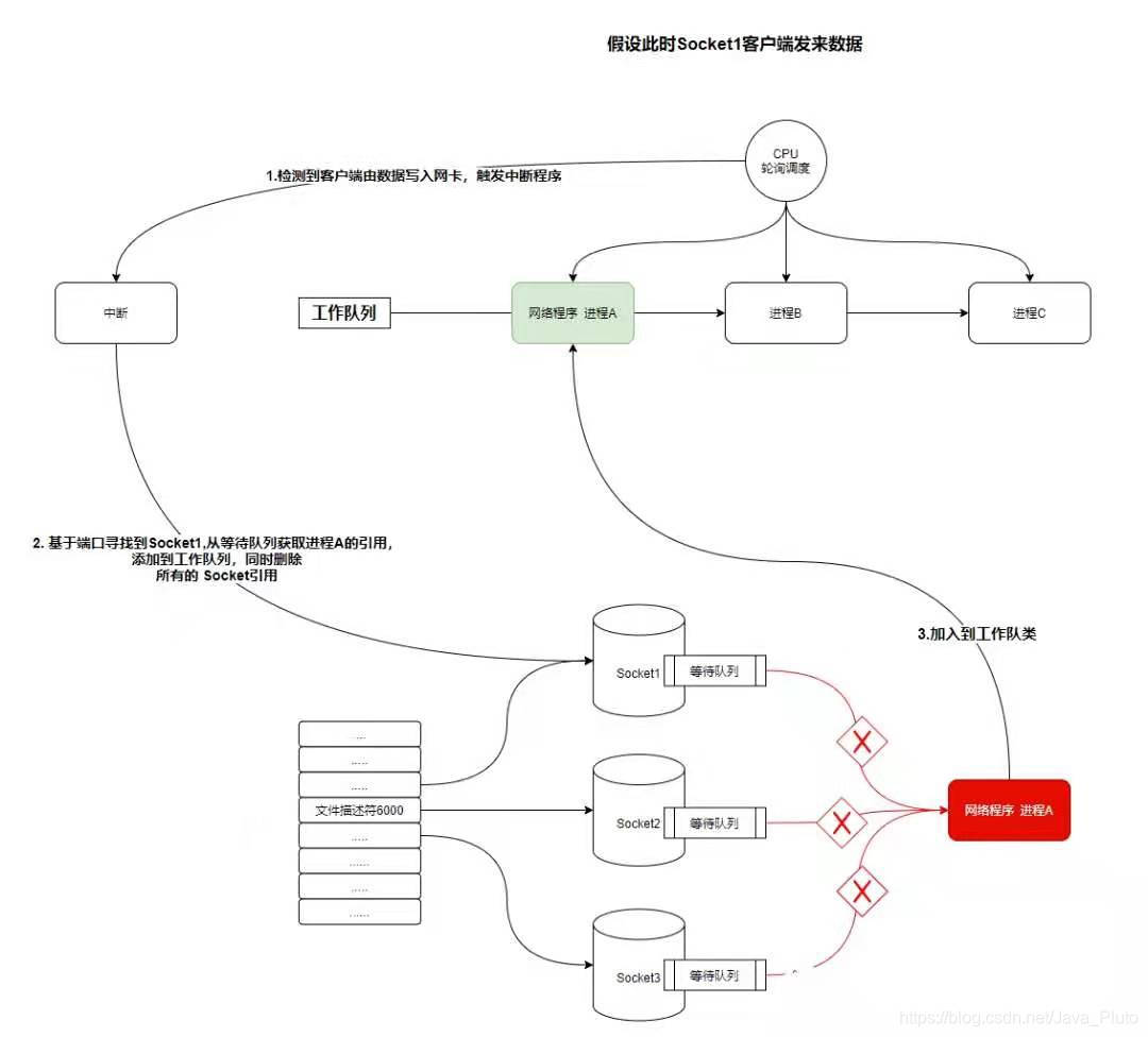
他是如何做到多路复用的呢?如图:
1.首先我们需要了解操作系统有一个叫做工作队列的概念,由CPU轮流执行工作队列里面的进程,我们平时书写的Socket服务端客户端程序也是存在于工作队列的进程中,只要它存在于工作队列,它就会被CPU调用执行!我们下文将该网络程序称之为进程A

他的内部会维护一个 Socket列表,当调用系统函数select(socket[])的时候,操作系统会将进程A加入到Socket列表中的每一个Socket的等待队列中,同时将进程A从工作队列移除,此时,进程A处于阻塞状态!

当网卡接收到数据之后,触发操作系统的中断程序,根据该程序的Socket端口取对应的Socket列表中寻找该进程A,并将进程A从所有的Socket列表中的等待队列移除,并加入到操作系统的工作队列!

4.此时进程A被唤醒,此时知道至少有一个Socket存在数据,开始依次遍历所有的Socket,寻找存在数据的Socket并进行后续的业务操作

该种结构的核心思想是,我先让所有的Socket都持有这个进程A的引用,当操作系统触发Socket中断之后,基于端口寻找到对应的Socket,就能够找到该Socket对应的进程,再基于进程,就能够找到所有被监控的Socket! 要注意,当进程A被唤醒,就证明一件事,操作系统发生了Socket中断,就至少有一个Socket的数据准备就绪,只需要将所有的Socket遍历,就能够找到并处理本次客户端传入的数据!
但是,你会发现,这种操作极为繁琐,中间似乎存在了很多遍历,先将进程A加入的所有的Socket等待队列需要遍历一次,发生中断之后需要遍历一次Socket列表,将所有对于进程A的引用移除,并将进程A的引用加入到工作队列!因为此时进程A并不知道哪一个Socket是有数据的,所以,由需要再次遍历一遍Socket列表,才能真正的处理数据,整个操作总共遍历了3次Socket,为了保证性能,所以1.4版本中,最多只能监控1024个Socket,去掉标准输出输出和错误输出只剩下1021个,因为如果Socket过多势必造成每次遍历消耗性能极大!
epoll模型
epoll总共分为三个比较重要的函数:
1.epoll_create 对应JDK NIO代码中的Selector.open()
2.epoll_ctl 对应JDK NIO代码中的socketChannel.register(selector,xxxx);
3.epoll_wait 对应JDK NIO代码中的 selector.select();
感兴趣的可以下载一个open-jdk-8u的源代码,也可以关注公众号回复openJdk获取源码压缩包!
他是如何优化select的呢?
- epoll_create:这些系统调用将返回一个非负文件描述符,他也和Socket一样,存在一个等待队列,但是,他还存在一个就绪队列!

- epoll_ctl:添加Socket的监视,对应Java中将SocketChannel注册到Selector中,他会将创建的文件描述符的引用添加到Socket的等待队列!这点比较难理解,注意是将EPFD(Epoll文件描述符)放到Socket的等待队列!

- 当操作系统发生中断程序后,基于端口号(客户端的端口号是唯一的)寻找到对应的Socket,获取到EPFD的引用,将该Socket的引用加入到EPFD的就序列表!

- epoll_wait:查看EPFD的就绪列表是否存在Socket的引用,如果存在就直接返回,不存在就将进程A加入到EPFD的等待队列,并移除进程A再工作队列的引用!


- 当网卡再次接收到数据,发生中断,进行上述步骤,将该Socket的因引用加入到就序列表,并唤醒进程A,移除该EPFD等待队列的进程A,将进程A加入到工作队列,程序继续执行!

4. 异步非阻塞I/O
异步非阻塞模型是用户应用只需要发出对应的事件,并注册对应的回调函数,由操作系统完成后,回调回调函数,完成具体的数据操作!先看一段代码
public static void main(String[] args) throws Exception {
final AsynchronousServerSocketChannel serverChannel = AsynchronousServerSocketChannel.open().bind(new InetSocketAddress(9000));
//监听连接事件,并注册回调
serverChannel.accept(null, new CompletionHandler<AsynchronousSocketChannel, Object>() {
@Override
public void completed(AsynchronousSocketChannel socketChannel, Object attachment) {
try {
System.out.println("2--"+Thread.currentThread().getName());
// 再此接收客户端连接,如果不写这行代码后面的客户端连接连不上服务端
serverChannel.accept(attachment, this);
System.out.println(socketChannel.getRemoteAddress());
ByteBuffer buffer = ByteBuffer.allocate(1024);
//监听read事件并注册回调
socketChannel.read(buffer, buffer, new CompletionHandler<Integer, ByteBuffer>() {
@Override
public void completed(Integer result, ByteBuffer buffer) {
System.out.println("3--"+Thread.currentThread().getName());
buffer.flip();
System.out.println(new String(buffer.array(), 0, result));
//向客户端回写一个数据
socketChannel.write(ByteBuffer.wrap("HelloClient".getBytes()));
}
//发生错误调这个
@Override
public void failed(Throwable exc, ByteBuffer buffer) {
exc.printStackTrace();
}
});
} catch (IOException e) {
e.printStackTrace();
}
}
//发生错误调这个
@Override
public void failed(Throwable exc, Object attachment) {
exc.printStackTrace();
}
});
System.out.println("1--"+Thread.currentThread().getName());
Thread.sleep(Integer.MAX_VALUE);
}
}
AIO客户端
public static void main(String... args) throws Exception {
AsynchronousSocketChannel socketChannel = AsynchronousSocketChannel.open();
socketChannel.connect(new InetSocketAddress("127.0.0.1", 9000)).get();
socketChannel.write(ByteBuffer.wrap("HelloServer".getBytes()));
ByteBuffer buffer = ByteBuffer.allocate(512);
Integer len = socketChannel.read(buffer).get();
if (len != -1) {
System.out.println("客户端收到信息:" + new String(buffer.array(), 0, len));
}
}

原谅我画图功底,整体逻辑就是,告诉系统我要关注一个连接的事件,如果有连接事件就调用我注册的这个回调函数,回调函数中获取到客户端的连接,然后再次注册一个read请求,告诉系统,如果有可读的数据就调用我注册的这个回调函数!当存在数据的时候,执行read回调,并写出数据!
为什么Netty使用NIO而不是AIO?
在Linux系统上,AIO的底层实现仍使用Epoll,没有很好实现AIO,因此在性能上没有明显的优势,而且被JDK封装了一层不容易深度优化,Linux上AIO还不够成熟。Netty是异步非阻塞框架,Netty在NIO上做了很多异步的封装。简单来说,现在的AIO实现比较鸡肋!

本文探讨了为何理解NIO是学习Netty的关键,介绍了操作系统如何定义I/O,包括同步阻塞、同步非阻塞、多路复用和异步非阻塞I/O模型。通过分析Java NIO和Linux内核的Epoll,揭示了多路复用模型如何提高效率,以及NIO相比于AIO在Linux上的优势。
195

被折叠的 条评论
为什么被折叠?



