一直以来都有很多想学习Python的朋友们问我,学Python怎么学?爬虫和数据分析怎么学?想学习web开发能教教我吗?
我先告诉大家一个点,不管你是通过各种渠道自学,还是说你大学在学习,甚至于说有别的编程的基础。你一定要注重一个东西:完整的知识体系。
感觉很迷茫?学了一段时间还是不入流?自己学习了一段时间都不知道下面应该怎么学习?学习很久,但还是感觉好多的东西都不会?很大一部分原因是因为你没有一个完整的知识体系,你不知道自己现在的进度、未来的方向。
元旦抽时间去做了Python所有方向的学习路线,今天分享给大家。
一、Python入门
初学者都会比较好奇,学了这么久Python,什么程度才叫入门了呢?
每个人对技术的认知都不尽相同,在我个人看来,你学完以下这些东西就可以算是入门了,为什么?因为以下这些东西是Python进阶各个方向都必备的基础知识,你进阶去学爬虫或者web开发等方向,你都得先学会它们。
因为知识点放在一起比较多,我把它们稍加区分成基础和高级编程两块,对于每一个自学的人,按照这个体系去打好基础,你未来的路会走得更稳重。
适用人群:零基础/基础不扎实者,学Python都从这里开始


二、数据库
随着大数据时代的到来崛起,算法人才成为了各大厂商争抢的对象,想成为算法大牛的朋友,对于数据的把握能力必不可少。而且Python 数据库接口支持非常多的数据库,你可以选择很多的适合你项目的数据库。
适用人群:学习过python的基础语法,准备进阶发展。

三、爬虫
爬虫作为一个热门的方向,不管是在自己兼职还是当成辅助技能提高工作效率,都是很不错的选择,当然了,还有一些以此为主职业的爬虫工程师。
那么爬虫怎么学习才能成体系?中级水平的爬虫所需要的东西不是很多,参考这个体系去学习,如果能掌握90%,你可以很自信地说你已经精通爬虫。
适用人群:爬虫方向/数据分析方向/非程序员加薪


四、数据分析
谁都知道数据是这个时代最为宝贵的东西,但有一个前提就是,你拿到的数据你得懂,一切发挥不出应有功效的数据都是垃圾数据。
数据分析的使命就是发挥数据应有的作用:直接作用和间接作用。
如果你是从事大数据相关工作的IT人士,我建议你掌握但不要止步于下面的数据体系,不要以为会了Numpy、Pandas、Matplotlib就是会了数据分析,真正强大的东西还在后面。
如果你是把数据分析当成一个辅助技能,那么学完下面这些就差不多,它们能满足你大多数的需求。有些小伙伴可能还是非计算机专业且从事非IT类的工作,比如说运营之类的岗位,那么我建议大家学Python入门+爬虫+数据分析就可以了,它们足以提升你在职场的工作效率,不用去全栈、测试等方向浪费时间,对你没什么大的帮助。
适用人群:爬虫方向/数据分析方向/非程序员加薪

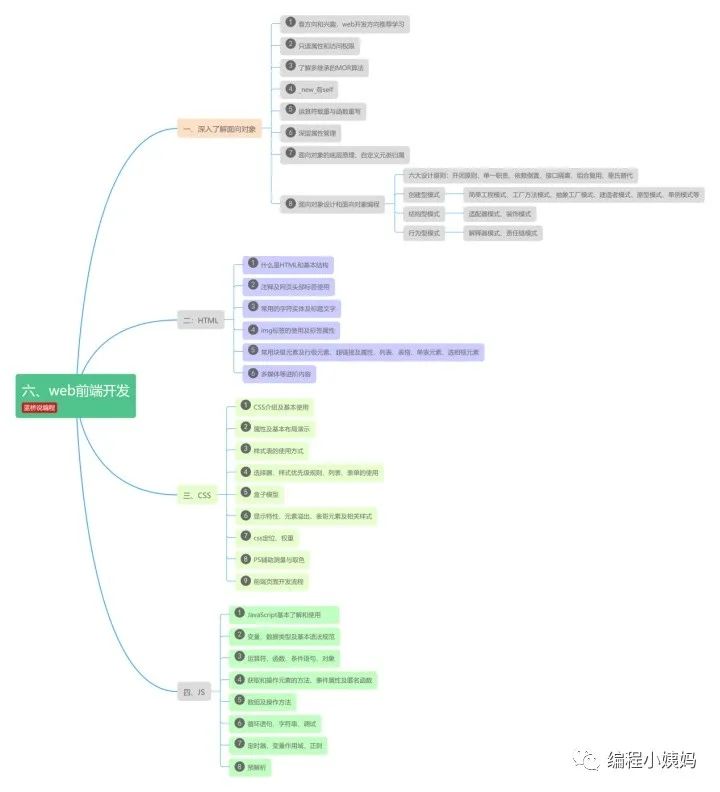
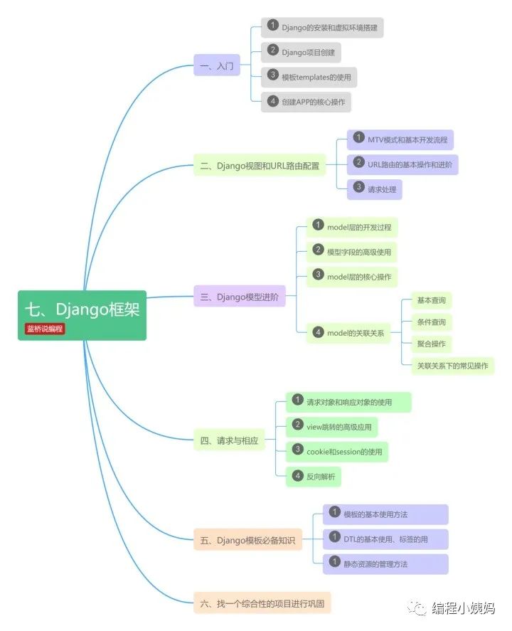
五、web开发(前/后端)
web开发是程序员职业中的热门,目前来讲,人才缺口依然很大。web开发分为前端、后端、全栈3个方向,目前国内主流的还是前后端分离,前端主要考虑用户体验,后端主要考虑底层业务逻辑、平台稳定和性能,最主要是要看你想做哪一部分?你是喜欢做用户看得见的部分,还是考虑用户看不见的部分。
至于全栈,舆论一直很大,褒贬不一,我的建议是如果时间和精力允许,在技术上追求更全面是不会错的。
适用人群:前端/后端/全栈工程师


以上就是“Python所有方向的学习路线,千万别做无用功了,正确掌握学习方法”的全部内容,希望对你有所帮助。
关于Python技术储备
学好 Python 不论是就业还是做副业赚钱都不错,但要学会 Python 还是要有一个学习规划。最后大家分享一份全套的 Python 学习资料,给那些想学习 Python 的小伙伴们一点帮助!
一、Python所有方向的学习路线
Python所有方向的技术点做的整理,形成各个领域的知识点汇总,它的用处就在于,你可以按照上面的知识点去找对应的学习资源,保证自己学得较为全面。

二、Python必备开发工具

三、Python视频合集
观看零基础学习视频,看视频学习是最快捷也是最有效果的方式,跟着视频中老师的思路,从基础到深入,还是很容易入门的。

四、实战案例
光学理论是没用的,要学会跟着一起敲,要动手实操,才能将自己的所学运用到实际当中去,这时候可以搞点实战案例来学习。

五、Python练习题
检查学习结果。

六、面试资料
我们学习Python必然是为了找到高薪的工作,下面这些面试题是来自阿里、腾讯、字节等一线互联网大厂最新的面试资料,并且有阿里大佬给出了权威的解答,刷完这一套面试资料相信大家都能找到满意的工作。

最后祝大家天天进步!!
上面这份完整版的Python全套学习资料已经上传至优快云官方,朋友如果需要可以直接微信扫描下方优快云官方认证二维码免费领取【保证100%免费】。

”的全部内容,希望对你有所帮助。
关于Python技术储备
学好 Python 不论是就业还是做副业赚钱都不错,但要学会 Python 还是要有一个学习规划。最后大家分享一份全套的 Python 学习资料,给那些想学习 Python 的小伙伴们一点帮助!
一、Python所有方向的学习路线
Python所有方向的技术点做的整理,形成各个领域的知识点汇总,它的用处就在于,你可以按照上面的知识点去找对应的学习资源,保证自己学得较为全面。

二、Python必备开发工具

三、Python视频合集
观看零基础学习视频,看视频学习是最快捷也是最有效果的方式,跟着视频中老师的思路,从基础到深入,还是很容易入门的。

四、实战案例
光学理论是没用的,要学会跟着一起敲,要动手实操,才能将自己的所学运用到实际当中去,这时候可以搞点实战案例来学习。

五、Python练习题
检查学习结果。

六、面试资料
我们学习Python必然是为了找到高薪的工作,下面这些面试题是来自阿里、腾讯、字节等一线互联网大厂最新的面试资料,并且有阿里大佬给出了权威的解答,刷完这一套面试资料相信大家都能找到满意的工作。

最后祝大家天天进步!!
上面这份完整版的Python全套学习资料已经上传至优快云官方,朋友如果需要可以直接微信扫描下方优快云官方认证二维码免费领取【保证100%免费】。

本文提供了一份详细的Python学习路线图,包括入门、数据库、爬虫、数据分析和web开发,强调了完整知识体系的重要性,并推荐了配套的开发工具、视频教程、实战案例和面试资料,帮助自学者高效学习和规划职业发展。
577

被折叠的 条评论
为什么被折叠?



