Vue3学习笔记-06
一、内置指令
接着Vue3学习笔记-05
4. v-cloak 指令
当网速过慢的时候,可以让未经过解析的模板不会渲染在页面上
<style>
[v-cloak]{
display:none;
}
</style>
<div id="root">
<h2 v-cloak>{{name}}</h2>
</div>
<script>
new Vue({
el='#root',
data:{
name:'小艾同学'
}
})
</script>
上面的例子,当需要的vue.js解析很慢或者导入失败的时候,页面不会显示{{name}},而是什么都不显示,但是当Vue实例创建解析成功之后,v-cloak 指令就会被删除,那么display:none也就不会起到作用,页面就可以正常显示了。
v-cloak指令(本身没有值)
①本质是一种特殊的属性,Vue实例创建完毕并接管容器之后,会删掉v-cloak属性
②使用css配合v-cloak可以解决网速慢时页面展示出{{ x xx }}的问题
5. v-once指令
<div id="root">
<h2 v-once>初始化的n值为: {{n}}</h2>
<h2>当前n的值为: {{n}}</h2>
<button @click="n++">点击我n+1 </button>
</div>
<script>
new Vue({
el='#root',
data:{
n:1
}
})
</script>
v-once指令的作用:
1. v-once所在的节点在初次动态渲染之后,就视为静态的内容了;
2. 以后数据的改变不会引起v-once所在的结构的更新,可以用于优化性能。
6. v-pre 指令
<div id="root">
<h2 v-pre>Vue 其实很简单</h2>
<h2 v-pre>当前n的值为: {{n}}</h2>
<button v-pre @click="n++">点击我n+1 </button>
</div>
<script>
new Vue({
el='#root',
data:{
n:1
}
})
</script>
v-pre 指令:
1.可以跳过其所在节点的编译过程
2.可以利用它跳过:没有使用指令语法、没有使用插值语法的节点,会加快编译
3.加了v-pre之后,Vue就不会再去解析加了v-pre之后的节点
二、自定义指令
1.举个例子
1.1.定义一个v-big指令,和v-text功能相似,但是会把绑定的数值放大10倍。
<div id="root">
<h2>Vue 其实很简单</h2>
<h2>当前n的值为: {{n}}</h2>
<h2>放大后n的值为: {{n}}</h2>
<button v-pre @click="n++">点击我n+1 </button>
</div>
<script>
new Vue({
el='#root',
data:{
n:1
},
directives:{
//big:function(){} //可以简写为big(){}
//big什么时候被调用:1.指令与元素成功绑定的时候; 2.指令所在的模板被重新解析的时候
big(element,binding){
element.innerText = binding.value * 10
}
}
})
</script>
1.2.定义一个v-find 指令,和v-bind功能类似,但是可以让其所绑定的input元素默认获取焦点
<div id="root">
<input type="text" v-fbind:value="n" />
<button v-pre @click="n++">点击我n+1 </button>
</div>
<script>
new Vue({
el='#root',
data:{
n:1
},
directives:{
//big:function(){} //可以简写为big(){}
//big什么时候被调用:1.指令与元素成功绑定的时候; 2.指令所在的模板被重新解析的时候
big(element,binding){
element.innerText = binding.value * 10
},
fbind:{
//指令与元素成功绑定的时候被调用
bind(element,binding){
element.value = binding.value
},
//指令所在元素被插入页面的时候
inserted(element,binding){
element.focus()
},
//指令所在的模板被重新解析的时候
update(element,binding){
element.value = binding.value
element.focus()
}
}
}
})
</script>
2.注意点
2.1 当自定义指令是多个单词的时候,不能用驼峰命名方式实现
2.2 可以使用全部小写的方式,但是这样不利于代码的读
2.3 定义的时候不用写 v- ,但是在使用的时候,必须加 v-
2.4 使用 ‘-’ 来隔离两个单词,但是在定义指令的时候得使用函数的标准形式,指令名要用单引号引起来:
例如:
<script>
new Vue({
el='#root',
data:{
n:1
},
directives:{
'big-number':function(element,binding){
element.innerText = binding.value * 10
}
}
})
</script>
3.指令中的this对象
指令中的this对象,指向的是windows对象
<script>
new Vue({
el='#root',
data:{
n:1
},
directives:{
'big-number':function(element,binding){
console.log('big',this)//注意,此处的this是windows
element.innerText = binding.value * 10
}
}
})
</script>
4.全局的指令
<script>
// Vue. directives('fbind',{
// big(element,binding){
// console.log('big',this)//注意,此处的this是windows
// element.innerText = binding.value * 10
// }
// })
Vue. directives('fbind',function(){
console.log('big',this)//注意,此处的this是windows
element.innerText = binding.value * 10
})
new Vue({
el='#root',
data:{
n:1
}
})
</script>
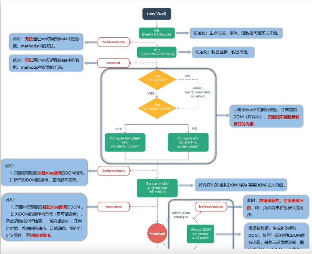
三、生命周期
1.基础知识
Vue完成模板的解析并把初始的真实DOM元素放入页面之后(挂载完毕)调用mounted函数
<div id="root">
<h2 :style="{opacity}">欢迎学习Vue,这里渐渐变化</h2>
</div>
<script>
const vm = new Vue({
el:'#root',
data:{
opacity:1
},
methods:{
change(){
setInterval(()=>{
vm.opacity -= 0.01
if (vm.opacity <=0 ) vm.opacity = 1
},16)
}
},
//Vue完成模板的解析并把初始的真实DOM元素放入页面之后(挂载完毕)调用mounted函数
mounted(){//挂载完毕之后
setInterval(()=>{
vm.opacity -= 0.01
if (vm.opacity <=0 ) vm.opacity = 1
},16)
}
})
//通过外部的定时器实现
// setInterval(()=>{
// vm.opacity -= 0.01
// if (vm.opacity <=0 ) vm.opacity = 1
// },16)
</script>
生命周期:
①又名:生命周期回调函数、生命周期函数、生命周期钩子。
②是什么;Vue在关键时刻帮我们调用的一些特殊名称的函数。
③生命周期函数的名称不可以更改,但是函数的具体内容是程序员根据需求编写的。
④生命周期函数中的this指向是vm 或者 组件实例对象。


调用vm.$destroy()函数之后,可以销毁Vue实例,但是销毁之前的数据不会丢失,销毁之后,将会清除它与其他实例的连接,解绑它的全部指令以及事件监听器。
触发beforDestroy 和destroy的钩子
vm中所有的:data、methods、指令等,都处于可用状态,马上要执行销毁过程,一般在这个阶段:关闭定时器、取消订阅信息、解绑自定义事件等收尾的操作
2.生命周期总结
一共有8个钩子(共4对)
创建数据代理、数据监测之前是 beforeCreate() ,创建之后是 create() 。
挂载之前: beforeMount() , 挂载之后: mounted()
更新之前: beforeUpdate() , 更新之后: updated()
销毁之前 : beforeDestroy() , 销毁之后: destroy()
3.常用的生命周期钩子
1. mounted:在这里面发起 ajax 请求、启动定时器、绑定自定义事件、订阅消息【初始化操作】
2. beforeDestroy: 清除定时器、解绑自定义事件、取消订阅消息等【收尾工作】
关于销毁Vue的实例:
1.销毁之后借助Vue的开发者工具看不到任何信息。
2.销毁后,自定义事件会失效,但是原生DOM事件依然有效。
3.一般不会在beforeDestroy操作数据,因为即便操作数据,也不会触发更新流程了。
四、组件
从下面的图片中,观察一下传统方式与组件化的区别:



4.1模块
1.理解:向外提供特定功能的js程序,前端来说模块一般就是一个js文件
2.为什么要用模块:js文件很多很复杂,能够服用js
3.作用:服用js,简化js的编写,提高js运行效率
4.2 组件
1.理解:用来实现局部(特定)功能效果的代码集合(html、css、js、image……等)
2.为什么要用组件:一个界面的功能很复杂的时候可以简化编码
3.作用:服用编码,简化项目编码,提高运行效率
4.3 创建组件
1.非单文件组件:
一个文件中包含n个组件。
2.单文件组件:
一个文件中只包含了一个文件。------- a.vue
3. Vue中使用组件的三个步骤:
①定义组件(创建组件)
②注册组件
③使用组件(写组件标签)
4. 如何定义一个组件
使用Vue.extend(options)创建,其中options和new Vue(options)时传入的那个options 几乎一样,但区别如 下:
①el不要写-----因为最终所有的组件都要进过vm的管理,有vm中的el决定服务哪一个容器
②组件中的data必须写成函数-----避免组件被复用的时候,数据存在引用关系。
5. 如何注册组件
① 局部注册:靠new Vue的时候传入components的配置选项
②全局注册:靠Vue.component('组件名',组件)
6. 编写组件标签(使用组件)
例如:<school></school>
4.4 练习的例子-非单文件组件
<div id="root">
<hello></hello>
<hr>
<school></school>
<hr>
<student></student>
</div>
<hr>
<div id="root2">
<hello></hello>
</div>
<script>
//创建school组件
const schools = Vue.extend({
template:`
<div>
<h2>学校名称:{{schoolName}}</h2>
<h2>学校地址:{{address}}</h2>
</div>
`,
// el:'#root', //在创建组件时,不要写el配置项,因为最终所有的组件都要被一个vm所管理,由vm决定服务于哪一个容器
data(){
return {
schoolName:'lyu',
address:'兰山区'
}
}
})
//创建student组件
const student = Vue.extend({
template:`
<div>
<h2>学生姓名:{{studentName}}</h2>
<h2>学生年龄:{{age}}</h2>
<button @click="showSchoolName">点击我显示学生名字</button>
</div>
`,
data(){
return {
studentName:'张三',
age:2
}
},
methods:{
showSchoolName(){
alert(this.studentName)
}
}
})
//创建hello组件
const hello = Vue.extend({
template:`
<div>
<h2>你好啊! {{name}}</h2>
</div>
`,
data(){
return {
name:'Tom'
}
}
})
//注册全局组件 第一个参数是组件的名称, 第二个组件是组件在哪,和const定义的名称一样
Vue.component('hello',hello)
//创建vm
new Vue({
el:'#root',
//注册组件
components:{
school:schools,//这里,使用组件的名字都一样的话(例如 school:school) 可以简写为 school
student//这里使用了简写
}
})
new Vue({
el:'#root2'
})
</script>

1019

被折叠的 条评论
为什么被折叠?



