SIMI200基本通讯层
SECS(SEMI Equipment Communications Standard)
SECS 是半导体设备通信标准,由国际半导体设备与材料协会(SEMI)制定。它为半导体制造设备和工厂自动化系统之间的通信提供了统一的规范,旨在确保不同制造商的设备能够相互通信和协同工作,提高生产效率和设备管理的便利性。
SEMI E30 GEM(Generic Equipment Model)
GEM 是基于 SECS 的一种通用设备模型。它进一步定义了设备在半导体制造过程中的行为和通信接口,使得设备制造商能够按照标准模型来实现设备的通信功能,包括设备状态监控、配方管理、报警处理等方面。
SEMI E37 HSMS(High - Speed SECS Message Service)
HSMS 是一种高速 SECS 消息服务协议。它是对传统 SECS 通信在速度和网络适应性方面的改进,主要用于在现代高速网络环境下实现设备与主机之间的快速、可靠通信,以满足半导体生产中对大量数据快速传输的需求。
SEMI E4 SECS - I(SEMI Equipment Communications Standard - I)
SECS-I是半导体设备通信标准(SECS)的早期版本,主要用于半导体制造设备和主机之间的通信。它在半导体产业的自动化进程中起到了奠基性的作用,为设备与工厂自动化系统之间的信息交互提供了基本的规范。在现代半导体制造中,随着设备精度的提高和生产数据量的急剧增加,SECS - I 的通信速度已经难以满足快速数据传输的需求。
SEMI E5 SECS - II(SEMI Equipment Communications Standard - II)
SECS-II 标准定义了设备和主机之间发送的消息所表达的含义。所有的消息按照其行为分类,称为Stream,每个Stream又包括具体的消息,称为Function。标准还定义了消息的结构,消息由Item和List构成。SECS-II还规定了事务协议,用于管理消息的交换、分块等。
通信计时器
T3 回复超时
表示一个实体等待回复消息的最长时间,如果T3 超时则取消这次会话但不断开TCP/IP 连接,如果这个实体是设备,则向主机发送 SECS-II S9F9 消息。
T5 连接间隔时间
表示两个连接请求之间的时间间隔。过于频繁的向一个未准备好连接的实体发起连接请求,会加重 TCP/IP 的负荷。因此,当一个主动模式实体发起的连接操作终止后,该实体必须等待 T5 计时器超时后发起下一次连接请求。
T6 控制会话超时
当发送.req 控制消息时 T6计时器开启,若在 T6 超时之前收到相应的.rsp 消息则计时器关闭,否则控制消息的发起者将关闭这次会话,并认为出现一个通信故障。
T7 Not Select 状态超时
当建立了 TCP/IP 连接之后通信处于 Not Select 状态的最长时间,通信必须在该时间内完成 Select 操作,否则将会断开 TCP/IP 连接。
T8 网络字符超时
表示成功接收到单个HSMS 消息的字符之间的最大时间间隔。鉴于 TCP/IP 是面向流的通信协议,因此一个 HSMS 通信消息可能被分为若干个 TCP/IP 消息进行传输,若 T8 计时器超时则认为这次传输失败。
LinkTest Time 连接测试请求(心跳包)
测试机台常用SECS/GEM命令及元素
Stream列表
S→Stream 通常是不同功能的划分
F→Function 奇数代表主动发送,偶数代表被动回复

常用命令


报文内容解释
HSMS格式
HSMS报文由分为报文长度、报文头、报文数据。其中报文长度和报文头是必须存在的且为固定位数,报文信息的位数不固定。
每一条报文发送完成之后必须要有回复。

报文头定义
Header Byte2:0x80+S
Header Byte3:0xF

PType

SType

数据类型定义

案例
这是一组S2F41命令,上面为SECS-I类型的16进制字符
下面为转换为SECS-II的字符


SECS/GEM模拟器
连接配置
1.点击Connect Config进行模拟器配置



2.双击底部的按钮进行连接

Log中显示HSMS SELECTED代表连接成功

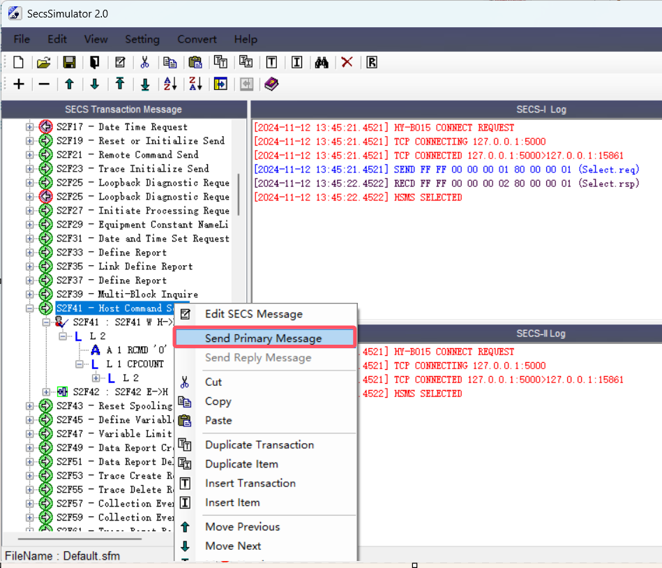
命令发送
1.当需要发送命令时,右击对应命令→【Send Primary Message】进行命令发送

SECS/GEM基本功能与编码原理解析
5370

被折叠的 条评论
为什么被折叠?



