简介
SpringBoot 是一个非常流行的 Java 框架,它可以帮助开发者快速构建应用程序。他不仅继承了 Spring 框架原有的优秀特性,而且还通过简化配置来进一步简化了 Spring 应用的整个搭建和开发过程。
最近,小编蹲点各大开源网站、社区等,终于被我找到了35款基于 SpringBoot/ SpringCloud 技术体系的一些开源框架。这些项目大都具备一些很完善的功能,并且均采用了当下比较流行的技术栈。无论是日常学习,还是当做自己项目搭建的脚手架,都是非常合适的。
正文
一、开发脚手架
1.1 Cloud-Platform
项目地址:https://gitee.com/geek_qi/cloud-platform (star 16.7k)
Cloud-Platform 是国内首个基于Spring Cloud微服务化开发平台,具有统一授权、认证后台管理系统,其中包含具备用户管理、资源权限管理、网关API 管理等多个模块,支持多业务系统并行开发,可以作为后端服务的开发脚手架。
代码简洁,架构清晰,适合学习和直接项目中使用。核心技术采用Spring Boot 2.1.2以及Spring Cloud (Greenwich.RELEASE) 相关核心组件,采用Nacos注册和配置中心,集成流量卫兵Sentinel,前端采用vue-element-admin组件。
1.2 SpringCloud
项目地址:https://github.com/zhoutaoo/SpringCloud (star 7k)
基于 SpringCloud2.1 的微服务开发脚手架,整合了spring-security-oauth2、nacos、feign、sentinel、springcloud-gateway等。服务治理方面引入elasticsearch、skywalking、springboot-admin、zipkin等,让项目开发快速进入业务开发,而不需过多时间花费在架构搭建上。

1.3 spring-boot-api-project-seed
项目地址:https://github.com/lihengming/spring-boot-api-project-seed (star 9k)
spring-boot-api-project-seed 是一个基于Spring Boot & MyBatis的种子项目,用于快速构建中小型API、RESTful API项目,该种子项目已经有过多个真实项目的实践,稳定、简单、快速,使我们摆脱那些重复劳动,专注于业务代码的编写,减少加班。

1.4 Roses
项目地址:https://gitee.com/stylefeng/roses
Roses 基于Spring Boot 2和Spring Cloud Finchley.SR2,更符合企业级的分布式和服务化解决方案,Roses拥有高效率的开发体验,提供可靠消息最终一致性分布式事务解决方案,提供基于调用链的服务治理,提供可靠的服务异常定位方案(Log + Trace)等等,一个分布式框架不仅需要构建高效稳定的底层开发框架,更需要解决分布式带来的种种挑战。
1.5 Pig
项目地址:https://gitee.com/log4j/pig (Star 29.4k)
-
基于 Spring Cloud Hoxton 、Spring Boot 2.2、 OAuth2 的RBAC权限管理系统;
-
基于数据驱动视图的理念封装 element-ui,即使没有 vue 的使用经验也能快速上手;
-
提供对常见容器化支持 Docker、Kubernetes、Rancher2 支持;
-
提供 lambda 、stream api 、webflux 的生产实践;

1.6 RuoYi/RouYi-Cloud
项目地址:https://gitee.com/y_project/RuoYi (star 36.9k )
基于Spring Boot、Spring Cloud & Alibaba的分布式微服务架构权限管理系统,同时提供了 Vue3 的版本, 核心技术采用Spring、MyBatis、Shiro没有任何其它重度依赖。
-
提供了多种版本:单体、前后端分离、微服务(即将开源);
-
提供的功能齐全,覆盖大部分场景需求;
-
提供的文档丰富便于上手和学习;
-
生态系统丰富提供了多种版本;
-
采用主流框架比如 SpringBoot、Shiro、Thymeleaf、Vue、Bootstrap;
-
可以用于所有的 Web 应用程序,如网站管理后台,网站会员中心,CMS,CRM,OA;

内置以下17个功能:

1.7 JeecgBoot
项目地址:https://gitee.com/jeecg/jeecg-boot (star 26.4k)
JeecgBoot 基于代码生成器的低代码开发平台,开源界“小普元”超越传统商业开发平台!前后端分离架构:SpringBoot 2.x,Ant Design&Vue,Mybatis-plus,Shiro,JWT。强大的代码生成器让前后端代码一键生成,无需写任何代码!
引领新开发模式(OnlineCoding-> 代码生成-> 手工MERGE),帮助Java项目解决70%重复工作,让开发更关注业务逻辑,既能快速提高开发效率,帮助公司节省成本,同时又不失灵活。
JeecgBoot 可以应用在任何 J2EE 项目的开发中,尤其适合企业信息管理系统(MIS)、内部办公系统(OA)、企业资源计划系统(ERP)、客户关系管理系统(CRM)等,其半智能手工 Merge 的开发方式,可以显著提高开发效率 70%以上,极大降低开发成本。

1.8 iBase4J
项目地址:https://gitee.com/iBase4J/iBase4J (star 9.7k)
iBase4J 是Java语言的分布式系统架构,基于SpringBoot 2.0,SpringMVC,Mybatis,mybatis-plus,motan/dubbo分布式,Redis缓存,Shiro权限管理,redis管理Session,Quartz分布式集群调度,Restful服务。
系统包括4个子系统:系统管理Service、系统管理Web、业务Service、业务Web。
系统管理:包括用户管理、权限管理、数据字典、系统参数管理等等;支持QQ/微信登录,App token登录,微信/支付宝支付;日期转换、数据类型转换、序列化、汉字转拼音、身份证号码验证、数字转人民币、发送短信、发送邮件、加密解密、图片处理、excel导入导出、FTP/SFTP/fastDFS上传下载、二维码、XML读写、高精度计算、系统配置工具类等等。
可以无限的扩展子系统,子系统之间使用Dubbo或MQ进行通信。

技术选型如下:

1.9 renren
项目地址:https://www.renren.io
renren 下面一共开源了两个 Java 项目开发脚手架,分别是:
-
renren-security :采用 Spring、MyBatis、Shiro 框架,开发的一套轻量级权限系统,极低门槛,拿来即用;
-
renren-fast : 一个轻量级的 Java 快速开发平台,能快速开发项目并交付【接私活利器】;
renren-security 相比于 renren-fast 在后端功能的区别主要在于:renren-security 提供了权限管理功能,另外还额外提供了数据字典和代码生成器。
注意:微服务版 renren-cloud和 renren-security 需要收费才能正常使用,renren-fast 属于完全免费并且提供了详细的文档,不过,完整文档需要捐赠 80 元才能获取到。
1.10 SpringBlade
项目地址:https://bladex.vip
SpringBlade 是一个由商业级项目升级优化而来的 SpringCloud 分布式微服务架构、SpringBoot 单体式微服务架构并存的综合型项目,采用 Java8 API 重构了业务代码,完全遵循阿里巴巴编码规范。
采用 Spring Boot 2 、Spring Cloud Hoxton 、Mybatis 等核心技术,同时提供基于 React 和 Vue 的两个前端框架用于快速搭建企业级的 SaaS 多租户微服务平台。
-
允许免费用于学习、毕设、公司项目、私活等。如果商用的话,需要授权,并且功能更加完善;
-
前后端分离,后端采用 SpringCloud 全家桶,单独开源出一个框架:BladeTool (感觉很厉害);
-
集成 Sentinel 从流量控制、熔断降级、系统负载等多个维度保护服务的稳定性;
-
借鉴 OAuth2,实现了多终端认证系统,可控制子系统的 token 权限互相隔离;
-
借鉴 Security,封装了 Secure 模块,采用 JWT 做 Token 认证,可拓展集成 Redis 等细颗粒度控制方案;
-
项目分包明确,规范微服务的开发模式,使包与包之间的分工清晰;
-

1.11 COLA
项目地址:https://github.com/alibaba/COLA
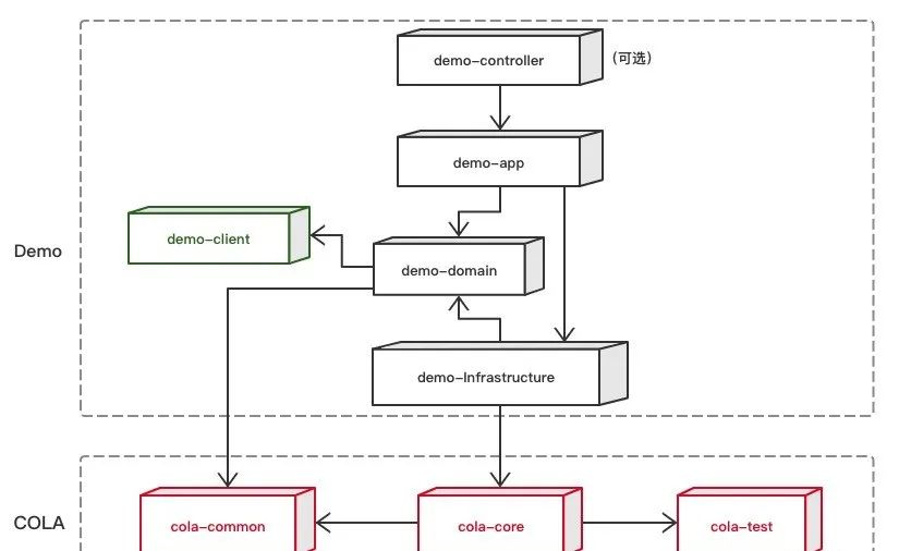
根据我的了解来看,很多公司的项目都是基于 COLA 进行开发的,相比于其他快速开发脚手架,COLA 并不提供什么已经开发好的功能,它提供的主要是一个干净的架构,然后你可以在此基础上进行开发。
如下图所示,一个通过一行命令就生成好的 web 后端项目骨架是下面这样的:

COLA 既是框架,也是架构。创建 COLA 的主要目的是为应用架构提供一套简单的可以复制、可以理解、可以落地、可以控制复杂性的”指导和约束"。
-
框架部分主要是以二方库的形式被应用依赖和使用。
-
架构部分主要是提供了创建符合 COLA 要求的应用 Archetype。
1.12 SpringBoot_v2
Github 地址 :https://github.com/fuce1314/Springboot_v2
SpringBoot_v2 项目是努力打造 springboot 框架的极致细腻的脚手架。原生纯净,可在线生成 controller、mapperxml、dao、service、html、sql 代码,极大减少开发难度,增加开发进度神器脚手架。
-
没有基础版、没有 vip 版本、没有付费群、没有收费二维码。
-
对新手友好,配置好数据库连接即可运行。
-
满足一般中小企业的基本需求。
-
功能简单,无其他杂七杂八的功能
1.13 lamp-cloud
项目地址:https://gitee.com/zuihou111/lamp-cloud (star 3.8k)
Iamp-cloud 是一个微服务中后台快速开发平台,可以通过插件无缝切换是否启用SaaS模式、通过配置切换SaaS模式采用独立数据库模式还是字段模式。
她具备SaaS模式切换、完备的RBAC功能、网关统一鉴权、灰度发布、数据权限、可插拔缓存、统一封装缓存的key、表单校验前后端统一验证、字典数据自动回显、Xss防跨站攻击、自动生成前后端代码、多种存储系统、分布式事务、分布式定时任务等多个功能和模块, 支持多业务系统并行开发, 支持多服务并行开发,是中后台系统开发脚手架的最佳选择。代码简洁,注释齐全,架构清晰,非常适合学习和企业作为基础框架使用。
核心技术采用Spring Cloud Alibaba、SpringBoot、Mybatis、Seata、Sentinel、RabbitMQ、FastDFS/MinIO、SkyWalking等主要框架和中间件。希望能努力打造一套从 JavaWeb基础框架 - 分布式微服务架构 - 持续集成 - 系统监测 的解决方案。项目旨在实现基础能力,不涉及具体业务。
1.14 microservices-platform
项目地址:https://gitee.com/zlt2000/microservices-platform (star 6.1k)
基于SpringBoot2.x、SpringCloud和SpringCloudAlibaba并采用前后端分离的企业级微服务多租户系统架构。并引入组件化的思想实现高内聚低耦合,项目代码简洁注释丰富上手容易,适合学习和企业中使用。
真正实现了基于RBAC、jwt和oauth2的无状态统一权限认证的解决方案,面向互联网设计同时适合B端和C端用户,支持CI/CD多环境部署,并提供应用管理方便第三方系统接入;同时还集合各种微服务治理功能和监控功能。
模块包括:企业级的认证系统、开发平台、应用监控、慢sql监控、统一日志、单点登录、Redis分布式高速缓存、配置中心、分布式任务调度、接口文档、代码生成等等。
1.15 MCMS
项目地址:https://gitee.com/mingSoft/MCMS (star 11.9k)
完整开源的 CMS。基于SpringBoot 2架构,前端基于vue、element ui。每月28定期更新版本,为开发者提供上百套免费模板,同时提供适用的插件(文章、商城、微信、论坛、会员、评论、支付、积分、工作流、任务调度等…),一套简单好用的开源系统、一整套优质的开源生态内容体系。
铭飞的使命就是降低开发成本提高开发效率,提供全方位的企业级开发解决方案。

二、后台管理系统
2.1 EL-ADMIN
项目地址:https://github.com/elunez/eladmin
EL-ADMIN 项目基于 Spring Boot 2.1.0 、 Jpa、 Spring Security、redis、Vue的前后端分离的后台管理系统,项目采用分模块开发方式, 权限控制采用 RBAC,支持数据字典与数据权限管理,支持一键生成前后端代码,支持动态路由。
主要功能:
-
用户管理:提供用户的相关配置,新增用户后,默认密码为123456
-
角色管理:对权限与菜单进行分配,可根据部门设置角色的数据权限
-
菜单管理:已实现菜单动态路由,后端可配置化,支持多级菜单
-
部门管理:可配置系统组织架构,树形表格展示
-
岗位管理:配置各个部门的职位
-
字典管理:可维护常用一些固定的数据,如:状态,性别等
-
操作日志:记录用户操作的日志
-
异常日志:记录异常日志,方便开发人员定位错误
-
SQL监控:采用druid 监控数据库访问性能,默认用户名admin,密码123456
-
定时任务:整合Quartz做定时任务,加入任务日志,任务运行情况一目了然
-
代码生成:高灵活度一键生成前后端代码,减少百分之80左右的工作任务
-
邮件工具:配合富文本,发送html格式的邮件
-
免费图床:使用sm.ms图床,用作公共图片上传使用,该图床不怎么稳定,不太建议使用
-
七牛云存储:可同步七牛云存储的数据到系统,无需登录七牛云直接操作云数据
-
支付宝支付:整合了支付宝支付并且提供了测试账号,可自行测试
2.2 jeeSpringCloud
项目地址:https://gitee.com/JeeHuangBingGui/jeeSpringCloud (star 10.6k)
jeeSpringCloud 基于SpringBoot2.0的后台权限管理系统界面简洁美观敏捷开发系统架构。核心技术采用Spring、MyBatis、Shiro没有任何其它重度依赖。互联网云快速开发框架,微服务分布式代码生成的敏捷开发系统架构。
项目代码简洁,注释丰富,上手容易,还同时集中分布式、微服务,同时包含许多基础模块和监控、服务模块。
模块包括:定时任务调度、服务器监控、平台监控、平台设置、开发平台、单点登录、Redis分布式高速缓存、会员、营销、在线用户、日志、在线人数、访问次数、调用次数、直接集群、接口文档、生成模块、代码实例、安装视频、教程文档 代码生成(单表、主附表、树表、列表和表单、redis高速缓存对接代码、图表统计、地图统计、vue.js)、dubbo、springCloud、SpringBoot、mybatis、spring、springmvc。
2.3 springboot-plus
项目地址:https://gitee.com/xiandafu/springboot-plus (star 6k)
springboot-plus 是一个基于SpringBoot 2 的管理后台系统,包含了用户管理,组织机构管理,角色管理,功能点管理,菜单管理,权限分配,数据权限分配,代码生成等功能 相比其他开源的后台系统,SpringBoot-Plus 具有一定的复杂度。系统基于Spring Boot2.1技术,前端采用了Layui2.4。
数据库以 MySQL/Oracle/Postgres/SQLServer 为实例,理论上是跨数据库平台。
2.4 Timo
项目地址:https://gitee.com/aun/Timo (star 3.2k)
TIMO 后台管理系统,基于SpringBoot2.0 + Spring Data Jpa + Thymeleaf + Shiro 开发的后台管理系统,采用分模块的方式便于开发和维护,支持前后台模块分别部署,目前支持的功能有:权限管理、部门管理、字典管理、日志记录、文件上传、代码生成等,为快速开发后台系统而生的脚手架!

2.5 Guns
项目地址:https://gitee.com/stylefeng/guns (star 15k)
Guns 基于Spring Boot2,致力于做更简洁的后台管理系统。包含系统管理,代码生成,多数据库适配,SSO单点登录,工作流,短信,邮件发送,OAuth2登录,任务调度,持续集成,docker部署等功。支持Spring Cloud Alibaba微服务。

三、电商系统
3.1 mall
项目地址:https://github.com/macrozheng/mall (star 54.8k)
mall 项目是一套电商系统,包括前台商城系统及后台管理系统,基于SpringBoot+MyBatis实现,采用Docker容器化部署。
前台商城系统包含首页门户、商品推荐、商品搜索、商品展示、购物车、订单流程、会员中心、客户服务、帮助中心等模块。
后台管理系统包含商品管理、订单管理、会员管理、促销管理、运营管理、内容管理、统计报表、财务管理、权限管理、设置等模块。

3.2 mall-swarm
项目地址:https://github.com/macrozheng/mall-swarm
mall-swarm 是一套微服务商城系统,采用了 Spring Cloud Greenwich、Spring Boot 2、MyBatis、Docker、Elasticsearch等核心技术,同时提供了基于Vue的管理后台方便快速搭建系统。mall-swarm在电商业务的基础集成了注册中心、配置中心、监控中心、网关等系统功能。

3.3 newbee-mall
项目地址:https://github.com/newbee-ltd/newbee-mall
newbee-mall 项目(新蜂商城)是一套电商系统,包括 newbee-mall 商城系统及 newbee-mall-admin 商城后台管理系统,基于 Spring Boot 2.X 及相关技术栈开发。
前台商城系统包含首页门户、商品分类、新品上线、首页轮播、商品推荐、商品搜索、商品展示、购物车、订单结算、订单流程、个人订单管理、会员中心、帮助中心等模块。后台管理系统包含数据面板、轮播图管理、商品管理、订单管理、会员管理、分类管理、设置等模块。
3.4 onemall
项目地址:https://github.com/YunaiV/onemall
onemall 商城,基于微服务的思想,构建在 B2C 电商场景下的项目实战。核心技术栈是 Spring Boot + Dubbo 。

3.5 litemall
项目地址:https://github.com/linlinjava/litemall (star 7k)
litemall 是 一个商城项目,包括Spring Boot后端 + Vue管理员前端 + 微信小程序用户前端 + Vue用户移动端。
3.6 xbin-store
项目地址:https://github.com/xubinux/xbin-store
xbin-store 模仿国内知名B2C网站,实现的一个分布式B2C商城 使用Spring Boot 自动配置 Dubbox / MVC / MyBatis / Druid / Solr / Redis 等,它有Spring Cloud版本和Dubbox版本。
3.7 zscat_sw
项目地址:https://gitee.com/catshen/zscat_sw
zscat_sw 是基于springboot dubbo构建的一个商城项目,包括前端,后端和h5应用,小程序,作为zscat应用实践的模板项目。包含sso登录、API网关、流量控制、自定义协议包装、、自动crud、自动缓存、读写分离、分布式缓存、分布式定时任务、分布式锁、消息队列、事件机制、oauth2.0登录、全文搜索、集成qiniu文件服务、集成dubbo、集成springcboot等功能。
四、人力资源管理系统
4.1 vhr - 微人事
项目地址:https://github.com/lenve/vhr (star 22.9k)
微人事 是一个前后端分离的人力资源管理系统,项目采用 SpringBoot + Vue 开发。权限管理相关的模块主要有两个,分别是 [系统管理->基础信息设置->权限组] 可以管理角色和资源的关系, [系统管理->操作员管理] 可以管理用户和角色的关系。

4.2 oasys-OA自动化办公系统
项目地址:https://gitee.com/aaluoxiang/oa_system (star 5.3k)
办公自动化(OA)是面向组织的日常运作和管理,员工及管理者使用频率最高的应用系统,极大提高公司的办公效率。
oasys是一个OA办公自动化系统,使用Maven进行项目管理,基于springboot框架开发的项目,mysql底层数据库,前端采用freemarker模板引擎,Bootstrap作为前端UI框架,集成了jpa、mybatis等框架。
五、支付案例
5.1 spring-boot-pay
项目地址:https://gitee.com/52itstyle/spring-boot-pay (star 8.4k)
spring-boot-pay 是一个支付案例,提供了包括支付宝、微信、银联在内的详细支付代码案例,对于有支付需求的小伙伴来说,这个项目再合适不过了。

六、秒杀系统
6.1 spring-boot-seckill
项目地址:https://gitee.com/52itstyle/spring-boot-seckill (star 11.4k)
从0到1构建分布式秒杀系统,脱离案例讲架构都是耍流氓。
-
妹子图小程序:https://gitee.com/52itstyle/mzitu
-
快速开发:https://gitee.com/52itstyle/SPTools
-
支付服务:https://gitee.com/52itstyle/spring-boot-pay
-
任务调度:https://gitee.com/52itstyle/spring-boot-quartz
-
邮件服务:https://gitee.com/52itstyle/spring-boot-mail
-
搜索服务:https://gitee.com/52itstyle/spring-boot-elasticsearch

秒杀架构:

七、博客管理系统
7.1 VBlog
项目地址:https://github.com/lenve/VBlog (star 8.7k)
V部落,Vue+SpringBoot实现的多用户博客管理平台!

7.2 halo
项目地址:https://github.com/halo-dev/halo (star 8.7k)
Halo 是一款现代化的个人独立博客系统,给习惯写博客的同学多一个选择。一个优秀的开源博客发布应用。
7.3 NiceFish
项目地址:https://gitee.com/mumu-osc/NiceFish (star 5k)
NiceFish(美人鱼) 是一个系列项目,目标是示范前后端分离的开发模式:前端浏览器、移动端、Electron 环境中的各种开发模式;后端有两个版本:SpringBoot 版本和 SpringCloud 版本。
八、ERP系统
8.1 jshERP
项目地址:https://gitee.com/jishenghua/JSH_ERP (star 7.5k)
华夏ERP 基于SpringBoot框架和SaaS模式,立志为中小企业提供开源好用的ERP软件,目前专注进销存+财务功能。
主要模块有零售管理、采购管理、销售管理、仓库管理、财务管理、报表查询、系统管理等。支持预付款、收入支出、仓库调拨、组装拆卸、订单等特色功能。拥有库存状况、出入库统计等报表。同时对角色和权限进行了细致全面控制,精确到每个按钮和菜单。

这35款优秀的 SpringBoot/SpringCloud 开源项目就介绍到这里了,每个项目都有很高的star数,可以放心食用!
1135

被折叠的 条评论
为什么被折叠?



