#【例11.1】在stusys 数据库的score表创建触发器T_insertScoreRecord,当向score表插入一条记录时,显示“正在插入记录”。
#【例11.2】 删除触发器T_insertScoreRecord。
#【例11.3】 在stusys 数据库的student表创建触发器T_inserStudentRecord,当向student表插入一条记录时,显示插入记录的学生的姓名。
#【例11.4】在stusys数据库的course表创建一个触发器T_updateCourseScore,当更新表course中某门课程的课程号时,同时更新score表中所有相应的课程号。
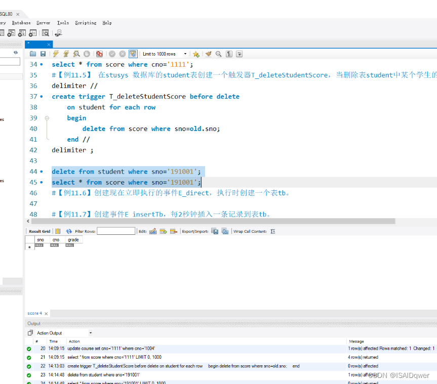
#【例11.5】 在stusys 数据库的student表创建一个触发器T_deleteStudentScore,当删除表student中某个学生的记录时,同时将score表中与该学生有关的数据全部删除。
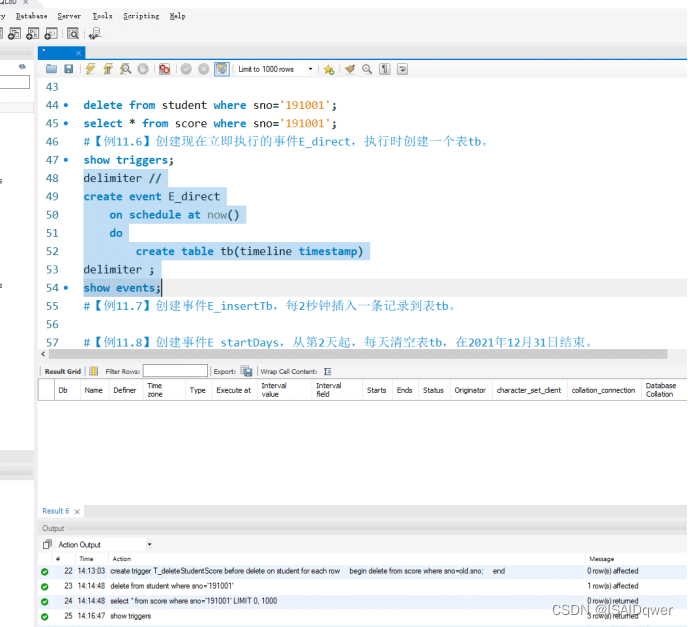
#【例11.6】创建现在立即执行的事件E_direct,执行时创建一个表tb。

#【例11.7】创建事件E_insertTb,每2秒钟插入一条记录到表tb。
#【例11.8】创建事件E_startDays,从第2天起,每天清空表tb,在2021年12月31日结束。
#【例11.9】将事件E_startDays更名为E_firstDays。
#【例11.10】删除事件E_firstDays。
492

被折叠的 条评论
为什么被折叠?



