线程竞争的资源可以是:锁、网络连接、通知事件,磁盘、带宽,以及一切可以被称作“资源”的东西。
在程序执行的时候,难免会遇到死锁的情况。
下面介绍一下如何排查Java中的死锁线程。
先来个死锁的例子:
import java.util.concurrent.TimeUnit;
import java.util.concurrent.locks.Lock;
import java.util.concurrent.locks.ReentrantLock;
public class ReentrantLockDeadLock {
static Lock lock1 = new ReentrantLock();
static Lock lock2 = new ReentrantLock();
public static void main(String[] args) throws InterruptedException {
Thread thread1 = new Thread(new DeadLockDemo(lock1, lock2), "Thread1");
Thread thread2 = new Thread(new DeadLockDemo(lock2, lock1), "Thread2");
thread1.start();
thread2.start();
}
static class DeadLockDemo implements Runnable {
Lock lockA;
Lock lockB;
public DeadLockDemo(Lock lockA, Lock lockB) {
this.lockA = lockA;
this.lockB = lockB;
}
@Override
public void run() {
try {
lockA.lock();
System.out.println(Thread.currentThread().getName() + "\t 自己持有:" + lockA + "\t 尝试获得:" + lockB);
TimeUnit.SECONDS.sleep(2);
lockB.lock();
System.out.println(Thread.currentThread().getName() + "\t 自己持有:" + lockB + "\t 尝试获得:" + lockA);
} catch (InterruptedException e) {
e.printStackTrace();
} finally {
lockA.unlock();
lockB.unlock();
System.out.println(Thread.currentThread().getName() + "正常结束!");
}
}
}
}
执行该类,可以明显看到,程序不会自动结束,说明还有线程占用资源或者等待资源。
首先使用 jps 命令列出当前的Java进程:

下面使用一些工具进行抓取死锁的线程。
1、jstack
找到疑似死锁的例子,找到 PID,上图中可以看到 20148 线程是我上面执行死锁的例子:
> jstack -l 20148 20148 com.yudianxx.basic.线程.ReentrantLock.ReentrantLockDeadLock
jps -l ; -l 参数可以显示完整的启动类
执行 jstack -l 20148
往下找,会显示一段 deadlock 的关键字:

再看到下面,提示:
at com.yudianxx.basic.线程.ReentrantLock.ReentrantLockDeadLock$DeadLockDemo.run(ReentrantLockDeadLock.java:39)
也就是 ReentrantLockDeadLock 类下的 lockB.lock() 这一行。
即可定位到死锁的类和行数。
2、jconsole
jconsole 位于 JDK 的 bin 目录,双击即可运行。
如下,选择需要建立连接的进程。

切换到 线程,再点击下方的 检测死锁 ,即可查看死锁的情况:

除此之外,jconsole 还可以查看堆内存、CPU、线程数 等其他信息。
3、jvisualvm
jvisualvm 也在 JDK 的 bin 目录。
选择本地的进程,上方切换至 线程 ,再点击一下 线程Dump 即可。

点击后可以看到线程的状态日志,可以看到死锁的信息:

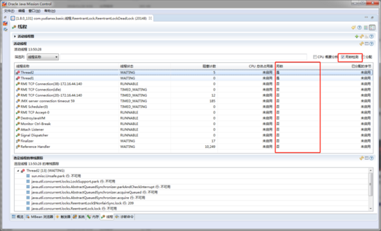
4、jmc
同样位于 JDK 的 bin 目录。
打开你需要监测的进程:

下方切换到 线程

图中看到的就是死锁的标识。
以上就是定位java线程死锁的工具,推荐使用 jstack 命令,毕竟后三个工具在Linux中是没有的。
jstack 通过找到类入口,再找出当前线程正在等待哪个线程,然后再定位到死锁的行数,即可定位引起死锁的原因。
本文介绍了一个简单的Java死锁示例,并详细展示了如何使用jstack、jconsole、jvisualvm及jmc等工具来定位和解决Java线程死锁问题。
1658

被折叠的 条评论
为什么被折叠?



