Hystrix特性
1.请求熔断: 当Hystrix Command请求后端服务失败数量超过一定比例(默认50%), 断路器会切换到开路状态(Open). 这时所有请求会直接失败而不会发送到后端服务. 断路器保持在开路状态一段时间后(默认5秒), 自动切换到半开路状态(HALF-OPEN).
这时会判断下一次请求的返回情况, 如果请求成功, 断路器切回闭路状态(CLOSED), 否则重新切换到开路状态(OPEN). Hystrix的断路器就像我们家庭电路中的保险丝, 一旦后端服务不可用, 断路器会直接切断请求链, 避免发送大量无效请求影响系统吞吐量, 并且断路器有自我检测并恢复的能力.
2.服务降级:Fallback相当于是降级操作. 对于查询操作, 我们可以实现一个fallback方法, 当请求后端服务出现异常的时候, 可以使用fallback方法返回的值. fallback方法的返回值一般是设置的默认值或者来自缓存.告知后面的请求服务不可用了,不要再来了。
3.依赖隔离(采用舱壁模式,Docker就是舱壁模式的一种):在Hystrix中, 主要通过线程池来实现资源隔离. 通常在使用的时候我们会根据调用的远程服务划分出多个线程池.比如说,一个服务调用两外两个服务,你如果调用两个服务都用一个线程池,那么如果一个服务卡在哪里,资源没被释放
后面的请求又来了,导致后面的请求都卡在哪里等待,导致你依赖的A服务把你卡在哪里,耗尽了资源,也导致了你另外一个B服务也不可用了。这时如果依赖隔离,某一个服务调用A B两个服务,如果这时我有100个线程可用,我给A服务分配50个,给B服务分配50个,这样就算A服务挂了,
我的B服务依然可以用。
4.请求缓存:比如一个请求过来请求我userId=1的数据,你后面的请求也过来请求同样的数据,这时我不会继续走原来的那条请求链路了,而是把第一次请求缓存过了,把第一次的请求结果返回给后面的请求。
5.请求合并:我依赖于某一个服务,我要调用N次,比如说查数据库的时候,我发了N条请求发了N条SQL然后拿到一堆结果,这时候我们可以把多个请求合并成一个请求,发送一个查询多条数据的SQL的请求,这样我们只需查询一次数据库,提升了效率。

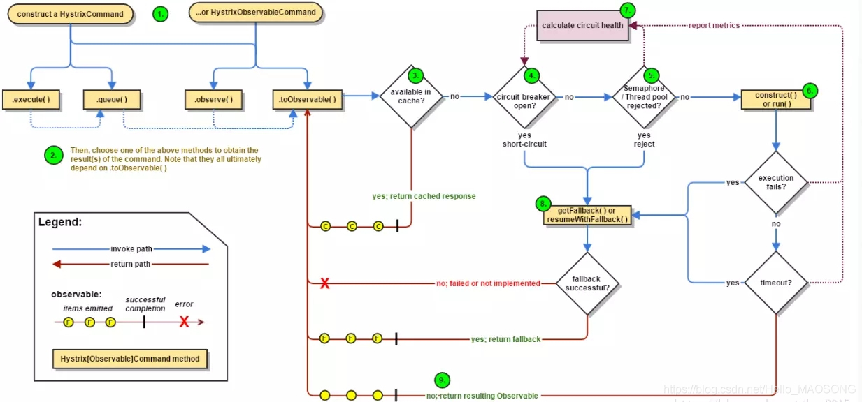
Hystrix流程说明:
1:每次调用创建一个新的HystrixCommand,把依赖调用封装在run()方法中.
2:执行execute()/queue做同步或异步调用.
3:判断熔断器(circuit-breaker)是否打开,如果打开跳到步骤8,进行降级策略,如果关闭进入步骤.
4:判断线程池/队列/信号量是否跑满,如果跑满进入降级步骤8,否则继续后续步骤.
5:调用HystrixCommand的run方法.运行依赖逻辑
5a:依赖逻辑调用超时,进入步骤8.
6:判断逻辑是否调用成功
6a:返回成功调用结果
6b:调用出错,进入步骤8.
7:计算熔断器状态,所有的运行状态(成功, 失败, 拒绝,超时)上报给熔断器,用于统计从而判断熔断器状态.
8:getFallback()降级逻辑.以下四种情况将触发getFallback调用:
(1):run()方法抛出非HystrixBadRequestException异常。
(2):run()方法调用超时
(3):熔断器开启拦截调用
(4):线程池/队列/信号量是否跑满
8a:没有实现getFallback的Command将直接抛出异常
8b:fallback降级逻辑调用成功直接返回
8c:降级逻辑调用失败抛出异常
9:返回执行成功结果
集成hystrix
请求熔断,服务降级一起
在服务的调用者上进行处理,即在order-demo上进行处理
在pom.xml上添加依赖
<!--hystrix断路器-->
<dependency>
<groupId>org.springframework.cloud</groupId>
<artifactId>spring-cloud-starter-netflix-hystrix</artifactId>
</dependency>
在app启动类上加上打开断路器的注解@EnableHystrix
@SpringBootApplication
@EnableEurekaClient
@EnableFeignClients
@EnableHystrix
public class orderApp {
public static void main(String[] args) {
SpringApplication.run(orderApp.class,args);
}
/*
springcloud服务于服务之间的调用走的是restful风格的
RestTemplate是springcloud提供的专门封装HTTP请求的
*/
//@Bean 用在方法上,告诉Spring容器,你可以从下面这个方法中拿到一个Bean
/*在使用springcloud ribbon客户端负载均衡的时候,可以给RestTemplate bean 加一个@LoadBalanced注解,
就能让这个RestTemplate在请求时拥有客户端负载均衡的能力*/
@Bean
//自动装配
@LoadBalanced
RestTemplate restTemplate(){
return new RestTemplate();
}
}
如果用Feign做负载均衡的话,即用feign集成
创建一个MyFallback类实现FeignService类做降级用
//交给容器管理
@Component
public class MyFallback implements FeignService {
//告诉他当前请求有问题
@Override
public String getUser(int id) {
return "error getUser";
}
}
在FeignService注解中添加fallback告诉他降级的方案有哪些
//调用服务的名字
@FeignClient(value = “6ms-user”,fallback = MyFallback.class)
public interface FeignService {
//要去请求哪个地址,会什么方式,是什么参数
@RequestMapping(value = "/user/{id}",method = RequestMethod.GET)
String getUser(@PathVariable("id") int id);
}
在application.yml中开启hystrix功能
###开启hystrix功能
feign:
hystrix:
enabled: true
如果用restTemplate做负载均衡
直接在orderservice上添加
@Service
public class OrderService {
@Autowired
RestTemplate restTemplate;
//告诉他降级的方法,即回调方法
@HystrixCommand(fallbackMethod = "userFallback")
public String getUser(Integer id){
//获取用户信息
//6ms-user是user-demo在eureka上注册的服务名+访问路径
String url = "http://6ms-user/user/{id}";
//意义是请求返回一个对象,这个对象是一个String类型的
String info = restTemplate.getForObject(url,String.class,id);
return info;
}
//添加服务降级处理方法
public String userFallback(Integer id){
return "error user fallback";
}
}
依赖隔离
请求缓存
基于注解的方式
cachaKey相同的话就会走缓存
在orderservice中
@CacheResult
@HystrixCommand(commandKey = "cache-user")//注解标识
public String getUser3(Integer id,@CacheKey Long cachaKey){
String url = "http://6ms-user/user/{id}";
String info = restTemplate.getForObject(url,String.class,id);
return info;
}
//清空缓冲
@CacheRemove(commandKey = "cache-user")
@HystrixCommand
public void clearRequestCache(@CacheKey Long cachaKey){
}
在ordercontoller中
@RequestMapping("/cache")
public String cache2(){
//缓存要放在上下文里面
HystrixRequestContext context = HystrixRequestContext.initializeContext();
//传入一个id,和cacheKey,12345L相同走缓存,不同查询两次
String result1 = orderService.getUser3(1, 12345L);
String result2 = orderService.getUser3(2,12345L);
context.close();
return "resulu1" + result1 + ", result2:" + result2;
}
请求合并
在usercontroller中
@RequestMapping("/getUserAll")
public List<String> getUser(@RequestParam List<Integer> ids) {
ArrayList<String> list = new ArrayList<>();
for (Integer id :ids) {
list.add("用户"+id);
}
return list;
}
在orderservice中
请求不会走findone的方法会被合并到findAll去
//获取单个的
//被合并的请求
//注解,batchMethod 告诉他请求合并需要调用的方法,collapserProperties规定时间内的请求合并到findAll中去
@HystrixCollapser(batchMethod = "findAll",collapserProperties = {
@HystrixProperty(name = "timeDelayInMilliseconds",value = "300")
})
public String findOne(Integer id){
return null;
}
//合并的请求
@HystrixCommand
public List<String> findAll(List<Integer> ids){
String url = "http://6ms-user/getUserAll?ids={1}/";
return restTemplate.getForObject(url,List.class, StringUtils.join(ids,","));
}
在ordercontroller中
@RequestMapping("/findTest")
public String findTest() throws ExecutionException, InterruptedException {
HystrixRequestContext context = HystrixRequestContext.initializeContext();
// Future异步的请求
Future<String> f1 = orderService.findOne(1);
Future<String> f2 = orderService.findOne(2);
Future<String> f3 = orderService.findOne(3);
String res = f1.get() + "," + f2.get() + "," + f3.get();
context.close();
return res;
}
884

被折叠的 条评论
为什么被折叠?



