Eclipse开发Servlet项目详细教程
最近学校开设了Servlet课程 本篇文章作为学习记录
一来 自己记性不好 日后方便复习
二来 帮助更多的人入门Servlet
默认大家已经下载好了Tomcat 我就不过多赘述了
我使用的是Eclipse Java EE IDE for Web Developers
下载链接我放在了文末 有需要的童鞋可以去下载
———————–———————–———————–——————
<1>配置Tomcat
打开Eclipse,单击“Window”菜单,选择下方的“Preferences”
单击“Server”选项,选择下方的“Runtime Environments”
点击“Add”添加Tomcat
点击“Next”,选中自己安装的Tomcat路径

<2>创建项目 File->new->Dynamic Web Prpject

填写项目名字 选择target runtime里面部署过的Tomcat 然后next

next之后到这步记得把√打上
然后Finish
web.xml是部署描述符 是整个web项目的配置文件 会说明整个项目的详细信息

注意:如果finish后未出现项目列表 则依次点击
Window->Perspective->Open Perspective->Other->Resourse使其出现
让Tomcat服务器显示在控制台上,将Web应用部署到Tomcat中
Window → Show View → Servers点击这里


点击add

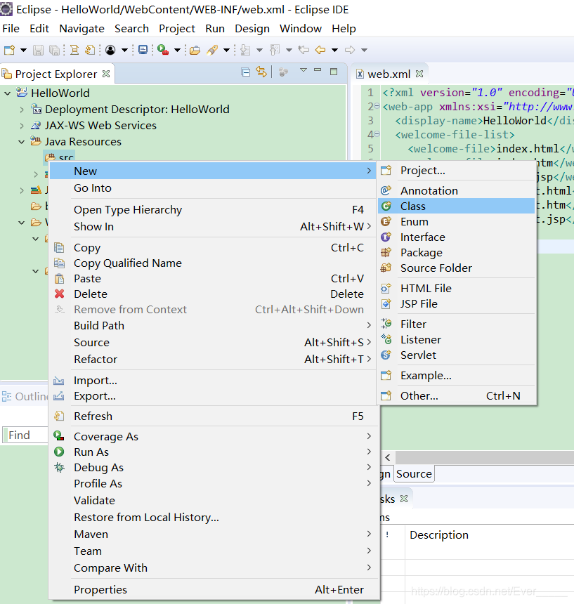
<3>在项目文件中创建 Java Class
注意路径在src下




将servlet-api.jar拷贝在该目录
<4>在创建好的类文件中编写java代码

package hell;
import java.io.IOException;
import javax.servlet.ServletException;
import javax.servlet.http.HttpServlet;
import javax.servlet.http.HttpServletRequest;
import javax.servlet.http.HttpServletResponse;
public class HelloWorld extends HttpServlet {
public void doGet(HttpServletRequest req ,HttpServletResponse res)throws ServletException,IOException{
res.getWriter().append("Hello doGet");
}
public void doPost(HttpServletRequest req ,HttpServletResponse res)throws ServletException,IOException{
res.getWriter().append("Hello doPost");
}
}
如果代码显示报错 使用ctrl +shift + o 进行导包
<5>修改web.xml文件

<?xml version="1.0" encoding="UTF-8"?>
<web-app xmlns:xsi="http://www.w3.org/2001/XMLSchema-instance" xmlns="http://xmlns.jcp.org/xml/ns/javaee" xsi:schemaLocation="http://xmlns.jcp.org/xml/ns/javaee http://xmlns.jcp.org/xml/ns/javaee/web-app_3_1.xsd" id="WebApp_ID" version="3.1">
<display-name>HelloWorld</display-name>
<welcome-file-list>
<welcome-file>index.html</welcome-file>
<welcome-file>index.htm</welcome-file>
<welcome-file>index.jsp</welcome-file>
<welcome-file>default.html</welcome-file>
<welcome-file>default.htm</welcome-file>
<welcome-file>default.jsp</welcome-file>
</welcome-file-list>
<servlet>
<servlet-name>HelloWorld</servlet-name>
<servlet-class>hell.HelloWorld</servlet-class>
</servlet>
<servlet-mapping>
<servlet-name>HelloWorld</servlet-name>
<url-pattern>/HelloWorld</url-pattern>
</servlet-mapping>
</web-app>
<6>运行项目


点击finish会跳转到浏览器
得到下图输出

eclipse安装包链接
提取码:fbmi
707

被折叠的 条评论
为什么被折叠?



