题目链接:https://buuoj.cn/challenges#reverse1
把题目放进exeinfo pe里,是个64位的executable

把题目拖进IDA64中,按F5得到伪代码并一路跟进,没有看到程序的主函数。

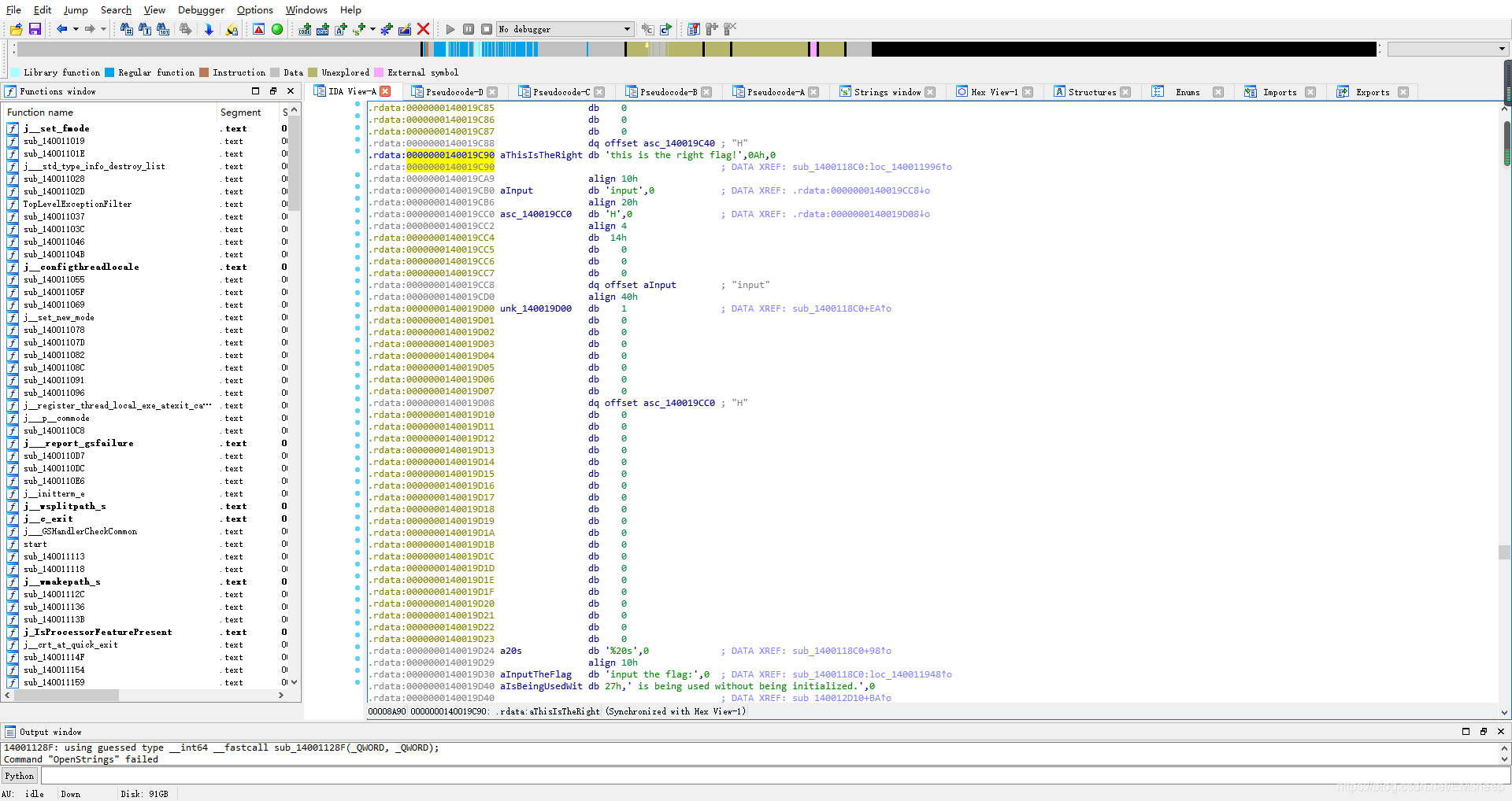
按shift+F12,搜索字符串,发现有个“this is the right flag!”的字符串,跟进去。

按X查看哪里引用了这个字符串,跟进去。

发现了需要的主函数。
先是输入一串字符,存入Str1中,然后Str1与Str2进行比较,如果相等,则输出是对的flag,反之,是错误的flag。看看Str2是什么。

可以看到这个Str2是“{hello_world}”,但这不是正确的flag,可以看到上面的主函数里,它把"o"全部换成了"0",修改一下就是正确的flag了。

flag:{hell0_w0rld}
博客介绍了一道逆向题的解题过程。将题目放入exeinfo pe确定为64位executable,拖进IDA64按F5未找到主函数。通过按shift+F12搜索字符串,找到关键字符串并跟进,发现主函数。经分析,输入字符与Str2比较,Str2经修改“o”为“0”后得到正确flag。
829

被折叠的 条评论
为什么被折叠?



