theme: scrolls-light
这是我参与11月更文挑战的第12天,活动详情查看:2021最后一次更文挑战
上一篇文章Hi,你想要的在线创建架构图都在这儿!(一),点击穿越过去。
四、Terrastruct
对比于其它生成静态图像的图设计生成工具,Terrastruct能表达更加复杂的软件设计。其亮点是可以根据抽象级别对图进行分层,也可以定义场景来描述每个边界情况。
其官方网站对其定义为Programmable diagrams to visualize software systems,也就是具备通过编程方式去绘制图去表达可视化软件系统。
其有三大特点,包括: 多图层,其允许图层的堆叠,即支持多图层,这样就允许了图表由全局到各个细节全都能展示出来。

场景切换,支持动态的展示图片在多业务场景下的不同呈现,有利于向用户表达各种场景。

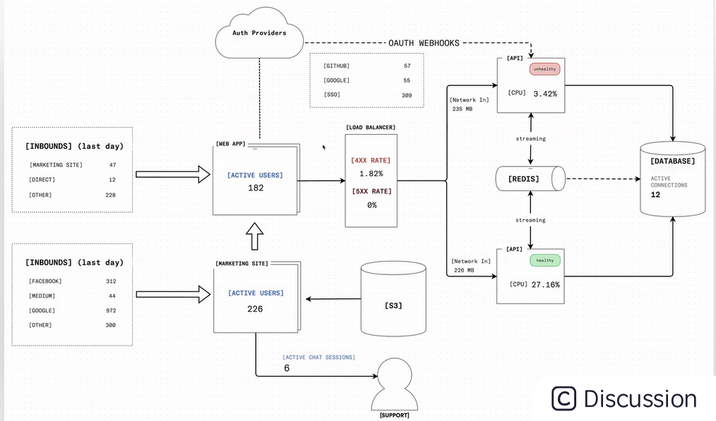
实时数据,对于静态的图表,其能通过实时生产数据来丰富您的组件图。并且能与AWS,GCP和GitHub等流行服务集成,以使您的图表动态反映系统的状态。

除了上面讲到的,其还支持多人协作,团队模式,图标加密等功能。当然有一些增强功能是要收费的,有兴趣的可以去体验一把,毕竟它是有别于静态图表,能让你的图表动起来,表达更加丰富。
五、Gliffy
Gliffy是一个梦幻般的绘图工具,它可以帮助您创建多种图表,如流程图,org图表,venn图,线框,mindmap,网络设计等。用户界面类似于draw.io。但是,我看到更多的颜色形状,这非常方便,看起来很有吸引力。它也能做到商业支持、软件设计、UI设计等。

这款工具支持免费试用,后续当然是要收费的。对于工具,我只想说,如果不嫌弃draw.io UI的同学就没必要去使用这款工具。
接下来的在线创建架构图的工具还会有: - Edraw Max - Cacoo - Lucidchart - Creately - Coggle - Mindmeister - yED
朋友,你用的是哪一种呢?评论留言你常用的工具,你认为最好的在线画图工具!
少年,没看够?点击石头的主页,随便点点看看,说不定有惊喜呢?欢迎支持点赞/关注/评论,有你们的支持是我更文最大的动力,多谢啦!
本文介绍了两款在线架构图创作工具——Terrastruct和Gliffy。Terrastruct是一款能够通过编程方式绘制图表来表达可视化软件系统的工具,支持多图层、场景切换及实时数据更新等功能。而Gliffy则是一款多功能绘图工具,可以帮助用户创建流程图、组织结构图等多种类型的图表。
7871

被折叠的 条评论
为什么被折叠?



