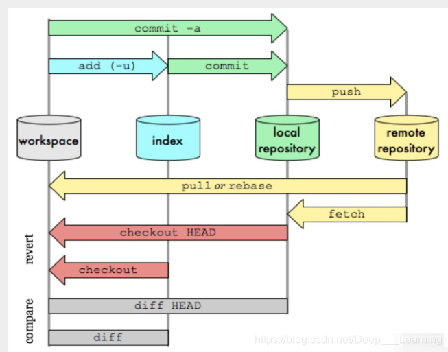
工作区域
- 工作区,本地存放项目代码的地方
- 暂存区,用于临时存放你的改动
- 仓库区,就是安全存放数据的位置,其中HEAD指向最新放入仓库的版本
- 远程仓库,托管代码的服务器


Git工作的基本流程:
1、在工作目录中,添加、修改文件
2、将需要进行版本管理的文件放入暂存区域
3、将暂存区域的文件提交到Git仓库


文件的四种状态:
- Untracked:未跟踪
- Unmodify:文件已经入库,未修改
- Modified:文件已经修改
- Stage:暂存状态
工作区域


Git工作的基本流程:
1、在工作目录中,添加、修改文件
2、将需要进行版本管理的文件放入暂存区域
3、将暂存区域的文件提交到Git仓库


文件的四种状态:
1734
401

被折叠的 条评论
为什么被折叠?