观测云更新
OpenAPI 更新
1、快照:支持日志查看器以 OpenAPI 方式创建快照。
2、数据访问:OpenAPI 支持获取数据访问列表,支持获取/新建/修改单个数据访问规则。
付费计划与账单
高消费预警优化:高消费预警新增总消费预警功能,支持针对工作空间总消费设置预警金额。

应用性能监测
1、Java 应用支持创建内存快照,帮助开发者可以快速分析和优化应用性能。

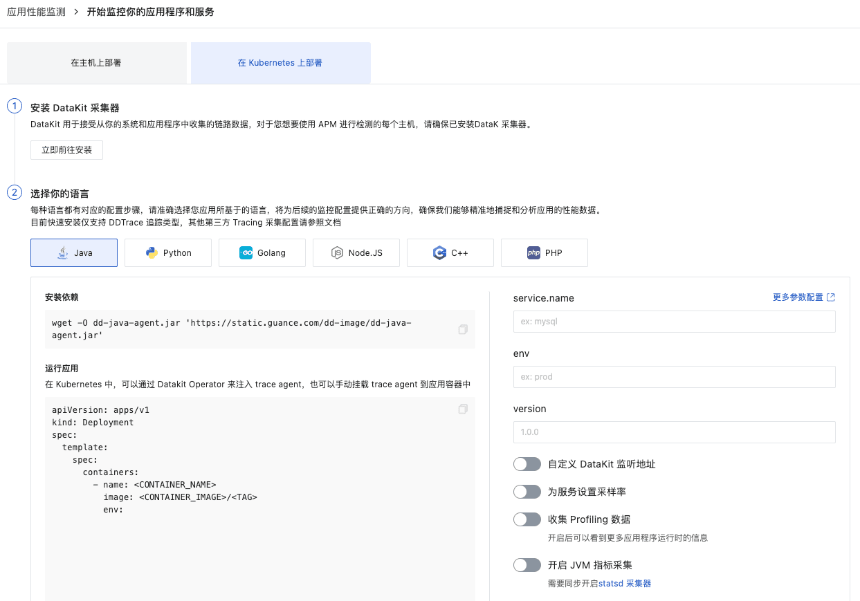
2、安装引导优化:新增 K8S 部署安装引导。

DQL 查询
支持直接指定 [today]、[yesterday]、[this week]、[last week]、[this month]、[last month] 时间参数。
管理
1、邀请成员:新增换行分隔功能,多个邮箱之间可通过换行识别。
2、数据转发规则拓展:数据转发到华为云 OBS 支持 AK、SK 方式访问,提供更丰富的 OBS 访问方式。
3、工作空间:
- 工作空间删除或解散新增 7 天暂存逻辑,7 天后工作空间内数据再进行最终清除;
- 支持配置个人账号级别的默认空间和置顶空间。
监控
1、监控器功能增强:检测指标选择日志时,支持搜索日志索引进行选取。
2、监控器:监控器阈值触发判断配置追加到事件中做记录,关联事件字段:df_monitor_checker_value_with_unit,事件内容内可通过 {{ Result_with_unit }} 渲染附带单位的检测值。
3、智能监控事件支持双语切换:当切换工作空间语言的时,智能监控事件支持随着工作空间语言更改。
4、云账单监控视图:云账单视图支持更多实例视角的账单分析
场景
1、柱状图新增 Y 轴上下限设置,可以更精确地控制图表的显示效果;
2、在进行跨工作空间查询时,支持选择“全部空间”,以便用户一次性获取全部信息。
Bug 修复
- 解决了告警策略设置过滤条件,使用事件信息中的扩展字段进行过滤,无法发送告警的问题。
- 解决了告警策略里面的过滤条件未展示所有内容的问题。
- 解决了告警策略正则匹配导致监控器无法发出告警的问题。
- 解决了配置告警投递到异常追踪,并通过异常追踪通知到指定 Webhook,但检查通知结果发现
issue.add类型的创建通知未能正常发送的问题。 - 解决了资源目录的二级菜单数据不稳定的问题。
- 解决了资源目录 > 添加资源分类到二级菜单后,资源分类删除而二级菜单还在的问题。
- 解决了资源目录的 JSON 在保存后,下次打开会清空掉配置的问题。
- 解决了资源目录中,通过标签为资源关联仪表板,未命中标签的资源错误关联上该仪表板的问题。
- 解决了选择资源目录,加载显示列不连贯,中间有明显的过渡显示列的问题。
- 解决了版本升级后,日志流图中筛选条件丢失,视图无法正常加载的问题。
- 解决了日志查看器 "添加筛选" 功能无法完整识别
trace_id字串的问题。 - 解决了
-bpf_net_l7_log日志的关联网络日志不准确的问题。
观测云部署版更新
- 忘记密码:当忘记登录密码时,支持以账号关联的邮箱验证码的方式找回密码。注意:若账号未关联邮箱,则无法通过此方式找回密码。
- 全局 DCA 配置:新增全局 DCA 地址配置,可一键配置所有工作空间的 DCA 地址。
集成更新
- 新增 Azure SQL Servers;
- 新增 华为云 RDS SQLServer;
- 新增 华为云 DDS 集成;
- 华为云 DCS(redis) 新增慢日志采集流程;
- 华为云 MongoDB 慢日志采集流程;
- 华为云 RDS MYSQL 慢日志采集流程;
- 优化 Node Exporter 视图、文档;
- 优化 EMQX 视图、文档,添加监控器;
- 优化 Kubernates 视图;
- 优化 sqlserver 视图和监控器;
- 优化 redis 视图和监控器;
- 优化 kafka 视图和监控器。
DataKit 更新
新加功能
- 增加 Datakit 下发任务支持(目前该功能需手动启动,且观测云需升级到 1.98.181 及以上的版本),目前支持通过在前端页面上下发指令给 Datakit 来获取 JVM Dump
- 在 Kubernetes 中执行时,需更新最新的 datakit.yaml,这里需要增加额外的 RBAC 权限
- Pipeline 新增字符串提取提取函数
问题修复
- 修复 Datakit 可能无法启动的问题,该问题因为默认启用了 WAL 作为数据发送的缓存队列,在 WAL 初始化的时候,没有做好进程互斥处理
- 修复安装程序会重制 datakit.conf 中已经设置好的一些配置
功能优化
- eBPF 采集器增加数据采样率配置,以降低其产生的数据量
- KafkaMQ 采集器增加 SSL 支持
- Graphite 接入的数据支持指定指标集
- 调整 CRD 中 Service Monitor 采集粒度,最细粒度从 Pod 改为 Endpoint
兼容调整
- 移除 Kubernetes Self 指标这个实验性功能,其功能可通过 KubernetesPrometheus 来实现
- 移除容器采集器 Discovery 对 Datakit CRD 的支持
- 容器采集器的 Discovery Prometheus 功能移动到 KubernetesPrometheus 采集器,保持相对兼容
- 不再支持 Prometheus ServiceMonitor 的 PodTargetLabel 配置字段
513

被折叠的 条评论
为什么被折叠?



