
C++错误及异常处理
最新推荐文章于 2024-08-06 10:16:15 发布
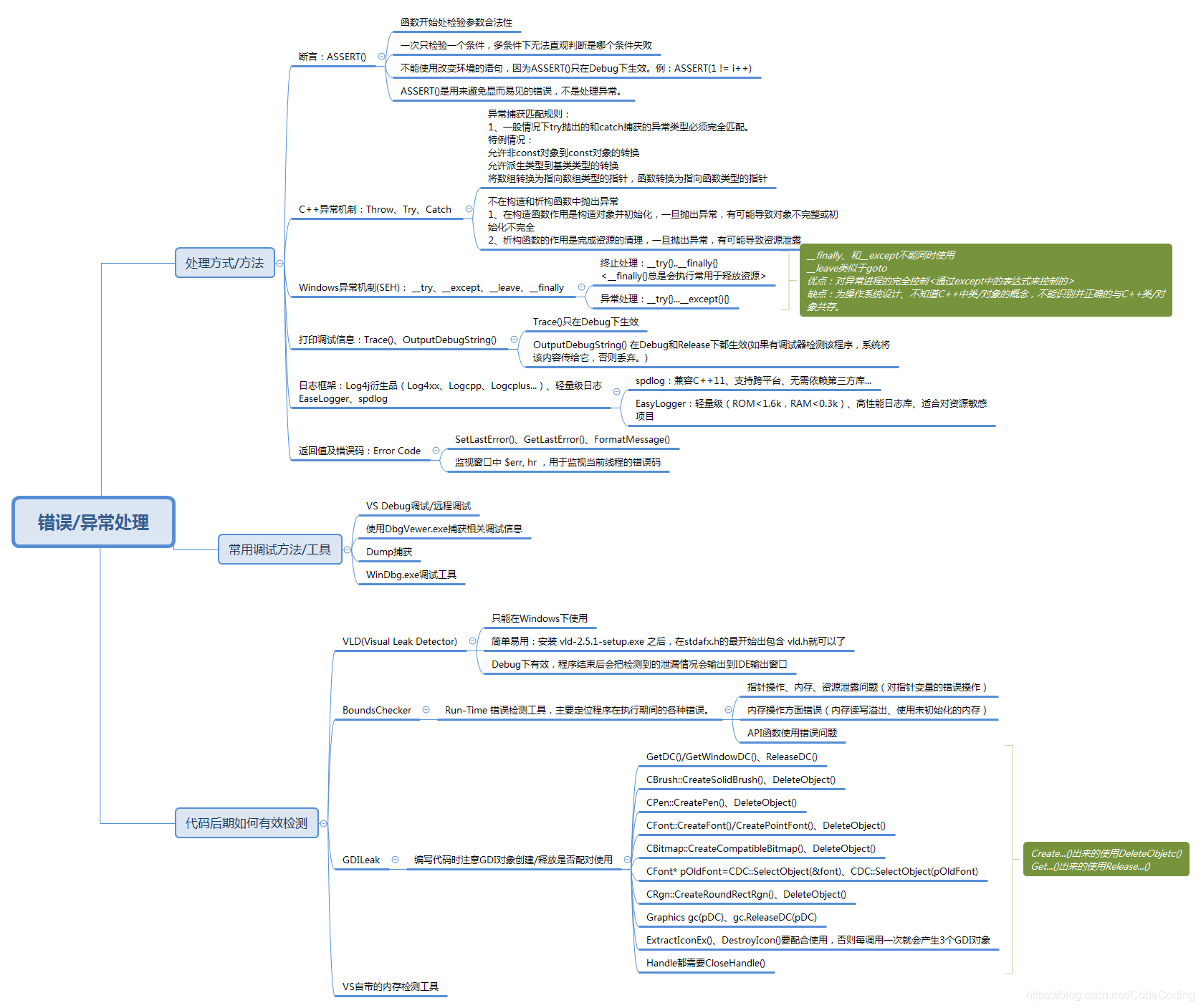
该博客围绕C++展开,聚焦于错误及异常处理相关内容,属于信息技术领域中后端开发的C++范畴,能为C++开发者提供错误和异常处理方面的知识。
该博客围绕C++展开,聚焦于错误及异常处理相关内容,属于信息技术领域中后端开发的C++范畴,能为C++开发者提供错误和异常处理方面的知识。

509

被折叠的 条评论
为什么被折叠?