护网行动背景
什么是“护网行动”?
指挥机构∶由公安机关统一组织的"网络安全实战攻防演习"。
护网分为两级演习∶公安部对总部,省厅对省级公司。
什么是“实战攻防演习”
每支队伍3-5 人组成,明确目标系统,不限制攻击路径。
提交漏洞不得分,获取权限、数据才能得分。
禁止的行为
能使用DDOS 攻击,部分目标系统需要在非常规攻击时段进行攻击操作;
不能使用破坏性的物理入侵,但针对如无人值守变电站、智能电表等均在测试范围之内;
不能使用有感染及多进程守护功能的木马;
重要业务系统进行攻击操作前需要向指挥部进行请示;

护网行动的演进历史

护网行动规则
攻击靶标由各单位自报或公安部指定,公安部一般提前3 周通知各单位参演靶标,以及攻击的起始时间与结束时间,各单位可在期间进行防御准 备。
红蓝对抗
| 红蓝对抗 | 红队 | 蓝队 |
|---|---|---|
| 人员组成 | 由公安部组织包括: | |
| * 国家信息安全队伍、军队 | ||
| 科研机构 | ||
| 测评机构 | ||
| * 安全公司 等共几十支队。 | 由护网单位自行组织 | |
| 安全专家进行针对性防御。 | ||
| 人员组织 | 3-5 人一组, | |
| 每组对一个目标进行攻击。 | 护网单位运维人员 | |
| 护网单位项目组成员 | ||
| 安全厂商安全工程师 | ||
| 攻击方式 | ||
| 防守方式 | 不限攻击方式, | |
| 但攻击过程受到监控。 | 不限防御方式,监控全网的攻击。 | |
| 及时发现并处置,避免内部系统被攻陷。 |
指挥部拟对攻防双方进行评分考核。对防守方评分的总体原则是:
根据安全防护能力强弱对防守方进行排名;
初始分5000 分; 目标系统被拿下不参加排名,即护网失败;
攻击方提交报告1 小时内, 防守方发现来自攻击方的行为并上报,将不扣分;
主要考核参演单位监测发现能力、应急处置能力与公安机关配合能力。
防守方减分规则
获取权限类:

防守方加分规则

防守方避免减分技巧
| 技巧 |
|---|
| * 非所属资产必须上诉;(合作企业资产带有单位名称/logo,不再负责运营管理的资产等)。 |
| 被判别为敏感数据但非数据库泄露的扣分项选择性上诉; |
| 被判别为内网资产的扣分项,要求提供证明是我方资产; |
要点:
态度严谨
无确凿证据,拒不承认
防守方主动得分技巧
| 技巧 |
|---|
| * 关注文件沙箱的告警日志,分析业务系统/邮箱流量获取的恶意样本; |
| * 关注高危漏洞告警,如注入、命令执行、反序列化,系统提取等漏洞。 |
要点:
严格按照标准,提供充足证明
防守方实用提示
IP 封禁是简单有效的防护方式;
内网资产监测与防护极为重要;
遇到国外地址进行攻击一律封禁,虽无法得分但具有真实防护效果;
沙箱设备能覆盖木马攻击和邮件攻击,建议设置专人专职进行样本分析;
提交报告需包含关键内容:源IP,事件类型,流量分析(全流量),有样本需附上样本及分析报告,切忌只截设备告警图;
建立快速沟通渠道,避免耽误上报时间;
…
护网行动工作

备战阶段
减少护网被攻击面
主动发现安全风险
闭环潜伏安全隐患
了解自身安全现状
完善安全监控能力
提高安全防护能力
…
安全加固
上设备

安全配置
具体工作

临战阶段
建立护网保障机制
熟悉应急响应流程
提高内部安全意识
检验护网保障能力
磨合护网保障团队
主动改进自身不足
…
具体工作

决战阶段
避免非必要的减分项 提前进行攻击拦截 主动获取各项加分项 …
具体工作

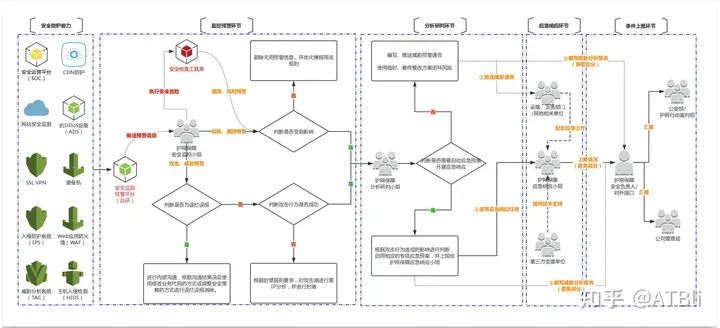
工作流程

总结阶段
闭环护网安全风险 吸取护网经验教训 备战后续护网保障 …
具体工作

题外话
今天只要你给我的文章点赞,我私藏的网安学习资料一样免费共享给你们,来看看有哪些东西。
网络安全学习路线&学习资源
下面给大家分享一份2025最新版的网络安全学习路线资料,帮助新人小白更系统、更快速的学习黑客技术!
对于从来没有接触过网络安全的同学,我们帮你准备了详细的学习成长路线图&学习规划。可以说是最科学最系统的学习路线,大家跟着这个大的方向学习准没问题。

需要高清完整学习路线图,和全套网络安全技术教程的小伙伴!
↓↓↓ 扫描下方图片即可前往获取↓↓↓
学习资料电子文档
压箱底的好资料,全面地介绍网络安全的基础理论,包括逆向、八层网络防御、汇编语言、白帽子web安全、密码学、网络安全协议等,将基础理论和主流工具的应用实践紧密结合,有利于读者理解各种主流工具背后的实现机制。

网络安全源码合集+工具包
视频教程
很多朋友都不喜欢晦涩的文字,我也为大家准备了视频教程,,每个章节都是当前板块的精华浓缩。(全套教程点击领取哈)

因篇幅有限,仅展示部分资料,需要扫描下方图片即可前往获取

好了就写到这了,大家有任何问题也可以随时私信问我!希望大家不要忘记点赞收藏哦!
特别声明:
此教程为纯技术分享!本文的目的决不是为那些怀有不良动机的人提供及技术支持!也不承担因为技术被滥用所产生的连带责任!本书的目的在于最大限度地唤醒大家对网络安全的重视,并采取相应的安全措施,从而减少由网络安全而带来的经济损失。!!!
本文转自网络如有侵权,请联系删除。
1240

被折叠的 条评论
为什么被折叠?



