一、安装开发环境
1、安装 VS Code
官网下载:https://code.visualstudio.com
安装插件(根据实际情况选择安装,简单应用推荐安装前面5个):
| 插件 | 说明 |
| Vue (Official) | Vue - Official(以前叫 Volar)是 Vue.js 官方推荐的 VS Code 插件,旨在为 Vue.js 开发提供强大的支持。它适用于 Vue 2 和 Vue 3 项目,集成了语法高亮、智能提示、错误检查等功能,是 Vue 开发者提升开发效率的得力助手。 |
| Vue 3 Snippets | 提供大量预设代码片段 |
| Path Intellisense | 专注于文件路径自动补全的扩展插件。 当您在代码中输入 允许您通过配置为特定目录或外部库定义便捷的别名(例如将 |
| Auto Close Tag | 自动添加 HTML/XML 的结束标签 |
| Auto Rename Tag | 自动重命名配对的 HTML/XML 标签。 无论是开始标签还是结束标签,修改其中之一时,插件会自动同步更新另一个配对的标签,确保它们始终保持一致。 |
| Chinese (Simplified) (简体中文) Language Pack for Visual Studio Code | UI中文汉化 |
| Code Spell Checker | 代码拼写检查插件,检查代码变量名、注释甚至文档中的英文拼写错误,并用波浪线标出,从而避免一些因拼写错误导致的低级 bug。 |
| Prettier - Code formatter | 代码格式化工具 |
| ESLint | 提供实时代码检查、自动修复和高度可定制性的支持 |
| Lingma - Alibaba Cloud AI Coding Assistant | 阿里云基于通义大模型开发的智能编码辅助工具,提供行级/函数级实时续写、自然语言生成代码、单元测试生成、代码注释生成、代码解释、研发智能问答、异常报错排查等能力,并针对阿里云 SDK/OpenAPI 的使用场景进行了特别优化,旨在助力开发者高效、流畅地编码。 |
| VS Code Counter | 统计项目代码行数 |
| IntelliJ IDEA Keybindings | 将 JetBrains IntelliJ IDEA 及其系列 IDE(如 WebStorm、PyCharm、PHP Storm 等)的键盘快捷键映射到了 VS Code 中。 |
| JavaScript (ES6) code snippets | 提供大量常用的 ES6 及后续版本的语法代码片段 |
| HTML CSS Support | HTML CSS Support 插件极大地增强了 VS Code 在 HTML 文件中处理 CSS 和类名的智能感知(IntelliSense)能力。它让编写 HTML 时链接 CSS 和引用类名/ID 变得非常智能和高效。 |
| open in browser | 直接在浏览器中打开HTML文件 |
| File Utils | File Utils 插件是一款专为提升文件操作效率而设计的扩展工具,它能让开发者直接在 VSCode 环境内更直观、快捷地完成各种文件和目录管理任务,无需在资源管理器或终端之间来回切换。 |
| Mithril Emmet | Mithril Emmet 插件专为使用 Mithril.js 框架的开发者设计,它能将简写的 Emmet 语法实时转换为 Mithril 的 m() 函数调用,极大提升了编写视图代码的效率。 |
2、安装 Node.js
Node.js 是一个基于 Chrome V8 JavaScript 引擎 构建的开源、跨平台的 JavaScript 运行时环境,主要用于服务器端编程。它允许开发者使用 JavaScript 编写高性能的后端服务,突破了 JavaScript 仅在浏览器中运行的限制。
npm(Node Package Manager),通常需要先安装 Node.js,因为 npm 是 Node.js 的默认包管理工具。
Node.js中文官网地址:https://nodejs.org/zh-cn
Node.js中文官网下载地址:https://nodejs.org/zh-cn/download
查看本地 Node.js 的版本
node -v

查看 npm 的版本
npm -v

二、安装 Vue3 + TypeScript 项目
新建项目根目录 D:\MyCode\wyinofsys-base

打开 VS Code

打开文件夹 D:\MyCode\wyinofsys-base

打开终端(相当于打开cmd)

输入安装命令
npm create vue@latest

输入项目名称:wyinfosys-client

简单安装只选择 TypeScript,其他的后续可以追加安装

选择 Yes,创建一个空的 Vue 项目

项目初始化完成,查看目录内容,如下:


进入项目根目录,
cd wyinfosys-client

安装项目
npm install

安装完成,但是这里提示【在用的 node 版本】与【项目要求的 node 版本】不一致。


三、运行项目
直接运行项目:
npm run dev

运行报错,提示【在用的 node 版本】与【项目要求的 node 版本】不一致,按提示升级至 v20.19.5(LTS)

查看 node 和 npm 的版本:

重新打开 VS Code,直接打开项目目录 D:\MyCode\wyinofsys-base\wyinfosys-client

打开终端(相当于打开cmd)

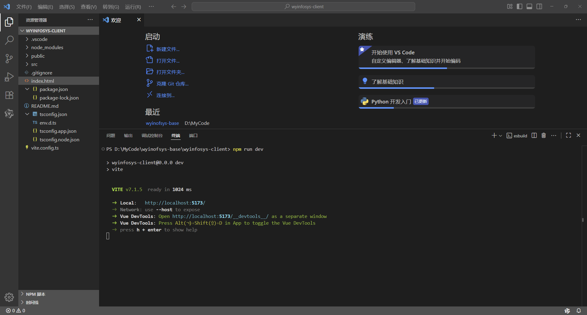
运行项目
npm run dev

打开浏览器,访问项目

四、构建项目
打开终端

如果项目正在运行,Ctrl + C 终止项目

构建项目
npm run build

查看项目根目录下的构建产出物 dist


附:关键插件的说明
🛠️ VS Code Vue (Official) 插件详解
Vue - Official(以前叫 Volar)是 Vue.js 官方推荐的 VS Code 插件,旨在为 Vue.js 开发提供强大的支持。它适用于 Vue 2 和 Vue 3 项目,集成了语法高亮、智能提示、错误检查等功能,是 Vue 开发者提升开发效率的得力助手。
Vue - Official (原名 Volar) 是 Vue.js 官方推出的 VS Code 插件,为 Vue 2 和 Vue 3 项目提供全面的开发支持。以下是该插件的核心功能、配置方法以及使用技巧的详细介绍。
1. ✨ 核心功能
Vue - Official 插件提供了一系列强大功能来提升 Vue 开发体验:
| 功能类别 | 功能说明 | 实用价值 |
|---|---|---|
| 语法高亮 | 为 Vue 单文件组件(.vue 文件)中的 HTML、CSS 和 JavaScript 部分提供语法高亮,使代码更易于阅读和编写。 | 提高代码可读性,减少视觉疲劳。 |
| 代码片段 | 提供丰富的 Vue.js 相关的代码片段,可以更快地编写 Vue 单文件组件。 | 快速生成常用代码结构,提高开发效率。 |
| 智能感知 | 根据 Vue.js 的语法规则提供智能感知功能,例如属性名补全、自动完成、方法参数提示等。 | 减少手动输入,降低拼写错误,提高编码准确性。 |
| 错误检查 | 在代码中检测 Vue.js 相关的错误,并在编辑器中标记出来,帮助你及时发现和修复问题。 | 提前发现潜在问题,减少调试时间。 |
| 类型支持 | 对 TypeScript 提供了良好的支持,包括类型推断和检查。 | 增强代码的健壮性和可维护性。 |
| 模板插值高亮 | 自动高亮模板中的插值表达式(如 {{ expression }}),提升模板的可读性。 | 在复杂的模板中快速区分静态文本和动态表达式。 |
| 专注模式 | 编辑时突出显示当前区域(如 <template>、<script> 或 <style>),其他区域会暂时淡化,帮助开发者聚焦于当前编辑的代码。 | 减少视觉干扰,提高注意力。 |
| 响应性可视化 | Vue - Official 3.0.7 版本新增功能,可以直观地展示 Vue 组件的响应式数据关系。 | 帮助开发者更好地理解和调试 Vue 的响应式系统。 |
2. 📦 安装与配置
安装步骤
-
打开 VS Code:启动 Visual Studio Code。
-
进入扩展市场:点击左侧边栏的「扩展」图标(或使用快捷键
Ctrl+Shift+X)。 -
搜索插件:在搜索框中输入 "Vue - Official"。
-
安装:在搜索结果中找到该插件,点击「安装」按钮。
-
重启 VS Code:安装完成后,重启 VS Code 以使插件生效。
重要配置
-
禁用 Vetur:如果你之前安装了 Vue 2 的拓展 Vetur,请确保在 Vue 3 的项目中禁用它,以避免冲突。
-
启用 Auto Insert:为了在操作 ref 数据时自动补全
.value,你需要进行以下设置:-
进入 VS Code 设置(
Ctrl+,)。 -
搜索 "Auto Insert"。
-
找到 Vue - Official 相关的自动插入设置并勾选。
-
项目配置示例
如果你的项目需要特殊的组件命名(而非默认的基于文件名的命名),可以使用 vite-plugin-vue-setup-extend:
-
安装插件:
bash
npm i vite-plugin-vue-setup-extend -D
-
在
vite.config.ts中配置:javascript
import { defineConfig } from "vite"; import vue from "@vitejs/plugin-vue"; import VitePluginExtend from "vite-plugin-vue-setup-extend"; // 引入 export default defineConfig({ plugins: [vue(), VitePluginExtend()], // 注册 }); -
在 Vue 组件中使用:
vue
<script setup lang="ts" name="MyComponent"> // 添加 name 属性,指定组件名 // 组件逻辑 </script> ```:cite[1]
3. 🔧 推荐配套插件
为了获得更完整的 Vue.js 开发体验,可以考虑安装以下插件:
| 插件名称 | 功能描述 | 推荐原因 |
|---|---|---|
| ESLint | 代码错误检查和自动修复。 | 保证代码质量和风格统一。 |
| Prettier - Code formatter | 代码格式化工具。 | 自动格式化代码,保持团队代码风格一致。 |
| Auto Rename Tag | 自动同步修改HTML/XML标签的闭合标签。 | 提高HTML编写效率。 |
| Path Intellisense | 路径自动补全。 | 在 import 语句中快速输入正确的文件路径。 |
| Vue 3 Snippets | 提供 Vue 3 相关的代码片段。 | 快速生成 Vue 3 的常见代码结构。 |
4. ⚠️ 常见问题与解决方案
-
插件无法正常工作或高亮不显示:
-
确保已禁用 Vetur 插件。
-
检查 Vue - Official 插件是否已正确安装并启用。可以尝试重新启动 VS Code 或重新加载窗口。
-
确认文件类型是否为
.vue。
-
-
TypeScript 类型错误:
-
确保项目根目录存在
tsconfig.json文件并进行正确配置。 -
如果遇到奇怪的类型报错,可以尝试在项目根目录创建一个空的
jsconfig.json文件(针对 JavaScript 项目)。
-
-
插件启动崩溃(特别是 2.x 版本):
-
尝试使用 VSCode Insiders 版本。
-
或者暂时将 Vue - Official 插件降级到 1.8.27 版本。
-
-
无法自动补全
.value:-
检查 VS Code 设置中 Vue - Official 的 Auto Insert 功能是否已启用。
-
5. 💎 总结
Vue - Official 插件是 Vue.js 开发者不可或缺的工具,它通过提供丰富的功能如语法高亮、智能感知、错误检查以及最新的模板插值高亮、专注模式和响应性可视化,极大地提升了开发效率和体验。
关键操作提醒:
-
安装后务必禁用 Vetur 插件以避免冲突。
-
根据需求在设置中勾选 Auto Insert 以实现 ref 的自动补全。
-
结合 ESLint、Prettier 等插件可以获得更完善的开发环境。
🛠️ VS Code Vue 3 Snippets 插件详解
✨ 核心功能概述
Vue VSCode Snippets 是一款专为 Vue.js 开发者设计的 Visual Studio Code 扩展工具,它通过提供大量预设代码片段,帮助开发者快速生成常见代码结构。这款插件全面支持 Vue 2 和 Vue 3,无论你使用的是 Options API 还是 Composition API,甚至是带有 <script setup> 语法的单文件组件,都能找到对应的快捷方式。
🔌 安装与设置
安装方法
-
在 VSCode 中打开扩展面板 (Ctrl+Shift+X 或 Cmd+Shift+X)
-
搜索 "Vue VSCode Snippets"
-
选择由 sdras 提供的扩展并安装
-
或者通过命令行快速安装:
bash
ext install Vue VSCode Snippets
推荐设置
为了获得最佳体验,建议启用标签补全功能:
-
打开设置 (Ctrl+, 或 Cmd+,)
-
搜索
editor.tabCompletion -
选择 "onlySnippets"
安装后,建议禁用 Vetur 插件(如果你之前安装了的话),以避免潜在的冲突。
🚀 核心代码片段详解
以下是 Vue VSCode Snippets 插件提供的一些常用代码片段及其用途:
| 片段前缀 (Prefix) | 生成内容说明 | 适用版本 |
|---|---|---|
vbase, vbase-3 | 生成 Vue 单文件组件的基本模板结构 | Vue 2/Vue 3 |
v3onmounted | 生成 onMounted 生命周期钩子 | Vue 3 |
vfor | 生成 v-for 循环指令 | Vue 2/Vue 3 |
vmodel | 生成 v-model 双向绑定 | Vue 2/Vue 3 |
vreactive | 生成 reactive({...}) | Vue 3 |
vref | 生成 ref(...) | Vue 3 |
vcomputed | 生成计算属性 | Vue 2/Vue 3 |
vwatch | 生成侦听器 watch(...) | Vue 3 |
vemit | 生成组件发射事件代码 | Vue 2/Vue 3 |
vstore | 生成 Vuex store 的基础结构 | Vuex |
vrouter-* | 生成 Vue Router 相关配置 | Vue Router |
单文件组件 (SFC) 模板
-
vbase: 快速生成一个基本的 Vue 单文件组件模板,包含<template>,<script>和<style>三部分。 -
vbase-3或vbase-3-ss: 生成使用 Vue 3<script setup>语法糖的单文件组件模板,这是目前最为流行的 Vue 3 写法。vue
<script setup lang="ts"> import { ref } from 'vue' </script> <template> <div> </div> </template> <style lang="scss" scoped> </style>
Composition API 片段 (Vue 3)
Vue 3 的 Composition API 是亮点,插件提供了大量相关片段:
-
vreactive: 生成const data = reactive({...}) -
vref: 生成const name = ref(initialValue) -
vcomputed: 生成计算属性javascript
const value = computed(() => { // 计算逻辑 }) -
vwatch: 生成侦听器javascript
watch(source, (newValue, oldValue) => { // 回调逻辑 }) -
生命周期钩子: 如
v3onmounted,v3onUpdated,v3onUnmounted等。
模板指令片段
快速生成常用模板指令:
-
vfor: 生成v-for循环vue
<div v-for="item in items" :key="item.id"> {{ item }} </div> -
vmodel: 生成v-model绑定
Vuex 状态管理片段
-
vstore: 创建 Vuex store 的基础结构 -
vmapstate: 快速导入并使用 Vuex 的mapState辅助函数
Vue Router 片段
-
vrouter-*: 一系列与路由相关的片段,例如vrouter-beforeRouteEnter可以快速生成导航守卫。
💡 高效使用技巧
-
模糊匹配与提示: 在
.vue文件或 JavaScript/TypeScript 文件中,输入片段前缀(如vref)后,编辑器会通过智能提示显示匹配的片段,你可以通过回车或 Tab 键快速插入。 -
片段参数导航: 许多片段包含占位符(如
ref(initialValue)中的initialValue)。插入片段后,按Tab键可以在这些占位符之间快速跳转,直接输入即可替换。 -
结合其他插件: 为了获得更完美的 Vue 开发体验,建议同时安装以下插件:
-
Volar: Vue 3 官方推荐的语言支持插件,提供高亮、语法检测、类型检查等。
-
Auto Close Tag: 自动补全 HTML 标签。
-
Vue Peek: 支持快速跳转到组件定义。
-
⚙️ 自定义代码片段
如果插件自带的片段不能满足你的所有需求,你完全可以创建自己的代码片段:
-
在 VSCode 中,通过
Ctrl+Shift+P(Cmd+Shift+P on Mac) 打开命令面板。 -
输入并选择 "Preferences: Configure User Snippets"。
-
选择已有片段文件或为 Vue 语言新建一个(例如
vue.json)。 -
按照 JSON 格式添加你的自定义片段。
json
"My Custom Component": { "prefix": "my-comp", "body": [ "<template>", " <div>$0</div>", "</template>", "", "<script setup>", "// 逻辑在这里", "</script>", "", "<style scoped>", "/* 样式在这里 */", "</style>" ], "description": "我的自定义组件模板" }
🧩 适用场景与价值
-
快速原型开发: 在项目初期或创建新组件时,使用
vbase等片段能瞬间搭好结构。 -
减少重复输入: 无需手动输入冗长的 Composition API 导入和声明。
-
统一代码风格: 团队使用相同的片段,有助于保持项目代码风格的一致性。
-
降低记忆负担: 无需牢记所有 Vue API 的具体语法,通过前缀即可快速唤起和插入。
💎 总结
Vue VSCode Snippets 插件通过将常用的 Vue.js 代码模式封装为可快捷插入的片段,显著减少了开发者的重复性输入工作,让你能更专注于业务逻辑而非样板代码。无论是 Vue 2 还是 Vue 3,Options API 还是 Composition API,这款插件都能提供强有力的支持。结合 Volar 等其他优秀插件,你的 Vue.js 开发效率将大幅提升。
🛠️ VS Code Path Intellisense 插件详解
Path Intellisense 是 Visual Studio Code 中一款专注于文件路径自动补全的扩展插件,由 Christian Kohler 开发。它能够智能地提示和补全项目中的文件及目录路径,尤其适合在 JavaScript、TypeScript、CSS、HTML 等多种文件类型中工作。该插件已拥有超过1600万次的安装量,深受开发者社区信赖。
1. 核心功能与价值
Path Intellisense 通过在您键入路径时提供智能提示,来减少手动输入错误并提高开发效率。
-
智能路径补全:当您在代码中输入
./、../或/时,插件会自动列出当前工作区内匹配的文件和文件夹供您选择。 -
多语言支持:不仅支持 JavaScript 和 TypeScript,还兼容 Python、PHP、HTML、CSS 等多种编程语言和文件类型中的路径补全。
-
支持 TsConfig 和 JsConfig:能够读取项目中的
tsconfig.json或jsconfig.json文件,理解其中配置的baseUrl和paths设置,并对路径别名(如@/)进行智能解析和补全。 -
自定义路径映射:允许您通过配置为特定目录或外部库定义便捷的别名(例如将
@映射为src目录),简化复杂项目的路径引用。 -
节点包智能感知:可以自动补全 Node.js 包的路径,并与 npm intellisense 等插件良好兼容。
2. 安装与启用
安装 Path Intellisense 非常简单:
-
在 VS Code 中打开扩展市场(快捷键
Ctrl+Shift+X或Cmd+Shift+X)。 -
搜索 "Path Intellisense"。
-
找到由 Christian Kohler 开发的插件,点击“安装”即可。
安装后,插件会自动激活。为了获得最佳体验并避免与 VS Code 原生提示冲突,建议进行以下配置:
-
打开 VS Code 设置 (
文件 > 首选项 > 设置,或快捷键Ctrl+,/Cmd+,)。 -
在搜索设置框中输入
typescript.suggest.paths和javascript.suggest.paths。 -
将这两项设置为
false,以确保优先使用 Path Intellisense 的补全功能。
3. 基本配置与使用方法
配置 Path Intellisense 主要通过在项目的工作区设置或用户的 settings.json 文件中进行。
常用配置项
以下是一些常用的配置选项,您可以根据需要添加到 VS Code 的 settings.json 中:
json
{
"typescript.suggest.paths": false,
"javascript.suggest.paths": false,
"path-intellisense.autoSlashAfterDirectory": true, // 在补全目录后自动添加斜杠
"path-intellisense.showHiddenFiles": false, // 是否显示隐藏文件(如 .env)
"path-intellisense.extensionOnImport": false, // 在导入语句中是否包含文件扩展名
"path-intellisense.absolutePathToWorkspace": true // 绝对路径是否相对于工作区根目录解析
}
路径映射配置
这是一个非常实用的功能,尤其适用于使用了 Webpack 别名或类似路径别名的大型项目。
json
{
"path-intellisense.mappings": {
"@": "${workspaceFolder}/src",
"components": "${workspaceFolder}/src/components",
"utils": "${workspaceFolder}/src/utils",
"lib": "${workspaceFolder}/lib",
"static": "${workspaceFolder}/public/static"
}
}
| 映射键 (Key) | 映射值 (Value) | 作用 |
|---|---|---|
@ | ${workspaceFolder}/src | 将 @ 映射到项目的 src 目录 |
components | ${workspaceFolder}/src/components | 为组件目录创建短别名 |
utils | ${workspaceFolder}/src/utils | 为工具函数目录创建短别名 |
lib | ${workspaceFolder}/lib | 映射到自定义库目录 |
static | ${workspaceFolder}/public/static | 映射到静态资源目录 |
配置 Path Intellisense 的路径映射
配置好后,当您输入 @/ 或 components/ 时,插件就能自动补全对应路径下的文件。
结合 JsConfig/TsConfig 使用
为了让路径跳转和智能提示在整个 VS Code 中生效(包括 Ctrl+点击 跳转),您还需要在项目根目录创建或配置 jsconfig.json (JavaScript 项目) 或 tsconfig.json (TypeScript 项目)。
json
// jsconfig.json 示例
{
"compilerOptions": {
"target": "ES6",
"module": "commonjs",
"baseUrl": "./", // 基础路径
"paths": { // 路径映射,需与 settings.json 中的 mappings 对应
"@/*": ["src/*"],
"components/*": ["src/components/*"]
}
},
"exclude": ["node_modules", "dist"]
}
json
// tsconfig.json 示例
{
"compilerOptions": {
"baseUrl": "./",
"paths": {
"@/*": ["src/*"],
"components/*": ["src/components/*"]
}
},
"include": ["src/**/*"]
}
4. 高级用法与技巧
4.1 与 Webpack 别名配合使用
如果您的项目使用了 Webpack 并且配置了别名解析,Path Intellisense 同样可以与之配合。
webpack.config.js 中的别名配置:
javascript
resolve: {
alias: {
'@': path.resolve(__dirname, 'src/'),
'components': path.resolve(__dirname, 'src/components/')
}
}
为了让 Path Intellisense 和 ESLint 都能识别这些别名,您需要进行上述的 mappings 和 jsconfig/tsconfig 配置。
4.2 在 HTML 和 CSS 中使用
Path Intellisense 不仅能在 JavaScript/TypeScript 中补全路径,在 HTML 的 href、src 属性和 CSS 的 url() 中同样有效。
html
<!-- 在 HTML 中 --> <img src="./assets/images/logo.png" alt=""> <!-- 输入 ./ 会提示 assets 目录 --> <link rel="stylesheet" href="@/styles/main.css"> <!-- 使用配置的 @ 别名 -->
css
/* 在 CSS 中 */
.hero {
background-image: url('../images/hero-bg.jpg'); /* 输入 ../ 会提示上级目录 */
font-family: url('~@/fonts/custom-font.woff2'); /* 可能需要的写法 */
}
注意:在某些构建工具中,CSS 文件中的路径可能需要使用 ~ 前缀来表示从根目录解析,具体取决于您的构建配置。
5. 常见问题与排除
5.1 插件不生效或提示消失
-
检查是否禁用原生日志:确保已按照前述步骤,将
"typescript.suggest.paths"和"javascript.suggest.paths"设置为false。 -
检查文件作用域:Path Intellisense 主要在字符串内部生效。请确保您的光标位于引号内。
-
重启 VS Code:有时安装或更新插件后,重启编辑器是解决问题的好方法。
5.2 配置修改后未更新
-
修改
settings.json或jsconfig.json/tsconfig.json后,保存文件更改才会生效。 -
有时可能需要重新打开当前编辑的文件或重启 VS Code 以使配置完全应用。
5.3 在大项目中性能不佳
对于包含数万文件的超大项目,路径扫描可能会造成轻微卡顿。
-
使用
exclude选项:在jsconfig.json/tsconfig.json中,利用exclude字段排除不需要扫描的大目录(如node_modules,dist,build)。 -
调整 VS Code 搜索范围:也可以在 VS Code 的
settings.json中配置search.exclude和files.watcherExclude来减少后台文件监控的压力。
6. 总结
Path Intellisense 是 VS Code 生态中一款强大且实用的插件,它通过智能路径补全和别名映射,极大地提升了开发效率,减少了因手动输入路径而导致的错误。无论是小型项目还是大型企业级应用,它都能游刃有余。
其核心优势在于:
-
智能化提示:大幅减少路径输入时间和错误。
-
高度可定制化:通过灵活的配置适应不同项目和开发习惯。
-
生态融合性好:与 TypeScript、JavaScript、Webpack 等工具链无缝集成。
-
多语言支持:不局限于 JS/TS,前端后端都能用。
🛠️ VS Code Auto Close Tag 插件详解
✨ 核心功能
Auto Close Tag 插件的核心功能是自动为您添加 HTML/XML 的关闭标签。当您在支持的语言文件中输入开标签的结束括号 > 时,插件会自动插入相应的闭标签,并将光标定位在标签中间,方便您直接输入内容。
该插件支持多种语言,包括但不限于:
-
HTML、XML
-
PHP
-
JavaScript、TypeScript
-
Vue
-
JSX、TSX
-
Handlebars、Razor
-
以及其他标记语言
这意味着无论您是进行前端开发、后端开发还是全栈开发,Auto Close Tag 都能提供一致且高效的标签自动闭合体验。
以下是该插件主要特性的总结:
| 特性名称 | 功能描述 | 是否默认启用 | 配置示例或说明 |
|---|---|---|---|
| 自动插入关闭标签 | 输入开标签的 > 后自动补全闭标签 | 是 | "auto-close-tag.enableAutoCloseTag": true |
| 自闭合标签支持 | 处理如 <br>、<img> 等自闭合标签 | 是 | "auto-close-tag.enableAutoCloseSelfClosingTag": true |
| 自闭合标签前插入空格 | 在某些格式要求下(如 XHTML),在自闭合标签的 / 前添加空格,例如 <br /> | 否 | "auto-close-tag.insertSpaceBeforeSelfClosingTag": true |
| Sublime Text 3 模式 | 模拟 ST3 的行为:输入 </ 时自动补全标签名,而不是输入 > 时立即补全整个闭标签 | 否 | "auto-close-tag.SublimeText3Mode": true 需与 "html.autoClosingTags": false 配合使用 |
| 按语言激活 | 指定插件在哪些编程语言文件中生效 | 是(有默认列表) | "auto-close-tag.activationOnLanguage": ["html", "xml", "vue", "php"] |
🔧 安装与配置
安装步骤
-
打开 VS Code。
-
点击左侧活动栏上的扩展图标(或使用快捷键
Ctrl+Shift+X/Cmd+Shift+X(Mac)打开扩展视图。 -
在搜索框中输入 "Auto Close Tag"。
-
在搜索结果中找到该插件(通常由 Jun Han 开发),点击 "Install" 按钮进行安装。
-
安装完成后,建议重新加载 VS Code(通常会提示)以使插件生效。
常用配置
您可以根据个人习惯在 VS Code 的设置 (File > Preferences > Settings 或 Code > Preferences > Settings 或 Ctrl+, / Cmd+,) 中配置 Auto Close Tag 插件。
常用的配置选项包括:
json
{
"auto-close-tag.enableAutoCloseTag": true,
"auto-close-tag.enableAutoCloseSelfClosingTag": true,
"auto-close-tag.insertSpaceBeforeSelfClosingTag": false,
"auto-close-tag.activationOnLanguage": [
"html",
"xml",
"php",
"blade",
"ejs",
"jinja",
"javascript",
"javascriptreact",
"typescript",
"typescriptreact",
"plaintext",
"markdown",
"vue",
"liquid",
"erb",
"lang-cfml",
"cfml",
"HTML (Eex)"
]
}
若要开启类似 Sublime Text 3 的模式(即输入 </ 时自动补全标签名,而不是输入 > 时立即补全),可以进行如下配置:
json
{
"html.autoClosingTags": false,
"auto-close-tag.SublimeText3Mode": true
}
💡 提示:
activationOnLanguage设置了插件会激活的语言列表。默认已经包含了许多常见语言。您可以根据需要增删其中的语言。
⌨️ 使用技巧与注意事项
-
手动触发关闭标签:有时您可能不希望自动补全,或者需要为已有的开放标签补全闭标签。一个常见的技巧是,在光标位于开放标签内时,可以尝试使用快捷键(具体快捷键可能需查看插件文档或配置,有时是
Ctrl+.或通过命令面板输入Auto Close Tag: Close Tag)来手动触发关闭标签的插入。 -
与其它插件配合:Auto Close Tag 常与 Auto Rename Tag 插件一同使用。Auto Rename Tag 可以在您修改开标签时,自动同步修改对应的闭标签,两者结合能进一步提升标签操作的效率。
-
关闭特定语言的自动闭合:如果不想在某种语言中使用自动闭合功能,可以从
activationOnLanguage设置中移除该语言。 -
注意特殊标签:插件通常能较好地处理标准标签。但对于一些非常规或自定义标签,可能会出现误判。
⚠️ 常见问题
-
插件安装后不生效?
-
首先检查是否在正确的文件类型中工作(参考
activationOnLanguage设置)。 -
尝试重启 VS Code。
-
检查是否有其他插件或 VS Code 自身的设置(如
"html.autoClosingTags")与之冲突。VS Code 后期版本内置了部分语言的标签自动闭合功能,有时可能需要调整内置设置。
-
-
如何临时禁用自动闭合?
-
如果想临时禁用,可以快速按下
Ctrl+Z(Undo) 撤销自动插入的闭标签。 -
或者修改全局或工作区设置,将
"auto-close-tag.enableAutoCloseTag"临时设为false。
-
-
自动闭合了不希望闭合的标签?
-
这种情况较少,但可能发生在代码格式比较复杂或嵌套异常时。手动检查或格式化代码通常是必要的。
-
💎 总结
VS Code 的 Auto Close Tag 插件是一个轻量级但极其实用的工具,它通过自动化标签闭合这一重复性操作,显著减少了开发者的输入工作量,并有助于保持代码结构的完整性,避免因遗漏闭标签而引发的错误。无论是初学者还是经验丰富的开发者,都能从中获得编码效率的提升。
🛠️ VS Code Auto Rename Tag 插件详解
✨ 主要功能
Auto Rename Tag 插件的核心功能很直接:自动重命名配对的 HTML/XML 标签。无论是开始标签还是结束标签,当你修改其中之一时,插件会自动同步更新另一个配对的标签,确保它们始终保持一致。
这款插件通常支持多种语言,包括但不限于:
-
HTML
-
XML
-
PHP
-
JavaScript (包括 React 的 JSX)
-
Vue
-
TypeScript (包括 TSX)
一些搜索结果还提到,该插件可能支持在 CSS 文件中重命名类名和 ID 名称,并能自动更新所有引用该名称的地方。不过,这并非该插件的核心功能,也可能是其他类似插件或现代编辑器内置的功能。
🔧 安装与启用
在 VS Code 中安装 Auto Rename Tag 插件非常简单:
-
打开 VS Code。
-
使用快捷键
Ctrl+Shift+X(Windows/Linux) 或Cmd+Shift+X(Mac) 打开扩展视图。 -
在搜索框中输入 "Auto Rename Tag"。
-
在搜索结果中找到该插件(作者通常是 formulahendry),点击“安装”按钮。
-
安装完成后,插件会自动启用。
🚀 使用方法与技巧
使用 Auto Rename Tag 插件基本不需要学习成本:
-
直接编辑:在编辑 HTML/XML 等文件时,只需修改任何一个开始或结束标签的名称,配对的标签就会瞬间自动更新。
-
使用重命名命令:你也可以将光标放在一个标签内,然后按
F2键(重命名符号命令),输入新的标签名称后按 Enter,配对的开始和结束标签也会一同被修改。
下面是一个简单的例子。修改前:
html
<div class="container"> <h1>Hello, World!</h1> </div>
当你将光标放在开始标签 <div> 上并将其修改为 <section> 时,插件会自动将结束标签 </div> 同步修改为 </section>:
html
<section class="container"> <h1>Hello, World!</h1> </section>
⚙️ 配置选项
Auto Rename Tag 插件提供了一些配置选项,允许你根据个人习惯进行定制。你可以通过 VS Code 的设置 (Ctrl+, 或 Cmd+,) 进行修改,在设置界面搜索 "auto rename tag" 即可找到相关选项。
常见的配置项可能包括:
-
启用/禁用插件:可以全局开启或关闭插件的功能。
-
针对特定语言启用:你可以指定插件在哪些语言文件中生效(如 HTML, XML, PHP, JavaScript 等)。
-
排除标签:有些特定的标签你可能不希望插件自动处理,也可以进行设置。
💡 常见问题与解决
-
插件未生效:首先检查插件是否已正确安装并启用。确保你正在编辑的文件类型是插件支持的语言(如
.html,.xml,.jsx等)。如果问题依旧,可以尝试重启 VS Code。 -
与其他扩展冲突:极少数情况下,可能会与其他修改标签行为的扩展冲突。如果遇到问题,可以尝试禁用其他相关扩展排查一下。
-
JSX/TSX 支持:根据的信息,VS Code 自 1.78 版本(2023年4月发布)起,对于
.jsx和.tsx文件,编辑器已内置了对标签重命名的支持,但需要 TypeScript 5.1+ 版本。这意味着在这些文件类型中,即使没有安装 Auto Rename Tag 插件,你可能也能通过按F2来实现标签重命名。不过,安装该插件通常可以提供更一致和无缝的体验。
🔄 同类插件对比
为了让你有更多选择,这里有一个表格对比了 Auto Rename Tag 和另外两款功能相近的流行插件:
| 特性 | Auto Rename Tag | Auto Close Tag | Auto Complete Tag |
|---|---|---|---|
| 核心功能 | 自动重命名配对的开始/结束标签 | 自动闭合标签(输入开始标签后自动添加结束标签) | 自动补全标签(结合了自动闭合和自动重命名的功能) |
| 自动闭合标签 | 依赖VS Code基础功能或其他插件 | ✅ | ✅ |
| 自动重命名标签 | ✅ | ❌ | ✅ |
| 推荐场景 | 需要频繁修改现有标签名称时非常高效 | 专注于快速编写新标签,减少输入 | 希望一个插件同时解决闭合和重命名需求,追求功能集成度 |
你可以根据实际的工作流和偏好,选择安装单一插件或组合使用。例如,Auto Complete Tag 就被提及可以同时提供自动闭合和自动重命名功能。
💎 总结
Auto Rename Tag 插件是 VS Code 中一款轻量级但极其实用的扩展,特别适合经常与 HTML、XML 或 JSX 打交道的开发者。它能有效避免手动修改标签时可能出现的遗漏或错误,减少重复劳动,提高编码效率和准确性。虽然现代编辑器不断集成新功能,但这款插件因其简单可靠,仍然是许多前端开发者工具箱中的必备品之一。
🛠️ VS Code Code Spell Checker 插件详解
1. 核心功能与价值
Code Spell Checker 是一款专为程序员设计的智能拼写检查工具,它能够精准识别代码中的拼写错误并通过红色波浪线进行标记。这款插件支持30多种编程语言和50多种词典,甚至包括一些专业领域的术语(如医学、古希腊语等),并能智能识别驼峰命名(camelCase)和蛇形命名(snake_case)。
对于开发人员来说,它主要解决了以下几个痛点:
-
防止变量名拼错导致程序崩溃:例如将
length误写为lenght,这类错误在运行时可能难以调试。 -
提升代码可读性和专业性:准确的拼写使代码更易于理解和维护,避免出现
undefined变成undefind,console.log写成consle.log这类"小学生级"错误。 -
支持技术文档的拼写检查:无论是代码注释还是Markdown文档,都能进行准确的拼写检查。
2. 安装与基本使用
安装步骤
-
在 VS Code 中打开扩展面板 (
Ctrl+Shift+X或Cmd+Shift+X)。 -
搜索 "Code Spell Checker"。
-
找到由 Jason Dentinger 开发的插件,点击安装。
-
安装完成后,重启 VS Code 以使插件生效。
基本使用
安装后,插件会自动开始检查当前打开的文件。拼写错误的单词下方会显示波浪线(通常为蓝色或绿色)。
| 操作场景 | 使用方法 |
|---|---|
| 查看错误建议 | 将光标悬停在有波浪线的单词上 |
| 快速修复 | 按下 Ctrl+. (Windows/Linux) 或 Cmd+. (Mac),从快速修复菜单中选择正确拼写 |
| 添加到词典 | 在快速修复菜单中,选择将单词添加到用户词典或工作区词典 |
| 忽略单词 | 在快速修复菜单中,选择忽略该单词 |
3. 配置与自定义
Code Spell Checker 提供了丰富的配置选项,可以通过 VS Code 的设置 (Ctrl+, 或 Cmd+,) 进行修改,推荐直接编辑 settings.json 文件。
以下是常用的配置示例:
json
{
// 设置要检查的语言
"cSpell.language": "en, zh-CN",
// 添加自定义单词(全局)
"cSpell.userWords": ["myCustomWord", "anotherTerm"],
// 添加工作区特定单词
"cSpell.words": ["vfonts", "Pinia", "homebg"],
// 忽略的单词
"cSpell.ignoreWords": ["tempVar", "dummyData"],
// 启用检查的文件类型
"cSpell.enabledLanguageIds": [
"typescript",
"javascript",
"html",
"markdown",
"python"
],
// 忽略的文件路径
"cSpell.ignorePaths": ["node_modules/**", "**/*.json"],
// 启用复合词
"cSpell.allowCompoundWords": true,
}
你也可以在项目根目录创建 cspell.json 文件进行项目级配置,建议通过 .gitignore 忽略该文件,使其仅在本机生效。
json
// cspell.json 示例
{
"version": "0.2",
"language": "en",
"words": ["vfonts", "Lato", "Pinia", "ionicons"],
"flagWords": ["hte", "blg"],
"ignorePaths": ["node_modules/**", "**/*.svg", "package.json"]
}
4. 高级用法与技巧
4.1 注释指令控制
你可以在代码中使用特定注释来临时控制插件的检查行为,这在处理大量缩写或特定术语时非常有用。
javascript
// 禁用当前文件的拼写检查 /* cspell:disable */ // 忽略特定单词 // cspell:ignore zaallano, wooorrdd // 启用复合词 // cSpell:enableCompoundWords // 使用正则表达式忽略特定模式(如忽略16进制数值) // cSpell:ignoreRegExp 0x[0-9a-f]+
不同语言注释语法不同,但指令是相同的:
-
JavaScript/TypeScript:
// cspell:disable -
HTML:
<!-- cspell:disable --> -
Python:
# cspell:disable
4.2 使用专业词典
插件支持安装专业词典,以适应不同技术栈的需求。
例如,安装 Vue 专用词典:
bash
npm install -g @cspell/dict-vue cspell link add @cspell/dict-vue
然后在 cspell.json 中添加:
json
{
"import": ["@cspell/dict-vue/cspell-ext.json"]
}
4.3 命令行使用
你可以全局安装 cspell 命令行工具,在构建流程或CI/CD中集成拼写检查。
bash
# 全局安装 npm install -g cspell # 检查所有文件 cspell "**" # 检查src目录下所有JS文件 cspell "src/**/*.js" # 与Git集成,只检查更改的文件 git diff --name-only | npx cspell --file-list stdin
5. 常见问题与解决方案
-
插件未生效怎么办?
-
尝试重启 VS Code。
-
检查是否在设置中禁用了插件 (
"cSpell.enabled": false)。
-
-
如何取消误添加的单词?
-
如果添加到工作区词典:在项目的
.vscode/settings.json中删除对应单词。 -
如果添加到用户词典:在 VS Code 用户设置的
settings.json中删除对应单词。
-
-
如何针对特定文件类型禁用?
-
修改
cSpell.enabledLanguageIds设置,移除不希望检查的文件类型。
-
-
插件导致性能下降怎么办?
-
通过
cSpell.ignorePaths忽略不需要检查的大文件夹(如node_modules)。 -
减少同时启用的语言数量。
-
6. 为什么选择 Code Spell Checker
-
零隐私泄露:所有检查均在本地完成,不会将你的代码发送到网络。
-
低误报率:智能识别代码命名规范,能正确拆分
camelCase和snake_case,例如将HTMLInput识别为 "HTML" + "Input"。 -
开源免费:在 GitHub 上拥有超过 3.4K 星,可免费使用,也可赞助支持开发者。
-
高度可定制:支持自定义词典、忽略规则和多种语言,适应不同项目需求。
总结
Code Spell Checker 是 VS Code 生态中一款不可或缺的插件,尤其适合非英语母语的程序员。它不仅能帮助避免因拼写错误导致的低级 Bug,还能提升代码质量和可读性。通过合理的配置和自定义,你可以让它完全适应你的项目需求,成为开发过程中得力的助手。
提示:如果你在处理一个大量使用非标准缩写的老旧项目,觉得拼写检查过于干扰,可以暂时全局禁用它 (
"cSpell.enabled": false),但不建议长期关闭。
🛠️ Prettier - Code Formatter 插件详解
✨ 核心价值与工作原理
Prettier 是一款“有主见”的代码格式化工具,它通过解析你的代码并按照预设规则重新打印,强制实现一致的代码风格。它支持多种前端语言(JavaScript、TypeScript、CSS、SCSS、Less、HTML、JSON、Markdown、Vue等),并可以与大多数编辑器集成,其中在 VS Code 中的应用最为广泛。
它的核心价值在于:
-
减少认知负担:你不需要再纠结代码的视觉排版,可以将所有精力集中在业务逻辑和算法实现上,提升开发心流体验。
-
统一团队代码风格:在多人协作项目中,自动格式化能极大减少因代码风格不一致导致 PR 冲突和代码评审耗时,确保团队成员能更顺畅地理解和修改彼此的代码。
-
提升代码可读性和可维护性:格式统一的代码总是更容易阅读和理解,有助于新成员快速上手项目或长期维护代码库。
-
避免因格式问题导致的低级错误:虽然少见,但格式问题有时会隐藏逻辑错误或导致解析错误,Prettier 可以从源头上杜绝这类问题。
📦 安装与基本配置
安装步骤
-
在 VS Code 中打开扩展市场(Ctrl+Shift+X)。
-
搜索 "Prettier - Code formatter"。
-
找到由 esbenp 发布的扩展,点击安装。
基础配置
配置 Prettier 作为默认格式化工具并启用保存时自动格式化,可以通过以下两种方式实现:
| 配置方法 | 操作步骤 | 注意事项 |
|---|---|---|
| 图形界面设置 | 1. 打开设置 (Ctrl+,) | 设置仅对当前工作区或全局用户生效 |
| 2. 搜索 "Default Formatter",选择 "Prettier - Code formatter" | ||
| 3. 搜索 "Format On Save",勾选该选项 | ||
| 编辑 settings.json | 在 VS Code 设置中搜索 "Open Settings (JSON)",或在用户目录下的 settings.json 文件中添加: | 工作区设置会覆盖全局用户设置 |
json { "editor.defaultFormatter": "esbenp.prettier-vscode", "editor.formatOnSave": true } |
⚙️ 配置文件与规则定制
配置文件 (.prettierrc)
项目根目录下的 .prettierrc 文件是定制格式化规则的核心。Prettier 支持多种配置文件格式(如 .json, .js, .yaml等),其优先级高于 VS Code 中的全局设置。
以下是常见的配置选项及其含义:
| 配置选项 | 含义与示例 | 常用值 |
|---|---|---|
printWidth | 每行最大字符数,超过会自动换行(默认: 80) | 数字,如 100 |
tabWidth | 缩进使用的空格数(默认: 2) | 数字,如 4 |
useTabs | 使用制表符 (tab) 而非空格进行缩进(默认: false) | true / false |
semi | 是否在语句末尾添加分号(默认: true) | true / false |
singleQuote | 是否使用单引号(默认: false,即使用双引号) | true / false |
trailingComma | 多行时是否在末尾添加逗号(默认: "es5") | "none" / "es5" / "all" |
bracketSpacing | 在对象字面量的花括号内侧使用空格作为间隔(默认: true){ foo: bar } (true) {foo: bar} (false) | true / false |
arrowParens | 箭头函数单个参数时是否添加括号(默认: "always")(x) => x (always) x => x (avoid) | "always" / "avoid" |
endOfLine | 指定换行符样式 | "lf" / "crlf" / "cr" / "auto" |
vueIndentScriptAndStyle | 是否缩进 Vue 文件中的 <script> 和 <style> 标签(默认: false) | true / false |
忽略文件 (.prettierignore)
创建 .prettierignore 文件来指定不需要格式化的文件或目录,语法与 .gitignore 相同。
plaintext
# 示例 node_modules /dist .env *.min.js
忽略特定代码块
在某些情况下,你可能需要忽略特定代码块的格式化,可以使用 prettier-ignore 注释:
html
<!-- prettier-ignore -->
<div class="x" >{{ text }}</div>
<!-- 上述元素不会被格式化 -->
css
/* prettier-ignore */
p {
color: red;
}
javascript
// prettier-ignore
function messy( ) {
}
🔧 高级用法与集成
与 ESLint 集成
当项目中同时使用 Prettier 和 ESLint 时,可能会遇到规则冲突。例如,Prettier 可能默认使用双引号,而 ESLint 规则要求使用单引号。为了解决这个问题,你可以使用以下两个包:
-
eslint-config-prettier:禁用所有与 Prettier 冲突的 ESLint 规则,让 Prettier 专责格式化。 -
eslint-plugin-prettier:将 Prettier 作为 ESLint 规则来运行,将格式问题以错误形式报告。
安装与配置:
-
安装依赖:
bash
npm install --save-dev eslint-config-prettier eslint-plugin-prettier
-
在
.eslintrc.js或.eslintrc.json中扩展配置:json
{ "extends": [ "eslint:recommended", "plugin:prettier/recommended" // 这行会同时启用 plugin 和 config ], "plugins": ["prettier"], "rules": { "prettier/prettier": "error" } }
使用 CLI 命令
除了在 VS Code 中使用,Prettier 也提供了命令行接口(CLI),非常适合在脚本或持续集成(CI)环境中使用。
bash
# 检查文件是否已格式化 npx prettier --check src/ # 格式化并覆盖原文件 npx prettier --write src/ # 检查特定文件类型 npx prettier --write "**/*.js"
你可以在 package.json 中添加脚本:
json
{
"scripts": {
"format:check": "prettier --check .",
"format:write": "prettier --write ."
}
}
🚀 提升效率的技巧
-
快捷键格式化:除了自动保存格式化,你也可以使用 VS Code 的默认格式化快捷键
Shift + Alt + F(Windows/Linux) 或Shift + Option + F(Mac) 手动触发格式化。 -
特定语言格式化:你可以在 VS Code 的
settings.json中为不同语言单独指定格式化器,这在处理多种语言的项目时非常有用:json
{ "[javascript]": { "editor.defaultFormatter": "esbenp.prettier-vscode" }, "[html]": { "editor.defaultFormatter": "esbenp.prettier-vscode" }, "[css]": { "editor.defaultFormatter": "esbenp.prettier-vscode" } } -
与 EditorConfig 配合使用:EditorConfig 有助于维护跨编辑器和 IDE 的一致编码风格。Prettier 会读取
.editorconfig中的某些设置(如indent_style和indent_size)并自动应用。通常建议同时使用两者,但要注意.prettierrc的优先级高于.editorconfig。
⚠️ 常见问题与解决方案
| 问题现象 | 可能原因与解决方案 |
|---|---|
| 保存时无法自动格式化 | 1. 检查是否安装了正确的 "Prettier - Code formatter" 扩展。 2. 确认 editor.defaultFormatter 已设置为 "esbenp.prettier-vscode"。3. 确认 editor.formatOnSave 已勾选或设置为 true。 |
| 配置规则不生效 | 1. 确保 .prettierrc 文件位于项目根目录。2. 检查配置文件格式是否正确(例如 JSON 格式需严格符合规范)。 3. 重启 VS Code 有时能解决配置缓存问题。 |
| Prettier 与 ESLint 规则冲突 | 1. 使用 eslint-config-prettier 禁用冲突的 ESLint 规则。2. 使用 eslint-plugin-prettier 将 Prettier 问题作为 ESLint 错误报告。 |
| 无法忽略特定文件格式化 | 1. 检查 .prettierignore 文件是否位于项目根目录且语法正确。2. 注意如果同时存在 .prettierignore 和 .gitignore,Prettier 会优先使用 `.prettierignore。 |
Prettier 是提升现代前端开发效率和团队协作一致性的利器。花一点时间配置它,你会发现你能更专注于创造而不是格式调整。
🛠️ VS Code ESLint 插件详解
ESLint 是 JavaScript 和 TypeScript 开发中不可或缺的代码检查工具,VS Code 中的 ESLint 插件将其功能深度集成到编辑器环境中,为你提供实时代码检查、自动修复和高度可定制性的支持。本文将带你全面了解这款插件的核心功能、配置方法、工作原理以及实用技巧,助你更高效地编写高质量代码。
✨ ESLint 插件的核心功能
ESLint 插件在 VS Code 中提供了以下主要功能:
-
实时错误检查与提示:插件会在你编码过程中实时分析代码,并以红色下划线(或波浪线)标记出不符合规则的地方。还会在问题面板和鼠标悬停提示中显示具体的错误信息和规则编号。
-
自动修复功能:通过配置,VS Code 可以在保存文件时自动修复那些支持自动修复的 ESLint 规则。这可以节省大量手动调整代码风格的时间。
-
丰富的配置支持:插件支持使用项目本地的 ESLint 配置(
.eslintrc.*文件),允许你为不同的项目定制不同的规则集。 -
多语言和多框架支持:通过安装相应的 ESLint 插件(如
eslint-plugin-vue用于 Vue.js,@typescript-eslint/eslint-plugin用于 TypeScript),它可以检查各种类型的文件,包括 JavaScript、TypeScript、Vue、React 甚至 HTML 和 Markdown 中的代码片段。
📥 安装与配置
1. 安装插件
在 VS Code 的扩展商店中搜索 "ESLint" 并安装。
2. 项目本地安装 ESLint
插件需要依赖项目本地的 ESLint 库(推荐)或全局安装的 ESLint 来进行代码检查。
bash
# 在项目根目录下运行 npm install eslint --save-dev
3. 配置 ESLint
在你的项目根目录下创建 ESLint 配置文件(如 .eslintrc.js、.eslintrc.json 或 .eslintrc)。
一个基本的 .eslintrc.js 配置文件示例如下:
javascript
module.exports = {
env: {
browser: true,
es2021: true,
node: true,
},
extends: [
'eslint:recommended', // 使用 ESLint 推荐规则
// 'plugin:vue/recommended', // 若使用 Vue,可添加
// 'standard' // 也可以使用 Standard 风格指南
],
parserOptions: {
ecmaVersion: 12,
sourceType: 'module',
},
rules: {
// 在这里添加或覆盖自定义规则
'semi': ['error', 'always'], // 强制使用分号
'quotes': ['error', 'single'], // 强制使用单引号
'no-console': 'warn', // 警告使用 console
'indent': ['error', 2] // 强制使用 2 个空格缩进
},
};
4. 配置 VS Code
你需要通过 VS Code 的 settings.json 文件来告诉 ESLint 插件如何工作。可以通过按下 Ctrl + Shift + P (或 Cmd + Shift + P on Mac),输入 "Open Settings (JSON)" 并选择来打开此文件。
以下是 settings.json 中与 ESLint 插件相关的一些常用配置项:
json
{
// 启用 ESLint
"eslint.enable": true,
// 指定 ESLint 要验证的语言
"eslint.validate": [
"javascript",
"javascriptreact",
"typescript",
"typescriptreact",
"vue",
"html",
"markdown"
],
// 保存时自动修复
"editor.codeActionsOnSave": {
"source.fixAll.eslint": true
},
// 控制是否在保存时自动格式化代码(可根据需要设置)
"editor.formatOnSave": false,
// 可选:启用更详细的日志记录(用于调试)
"eslint.trace.server": "messages",
// 可选:告诉 ESLint 插件在哪些文件上运行
"eslint.workingDirectories": [
{"mode": "auto"}
],
// 可选:使用本地项目安装的 ESLint(通常插件会自动优先使用)
"eslint.useESLintClass": true
}
下面是主要配置项的简要说明:
| 配置项 | 描述 | 推荐值 |
|---|---|---|
eslint.enable | 启用或禁用 ESLint 插件 | true |
eslint.validate | 指定 ESLint 应该检查哪些语言类型的文件 | 根据项目类型设置 |
editor.codeActionsOnSave | 设置在保存文件时执行的操作,"source.fixAll.eslint": true 表示保存时自动修复所有可自动修复的 ESLint 问题 | {"source.fixAll.eslint": true} |
editor.formatOnSave | 控制保存时是否自动格式化整个文件。如果使用了 ESLint 自动修复,有时可能需要将其设为 false 以避免双重格式化 | false |
eslint.trace.server | 用于调试 ESLint 插件本身的问题,会在输出面板中显示详细日志 | "off" |
⚙️ 深入了解插件工作机制
ESLint 插件的工作原理基于抽象语法树(AST)。当你打开一个文件时,插件会:
-
查找配置:从当前打开的文件所在目录开始,向上级目录递归查找 ESLint 配置文件(如
.eslintrc.js),直到找到或到达文件系统根目录。如果配置中设置了"root": true,则停止向上查找。 -
加载规则与插件:根据找到的配置文件,加载指定的扩展配置(extends)、插件(plugins)和规则(rules)。
-
代码解析与 AST 生成:使用配置中指定的解析器(如
espree、@typescript-eslint/parser、vue-eslint-parser)将代码转换为抽象语法树(AST)。AST 是一种用树状结构表示代码语法的方法。 -
规则检查:遍历 AST 的每个节点,并应用所有启用的规则进行检查。例如,
semi规则会检查语句末尾是否有分号。 -
报告错误:将检查出的问题反馈给 VS Code,VS Code 再以红色下划线、问题面板和悬停提示的方式展示给你。
保存文件时自动修复的流程则是:
-
你按下
Ctrl + S保存文件。 -
VS Code 触发
onSave事件。 -
ESLint 插件接收到事件,筛选出可自动修复的问题(规则必须支持自动修复)。
-
插件调用 ESLint 的修复 API,生成修复后的文本。
-
VS Code 用修复后的文本替换原始文本。
💡 实用技巧与注意事项
1. 与 Prettier 配合使用
Prettier 是一个专注于代码格式化的工具,常与 ESLint(专注于代码质量和潜在错误)搭配使用。
推荐配置方法:
-
安装必要的包:
bash
npm install --save-dev eslint prettier eslint-config-prettier eslint-plugin-prettier
-
eslint-config-prettier: 关闭所有与 Prettier 冲突的 ESLint 规则。 -
eslint-plugin-prettier: 将 Prettier 作为 ESLint 规则来运行,并报告差异为单个 ESLint 错误。
-
-
修改 ESLint 配置 (
.eslintrc.js):javascript
module.exports = { extends: [ // ... 其他配置 'plugin:prettier/recommended' // 确保这是最后一个扩展,以便覆盖其他配置中的格式化规则 ], rules: { // ... 你的其他规则 'prettier/prettier': 'error' // 可选,强制遵守 Prettier 规则 } }; -
配置 VS Code (
settings.json):json
{ "editor.defaultFormatter": "esbenp.prettier-vscode", // 设置 Prettier 为默认格式化器 "editor.formatOnSave": true, // 保存时自动格式化(由 Prettier 处理) "editor.codeActionsOnSave": { "source.fixAll.eslint": true // 保存时自动修复 ESLint 问题(包括 Prettier 通过 plugin 暴露的问题) } }这样,保存时 Prettier 会处理格式化,ESLint 会处理代码质量问题,并且由于
eslint-plugin-prettier的存在,Prettier 的格式化要求也会通过 ESLint 错误的形式告诉你。
2. 处理不同类型的文件(Vue, TypeScript)
对于 Vue 或 TypeScript 项目,你需要安装对应的解析器和插件,并正确配置 ESLint。
TypeScript:
bash
npm install --save-dev @typescript-eslint/parser @typescript-eslint/eslint-plugin
javascript
// .eslintrc.js
module.exports = {
parser: '@typescript-eslint/parser',
plugins: ['@typescript-eslint'],
extends: [
'eslint:recommended',
'plugin:@typescript-eslint/recommended'
],
// ... other rules
};
Vue:
bash
npm install --save-dev eslint-plugin-vue
javascript
// .eslintrc.js
module.exports = {
parser: 'vue-eslint-parser',
parserOptions: {
parser: '@typescript-eslint/parser', // 如果你也在 Vue 中使用 TS
sourceType: 'module'
},
plugins: ['vue'],
extends: [
'eslint:recommended',
'plugin:vue/recommended' // 或 'plugin:vue/essential' 等
],
// ... other rules
};
3. 自定义规则
你可以在 ESLint 配置文件的 rules 部分灵活地自定义规则。每条规则可以有三种状态:
-
"off"或0- 关闭规则。 -
"warn"或1- 将规则视为警告(不会导致 ESLint 失败)。 -
"error"或2- 将规则视为错误(会导致 ESLint 以错误状态退出)。
许多规则还允许额外的配置选项。
javascript
// .eslintrc.js
module.exports = {
rules: {
'no-console': 'warn', // 使用 console 会警告
'semi': ['error', 'always'], // 强制分号,否则报错
'quotes': ['error', 'single', { 'avoidEscape': true }] // 使用单引号,但允许字符串中包含另一种引号
}
};
🚧 常见问题与排查
如果 ESLint 插件没有按预期工作,可以尝试以下排查步骤:
-
检查安装:确保已在项目中本地安装
eslint(npm list eslint)。 -
检查配置文件:确保项目根目录(或相应父级目录)存在正确的 ESLint 配置文件,且语法正确。
-
查看输出面板:在 VS Code 中,按下
Ctrl + Shift + U(或Cmd + Shift + Uon Mac) 打开输出面板,然后在下拉列表中选择 "ESLint"。这里通常会有详细的错误日志,能帮你定位问题(例如,缺少某个插件或解析器)。 -
确认文件类型:确保你正在编辑的文件类型包含在
eslint.validate设置中。 -
重启 VS Code 或 ESLint 服务器:有时重启 VS Code 或使用
Ctrl + Shift + P> "ESLint: Restart ESLint Server" 可以解决临时性问题。 -
优先级问题:ESLint 会优先使用项目本地安装的版本。如果你的项目中没有本地安装 ESLint,插件则会尝试使用全局安装的 ESLint。
🎯 总结
VS Code 的 ESLint 插件通过实时反馈和自动修复功能,极大地提升了JavaScript和TypeScript开发的代码质量和开发体验。它的强大之处在于高度可定制化,你可以通过配置文件精确地控制代码检查的每一项规则。
有效使用这个插件的关键在于:
-
正确安装和配置:确保项目本地有 ESLint 及其相关依赖。
-
理解并合理配置规则:根据项目需求和团队规范选择扩展(extends)和自定义规则(rules)。
-
善用自动修复:配置
editor.codeActionsOnSave来节省时间。 -
处理好与 Prettier 的关系:如果需要,使用
eslint-config-prettier和eslint-plugin-prettier来避免冲突。 -
学会排查问题:遇到问题时,首先查看 ESLint 插件的输出日志。
🛠️ VS Code Lingma - Alibaba Cloud AI Coding Assistant 插件详解
通义灵码(TONGYI Lingma)是阿里云基于通义大模型开发的智能编码辅助工具。它能够提供行级/函数级实时续写、自然语言生成代码、单元测试生成、代码注释生成、代码解释、研发智能问答、异常报错排查等能力,并针对阿里云 SDK/OpenAPI 的使用场景进行了特别优化,旨在助力开发者高效、流畅地编码。
⚡️ 核心功能亮点
通义灵码的功能相当丰富,下面这个表格汇总了它的核心能力:
| 功能类别 | 具体能力 | 一句话描述 |
|---|---|---|
| 智能代码生成 | 行级/函数级实时续写 | 根据上下文预测和生成代码,按 Tab 键即可采纳 |
| 自然语言生成代码 | 用中文或英文描述需求,AI会生成相应的代码片段 | |
| 代码理解与改进 | 代码解释 | 快速解释选中代码的功能或逻辑 |
| 代码优化建议 | 对选中代码提供性能、规范等方面的优化建议 | |
| 生成代码注释 | 一键为代码生成详细的注释说明 | |
| 测试与质量 | 生成单元测试 | 根据代码自动生成单元测试用例(支持 JUnit, pytest 等框架) |
| 问题排查 | 异常报错排查 | 提供错误信息的分析和排查建议 |
| 研发智能问答 | 解答编程相关的知识、概念、API使用等问题 | |
| 高级智能 | 多文件编辑与智能体模式 | 支持跨多个代码文件进行协同编辑和自主决策完成复杂任务 |
📥 安装与配置
-
安装:
-
在 VS Code 的扩展市场(快捷键
Ctrl+Shift+X或Cmd+Shift+X)中搜索 "通义灵码" 或 "TONGYI Lingma"。 -
找到由阿里云官方发布的扩展,点击“安装”即可。
-
安装完成后,通常需要重启 VS Code。
-
-
登录账号:
-
通义灵码需要依赖阿里云的服务,因此必须登录阿里云账号才能使用。
-
安装后插件会提示你登录,点击登录并完成浏览器授权即可。
-
-
基本配置(可选):
-
你可以在 VS Code 的设置中搜索 "Lingma" 或 "通义灵码" 来调整相关配置。
-
例如,你可以启用或禁用行间代码自动补全,或者自定义触发代码建议的快捷键。
-
🛠️ 如何使用与高效技巧
掌握了基本功能后,一些使用技巧能让你事半功倍:
-
精准的提示词是关键:当你使用自然语言生成代码时,描述越清晰、越详细,生成的代码质量就越高。例如,说“用Python写一个函数,使用Flask框架接收POST请求,验证JSON参数中的用户名和密码,成功则返回JWT token”比单纯说“写个登录接口”要好得多。
-
善用快捷键:
-
Ctrl+Shift+L(Windows) /Cmd+Shift+L(Mac):打开智能问答窗口。 -
Alt+P(Windows) /Option+P(Mac):手动触发行间代码建议。 -
Tab:采纳代码建议。 -
Esc:废弃当前代码建议。
-
-
借助上下文:在提问或生成代码前,先选中相关的代码段,通义灵码会将其作为上下文参考,从而给出更精准的回答或生成更符合预期的代码。
-
及时保存文件以更新索引:通义灵码会为项目建立索引来辅助代码生成和理解。当你修改了一个文件后,记得按
Ctrl+S保存,这样能确保索引及时更新,在后续其他文件的代码生成中引用最新的类型和结构。 -
适时开启新会话或清空上下文:连续对话时,之前的对话历史会作为上下文。如果开始一个新话题,最好点击“新建会话”按钮或使用
/clear命令清空上下文,以避免无关信息干扰新问题的回答。
⚠️ 注意事项
-
网络依赖:通义灵码的强大能力依赖于云端大模型,因此使用时需要保持网络连接稳定。
-
代码审查:虽然通义灵码很强大,但它生成的代码(尤其是业务逻辑或安全相关代码)仍需开发者自行仔细审查和测试,不可完全依赖。
-
敏感信息:切勿在提示词或问答中包含敏感信息,如数据库密码、API密钥、私密业务逻辑等,以防信息泄露。
-
免费优势:目前通义灵码是免费的,这为很多开发者,特别是学生和个人开发者,提供了一个非常好的选择。
💎 总结
总而言之,通义灵码是一款功能全面、易于上手且对中文开发者非常友好的AI编程助手。无论是快速的代码补全、解释陌生代码、生成测试用例,还是解决复杂的编程问题,它都能提供有力的支持。
🛠️ VS Code VS Code Counter 插件详解
✨ 主要功能
VS Code Counter 插件具备以下主要功能:
-
统计代码行数:支持统计整个工作区或指定目录的代码行数,并能区分纯代码行、注释行和空白行。
-
实时显示进度:在统计过程中会实时显示扫描进度。
-
支持文件变更自动更新:文件变化后可以自动更新统计结果。
-
支持多种编程语言:兼容常见的编程语言文件类型。
-
多种输出格式:统计结果可以输出为 文本文件、CSV 文件 或 Markdown 文件,方便你进一步处理或分享。
-
排除文件能力:支持使用
.gitignore和files.exclude设置来排除不需要统计的文件和目录。
📊 支持的语言和文件类型
VS Code Counter 插件支持多种编程语言文件类型,包括但不限于:
| 语言 | 文件扩展名 |
|---|---|
| JavaScript | .js |
| TypeScript | .ts |
| Python | .py |
| Java | .java |
| C++ | .cpp |
| C | .c |
| HTML | .html |
| CSS | .css |
该插件依赖于 VS Code 的语言扩展来识别代码文件。这意味着如果你安装了支持新语言的其他 VS Code 扩展,VS Code Counter 也可能能够识别并统计那些语言的文件。
🛠️ 安装方法
-
打开 VS Code。
-
点击左侧活动栏上的扩展图标(或使用快捷键
Ctrl+Shift+X/Cmd+Shift+X)。 -
在扩展市场的搜索框中输入 "VS Code Counter"。
-
在搜索结果中找到 "VS Code Counter",点击 "Install" 按钮进行安装。
📖 使用方法
安装完成后,你可以通过以下两种方式使用该插件进行代码统计:
1. 通过命令面板 (Command Palette)
-
在 VS Code 中打开你要统计的项目文件夹。
-
打开命令面板:
-
Windows/Linux:使用快捷键
Ctrl+Shift+P -
Mac:使用快捷键
Cmd+Shift+P
-
-
在命令面板中输入以下命令并执行:
-
VSCodeCounter: Count lines in workspace:统计整个工作区的代码行数。 -
VSCodeCounter: Count lines in directory:统计指定目录的代码行数,执行后会让你选择要统计的具体目录。
-
2. 通过右键菜单
-
在 VS Code 的资源管理器(Explorer)侧栏中,找到你想要统计的文件夹。
-
右键点击该文件夹。
-
在弹出的上下文菜单中,选择 "Count lines in directory"。
📋 统计结果解读
执行统计命令后,插件会在你的项目根目录下生成一个名为 .VSCodeCounter 的文件夹。这个文件夹里会有一个以统计时间戳命名的子文件夹,里面包含了不同格式的统计结果文件(如 .md, .txt, .csv)。
统计结果通常包括以下信息:
-
总行数:所有支持文件的总代码行数。
-
按语言/文件类型分类的统计:列出每种语言或文件类型的详细行数。
-
详细分解:通常会进一步将每类文件的代码行数分解为:
-
代码行 (Lines of code) :实际的源代码行数。
-
注释行 (Comment lines) :注释的行数。
-
空白行 (Blank lines) :空白的行数。
-
结果文件(如 Markdown 格式)可能会以表格形式呈现这些数据,清晰易读。
⚙️ 配置选项
你可以在 VS Code 的设置中(settings.json)配置 VS Code Counter 插件的一些行为选项:
| 配置选项 | 描述 |
|---|---|
VSCodeCounter.useGitignore | 是否使用项目中的 .gitignore 文件来排除不需要统计的文件。默认通常为 true。 |
VSCodeCounter.useFilesExclude | 是否使用 VS Code 的 files.exclude 设置来排除文件。 |
VSCodeCounter.printNumberWithCommas | 是否在打印的数字中使用逗号作为千位分隔符(CSV 输出除外)。 |
VSCodeCounter.ignoreUnsupportedFile | 是否忽略不支持的文件。 |
VSCodeCounter.endOfLine | 指定输出文件中使用的新行字符。 |
VSCodeCounter.include | 使用 glob 模式配置需要包含的文件和文件夹。 |
VSCodeCounter.exclude | 使用 glob 模式配置需要排除的文件和文件夹。 |
VSCodeCounter.outputDirectory | 指定输出结果的目录路径。 |
VSCodeCounter.outputAsText | 是否将结果输出为文本文件。 |
VSCodeCounter.outputAsCSV | 是否将结果输出为 CSV 文件。 |
VSCodeCounter.outputAsMarkdown | 是否将结果输出为 Markdown 文件。 |
VSCodeCounter.outputPreviewType | 指定计数后预览输出的类型(文本、csv、markdown 或无)。 |
VSCodeCounter.saveLocation | 指定存储收集的语言配置的位置。 |
例如,你可以在 settings.json 中添加如下配置:
json
{
"VSCodeCounter.exclude": ["**/node_modules/**", "**/out/**", "**/*.min.js"],
"VSCodeCounter.outputAsMarkdown": true,
"VSCodeCounter.outputAsCSV": false
}
⚡ 性能优化技巧
如果你在处理大型项目时发现统计速度较慢或 CPU/内存占用过高,可以尝试以下优化技巧:
-
调整
search.followSymlinks设置:在 VS Code 的设置中,将"search.followSymlinks": false可以显著提高统计速度,并减少rg进程的资源占用(如 CPU 和内存)。 -
合理配置排除规则:利用
VSCodeCounter.exclude、VSCodeCounter.useGitignore和VSCodeCounter.useFilesExclude设置,排除那些不需要统计的大型目录(如node_modules,out,build等)和二进制文件。
💡 高级使用技巧
-
远程开发:VS Code Counter 对 VS Code 远程开发(Remote Development)提供了实验性支持。在远程开发环境中使用时,你可能需要利用插件提供的 “Save language configurations” 功能来确保语言配置的正确性。
-
忽略统计结果目录:插件生成的
.VSCodeCounter目录包含统计输出文件。建议你在项目的.gitignore文件中添加.VSCodeCounter/,以避免将这些自动生成的统计文件提交到版本控制系统中。 -
对比不同时期的统计结果:由于插件会按时间戳生成不同的结果目录,你可以保留这些输出,以便对比项目在不同开发阶段的代码量变化。
📝 注意事项
-
VS Code Counter 主要用于统计本地仓库的代码。请注意,它通常无法直接用于统计 GitHub 等平台上的远程仓库(除非你先将仓库克隆到本地),也无法在 github.dev 或 github1s.com 等在线 VS Code 环境中使用。
-
如果你需要更详细的版本历史信息(如按作者统计提交量、提交时间分布等),可能需要借助 GitStats 等更专业的版本统计工具。
-
插件的语言支持范围取决于你已安装的 VS Code 语言扩展。要正确统计某种特定语言的代码,确保已安装相应的语言支持插件。
🛠️ VS Code IntelliJ IDEA Keybindings 插件详解
1. 📌 插件概述与核心价值
IntelliJ IDEA Keybindings 是一款用于 Visual Studio Code 的免费插件,它将 JetBrains IntelliJ IDEA 及其系列 IDE(如 WebStorm、PyCharm、PHP Storm 等)的键盘快捷键映射到了 VS Code 中。如果你习惯了 IntelliJ IDEA 的快捷键操作,这个插件能显著降低你切换编辑器时的学习成本,帮助保持编码效率和工作流的连续性,使得在不同开发环境间切换更加顺畅。
2. 📥 安装与启用
安装该插件非常简单:
-
打开 VS Code。
-
进入扩展视图(快捷键
Ctrl+Shift+X或Cmd+Shift+X)。 -
在扩展商店中搜索 "IntelliJ IDEA Keybindings"。
-
找到插件后点击“安装”即可。
安装后插件会自动启用。你可以在 VS Code 的快捷键设置中看到大量命令的快捷键已被映射为 IntelliJ IDEA 的方式。
3. ⚙️ 导入自定义 IntelliJ 快捷键配置
如果你在 IntelliJ IDEA 中自定义过快捷键,你可以将这些配置导入到 VS Code 中:
-
从 IntelliJ IDEA 导出配置:在 IntelliJ IDEA 中,通过
File > Export Settings导出设置,请确保勾选了 Keymap 选项。这将生成一个 ZIP 压缩包。 -
解压并找到键盘映射文件:解压导出的 ZIP 文件,在其中找到
keymap.xml文件(有时可能在其他命名的 XML 文件中)。 -
在 VS Code 中导入配置:
-
在 VS Code 中打开命令面板(
Ctrl+Shift+P或Cmd+Shift+P)。 -
输入并选择
Import IntelliJ Keybindings (XML)命令。 -
选择你从 IntelliJ 导出的
keymap.xml文件。 -
插件可能会让你选择快捷键映射的转换方式(例如 Windows to Windows)。
-
-
应用配置:导入成功后,通常会生成一个
Untitled-1.json之类的文件,将其中的内容复制到 VS Code 的keybindings.json文件中(可通过命令面板Preferences: Open Keyboard Shortcuts (JSON)打开)并保存。 -
重启 VS Code:重启后,你的自定义快捷键就应该生效了。
4. ⌨️ 常用快捷键映射示例
该插件覆盖了 IntelliJ IDEA 中大量的核心快捷键。以下是一些常见操作的映射关系(Windows/Linux 版):
| 功能描述 (Feature Description | IntelliJ 快捷键 (IntelliJ Shortcut) | VS Code 中映射后的效果 (Mapped Effect in VS Code) | 支持情况 (Support Status) |
|---|---|---|---|
| 基本代码补全 (Basic code completion) | Ctrl+Space | 触发建议 (Triggers suggestion) | ✅ |
| 智能代码补全 (Smart code completion) | Ctrl+Shift+Space | 由插件映射 (Mapped by plugin) | ⚠️ 部分支持 |
| 完成当前语句 (Complete current statement) | Ctrl+Shift+Enter | 完成语句 (Completes statement) | ✅ |
| 参数信息 (Parameter information) | Ctrl+P | 显示参数提示 (Shows parameter hints) | ✅ |
| 快速文档查看 (Quick documentation lookup) | Ctrl+Q | 显示快速文档 (Shows quick documentation) | ✅ |
| 生成代码 (Generate code...) | Alt+Insert | 代码片段提示 (Triggers snippet suggestions) | ✅ |
| 行注释/取消注释 (Comment/uncomment with line comment) | Ctrl+/ | 切换行注释 (Toggles line comment) | ✅ |
| 扩展选择范围 (Select successively increasing code blocks) | Ctrl+W | 扩大选择 (Expands selection) | ✅ |
| 显示意图操作 (Show intention actions and quick-fixes) | Alt+Enter | 快速修复 (Triggers quick fix) | ✅ |
| 格式化代码 (Reformat code) | Ctrl+Alt+L | 格式化文档 (Formats document) | ✅ |
| 删除当前行 (Delete line) | Ctrl+Y | 删除行 (Deletes line) | ✅ |
注意:并非所有 IntelliJ IDEA 的快捷键都能在 VS Code 中找到完全对应的功能,因此个别快捷键可能无法完美映射或需要额外配置(例如
Ctrl+Shift+F12最大化编辑器)。macOS 下的快捷键有所不同,通常Ctrl键会替换为Cmd键。
5. 🛠️ 高级定制与疑难解答
自定义快捷键调整
即便使用了此插件,你可能仍希望微调某些快捷键。
-
在 VS Code 中,你可以通过命令面板
Preferences: Open Keyboard Shortcuts (JSON)打开keybindings.json文件。 -
在此文件中,你可以添加新的键位绑定或覆盖插件提供的绑定。例如,如果你希望设置回车键补全代码(IntelliJ 风格),可以尝试添加类似以下的规则(但需注意可能与现有操作冲突):
json
[ { "key": "enter", "command": "acceptSelectedSuggestion", "when": "editorTextFocus && suggestWidgetVisible" } ]
处理功能差异
VS Code 和 IntelliJ IDEA 在架构和功能上存在差异,导致并非所有 IDEA 的快捷键都能在 VS Code 中找到完全等价的功能。例如:
-
Ctrl+Shift+F12(在 IDEA 中用于最大化编辑器并隐藏所有工具窗口)在 VS Code 中可能只能映射到workbench.action.maximizeEditor,效果可能不完全相同。 -
“优化导入”(Optimize imports -
Ctrl+Alt+O)、“实现方法”(Implement methods -Ctrl+I)等操作在 VS Code 中可能需要依赖特定语言扩展的支持,并且其默认行为也可能与 IDEA 不同。
插件冲突
如果你安装了其他功能强大的插件(例如 Vim 模拟插件),可能会发生快捷键冲突。如果发现某个快捷键失效,需要检查其他插件或用户自定义设置是否覆盖了该快捷键。
6. 💎 提升体验的建议
-
搭配 JetBrains 风格主题:为了获得更接近 IntelliJ IDEA 的视觉体验,你可以在 VS Code 的扩展商店中搜索并安装 JetBrains 风格的主题(例如 "JetBrains theme")和图标主题(如 "Material Theme Icons" 或特定 JetBrains 图标包)。
-
理解差异:认识到 VS Code 和 IntelliJ IDEA 本质上是不同的工具,插件旨在缓解快捷键习惯的过渡,但并非 100% 的完美复制。保持开放心态适应一些细微差别是值得的。
-
利用 VS Code 的强大功能:既然使用了 VS Code,不妨也探索一下其原生的一些强大功能和生态系统,例如强大的扩展市场、内置终端、Git 集成等。
7. ✅ 总结
IntelliJ IDEA Keybindings 插件是从 JetBrains IDE 转向 Visual Studio Code 的开发者的一款实用工具。它能大幅减少因快捷键差异带来的不适感,让你更专注于代码而不是记忆新的快捷键。通过安装插件、导入自定义配置和必要的微调,你可以在 VS Code 中打造一个非常接近 IntelliJ IDEA 的快捷键环境,从而更平滑地完成过渡。
Vue3+TypeScript开发环境搭建
2900

被折叠的 条评论
为什么被折叠?



