1 报错原文展示:

[Opt 31-67] Problem: A LUT5 cell in the design is missing a connection on input pin I0, which is used by the LUT equation. This pin has either been left unconnected in the design or the connection was removed due to the trimming of unused logic. The LUT cell name is: DUT/design_xdma_i/axi_interconnect_0/xbar/inst/gen_samd.crossbar_samd/gen_master_slots[0].reg_slice_mi/b.b_pipe/gen_arbiter.qual_reg[2]_i_11__0.
2 报错原因分析:
从报错信息可以看出:像是某一个模块的input信号没有。
给出如下关键信息:
第一: missing a connection on input pin I0
第二:The LUT cell name is: DUT/design_xdma_i/axi_interconnect_0/xbar/inst/gen_samd.crossbar_samd/gen_master_slots[0].reg_slice_mi/b.b_pipe/gen_arbiter.qual_reg[2]_i_11__0.
但是vivado没有具体的告诉我们,到底是哪里没有输入,导致问题非常难定位。如果你也是一时定位不到具体的问题,可以使用以下的方式
3 精准问题定位方式:

打开Run_Synthesis---->Schematic
在TCL界面输入:
select_objects [get_cells {DUT/design_xdma_i/axi_interconnect_0/xbar/inst/gen_samd.crossbar_samd/gen_master_slots[0].reg_slice_mi/b.b_pipe/gen_arbiter.qual_reg[2]_i_11__0}]

会在Cell Properties中出现这个信息。

然后点开Cell Pins 找到刚才错误提示的I0,就能够显示主要信息。


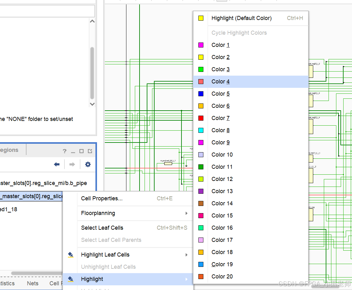
我们把这个路径高亮成自己想要的颜色,然后顺着这个路径去找,我的定位到了这里。

然后顺着这个定位的位置,再找回去,看看这个线的抽头到哪里

果然这里没有连接上。嘻嘻嘻嘻嘻,

解决Vivado LUT5输入未连接报错
1万+

被折叠的 条评论
为什么被折叠?



