今天,我们可以通过手机和各种 APP 完成各种各样的事情,比如社交,网购等。这些行为的背后,API 起到了关键的作用。作为 API 的使用者,我们并不关心 API 的稳定、安全和高效,但是通过 API 提供数据服务的企业则需要选择一个合适的 API 网关,用来保证数千乃至数万的 API 为提供快速和安全的服务。
在 CNCF 的 API Gateway landscape 中有接近 20 个 API 网关的选型(不包括公有云厂商的产品),包括 Apache APISIX、Kong、Tyk 等等。很多网关都称自己是下一代 API 网关,是最受欢迎的开源 API 网关项目,那么事实如何呢?本文将通过开发者、知识产权和品牌、技术、生态等多个维度来看看 Apache APISIX 为什么是下一代 API 网关?

工程师的眼睛是雪亮的
工程师是 API 和 API 网关的使用者和开发者,更多工程师关注和参与的 API 网关项目,代表的就是技术的趋势。我们从 GitHub 代码贡献者的维度,选取了 4 个开源 API 网关进行对比:Apache APISIX、Kong、Tyk 和 Gloo。

Kong 和 Tyk 都是 2015 年之前开始研发的,Apache APISIX 和基于 Envoy 的 Gloo 是在 2019 年左右开始研发的。从上图中的 Github Contributor Over Time 可以看出,Kong 经过近 7 年的发展已经有超过 250 个贡献者参与,远远超过了 Tyk 和 Gloo;而最年轻的 Apache APISIX,已经超过 320 个贡献者,数量和增速都远超 Kong,成为最多开发者参与贡献的 API 网关项目。
除了贡献者总数外,还有一个指标可以看到更深层次的数据:贡献者的月度活跃。下图展示了以上四个开源 API 网关的月度活跃的开发者数量:

Tyk 的贡献者月活跃人数,长期都是在 5 个人左右,很少超过 10 个人;而 Kong 和 Gloo 的贡献者月活跃人数均在 10 到 20 之间浮动;而 Apache APISIX 基本保持在 20 人以上,最高接近 40 人,是开发者最活跃的 API 网关。
这四个开源 API 网关项目背后,都是有对应的商业化公司的,所以还有第三个指标数据,那就是开源项目贡献者和商业公司员工数的对比:
| API Gateway | APISIX | Kong | Tyk | Gloo |
|---|---|---|---|---|
| monthly active contributors | 38 | 20 | 8 | 24 |
| employees(from LinkedIn) | 40+ | 500+ | 200+ | 100+ |
当前(2022年第三季度)Kong 和 Tyk 的开源投入比例(月度活跃贡献者/员工总数)是 4%,Gloo 是 24%,APISIX 则是接近 100%。即使回到 2017 年,Kong 的月度活跃贡献者也在 5 个人左右。
显而易见,开源项目 Apache APISIX 和它背后的商业化公司 API7.ai 从创建伊始,就保持了对于开源项目的持续投入,赢得了众多开发者的喜爱。
开源协议:企业用户选择开源项目的首要考虑因素
自从 MongoDB 修改了开源项目的 License 之后,在做基础软件的选型时,开源项目的 License 风险就是企业用户首要考虑的因素。
从表面上看,Apache APISIX、Kong 和 Gloo 使用的都是商业友好的 Apache License Version 2.0,Tyk 使用的是带有传染性的 Mozilla Public License Version 2.0。
更深入的看,Kong、Gloo 和 Tyk 这三个都是完全由商业公司控制的开源项目,它们可以像 MongoDB 一样随时在新版本中修改 License,限制公有云或者其他公司免费使用,进而要求你从开源用户转为付费客户来继续使用最新版本。
没有人知道这样的事情是否会发生,以及发生的几率有多大。这种风险,就像达摩克利斯之剑一样,悬挂在企业用户的头上。
在这种情况下,使用 Apache 软件基金会或者 CNCF 的开源项目是最明智的。而 Apache APISIX 是全球最大的软件基金会 – Apache 软件基金会的顶级项目,所有的代码和品牌都归属于 Apache 软件基金会,任何商业公司都不能控制 Apache APISIX 项目,也不可能修改开源项目的 license。企业用户可以一直放心的使用,而不用担心收到律师和合规部门的问询邮件。
性能测试对比
在社区中经常会有用户提问:基于 Envoy 的 Gloo,和基于 NGINX 的 APISIX,谁的性能更胜一筹?
虽然性能并不是选型中最重要的指标,但它确实是最直接的指标。下表的表格是 Apache APISIX 和 Gloo 的 Benchmark 结果。从表格中可以看到,Apache APISIX 的 QPS 是 Gloo 的 4.6 倍,同时 Apache APISIX 的延迟还不到 Gloo 的 7%。

这并不仅仅是 NGINX 和 Envoy 之间的差异造成的,而是因为 APISIX 在底层做了大量的优化,所以同样基于 NGINX 的 APSIX 相对于 Kong 也有巨大的性能优势。
为什么 APISIX 的性能优势如何之大?在代码面前,没有任何秘密。让我们从技术的角度来详细分析下。
APISIX 的技术优势
以下内容是 Apache APISIX 和 Kong、Gloo 相比在技术方面的主要优势,大部分都是在底层模块上的优化和创新。在简单的 PoC 上并不一定能够体现出这些技术的优势,但在复杂的生产环境中,Apache APISIX 的这些优势将会造成巨大的差距。
无数据库依赖
在 APISIX 项目出现之前,也有非常多的商业 API 网关或开源 API 网关产品,但这些产品大多数都把 API 数据、路由、证书和配置等信息存放在一个关系型数据库中。
将这些数据存储在关系型数据库的优势非常明显,用户可以更加方便地使用 SQL 语句进行灵活查询,也方便用户进行备份及后续维护。
但是网关作为一个基础中间件,它处理了所有来自客户端的流量,这种情况下对于可用性的要求便会非常高。如果你的 API 网关依赖了一个关系型数据库,也就意味着关系型数据库一旦出现了故障(比如宕机、丢失数据),API 网关也会因此受到影响,整个业务系统的可用性也会大打折扣。
而 APISIX 在设计之初,就从底层架构上避免了宕机、丢失数据等情况的发生。因为在控制面上,APISIX 使用了 etcd 存储配置信息,而不是使用关系型数据库,这样做的好处主要有以下几点:
-
与产品架构的云原生技术体系更统一;
-
更贴合 API 网关存放的数据类型;
-
能更好地体现高可用特性;
-
拥有低于毫秒级别的变化通知。
使用 etcd 存储配置信息后,对于数据面而言只需监听 etcd 的变化即可。如果采用轮询数据库的方式,可能需要 5-10 秒才能获取到最新的配置信息;如果监听 etcd 的配置信息变更,APISIX 就可以将获取最新配置的时间控制在毫秒级别之内,达到实时生效。
因此使用 etcd 作为存储,不仅让 APISIX 在底层上更加贴合云原生,也让它在系统高可用的体现上带来了更多优势。
高性能路由匹配算法
API 网关需要从每个请求的 Host、URI、HTTP 方法等特征中匹配到目标规则,以决定如何对该请求进行处理,因此一个优秀的匹配算法是必不可少的。Hash 算法性能不错,但无法实现模糊匹配;正则可以模糊匹配,但性能不好,因此 Apache APISIX 选择使用树这样一种高效且支持模糊匹配的搜索数据结构。准确一些,Apache APISIX 使用的是 RadixTree,它提供了 KV 存储查找的数据结构并对只有一个子节点的中间节点进行了压缩,因此它又被称为压缩前缀树。此外,在已知 API 网关产品中 Apache APISIX 首次将 RadixTree 应用到了路由匹配中,支持一个前缀下有多个不同路由的场景,具体实现见 lua-``resty-radixtree。
当对某个请求进行匹配时,RadixTree 将采用层层递进的方式进行匹配,其复杂度为 O(K)(K 是路由中 URI 的长度,与 API 数量多少无关),该算法非常适合公有云、CDN以及路由数量比较多的场景,可以很好地满足路由数量快速增长的需求。
高性能 IP 匹配算法
IP 地址有 2 种记法:标准 IP 表示方法与 CIDR 表示方法,以 32 位的 IPv4 为例:
-
标准 IP 记法:192.168.1.1
-
CIDR 记法:192.168.1.1/8
Apache APISIX 的 IP 匹配算法与路由匹配算法所使用的原理以及原始数据是不一样的。以 192.168.1.1 这个 IP 为例,由于每个 IP 段的范围是 0 到 255,因此在对 IP 进行匹配时我们可以认为 IP 地址是由 4 个16 位整数型的数构成的,IP 长度是固定的。那么我们可以采用更高效的算法完成匹配。
假设现在有一个包含 500 条 IPv4 记录的 IP 库,APISIX 会将 500 条 IPv4 的记录缓存在 Hash 表中,当进行 IP 匹配时使用 Hash 的方式进行查找,时间复杂度为 O(1)。而其他 API 网关则是通过遍历的方式完成 IP 匹配,发送到网关每个请求将逐个遍历最多 500 次是否相等后才能知道计算结果。所以 APISIX 的 高精度 IP 匹配算法大大提高了需要进行海量 IP 黑白名单匹配场景(如 WAF)的效率。
精细化路由
API 网关通过请求中的流量特征完成预设规则的匹配,常见特征包含了请求中的 Host、URI 路径、URI 查询参数、URI 路径参数、HTTP 请求方法、请求头等,这些特征是大部分 API 网关产品所支持的。相较于其它产品,Apache APISIX 支持了更多特征以解决复杂多变的使用场景。
首先,Apache APISIX 支持 NGINX 内置变量,意味着我们可以将诸如 uri、server_name 、server_addr、request_uri、remote_port、remote_addr、query_string、host、hostname、arg_name等数十种 Nginx 内置变量作为匹配参数,以支持更复杂多变的匹配场景。NGINX 内置变量列表请参考 NGINX 变量。
其次,Apache APISIX 支持将条件表达式作为匹配规则,其结构是 [var, operator, val], ...]],其中:
-
var值可使用 Nginx 内置变量; -
operator支持相等、不等、大于、小于、正则、包含等操作符。
假设表达式为 ["arg_name", "==", "json"],它意味着当前请求的 URI 查询参数中,是否有一个为 name 的参数值等于 json。Apache APISIX 是通过自研的库 lua-resty-expr 实现该能力的,具体请参考 lua-resty-expr。该特性将选择权交给了用户,可扩展性强。
此外,Apache APISIX 支持设置路由 ttl 存活时间:
$ curl http://127.0.0.1:9080/apisix/admin/routes/2?ttl=60 -H 'X-API-KEY: edd1c9f034335f136f87ad84b625c8f1' -X PUT -i -d '
{
"uri": "/aa/index.html",
"upstream": {
"type": "roundrobin",
"nodes": {
"39.97.63.215:80": 1
}
}
}'
以上配置表示,在 60s 后 APISIX 会自动删除该路由配置,非常适合一些临时验证的场景,比如金丝雀发布、监控输出等。对于线上的流量分流非常方便,是其它网关产品所不具备的能力。
最后一点是 Apache APISIX 支持自定义过滤函数,你可以通过在 filter_func 参数中编写自定义 Lua 函数,例如:
$ curl http://127.0.0.1:9080/apisix/admin/routes/1 -H 'X-API-KEY: edd1c9f034335f136f87ad84b625c8f1' -X PUT -i -d '
{
"uri": "/index.html",
"hosts": ["foo.com", "*.bar.com"],
"filter_func": "function(vars)
return vars['host'] == 'api7.ai'
end",
"upstream": {
"type": "roundrobin",
"nodes": {
"127.0.0.1:1980": 1
}
}
}'
其中 filter_func 入参是 vars,可从 vars 获取 Nginx 变量,然后实现自定义过滤逻辑。
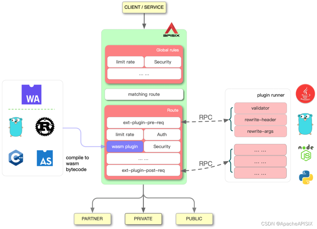
支持多语言插件
虽然 API 网关、数据库或其他中间件都属于基础组件,但是更多时候用户是根据使用场景对 API 网关进行一些定制化地开发和系统集成。
APISIX 目前已经支持了 80 多种插件,但仍然难以涵盖用户的所有使用场景。在实际使用场景中,很多企业都会针对具体业务进行定制化的插件开发,通过网关去集成更多的协议或者系统,最终在网关层实现统一管理。
在 APISIX 早期版本中,开发者仅能使用 Lua 语言开发插件。虽然通过原生计算语言开发的插件具备非常高的性能,但是学习 Lua 这门新的开发语言是需要时间和理解成本的。
针对这种情况,APISIX 提供了两种方式来解决:
第一种方式是通过 Plugin Runner 来支持更多的主流编程语言(比如 Java、Python、Go 等等)。通过这样的方式,可以让后端工程师通过本地 RPC 通信,使用熟悉的编程语言开发 APISIX 的插件。
这样做的好处是减少了开发成本,提高了开发效率,但是在性能上会有一些损失。那么,有没有一种既能达到 Lua 原生性能,同时又兼顾高级编程语言的开发效率方案呢?

第二种方式是使用 Wasm 开发插件,也就是上图左侧部分。Wasm(WebAssembly) 最早是用在前端和浏览器上的一个技术,但是现在在服务端它也逐渐展示出来它的优势。我们将 Wasm 嵌入到了 APISIX 中,用户就可以使用 Wasm 去编译成 Wasm 的字节码在 APISIX 中运行。最终达到的效果就是利用高效率,开发出了一个既有高性能又使用高级计算语言编写的 APISIX 插件。
因此,在当前 APISIX 版本中,用户可以使用 Lua、Go、Python 和 Wasm 等多种方式,基于 APISIX 编写自定义插件。通过这样的方式,降低了开发者的使用门槛,也为 APISIX 的功能提供了更多的可能性。
总结
本文从工程师、开源协议、性能评测、技术、生态系统等多个角度分析和比较了一些 API 网关产品,可以看出 Apache APISIX 是其中的佼佼者,引领了 API 网关领域的创新。
Apache APISIX 不仅是一个可以处理南北向流量的 API 网关,同时也有 APISIX Ingress Controller、Service Mesh 等开源产品。预计在本月底,APISIX 也将发布 3.0 预览版,带来全新功能与全方位产品提升,敬请期待!
多维度解析 Apache APISIX 为何是最佳 API 网关
本文分析了Apache APISIX为何成为最受欢迎的API网关,包括其开发者活跃度、开源协议、性能测试和技术优势。Apache APISIX在GitHub上的贡献者数量和活跃度超过其他项目,采用商业友好的Apache License,并在性能、无数据库依赖、路由匹配算法、IP匹配和精细化路由等方面展现出技术领先性。
9115

被折叠的 条评论
为什么被折叠?



