前置条件
1. 必要:一台装有Mac OS X操作系统的电脑:经济允许的话可以买一部Mac book;否则的话,可以试试黑苹果或虚拟机。
2.必要:一个有可用的Apple ID:免费,在Apple的官网上申请一个即可,注意ID生效时间可能有点长,也许1分钟也许10分钟。
3.可选:一部iphone手机:如果我们开发的APP不需要“GPS”、“照相机”、“蓝牙”等功能,完全可以不用iphone真机,使用iphone模拟器即可。
注意事项
1. 一般情况下,本iOS系列文章的示例均适用模拟器调试。如果需要使用特殊硬件(GPS、蓝牙等),则必须使用真机。
2. 真机调试时,需要保证电脑和iPhone手机均能联网才能调试,因为每一次电脑下载程序到手机时,都会通过Apple公司认证授权。
安装Xcode
Xcode是iOS原版标配的集成开发环境,并且免费面向普罗大众。截至目前,其最新版本为9.3.1,我们可以在App Store中轻松取之。

建立Hello World工程
依照惯例,首先我们来创建1个“Hello world!”
1. 打开xcode,选择“Create a new Xcode project”

2. 选择“iOS”和“Single View App”并点击“Next”

3.对照下图示例填写工程基本信息
注意:在你的电脑中,如果“Team”一栏选择“None”(除非你有确定的Team);“Language”选择Swift,点击Next。

4. 保存工程到目录,选中一个目录(图中示例为“HW”)并点击Create

工程建立完成之后界面如下图。
“咦?怎么有一个红色的感叹号?‘Signing for "HelloWorld" requires a development team’”
Xcode在调试iphone真机时需要Team账号(即Apple ID),模拟器则不是必须的,这个问题留到下面真机运行再说。

运行“Hello World”
1. 选中“Main.storyboard”(下图左侧),打开控件库“Object Library”(下图右侧铜钱状图标),在下面的输入框中输入“label”筛选出“label”然后拖拽至“storyboard”的正中央。
并且确认一下上下2个红框中表示的是同一款iphone型号(下图上红框表示接下来模拟器使用的iphone,下图下红框表示当下的storyboard使用的iphone尺寸,即label的底版)

2.先点击选中刚刚拖拽到storyboard上的label,然后打开“Attributes Inspector”(下图右侧漏斗状图标),编辑下图红框中的内容为“Hello World”。
最后点击下图左上方三角形按钮编译运行。

稍等片刻。。。

真机运行
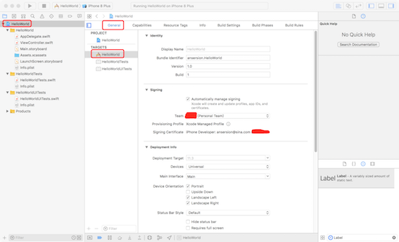
1. 根据下图红框中的指示回到最初的界面,然后使用Apple ID添加自己的Team。下图是添加过ID的样子。

2. USB连接iPhone手机,稍等片刻,在下图上红框中可以选择已连接的手机。这时,有可能会有ios系统不兼容提示(“OS version lower lower than deployment target”),即你开发针对的目标系统过高了。这时,在下图下红框中,适当调整Target的iOS版本号,直到没有不兼容的提示。

3. 第一次调试真机时,会要求手机通过信任(如下图),点击OK,然后操作手机,依次选择:设置->通用->设备管理->“你的Apple ID”->信任“你的Apple ID”->信任。
重新运行即可看到结果了。

3138

被折叠的 条评论
为什么被折叠?



