目录
前言
📅大四是整个大学期间最忙碌的时光,一边要忙着备考或实习为毕业后面临的就业升学做准备,一边要为毕业设计耗费大量精力。近几年各个学校要求的毕设项目越来越难,有不少课题是研究生级别难度的,对本科同学来说是充满挑战。为帮助大家顺利通过和节省时间与精力投入到更重要的就业和考试中去,学长分享优质的选题经验和毕设项目与技术思路。
🚀对毕设有任何疑问都可以问学长哦!
选题指导:
最新最全计算机专业毕设选题精选推荐汇总
大家好,这里是海浪学长毕设专题,本次分享的课题是
🎯基于改进YOLO算法的铁路轨道表面裂缝检测算法研究
选题意义背景
铁路作为国家重要的基础设施,是国民经济发展的大动脉,在综合交通运输体系中具有不可替代的骨干作用。2023年间,随着我国铁路网络的不断完善和高铁技术的快速发展,铁路运输的安全性和可靠性要求日益提高。铁轨作为铁路运输系统的核心组成部分,其健康状况直接影响着列车运行的安全与平稳。然而,在长期的使用过程中,铁轨不可避免地会出现各种缺陷,其中裂缝是最常见且危害性最大的一种缺陷类型。若不能及时发现并处理这些裂缝,可能会导致铁轨断裂、列车脱轨等严重安全事故,造成巨大的人员伤亡和经济损失,传统的铁轨裂缝检测主要依赖于人工巡检,这种方式存在效率低下、劳动强度大、检测结果主观性强等问题。随着铁路里程的不断增加和列车运行速度的提高,人工巡检已难以满足现代铁路安全检测的需求。因此,开发高效、准确的铁轨裂缝自动检测系统具有重要的现实意义。
近年来,随着计算机视觉和深度学习技术的快速发展,基于卷积神经网络的目标检测算法在工业缺陷检测领域展现出了巨大的应用潜力。与传统的图像处理方法相比,深度学习方法能够自动学习图像中的高层语义特征,具有更强的泛化能力和鲁棒性。特别是单阶段目标检测算法如YOLO系列,因其检测速度快、精度高的特点,成为实时目标检测任务的首选算法,然而,铁轨裂缝检测面临着诸多挑战:- 铁轨裂缝通常表现为细长、微弱的线性特征,在复杂的背景环境下难以识别;- 铁轨图像中存在大量的背景干扰信息,如铁轨螺栓、道砟、阴影等,这些干扰会影响裂缝检测的准确性;此外,铁轨裂缝的尺寸差异较大,从小型微裂缝到大型裂缝,需要算法能够适应不同尺寸的目标;最后,实际应用中对检测速度有较高要求,需要在保证检测精度的同时满足实时性需求。

研究如何提高基于卷积神经网络的铁轨裂缝检测算法的性能,成为当前铁路安全监测领域的重要研究课题,本选题旨在探索基于改进YOLOV5s算法的铁轨裂缝检测方法,通过优化网络结构、改进特征提取方式、引入注意力机制等手段,提高算法对铁轨裂缝的检测精度和实时性,为铁路轨道的智能维护提供技术支持。该研究不仅具有重要的理论意义,也具有广阔的应用前景,能够有效提高铁路运输的安全性和可靠性,降低维护成本,保障人民生命财产安全。
数据集
数据获取
本研究使用的铁轨裂缝数据集主要来源于铁路现场实际采集的图像。为了确保数据集的多样性和代表性,研究团队在不同的铁路线路、不同的光照条件、不同的天气情况下进行了图像采集工作。采集设备采用高分辨率工业相机,安装在铁路巡检车上,以固定的帧率和高度对铁轨表面进行拍摄。采集过程中,严格控制相机与铁轨表面的距离和角度,确保图像的清晰度和一致性,除了现场采集的图像外,研究团队还通过以下方式扩充数据集:
1.获取了部分历史巡检图像数据,这些数据包含了不同类型和程度的铁轨裂缝样本。

-
利用数据增强技术,对已有的裂缝图像进行变换,生成新的训练样本。常用的数据增强方法包括图像翻转、旋转、缩放、亮度调整、对比度调整等。
-
从公开的缺陷检测数据集中筛选出与铁轨裂缝相似的样本进行标注和使用,丰富数据集的多样性。
数据格式与数据规模
采集到的原始图像格式为JPEG,分辨率为×1080像素。经过筛选和预处理后,最终构建的铁轨裂缝数据集包含2500张高质量图像,其中裂缝图像2000张,正常铁轨图像500张。每张裂缝图像中包含1-5个不等的裂缝实例,裂缝的长度从几毫米到几十厘米不等,宽度从0.1毫米到2毫米不等,数据集的标注工作使用LabelImg工具完成,标注格式采用Pascal VOC格式,每张图像对应一个XML标注文件。标注文件中包含图像的基本信息以及裂缝目标的位置信息和类别信息。标注过程中,严格遵循以下原则:
-
对于明显的裂缝,标注其完整的边界框,确保边界框恰好包含裂缝区域。
-
对于细微裂缝,尽可能准确地标注其可见部分,避免遗漏重要特征。
-
对于复杂背景下的裂缝,仔细区分裂缝与背景干扰,确保标注的准确性。
标注完成后,对数据集进行了质量检查,剔除了标注不准确或图像质量较差的样本,确保数据集的可靠性。
类别定义
在本研究中,铁轨缺陷主要关注裂缝这一类别,因此将所有裂缝目标统一标注为"neg"类别。根据裂缝的形态和严重程度,可以进一步将裂缝分为以下几类:
-
横向裂缝:与铁轨延伸方向垂直的裂缝,通常危害性较大,容易导致铁轨断裂。
-
纵向裂缝:与铁轨延伸方向平行的裂缝,是最常见的裂缝类型。
-
斜向裂缝:与铁轨延伸方向成一定角度的裂缝。
-
网状裂缝:由多条相互交织的裂缝组成的网络状缺陷。
-
微裂缝:宽度小于0.5毫米的细微裂缝,通常难以用肉眼直接观察到。
在实际检测中,算法需要能够识别上述所有类型的裂缝,而不需要对其进行细分。因此,在模型训练过程中,所有裂缝样本都被视为同一类别进行处理。
数据分割策略
为了保证模型训练的有效性和评估的准确性,将数据集按照:1:1的比例划分为训练集、验证集和测试集:
-
训练集:包含2000张图像,用于模型的训练。
-
验证集:包含250张图像,用于模型训练过程中的参数调整和性能评估。
-
测试集:包含250张图像,用于模型最终性能的评估和验证。
数据分割过程中,采用分层随机抽样的方法,确保训练集、验证集和测试集中各类别样本的比例与原始数据集保持一致。同时,为了避免数据泄露,确保测试集中的图像在模型训练过程中从未被使用过。
数据预处理
为了提高模型的训练效果和检测性能,对采集到的原始图像进行了一系列预处理操作:
-
图像去噪:使用高斯滤波等方法去除图像中的噪声,提高图像质量。
-
图像归一化:将图像像素值归一化到0-1之间,便于模型的训练和收敛。
-
图像尺寸调整:考虑到模型输入的要求和计算效率,将所有图像统一调整为640×640像素的尺寸。
-
数据增强:为了扩充训练数据量,提高模型的泛化能力,对训练集图像进行了以下增强操作:
- 翻转:包括水平翻转和垂直翻转,增加数据的多样性。
- 旋转:将图像旋转一定角度,模拟不同拍摄角度的情况。
- Mosaic数据增强:将4张不同的图像拼接成一张新的图像,增加小目标样本和上下文的多样性。
- 亮度和对比度调整:随机调整图像的亮度和对比度,模拟不同光照条件下的情况。
- 错误标记:在一定比例的图像中引入错误标记,提高模型的鲁棒性。

-
锚框聚类:考虑到铁轨裂缝的特点,使用K-means++算法对训练集中的标注框进行聚类分析,生成适合铁轨裂缝检测的锚框尺寸。为了提高聚类效果,对聚类得到的锚框进行了线性伸缩变换,使其在数据集中分布更加均匀。
通过以上预处理操作,不仅提高了数据的质量和多样性,也为模型的训练和优化提供了良好的数据基础。
功能模块介绍
数据采集与预处理模块
数据采集与预处理模块是整个检测系统的基础,主要负责获取铁轨表面图像并对其进行预处理,为后续的特征提取和目标检测提供高质量的输入数据。该模块的主要功能包括:
-
图像采集控制:通过控制工业相机的参数,确保采集到的图像清晰、稳定。在实际应用中,相机安装在铁路巡检车上,随着车辆的移动自动采集图像。为了保证图像的连续性和一致性,系统会实时监测车辆的速度和位置,动态调整相机的采集参数。
-
图像筛选与存储:对采集到的原始图像进行初步筛选,剔除模糊、过曝或欠曝的图像,确保数据质量。筛选后的图像按照特定的命名规则和目录结构进行存储,便于后续的管理和使用。
-
图像预处理:对筛选后的图像进行去噪、归一化、尺寸调整等预处理操作。去噪操作主要使用高斯滤波等方法去除图像中的随机噪声;归一化操作将图像像素值映射到0-1之间,便于模型的训练和计算;尺寸调整操作将所有图像统一调整为指定大小,保证输入数据的一致性。
-
数据增强:为了扩充训练数据量,提高模型的泛化能力,该模块实现了多种数据增强策略。包括图像翻转、旋转、缩放、亮度调整、对比度调整等基本增强方法,以及Mosaic数据增强等高级增强方法。Mosaic数据增强通过将4张不同的图像拼接成一张新的图像,不仅增加了数据量,还提高了模型对小目标的检测能力。
-
数据标注与格式转换:使用LabelImg工具对图像中的裂缝进行标注,生成XML格式的标注文件。然后将标注文件转换为模型训练所需的格式,便于数据的加载和使用。
-
数据分割与管理:将处理好的数据集按照指定比例划分为训练集、验证集和测试集,并建立相应的数据加载器,实现数据的高效加载和批量处理。
该模块的实现采用了模块化设计,各个功能组件之间通过清晰的接口进行交互,便于系统的维护和扩展。在实际应用中,该模块可以根据不同的场景需求进行参数调整,以适应不同的图像采集和处理要求。
特征提取网络模块
特征提取网络模块是检测系统的核心组件之一,主要负责从输入图像中提取有效的特征信息,为后续的目标检测提供特征支持。在本研究中,我们基于YOLOV5s的骨干网络CSPDarknet进行改进,设计了更适合铁轨裂缝检测的特征提取网络。该模块的主要功能包括:
-
主干特征提取:使用改进的CSPDarknet结构作为主干网络,通过多阶段的卷积和池化操作,逐步提取图像的浅层和深层特征。主干网络包含多个CSP模块,每个CSP模块通过跨阶段连接的方式,有效减轻了网络的计算负担,同时保持了特征的完整性。
-
特征金字塔构建:在主干网络的基础上,构建特征金字塔网络,实现多尺度特征的提取和融合。FPN通过自顶向下的路径,将高层特征与低层特征进行融合,既保留了高层特征的语义信息,又增强了低层特征的定位能力,有助于提高对不同尺寸裂缝的检测精度。

-
卷积方式优化:为了提高网络的轻量化程度和检测速度,我们引入了GSConv卷积方式替代传统的普通卷积。GSConv通过将普通卷积和深度可分离卷积相结合,在保持特征提取能力的同时,显著减少了网络的参数量和计算量。在网络的颈部结构中,我们将Bottleneck和C3模块替换为GSbottleneck和VOV-GSC3模块,进一步提高了网络的轻量化程度。
-
跨层特征融合:为了充分利用主干网络中的特征信息,我们在特征金字塔网络中引入了跨层连接结构。通过将主干网络中的特征直接连接到路径聚合网络中,使网络能够同时利用原始特征和经过处理的特征,增强了特征的多样性和表达能力。
-
注意力机制引入:为了提高网络对裂缝特征的关注程度,减少背景干扰的影响,我们在特征提取网络中引入了CA注意力模块。CA注意力模块通过对特征图在水平和垂直方向上的信息进行编码和融合,能够有效捕获特征的位置信息,增强网络对裂缝区域的关注度。同时,我们还在特征提取网络的输出端引入了Transformer Encoder模块,利用其全局注意力机制进一步优化特征表示,提高特征的语义表达能力。

-
特征输出与传递:经过一系列的特征提取和处理后,该模块输出三个不同尺度的特征图,这些特征图包含了丰富的语义信息和位置信息,能够满足不同尺寸裂缝检测的需求。这些特征图将被传递到检测头模块,用于最终的目标检测。
该模块的设计充分考虑了铁轨裂缝检测的特点和需求,通过多种优化策略,有效提高了特征提取的效率和质量。
目标检测头模块
目标检测头模块是整个检测系统的核心部分,主要负责根据特征提取网络提供的特征图,进行目标的分类和定位。在本研究中,我们基于YOLOV5s的检测头进行改进,设计了更适合铁轨裂缝检测的目标检测头。该模块的主要功能包括:
-
多尺度检测:通过在三个不同尺度的特征图上分别进行检测,实现对不同尺寸裂缝的有效检测。小尺度特征图主要用于检测大尺寸裂缝,中尺度特征图主要用于检测中等尺寸裂缝,大尺度特征图主要用于检测小尺寸裂缝。通过多尺度检测策略,能够有效提高对不同尺寸裂缝的检测精度。
-
锚框预测与调整:根据预定义的锚框尺寸,对每个网格单元预测多个边界框。每个边界框包含位置信息和置信度信息。为了提高预测的准确性,我们使用了改进的边界框回归方法,通过预测边界框相对于锚框的偏移量,实现更精确的目标定位。

-
分类与置信度计算:对每个预测边界框,计算其属于裂缝类别的概率和包含目标的概率。分类得分和置信度得分的乘积作为最终的检测得分,用于筛选和排序检测结果。
-
非极大值抑制:为了消除冗余的检测框,提高检测结果的准确性,我们使用非极大值抑制算法对预测的边界框进行筛选。对于同一目标的多个检测框,保留得分最高的那个,抑制其他得分较低的检测框。在本研究中,我们使用了改进的DIoU_NMS算法,该算法考虑了边界框之间的重叠度、中心点距离等因素,能够更准确地抑制冗余检测框。
-
Transformer增强:为了进一步提高检测头的特征理解能力,我们在检测头前引入了Transformer Encoder模块。Transformer模块通过自注意力机制,能够有效捕获特征图中的全局依赖关系,增强特征的语义表达能力,从而提高检测的准确性。特别是对于小目标裂缝,Transformer模块能够帮助检测头更好地理解其上下文信息,减少漏检和误检的发生。
-
检测结果输出:经过上述处理后,检测头模块输出最终的检测结果,包括检测到的裂缝位置、类别和置信度得分。这些检测结果将被传递到后处理模块,进行进一步的分析和可视化。
该模块的设计充分考虑了铁轨裂缝检测的特殊性,通过多尺度检测、锚框优化、注意力机制等策略,有效提高了检测的准确性和实时性。
后处理与可视化模块
后处理与可视化模块主要负责对检测头输出的原始检测结果进行处理,提取有用信息,并以直观的方式展示给用户。该模块的主要功能包括:
-
检测结果过滤:根据预设的置信度阈值,过滤掉低置信度的检测结果,保留高置信度的检测结果,提高结果的可靠性。
-
裂缝信息提取:从检测结果中提取裂缝的位置、尺寸、置信度等信息,并根据这些信息对裂缝进行初步的分析和评估。例如,可以根据裂缝的长度和宽度评估其严重程度,为后续的维护决策提供参考。
-
可视化显示:将检测结果以可视化的方式展示给用户。在原始图像上绘制检测到的裂缝边界框,并标注其类别和置信度。对于重要的裂缝,还可以使用不同颜色或线条粗细进行突出显示,方便用户快速识别。
-
结果保存与导出:将检测结果保存为特定格式的文件,便于后续的分析和处理。同时,还可以将可视化结果导出为图像或视频文件,用于报告生成或演示。
-
统计分析:对检测结果进行统计分析,生成相关的统计指标,如检测到的裂缝数量、平均置信度、不同严重程度裂缝的比例等。这些统计指标可以帮助用户了解铁轨的整体健康状况,为维护工作提供指导。
-
异常检测与报警:通过设置合理的阈值,对检测结果进行监控,当发现严重裂缝或裂缝数量超过预设阈值时,系统会自动发出报警信号,提醒相关人员及时处理。
该模块的实现注重用户体验和实用性,通过直观的可视化界面和丰富的功能,使用户能够快速了解检测结果并做出相应的决策。在实际应用中,该模块可以根据用户的需求进行定制,提供个性化的功能和服务。
算法理论
卷积神经网络基础理论
卷积神经网络是一种专门用于处理网格结构数据的深度学习模型。它通过模仿人类视觉系统的工作原理,能够自动从数据中学习特征表示,具有强大的特征提取和模式识别能力。CNN的基本结构包括输入层、卷积层、激活函数、池化层、全连接层等。

-
卷积层:卷积层是CNN的核心组件,通过卷积操作提取输入特征的局部信息。卷积操作的本质是通过一个可学习的卷积核在输入特征图上滑动,计算局部区域的加权和。卷积操作具有权值共享和平移不变性的特点,能够有效减少网络的参数量,提高计算效率。

-
激活函数:激活函数的主要作用是引入非线性变换,使网络能够学习复杂的非线性关系。常用的激活函数包括Sigmoid、Tanh、ReLU、Leaky ReLU、Mish等。在本研究中,我们主要使用ReLU激活函数具有计算简单、不易梯度消失等优点,能够有效加速网络的训练。
-
池化层:池化层主要用于降低特征图的空间分辨率,减少计算量,同时增强特征的鲁棒性。常用的池化操作包括最大池化和平均池化。最大池化保留局部区域的最大值,能够有效提取纹理特征;平均池化计算局部区域的平均值,能够有效提取背景特征。
-
全连接层:全连接层的主要作用是将卷积层和池化层提取的特征进行整合,用于最终的分类或回归任务。全连接层中的每个神经元与前一层的所有神经元相连,能够充分利用前一层的特征信息。
-
批归一化:批归一化是一种用于加速网络训练和提高模型性能的技术。它通过对每一批数据的特征进行标准化处理,使网络的输入分布更加稳定,从而加速训练收敛,减少过拟合风险。
目标检测算法概述
目标检测是计算机视觉领域的重要任务,旨在识别图像或视频中目标的位置和类别。根据检测流程的不同,目标检测算法可以分为两阶段检测算法和单阶段检测算法。
-
两阶段检测算法:两阶段检测算法首先生成目标候选区域,然后对这些候选区域进行分类和边界框回归。代表性的两阶段检测算法包括R-CNN、Fast R-CNN、Faster R-CNN等。
- R-CNN:首先使用选择性搜索算法生成目标候选区域,然后对每个候选区域提取CNN特征,最后使用SVM分类器进行分类和边界框回归。
- Fast R-CNN:在R-CNN的基础上进行改进,首先对整个图像提取CNN特征,然后在特征图上对候选区域进行池化,得到固定大小的特征,最后进行分类和边界框回归。这种方法避免了重复计算CNN特征,提高了检测速度。
- Faster R-CNN:引入区域建议网络自动生成目标候选区域,实现了端到端的目标检测。RPN与检测网络共享卷积特征,进一步提高了检测效率。

-
单阶段检测算法:单阶段检测算法直接从图像中预测目标的位置和类别,检测速度更快。代表性的单阶段检测算法包括YOLO系列、SSD等。
- YOLO系列:YOLO算法将目标检测任务视为回归问题,直接从图像中预测目标的位置和类别。YOLO算法具有检测速度快、精度高的特点,经过不断的改进和优化,已发展到YOLOV8版本。
- SSD:SSD算法结合了YOLO的回归思想和FPN的多尺度特征,通过在不同尺度的特征图上进行检测,提高了对小目标的检测能力。
-
目标检测评价指标:为了评估目标检测算法的性能,常用的评价指标包括交并比、精确率、召回率、平均精度、平均精度均值、帧率等。
- IoU:计算预测边界框与真实边界框的交集面积与并集面积的比值,用于衡量预测边界框的准确性。
- 精确率:正确检测的目标数与总检测目标数的比值,用于衡量检测结果的准确性。
- 召回率:正确检测的目标数与实际目标数的比值,用于衡量检测算法的全面性。
- AP:在不同召回率阈值下的精确率的平均值,用于综合评估检测算法的性能。
- mAP:所有类别的AP的平均值,用于评估多类别目标检测算法的性能。
- FPS:每秒处理的图像帧数,用于衡量检测算法的实时性。
YOLOV5s算法原理
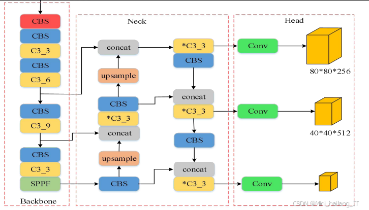
YOLOV5是YOLO系列算法的最新版本,具有检测速度快、精度高、易于部署等优点。YOLOV5s是YOLOV5系列中最轻量级的模型,适合在资源受限的设备上部署。YOLOV5s的网络结构主要包括输入端、Backbone、Neck和Head四个部分。
-
输入端:输入端主要负责数据的加载和预处理。YOLOV5s采用了Mosaic数据增强、自适应图片缩放、自适应锚框计算等技术,提高了模型的训练效果和泛化能力。
- Mosaic数据增强:将4张不同的图像拼接成一张新的图像,增加了小目标样本和上下文的多样性,有助于提高模型对小目标的检测能力。
- 自适应图片缩放:在调整图像大小时,保持图像的长宽比,避免图像变形对检测精度的影响。
- 自适应锚框计算:在训练开始前,根据数据集的标注信息自动计算最适合的锚框尺寸,提高模型的初始化效果。
-
Backbone:Backbone主要负责特征提取,YOLOV5s采用了CSPDarknet结构作为主干网络。CSPDarknet通过跨阶段连接的方式,有效减轻了网络的计算负担,同时保持了特征的完整性。Backbone中还包含SPPF模块,用于增强特征的表达能力。

-
Neck:Neck主要负责特征的融合和传递,YOLOV5s采用了PANet结构。PANet结合了FPN的自顶向下路径和自底向上路径,能够有效融合不同尺度的特征信息,提高对不同尺寸目标的检测能力。
-
Head:Head主要负责目标的分类和定位,YOLOV5s采用了检测头结构,通过在不同尺度的特征图上进行预测,实现对不同尺寸目标的检测。检测头输出的结果包括目标的位置信息、类别信息和置信度信息。
-
损失函数:YOLOV5s的损失函数包括边界框回归损失、分类损失和置信度损失三个部分。边界框回归损失使用CIoU_Loss,能够同时考虑边界框的重叠度、中心点距离和长宽比,提高回归的准确性。分类损失使用交叉熵损失,用于衡量预测类别与真实类别的差异。置信度损失也使用交叉熵损失,用于衡量预测置信度与真实置信度的差异。
改进YOLOV5s算法的理论基础
针对铁轨裂缝检测的特点和需求,我们对YOLOV5s算法进行了多方面的改进,主要包括以下几个方面的理论基础:
-
锚框优化理论:传统的K-means聚类算法在选择初始聚类中心时存在随机性,容易导致聚类结果不稳定。K-means++算法通过改进初始聚类中心的选择策略,使聚类结果更加稳定和准确。在线性伸缩变换中,我们通过调整锚框的最小值和最大值,使锚框在数据集中分布更加均匀,提高了锚框与真实框的匹配程度。
-
轻量化卷积理论:深度可分离卷积通过将标准卷积分解为深度卷积和逐点卷积两个步骤,有效减少了网络的参数量和计算量。GSConv通过结合普通卷积和深度可分离卷积,并引入shuffle操作实现通道信息的交互,在保持特征提取能力的同时,进一步提高了网络的轻量化程度。
-
特征融合理论:特征融合是提高目标检测精度的重要手段。BiFPN通过引入权重系数和跨层连接,实现了不同尺度特征的高效融合。在本研究中,我们借鉴了BiFPN的结构设计,在PANet中引入跨层连接,使网络能够同时利用原始特征和经过处理的特征,增强了特征的多样性和表达能力。
-
注意力机制理论:注意力机制能够帮助网络自动关注重要的特征区域,提高特征提取的效率和质量。CA注意力模块通过对特征图在水平和垂直方向上的信息进行编码和融合,能够有效捕获特征的位置信息,增强网络对目标区域的关注度。Transformer通过自注意力机制,能够捕获特征图中的全局依赖关系,增强特征的语义表达能力。
-
优化理论:在模型训练过程中,我们采用了冻结训练和解冻训练相结合的策略。冻结训练通过固定主干网络的参数,只训练其他层的参数,能够有效避免过拟合,加速训练收敛。解冻训练在冻结训练的基础上,释放主干网络的参数,进行全网络的微调,能够进一步提高模型的性能。
核心代码介绍
改进的K-means++锚框聚类算法
锚框聚类是目标检测算法中的重要环节,直接影响模型的检测精度。传统的K-means算法在选择初始聚类中心时存在随机性,容易导致聚类结果不稳定。为了解决这个问题,我们实现了改进的K-means++聚类算法,并对聚类得到的锚框进行了线性伸缩变换,使其更适合铁轨裂缝检测。
def kmeans_plus_plus:
# 初始化聚类中心列表
centers = []
# 随机选择第一个聚类中心
idx = np.random.choice)
centers.append# 计算每个点到最近聚类中心的距离
distances = np.full, np.inf)
for i in range):
distances[i] = minfor c in centers])
# 选择k-1个聚类中心
for _ in range:
# 基于距离的概率分布选择下一个聚类中心
weights = distances ** 2
idx = np.random.choice, p=weights/weights.sum)
centers.append# 更新距离
for i in range):
d = box_iouif d < distances[i]:
distances[i] = d
return np.arraydef linear_scaling:
# 对聚类中心进行线性伸缩变换
x_min = np.minx_max = np.maxy_min = np.miny_max = np.max# 计算缩放后的最小值和最大值
x_min_scaled = alpha * x_min
x_max_scaled = beta * x_max
y_min_scaled = alpha * y_min
y_max_scaled = beta * y_max
# 对每个聚类中心进行缩放
scaled_centers = np.zeros_likefor i in range):
x = centers[i, 0]
y = centers[i, 1]
# 计算缩放后的x坐标
x_scaled =*/) + x_min_scaled
# 计算缩放后的y坐标
y_scaled =*/) + y_min_scaled
scaled_centers[i] = [x_scaled, y_scaled]
return scaled_centers
实现了两个关键函数:kmeans_plus_plus和linear_scaling。kmeans_plus_plus函数实现了K-means++聚类算法,通过改进初始聚类中心的选择策略,使聚类结果更加稳定和准确。具体来说,该函数首先随机选择一个点作为第一个聚类中心,然后基于距离的概率分布选择下一个聚类中心,距离越远的点被选中的概率越大,从而保证聚类中心的多样性。linear_scaling函数实现了对聚类中心的线性伸缩变换,通过调整锚框的最小值和最大值,使锚框在数据集中分布更加均匀。该函数首先计算原始聚类中心的最小和最大值,然后对这些值进行缩放,最后根据缩放比例对每个聚类中心进行调整。通过这两个函数的组合使用,我们能够得到更加适合铁轨裂缝检测的锚框尺寸,提高模型的检测精度。
GSConv卷积模块实现
GSConv是一种新型的轻量化卷积方式,通过结合普通卷积和深度可分离卷积,在保持特征提取能力的同时,显著减少了网络的参数量和计算量。在本研究中,我们实现了GSConv卷积模块,并将其应用于YOLOV5s的颈部网络中。
class GSConv:
def __init__:
super.__init__# 计算输出通道数
c_ = c2 // 2
# 普通卷积,输出通道数为c2的一半
self.conv = Conv, g, 1, act)
# 深度可分离卷积
self.dconv = DWConvif k > 1 else nn.Identity# 激活函数
self.act = nn.SiLUif act is True elseelse nn.Identity)
def forward:
# 普通卷积路径
x1 = self.conv# 深度可分离卷积路径
x2 = self.dconv# 通道拼接
y = torch.cat, dim=1)
# 通道shuffle
y = self.channel_shuffle# 激活函数
return self.actdef channel_shuffle:
# 实现通道shuffle操作
batch_size, channels, height, width = x.size# 计算分组数
group_channels = channels // 2
# 调整形状
x = x.view# 转置操作
x = x.transpose.contiguous# 恢复形状
x = x.viewreturn x
class GSBottleneck:
# GSConv bottleneck
def __init__:
super.__init__c_ = int# 两个GSConv模块
self.cv1 = GSConvself.cv2 = GSConv# 是否使用shortcut连接
self.add = shortcut and c1 == c2
def forward:
return x + self.cv2) if self.add else self.cv2)
实现了GSConv卷积模块和GSBottleneck模块。GSConv模块由两个主要部分组成:普通卷积路径和深度可分离卷积路径。普通卷积路径首先对输入特征进行卷积操作,输出通道数为总通道数的一半;深度可分离卷积路径对普通卷积的输出进行深度可分离卷积操作。然后,将两条路径的输出在通道维度上进行拼接,并通过channel_shuffle操作实现通道信息的交互,最后通过激活函数输出。GSBottleneck模块是基于GSConv构建的瓶颈结构,由两个GSConv模块组成,并通过shortcut连接实现残差学习。通过将YOLOV5s中的普通卷积和Bottleneck模块替换为GSConv和GSBottleneck模块,我们能够有效减少网络的参数量和计算量,提高模型的检测速度,同时保持检测精度。
CA注意力模块与Transformer集成
为了提高网络对铁轨裂缝特征的关注程度,减少背景干扰的影响,我们实现了CA注意力模块,并将其与Transformer Encoder模块集成到YOLOV5s的网络中。
class CA:
def __init__:
super.__init__# 通道数
self.c1 = c1
# 降维后的通道数
self.cv1 = nn.Conv2d# 水平方向的卷积
self.cv2h = nn.Conv2d# 垂直方向的卷积
self.cv2v = nn.Conv2d# 激活函数
self.act = nn.SiLU# 池化操作
self.squeeze_h = nn.AdaptiveAvgPool2d)
self.squeeze_v = nn.AdaptiveAvgPool2d)
def forward:
# 输入特征图
b, c, h, w = x.size# 水平方向的全局平均池化
x_h = self.squeeze_h# 垂直方向的全局平均池化
x_v = self.squeeze_v.permute# 通道拼接
y = torch.cat# 降维
y = self.cv1y = self.act# 拆分为水平和垂直方向的特征
x_h, x_v = torch.split# 水平方向的权重
x_h = self.cv2h.sigmoid# 垂直方向的权重
x_v = self.cv2v).sigmoid# 应用注意力权重
out = x * x_h * x_v
return out
class TransformerEncoder:
def __init__:
super.__init__# 多头注意力层
self.self_attn = nn.MultiheadAttention# 前馈网络
self.linear1 = nn.Linearself.dropout = nn.Dropoutself.linear2 = nn.Linear# 层归一化
self.norm1 = nn.LayerNormself.norm2 = nn.LayerNorm# 激活函数
self.act = nn.GELUdef forward:
# 输入特征图形状:[batch_size, channels, height, width]
b, c, h, w = x.size# 调整形状为:[seq_len, batch_size, channels]
x = x.flatten.permute# 多头注意力
x2 = self.self_attn[0]
# 残差连接和层归一化
x = x + self.dropoutx = self.norm1# 前馈网络
x2 = self.linear2)))
# 残差连接和层归一化
x = x + self.dropoutx = self.norm2# 恢复形状:[batch_size, channels, height, width]
x = x.permute.reshapereturn x
实现了CA注意力模块和TransformerEncoder模块。CA注意力模块通过对特征图在水平和垂直方向上的信息进行编码和融合,能够有效捕获特征的位置信息。该模块首先对输入特征图进行水平和垂直方向的全局平均池化,得到方向感知的特征图;然后通过卷积操作对这些特征图进行处理,生成水平和垂直方向的注意力权重;最后将这些权重应用到原始特征图上,增强网络对目标区域的关注度。TransformerEncoder模块通过多头自注意力机制捕获特征图中的全局依赖关系,增强特征的语义表达能力。该模块首先将二维特征图转换为序列形式,然后通过多头自注意力层和前馈网络对特征进行处理,最后将处理后的特征恢复为原始形状。通过将CA注意力模块和TransformerEncoder模块集成到YOLOV5s的网络中,我们能够有效提高网络对铁轨裂缝特征的提取能力,减少背景干扰的影响,提高检测精度。
重难点和创新点
研究难点
-
铁轨裂缝特征的复杂性:铁轨裂缝通常表现为细长、微弱的线性特征,在复杂的背景环境下难以识别。裂缝的尺寸差异较大,从小型微裂缝到大型裂缝,需要算法能够适应不同尺寸的目标。此外,铁轨图像中存在大量的背景干扰信息,如铁轨螺栓、道砟、阴影等,这些干扰会影响裂缝检测的准确性。
-
实时性与精度的平衡:铁轨裂缝检测系统需要在保证检测精度的同时满足实时性需求。传统的目标检测算法往往难以同时满足这两个要求,高精度的算法通常计算量较大,难以达到实时性要求;而轻量级的算法虽然检测速度快,但精度往往较低。如何在实时性和精度之间找到平衡点,是本研究的一个重要难点。
-
小目标检测能力:铁轨裂缝中的微裂缝宽度通常小于0.5毫米,在图像中表现为很小的目标,传统的目标检测算法对小目标的检测能力有限,容易出现漏检现象。如何提高算法对小目标的检测能力,是本研究的另一个重要难点。
-
模型的泛化能力:铁轨裂缝检测系统需要在不同的光照条件、天气情况下都能正常工作,这对模型的泛化能力提出了很高的要求。如何提高模型的泛化能力,使其能够适应不同的环境条件,是本研究的一个挑战。
主要创新点
-
改进的锚框聚类算法:针对铁轨裂缝数据集的特点,我们提出了一种改进的K-means++聚类算法,并对聚类得到的锚框进行了线性伸缩变换。这种方法通过优化初始聚类中心的选择策略,使聚类结果更加稳定和准确;同时通过线性伸缩变换,使锚框在数据集中分布更加均匀,提高了锚框与真实框的匹配程度。
-
基于GSConv的轻量化网络设计:为了提高模型的检测速度,我们引入了GSConv卷积方式替代传统的普通卷积。GSConv通过结合普通卷积和深度可分离卷积,并引入shuffle操作实现通道信息的交互,在保持特征提取能力的同时,显著减少了网络的参数量和计算量。我们将YOLOV5s中的普通卷积和Bottleneck模块替换为GSConv和GSBottleneck模块,构建了更加轻量级的网络结构。
-
跨层特征融合网络:为了充分利用主干网络中的特征信息,我们在特征金字塔网络中引入了跨层连接结构。通过将主干网络中的特征直接连接到路径聚合网络中,使网络能够同时利用原始特征和经过处理的特征,增强了特征的多样性和表达能力。这种方法特别有利于提高对小目标裂缝的检测能力,因为小目标的特征主要存在于低层特征图中。
-
注意力机制与Transformer的融合:为了提高网络对铁轨裂缝特征的关注程度,减少背景干扰的影响,我们将CA注意力模块与Transformer Encoder模块相结合,集成到YOLOV5s的网络中。CA注意力模块通过对特征图在水平和垂直方向上的信息进行编码和融合,能够有效捕获特征的位置信息;Transformer Encoder模块通过多头自注意力机制捕获特征图中的全局依赖关系,增强特征的语义表达能力。这种组合使用的方式能够同时从局部和全局两个角度增强网络对裂缝特征的提取能力,显著提高检测精度。
-
多策略协同优化:本研究通过多种优化策略的协同作用,全面提升了模型的性能。锚框优化提高了模型的初始化效果;轻量化设计提高了模型的检测速度;跨层特征融合增强了特征的表达能力;注意力机制与Transformer的融合提高了特征提取的效率和质量。
总结
本研究针对铁轨裂缝检测中存在的小目标漏检、背景干扰大、实时性要求高等问题,提出了一种基于改进YOLOV5s的铁轨裂缝检测算法。通过对YOLOV5s算法进行多方面的改进和优化,我们成功地提高了算法在铁轨裂缝检测任务中的性能。
-
提出了改进的K-means++聚类算法,并对聚类得到的锚框进行了线性伸缩变换。这种方法通过优化初始聚类中心的选择策略和锚框的分布,使锚框更适合铁轨裂缝数据集的特点,提高了锚框与真实框的匹配程度。
-
引入了GSConv卷积方式替代传统的普通卷积,并将YOLOV5s中的普通卷积和Bottleneck模块替换为GSConv和GSBottleneck模块。这种轻量化设计在保持特征提取能力的同时,显著减少了网络的参数量和计算量,提高了模型的检测速度。
-
在特征金字塔网络中引入了跨层连接结构,使网络能够同时利用原始特征和经过处理的特征。这种方法增强了特征的多样性和表达能力,特别有利于提高对小目标裂缝的检测能力。
最后,将CA注意力模块与Transformer Encoder模块相结合,集成到YOLOV5s的网络中。这种组合使用的方式能够同时从局部和全局两个角度增强网络对裂缝特征的提取能力,减少背景干扰的影响。
参考文献
[1] Li H, Li J, Wei H, et al. Slim-neck by GSConv: A better design paradigm of detector architectures for autonomous vehicles[J]. arXiv preprint arXiv:2206.02424, 2022.
[2] Tan M, Pang R, Le Q V. EfficientDet: Scalable and efficient object detection[C]//Proceedings of the IEEE/CVF Conference on Computer Vision and Pattern Recognition. 2020: 10781-10790.
[3] Hou Q, Zhou D, Feng J. Coordinate attention for efficient mobile network design[C]//Proceedings of the IEEE/CVF Conference on Computer Vision and Pattern Recognition. 2021: 13713-13722.
[4] Dosovitskiy A, Beyer L, Kolesnikov A, et al. An image is worth 16x16 words: Transformers for image recognition at scale[J]. arXiv preprint arXiv:2010.11929, 2020.
[5] Chollet F. Xception: Deep Learning with Depthwise Separable Convolutions[C]//Proceedings of the IEEE Conference on Computer Vision and Pattern Recognition. 2017: 1251-1258.
811

被折叠的 条评论
为什么被折叠?



