- 什么情况下用到分布式开发?
四、Jvm
-
Jvm内存模型,各个部分的特点?
-
类加载器,双亲委派模型?
-
类加载机制
-
Java堆的结构,一个bean被new出来之后,在内存空间的走向?
-
如何让栈溢出,如何让方法区溢出?
-
写出几个Jvm优化配置参数
-
有哪几种GC机制?
五、Spring
-
SpringBoot启动过程
-
说说几个常用的注解?
-
Spring事件的实现原理,写出常用的几个事件
-
Spring Bean的生命周期?
-
BeanFactory和FactoryBean的区别
-
Spring中使用到了FactoryBean的哪个方法?
六、数据结构
-
说说HashMap、ConcurrentHashMap数据结构,1.7与1.8的区别?
-
谈谈数据结构,比如TreeMap
-
B-tree、B+tree?
-
红黑树左旋与右旋的区别?
七、并发
-
Concurrent包下有哪些常用类?
-
三种分布式锁,并分别说说其优缺点和使用场景
八、线程池
-
你知道哪些常用的阻塞队列?
-
newFixedThreadPool使用到了哪个阻塞队列?
九、数据库
-
说说MySQL存储引擎Innodb和MYISAM的区别和使用场景
-
说说MySQL查询优化
-
说说脏读、不可重复读、幻读
-
说说事务的四种特性(ACID)
-
Codis与Redis集群的区别
十、设计
-
要缓存网站登录的用户信息,你有几种方式?
-
让你设计一套分布式缓存,如何设计可以同时更新所有服务器的缓存?
-
说说你在工作中遇到的困难或者挑战
再来看看答案解析
============
如果需要的话,点击传送门 即可!!



自我介绍一下,小编13年上海交大毕业,曾经在小公司待过,也去过华为、OPPO等大厂,18年进入阿里一直到现在。
深知大多数Java工程师,想要提升技能,往往是自己摸索成长或者是报班学习,但对于培训机构动则几千的学费,着实压力不小。自己不成体系的自学效果低效又漫长,而且极易碰到天花板技术停滞不前!
因此收集整理了一份《2024年Java开发全套学习资料》,初衷也很简单,就是希望能够帮助到想自学提升又不知道该从何学起的朋友,同时减轻大家的负担。






既有适合小白学习的零基础资料,也有适合3年以上经验的小伙伴深入学习提升的进阶课程,基本涵盖了95%以上Java开发知识点,真正体系化!
由于文件比较大,这里只是将部分目录大纲截图出来,每个节点里面都包含大厂面经、学习笔记、源码讲义、实战项目、讲解视频,并且后续会持续更新
如果你觉得这些内容对你有帮助,可以添加V获取:vip1024b (备注Java)

总结
机会是留给有准备的人,大家在求职之前应该要明确自己的态度,熟悉求职流程,做好充分的准备,把一些可预见的事情做好。
对于应届毕业生来说,校招更适合你们,因为绝大部分都不会有工作经验,企业也不会有工作经验的需求。同时,你也不需要伪造高大上的实战经验,以此让自己的简历能够脱颖而出,反倒会让面试官有所怀疑。
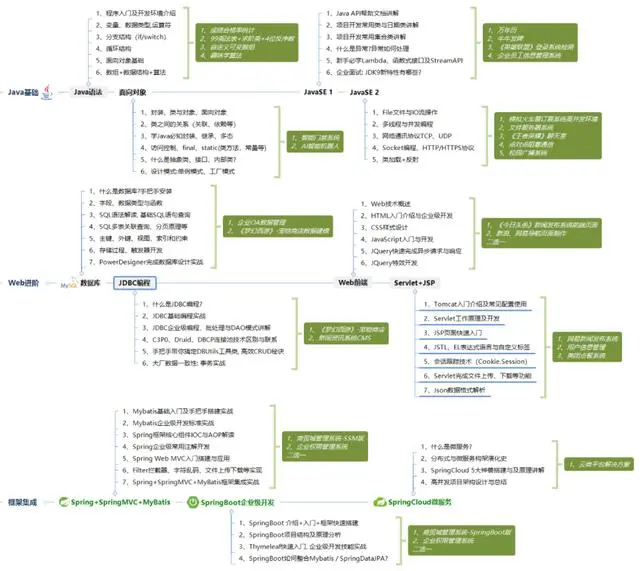
你在大学时期应该明确自己的发展方向,如果你在大一就确定你以后想成为Java工程师,那就不要花太多的时间去学习其他的技术语言,高数之类的,不如好好想着如何夯实Java基础。下图涵盖了应届生乃至转行过来的小白要学习的Java内容:
请转发本文支持一下


一个人可以走的很快,但一群人才能走的更远。如果你从事以下工作或对以下感兴趣,欢迎戳这里加入程序员的圈子,让我们一起学习成长!
AI人工智能、Android移动开发、AIGC大模型、C C#、Go语言、Java、Linux运维、云计算、MySQL、PMP、网络安全、Python爬虫、UE5、UI设计、Unity3D、Web前端开发、产品经理、车载开发、大数据、鸿蒙、计算机网络、嵌入式物联网、软件测试、数据结构与算法、音视频开发、Flutter、IOS开发、PHP开发、.NET、安卓逆向、云计算
C大模型、C C#、Go语言、Java、Linux运维、云计算、MySQL、PMP、网络安全、Python爬虫、UE5、UI设计、Unity3D、Web前端开发、产品经理、车载开发、大数据、鸿蒙、计算机网络、嵌入式物联网、软件测试、数据结构与算法、音视频开发、Flutter、IOS开发、PHP开发、.NET、安卓逆向、云计算**
本文介绍了Java开发中的关键概念,如JVM内存模型、SpringBoot组件、数据结构与并发处理,以及数据库优化和设计技巧。作者分享了系统的学习资源,旨在帮助Java开发者提升技能并降低学习成本。

被折叠的 条评论
为什么被折叠?



